概要
本文的目的是搞清楚Java中各种日志Log之间是怎么的关系,如何作用、依赖,好让我们平时在工作中如果遇到“日志打不出”或者“日志jar包冲突”等之类的问题知道该如何入手解决,以及在各种场景下如何调整项目中的各个框架的日志输出,使得输出统一。

Log日志体系
在日常工作中我们可能看到项目中依赖的跟日志相关的jar包有很多,commons-logging.jar、log4j.jar、sl4j-api.jar、logback.jar等等,眼花缭乱。我们要正确的配置,使得jar包相互作用生效之前,就先要理清它们之间的关系。
背景/发展史
那就要从Java Log的发展历程开始说起。
1.log4j(作者Ceki Gülcü)出来时就等到了广泛的应用(注意这里是直接使用),是Java日志事实上的标准,并成为了Apache的项目
2.Apache要求把log4j并入到JDK,SUN拒绝,并在jdk1.4版本后增加了JUL(java.util.logging)
3.毕竟是JDK自带的,JUL也有很多人用。同时还有其他日志组件,如SimpleLog等。这时如果有人想换成其他日志组件,如log4j换成JUL,因为api完全不同,就需要改动代码。
4.Apache见此,开发了JCL(Jakarta Commons Logging),即commons-logging-xx.jar。它只提供一套通用的日志接口api,并不提供日志的实现。很好的设计原则嘛,依赖抽象而非实现。这样应用程序可以在运行时选择自己想要的日志实现组件。
5.这样看上去也挺美好的,但是log4j的作者觉得JCL不好用,自己开发出slf4j,它跟JCL类似,本身不替供日志具体实现,只对外提供接口或门面。目的就是为了替代JCL。同时,还开发出logback,一个比log4j拥有更高性能的组件,目的是为了替代log4j。
6.Apache参考了logback,并做了一系列优化,推出了log4j2
关系/依赖
大概了解心路历程后,再详细看看它们之间的关系、依赖。
JCL
commons-logging已经停止更新,最后的状态如下所示:

JCL支持日志组件不多,不过也有很人用的,例如Spring 现在用的也越来越少了,也不多讲了
SLF4J
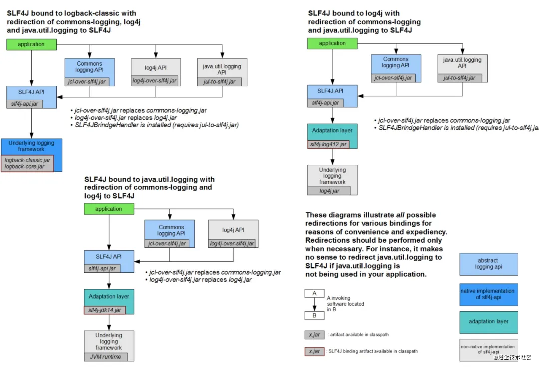
因为当时Java的日志组件比较混乱繁杂,Ceki Gülcü推出slf4j后,也相应为行业中各个主流日志组件推出了slf4j的适配

图的意思为如果你想用slf4j作为日志门面的话,你如何去配合使用其他日志实现组件,这里说明一下(注意jar包名缺少了版本号,在找版本时也要注意版本之间是否兼容)
1.slf4j + logback slf4j-api.jar + logback-classic.jar + logback-core.jar
2.slf4j + log4j slf4j-api.jar + slf4j-log4j12.jar + log4j.jar
3.slf4j + jul slf4j-api.jar + slf4j-jdk14.jar
4.也可以只用slf4j无日志实现 slf4j-api.jar + slf4j-nop.jar
SLF4J的适配
slf4j支持各种适配,无论你现在是用哪种日志组件,你都可以通过slf4j的适配器来使用上slf4j。只要你切换到了slf4j,那么再通过slf4j用上实现组件,即上面说的。

其实总的来说,无论就是以下几种情况:
1.你在用JCL 使用jcl-over-slf4j.jar适配
2.你在用log4j 使用log4j-over-slf4j.jar适配
3.你在用JUL 使用jul-to-slf4j.jar适配

让Spring统一输出
这就是为了对slf4j的适配做一个例子说明。Spring是用JCL作为日志门面的,那我们的应用是slf4j + logback,怎么让Spring也用到logback作为日志输出呢?这样的好处就是我们可以统一项目内的其他模块、框架的日志输出(日志格式,日志文件,存放路径等,以及其他slf4j支持的功能) 很简单,就是加入jcl-over-slf4j.jar就好了。我又盗了一个图来说明

适配思路
其实很简单,你首先确认需要统一日志的模块、框架是使用哪个日志组件的,然后再找到sfl4j的适配器。
记得去掉无用的日志实现组件,只保留你要用的。
常见问题
slf4j的日志加载会在程序启动时把日志打出来,所以一定要注意,它会说明加载是否成功,加载了那个日志实现。slf4j已经对错误作了说明官网说明(https://www.slf4j.org/codes.html) 下面讲一下可能经常遇到的问题
Failed to load class org.slf4j.impl.StaticLoggerBinder
没找到日志实现,如果你觉得你已经写上了对应的日志实现依赖了,那你要检查一下了,一般来说极有可能是版本不兼容。
Multiple bindings
找到多个日志实现,slf4j会找其中一个作为日志实现。
代码规范
阿里对此的代码规范:
“【强制】应用中不可直接使用日志系统(Log4j、Logback)中的 API,而应依赖使用日志框架 SLF4J 中的 API,使用门面模式的日志框架,有利于维护和各个类的日志处理方式统一。import org.slf4j.Logger; import org.slf4j.LoggerFactory; private static final Logger logger = LoggerFactory.getLogger(Abc.class);
总结
文章帮大家梳理了Java日志组件的关系,以及如何解决日常中常见日志相关的问题,希望对大家帮助。
我这边整理了一份:Java的系统化资料:(包括Spring系列全家桶、Java核心知识点、面试专题和20年最新的互联网真题、电子书等)有需要的朋友可以点击这里领取。

本文旨在理清Java中各种日志的关系、作用和依赖,以解决工作中日志相关问题。介绍了Java Log的发展历程,如log4j、JUL、JCL、SLF4J等组件的出现。详细说明了SLF4J的适配方法,以及让Spring统一输出日志的方式,还提及常见问题及代码规范。
3774

被折叠的 条评论
为什么被折叠?



