目录
1.简介
在日常工作测试中,经常要抓包看请求的request,response是不是传的对,返回的字段值对不对,众多的请求中看得眼花缭乱,如何找到自己想要的请求,那么我们就需要过滤请求。Charles有4种过滤方式,用那一种都可以,看个人喜好了。
2.Charles过滤方式
大部分情况下网络请求数量很多,想要在众多请求里找到某个特定请求很难。可以使用如下几种方法过滤。
2.1直接过滤域名(临时性域名过滤)
软件下方的过滤可以进行简单的过滤,在主界面的中部的Filter栏中填入需要过滤出来的关键字。
方法:直接在主界面的中部的 Filter 栏中输入需要过滤出来的关键字,例如我们的服务器的地址是:www.baidu.com,那么只需要在 Filter 栏中填入www.baidu.com即可。如下图所示:

2.2Focus过滤(过滤焦点域名)
方法:1.选中想要抓取的地址,然后鼠标右键,选中Focus。如下图所示:

2.在目标的网络请求上右键,选中focus(此时,该域名已经被设置为一个焦点标记了;);然后点击fillter后面的focused来筛选你的做的focus标记文件。
3.在菜单栏选择“View”->“Focused Hosts...”,如下图所示:

4.你设置的焦点域名在”focused Hosts”里面可以查看和管理,如下图所示:

5.结构视图,这种模式下的展现更加人性化,当你设置某个域名为焦点域名的时候,会把当前域名单独显示在上面,而其它的非焦点域名,都会在other Hosts里显示。如下图所示:

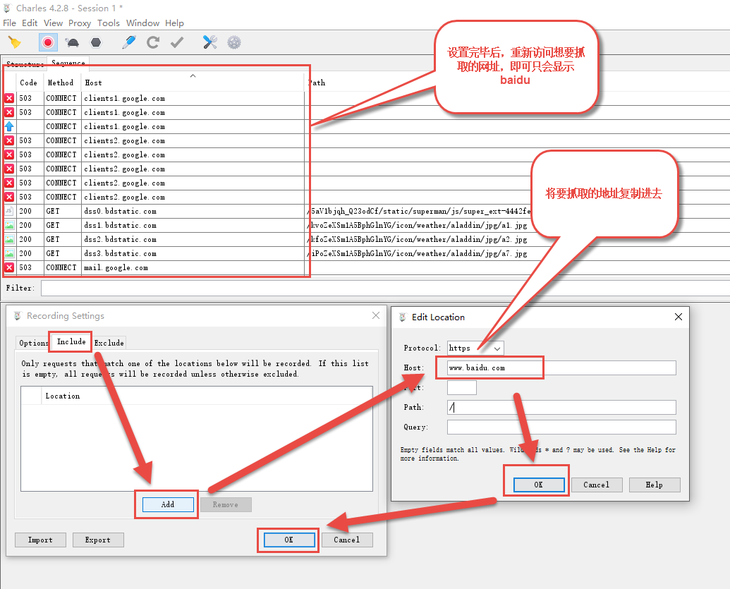
2.3修改Include的域名和端口(适合经常性封包过滤)
方法:1.菜单栏选择 “Proxy”->”Recording Settings”,如下图所示:

2.在弹出的窗口中选择 Include 栏,再点击“Add”,在弹出的窗口中输入需要监控的协议,主机地址,端口号等信息,来添加一个项目。如下图所示:

注意,此方法是在抓取地址之前需要提前设置好。
2.4在会话中查找
Ctrl + F 进行全局过滤(最实用,可以针对域名ip过滤/也可以对单个对路径过滤)
方法:1.按Ctrl+F,出现查找会话框,输入要找的接口,点击find按钮,就可以过滤对应的请求(1输入要搜索的接口,2点击find,3点击筛选到的接口即可)。如下图所示:

2.搜索结果可能过多请根据 Search in 进行控制,如下图所示:

2.5白名单过滤
此方法是设置白名单,在此名单内的地址浏览器才会渲染成功,其他的地址将会被阻塞,导致浏览器无法访问。注意,此方法也需要在抓包之前设置好。
1.菜单栏选择 “Tools”->”White List...”,如下图所示:

2.在弹出的窗口中勾选“Enable White List”,再点击“Add”,在弹出的窗口中输入需要监控的协议,主机地址,端口号等信息,来添加一个项目。如下图所示:

3.小结
通常情况下,我们使用Filter直接过滤做封包过滤,修改Include的域名和端口做一些唯一的域名抓包,正常情况下,不推荐这种设置方法;因为这种方法,你的charles只能抓你配置的域名;如果某天早晨,你的charles一切正常,访问也正常,而且在active commections里也看到了某个域名的请求信息,但是在主界面死活看到获取到的信息,不用着急,非常有可能是因为你设置了include的指定域名;而且是设置后你忘记解除了,导致你一脸懵逼;这种方法非常不推荐,太粗暴了,除非你这半个月都只看某个HOST下的信息,否则千万千万别这么搞,很容易在以后使用时候的忘记解除;如果你只是为了更清楚的查看某个域名下的请求和响应信息,推荐使用结构视图模式下的焦点域名设置;那种模式比这种方法更好。
514

被折叠的 条评论
为什么被折叠?



