❝开头还是介绍一下群,如果感兴趣PolarDB ,MongoDB ,MySQL ,PostgreSQL ,Redis, OceanBase, Sql Server等有问题,有需求都可以加群群内有各大数据库行业大咖,可以解决你的问题。加群请联系 liuaustin3 ,(共3300人左右 1 + 2 + 3 + 4 +5 + 6 + 7 + 8 +9)(1 2 3 4 5 6 7群均已爆满,开8群近400 9群 200+,开10群PolarDB专业学习群100+)
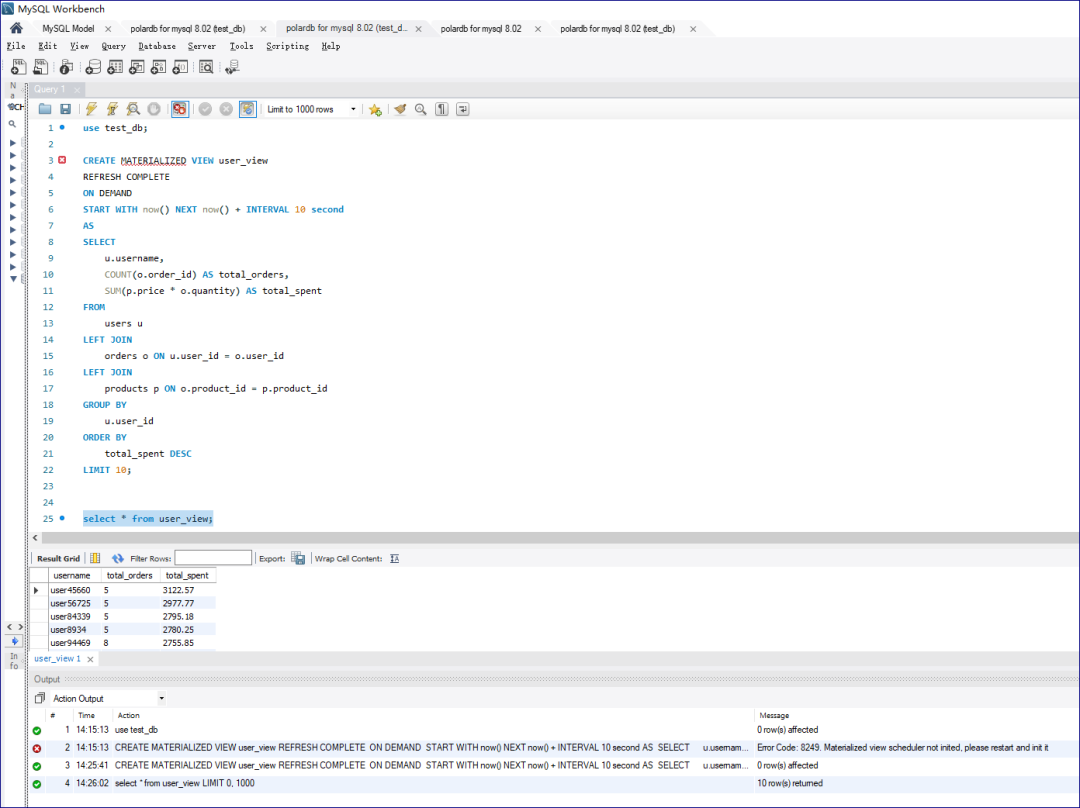
MySQL上用上了物化视图,你确认吗? 不信你们自己看。
这个的“MySQL” 物化视图,还可以定时进行refresh,
CREATE MATERIALIZED VIEW user_view
REFRESH COMPLETE
ON DEMAND
START WITH now() NEXT now() + INTERVAL 10 second
AS
SELECT
u.username,
COUNT(o.order_id) AS total_orders,
SUM(p.price * o.quantity) AS total_spent
FROM
users u
LEFT JOIN
orders o ON u.user_id = o.user_id
LEFT JOIN
products p ON o.product_id = p.product_id
GROUP BY
u.user_id
ORDER BY
total_spent DESC
LIMIT 10;
语句建立的方式如上,创建一个物化视图,且是异步刷新,刷新的频率是10秒刷新一次。
创建的物化视图可以查询吗,当然可以查询......
通过MySQL的view_materialized_info 视图就可以查询到
写到这里有人会问,到底这是哪个MySQL版本是什么,上图显示 8.018的MySQL就有这个功能。
懵了吧,咣咣的!!!
实际上这个并不是我们开源的MySQL,而是我们使用的PolarDB for MySQL,在这个版本中已经提供了MySQL的物化视图功能,通过物化视图功能,可以直接在“mysql”上完成这个功能。
这是PolarDB FOR MYSQL在提供了IMCI功能后,他们又做出的一个新功能,MySQL物化视图。
当前这个功能比较新,目前还只能进行定时的更新或手动的更新,手动的更新的方法 PostgreSQL 比较熟悉的可能一看就明白,这不是PG的物化视图的功能给弄到 MySQL上了。
其实我也有这个看法,那么这个功能目前适合什么情况。
1 有周,月度,年度的大报表,就的在MySQL上运行的,你可以用这个功能来定时运行大SQL来把这个报表跑出来,比如在晚上,然后白天来查。
2 比如有一些复杂的非实时的需求的表,比如宽表等,也可以用这个来分担PolarDB for MySQL的数据大报表的查询压力。
和研发的同学碰了一下,明年3月份,将实现完全实时的物化视图,也就是增量实时同步,那么届时PolarDB for MySQL 距离一个可以实现报表完美解决方案的MySQL 数据库产品,又进了一步,之前的IMCI 也将被利用,如果客户需要,数据连写节点都不会使用,而是直接利用IMCI节点来完成数据的写。
好吧越来越有意思了,MySQL有了物化视图,这还是那个“单纯的” MySQL????
置顶
民营企业领导问 外部客户数据库选型为什么是 OceanBase
PostgreSQL 真实压测,分析PG18 17 16 15 14 之间在处理SQL和系统性能稳定性的差异
PostgreSQL 迁移到 PolarDB 2万5千里长征,太难了,太难了 (今天DISS阿里云某部门)
Oracle 26i 的一个功能演进后,云厂商利用会不会造出千年老妖样的“数据库”
“一顿海鲜引发”(3)一分钟定位数据库问题,试用得京东卡和礼物!
“一顿海鲜引发”(1):DBA、架构师与数据库运维工具的爱恨情仇
DBA 从“修电脑的” 到 上演一套 “数据治理” 大戏 --- 维护DBA生存空间,体现个体价值
老板说 MongoDB 测试环境这么贵,弄单机? 开发说要复制集测试? 你们这群XXX!!
国庆节2号 PostgreSQL 停机罢工 协助 解决问题得 66.66元的红包
外媒评论区疯狂了,开发人员各种观点---北美AI替换程序员引发境外程序员业界震动
MySQL 8 的老大难问题,从5.7延续至今,这个问题有这么难?
一篇为MySQL用户,分析版本核心差异的文章--8.028-8.4的差异
云上DBA是诸葛亮,云下的DBA是 关云长,此话怎讲? 4点变化直击要害
MongoDB 开始接客户应用系统 AI 改造的活了--OMG 这世界太疯狂
一篇将PostgreSQL 日志问题说的非常详细附带分析解决方案的文章 (翻译)
企业DBA 应该没听说过 Supabase,因为他不单纯 !!
Oracle 推出原生支持 Oracle 数据库的 MCP 服务器,助力企业构建智能代理应用
PolarDB MySQL SQL 优化指南 (SQL优化系列 5)
开发欺负我 Redis 的大 keys的问题,我一个DBA怎么解决?
IF-Club 你提意见拿礼物 AustinDatabases 破 10000
开发欺负我 Redis 的大 keys的问题,我一个DBA怎么解决?
OceanBase 相关文章
OceanBase 光速快递 OB Cloud “MySQL” 给我,Thanks a lot
和架构师沟通那种“一坨”的系统,推荐只能是OceanBase,Why ?
OceanBase Hybrid search 能力测试,平换MySQL的好选择
写了3750万字的我,在2000字的OB白皮书上了一课--记 《OceanBase 社区版在泛互场景的应用案例研究
OceanBase 6大学习法--OBCA视频学习总结第六章
OceanBase 6大学习法--OBCA视频学习总结第五章--索引与表设计
OceanBase 6大学习法--OBCA视频学习总结第五章--开发与库表设计
OceanBase 6大学习法--OBCA视频学习总结第四章 --数据库安装
OceanBase 6大学习法--OBCA视频学习总结第三章--数据库引擎
OceanBase 架构学习--OB上手视频学习总结第二章 (OBCA)
OceanBase 6大学习法--OB上手视频学习总结第一章
没有谁是垮掉的一代--记 第四届 OceanBase 数据库大赛
跟我学OceanBase4.0 --阅读白皮书 (OB分布式优化哪里了提高了速度)
跟我学OceanBase4.0 --阅读白皮书 (4.0优化的核心点是什么)
跟我学OceanBase4.0 --阅读白皮书 (0.5-4.0的架构与之前架构特点)
跟我学OceanBase4.0 --阅读白皮书 (旧的概念害死人呀,更新知识和理念)
OceanBase 学习记录-- 建立MySQL租户,像用MySQL一样使用OB
“合体吧兄弟们!”——从浪浪山小妖怪看OceanBase国产芯片优化《OceanBase “重如尘埃”之歌》
MongoDB 相关文章
MongoDB “升级项目” 大型连续剧(4)-- 与开发和架构沟通与扫尾
MongoDB “升级项目” 大型连续剧(3)-- 自动校对代码与注意事项
MongoDB “升级项目” 大型连续剧(2)-- 到底谁是"der"
MongoDB “升级项目” 大型连续剧(1)-- 可“生”可不升
MongoDB 大俗大雅,上来问分片真三俗 -- 4 分什么分
MongoDB 大俗大雅,高端知识讲“庸俗” --3 奇葩数据更新方法
MongoDB 大俗大雅,高端的知识讲“通俗” -- 2 嵌套和引用
MongoDB 大俗大雅,高端的知识讲“低俗” -- 1 什么叫多模
MongoDB 合作考试报销活动 贴附属,MongoDB基础知识速通
MongoDB 使用网上妙招,直接DOWN机---清理表碎片导致的灾祸 (送书活动结束)
MongoDB 2023年度纽约 MongoDB 年度大会话题 -- MongoDB 数据模式与建模
MongoDB 双机热备那篇文章是 “毒”
MongoDB 会丢数据吗?在次补刀MongoDB 双机热备
MONGODB ---- Austindatabases 历年文章合集
MongoDB 麻烦专业点,不懂可以问,别这么用行吗 ! --TTL
PolarDB 已经开放的课程
PolarDB 非官方课程第八节--数据库弹性弹出一片未来--结课
PolarDB 非官方课程第七节--数据备份还原瞬间完成是怎么做到的--答题领奖品
PolarDB 非官方课程第六节--数据库归档还能这么玩--答题领奖品
PolarDB 非官方课程第五节--PolarDB代理很重要吗?--答题领奖品
PolarDB 非官方课程第四节--PG实时物化视图与行列数据整合处理--答题领奖品
PolarDB 非官方课程第三节--MySQL+IMCI=性能怪兽--答题领奖品
PolarDB 非官方课程第二节--云原生架构与特有功能---答题领奖品
PolarDB 非官方课程第一节-- 用户角度怎么看PolarDB --答题领奖品
免费PolarDB云原生课程,听课“争”礼品,重塑云上知识,提高专业能力
PolarDB 相关文章
非“厂商广告”的PolarDB课程:用户共创的新式学习范本--7位同学获奖PolarDB学习之星
“当复杂的SQL不再需要特别的优化”,邪修研究PolarDB for PG 列式索引加速复杂SQL运行
数据压缩60%让“PostgreSQL” SQL运行更快,这不科学呀?
这个 PostgreSQL 让我有资本找老板要 鸡腿 鸭腿 !!
用MySQL 分区表脑子有水!从实例,业务,开发角度分析 PolarDB 使用不会像MySQL那么Low
MySQL 和 PostgreSQL 可以一起快速发展,提供更多的功能?
“PostgreSQL” 高性能主从强一致读写分离,我行,你没戏!
POLARDB 添加字段 “卡” 住---这锅Polar不背
PolarDB 版本差异分析--外人不知道的秘密(谁是绵羊,谁是怪兽)
PolarDB 答题拿-- 飞刀总的书、同款卫衣、T恤,来自杭州的Package(活动结束了)
PolarDB for MySQL 三大核心之一POLARFS 今天扒开它--- 嘛是火


被折叠的 条评论
为什么被折叠?



