Android Sensors整理
最新推荐文章于 2024-04-28 15:31:09 发布
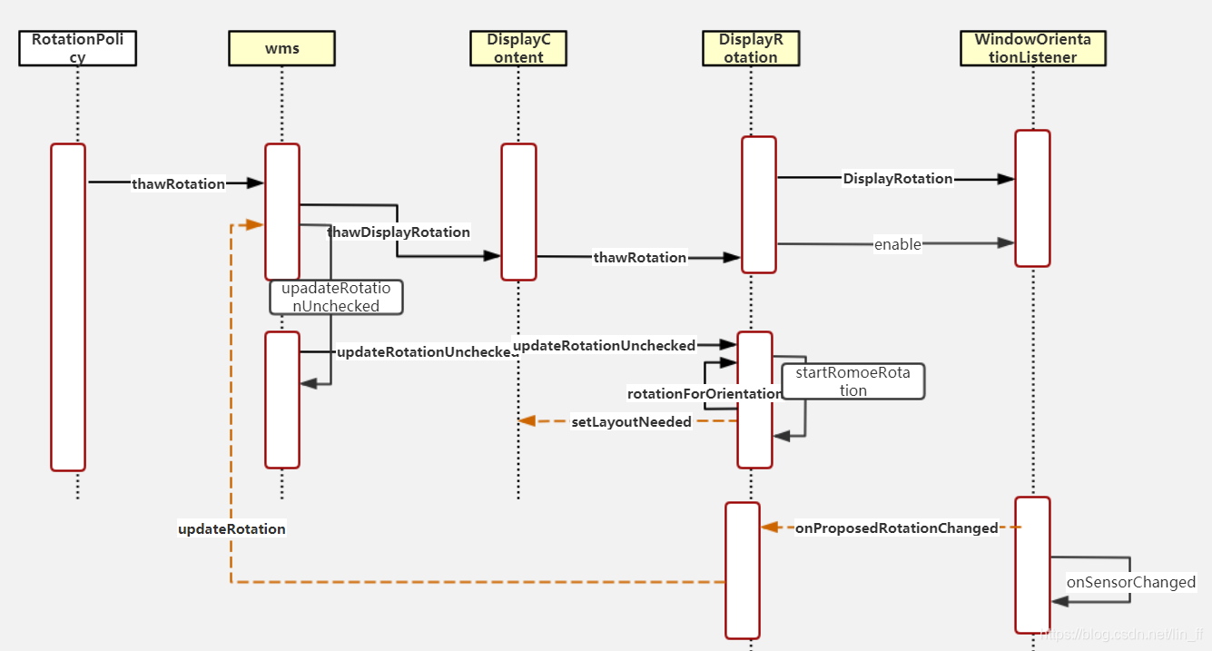
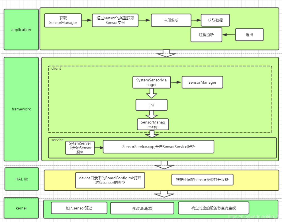
本文详细介绍了Android 11平台上的传感器工作流程,包括如何添加陀螺仪,并深入探讨了自动旋转功能的具体实现过程。从打开自动旋转功能到显示方向的变化,提供了清晰的技术路径。
本文详细介绍了Android 11平台上的传感器工作流程,包括如何添加陀螺仪,并深入探讨了自动旋转功能的具体实现过程。从打开自动旋转功能到显示方向的变化,提供了清晰的技术路径。

被折叠的 条评论
为什么被折叠?