关于博主
努力与运动兼备~~~有任何问题可以加我好友或者关注微信公众号,欢迎交流,我们一起进步!
微信公众号: 啃饼思录

QQ: 2810706745(i思录)
写在前面
鉴于之前写的这个分的比较开,在这里我汇总一下,大家可以把这个收藏一下,忘记的时候可以翻出来看看。
安装Git
git的安装和配置,挺详细的。
GitHub的注册与使用
GitHub的注册与使用(详细图解),非常详细。
Pycharm的使用
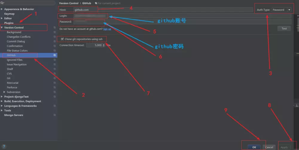
1、点击左上角的File,选择Settings,然后选择Version Control,点击出现的GitHub,在出现的页面右上角选择Auth Type,选择password,然后输入你的github账号和密码,再点击下面的Test按钮Test连接是否正常,下面的Clone git repositories using ssh可以勾选一下,最后点击右下角的apply,然后ok一下就可以了。

2、将鼠标移至左侧的Git,单击一下,然后选择git的路径之后,基本上点击右下角的apply,然后ok一下就可以了。

放大一下,每个人的不一样,这是我的git安装地址:

3、点击开始页面顶部的VCS,

然后再点击出现的倒数第三个import into Version Control,再选择出现的最后一个Share project on github,再点击就出现一个窗口,填写你的项目名称,描述,点击share。弹窗让你选择需要上传的项目文件与commit信息输入之后,项目将会上传至github。登录你的github账号,你就会发现你的项目已经上传成功了。

更新项目代码
1、点击菜单栏下的VCS,下拉找到第三个Commit,点击一下,就会出现下面的页面:
选择完以后,点击下面的commit按钮,至此第一步就完成了,接下来第二步。
2、还是点击菜单栏下的VCS,下拉找到第八个Git,点击一下,下拉找到那个倒数第四个Push按钮,点击一下,就会出现如下页面:
如果你第一步Commit的话,这里就有你上传的Commit信息,我这第一步因为没有提交所以就没有了。然后选择你的提交项目,点击下面的Push按钮,等待几分钟,去你的Github仓库看一下,发现出现了:
那么恭喜你,你已经Get了这个技能。
本文详细介绍了如何使用PyCharm将代码上传到GitHub仓库,包括Git的安装配置、GitHub账户的创建、PyCharm中设置GitHub连接、分享项目以及更新项目代码的步骤。通过这个教程,读者可以学会如何便捷地进行代码版本控制。
7957

被折叠的 条评论
为什么被折叠?



