对于ORM框架而言,数据源的组织是一个非常重要的一部分,这直接影响到框架的性能问题。本文将通过对MyBatis框架的数据源结构进行详尽的分析,并且深入解析MyBatis的连接池。
本文首先会讲述MyBatis的数据源的分类,然后会介绍数据源是如何加载和使用的。紧接着将分类介绍UNPOOLED、POOLED和JNDI类型的数据源组织;期间我们会重点讲解POOLED类型的数据源和其实现的连接池原理。
以下是本章的组织结构:
- 一、MyBatis数据源DataSource分类
- 二、数据源DataSource的创建过程
- 三、 DataSource什么时候创建Connection对象
- 四、不使用连接池的UnpooledDataSource
- 五、为什么要使用连接池?
- 六、使用了连接池的PooledDataSource
一、MyBatis数据源DataSource分类
MyBatis数据源实现是在以下四个包中:
MyBatis把数据源DataSource分为三种:
UNPOOLED 不使用连接池的数据源
POOLED 使用连接池的数据源
JNDI 使用JNDI实现的数据源
即:
相应地,MyBatis内部分别定义了实现了java.sql.DataSource接口的UnpooledDataSource,PooledDataSource类来表示UNPOOLED、POOLED类型的数据源。 如下图所示:

对于JNDI类型的数据源DataSource,则是通过JNDI上下文中取值。
二、数据源DataSource的创建过程
MyBatis数据源DataSource对象的创建发生在MyBatis初始化的过程中。下面让我们一步步地了解MyBatis是如何创建数据源DataSource的。
在mybatis的XML配置文件中,使用<dataSource>元素来配置数据源:

1. MyBatis在初始化时,解析此文件,根据<dataSource>的type属性来创建相应类型的的数据源DataSource,即:
- type=”POOLED” :MyBatis会创建PooledDataSource实例
type=”UNPOOLED” :MyBatis会创建UnpooledDataSource实例
type=”JNDI” :MyBatis会从JNDI服务上查找DataSource实例,然后返回使用
2. 顺便说一下,MyBatis是通过工厂模式来创建数据源DataSource对象的,MyBatis定义了抽象的工厂接口:org.apache.ibatis.datasource.DataSourceFactory,通过其getDataSource()方法返回数据源DataSource:
定义如下:
public interface DataSourceFactory {
void setProperties(Properties props);
//生产DataSource
DataSource getDataSource();
}
上述三种不同类型的type,则有对应的以下dataSource工厂:
POOLED PooledDataSourceFactory
UNPOOLED UnpooledDataSourceFactory
JNDI JndiDataSourceFactory
其类图如下所示:

3. MyBatis创建了DataSource实例后,会将其放到Configuration对象内的Environment对象中, 供以后使用。
三、 DataSource什么时候创建Connection对象
当我们需要创建SqlSession对象并需要执行SQL语句时,这时候MyBatis才会去调用dataSource对象来创建java.sql.Connection对象。也就是说,java.sql.Connection对象的创建一直延迟到执行SQL语句的时候。
比如,我们有如下方法执行一个简单的SQL语句:
String resource = "mybatis-config.xml";
InputStream inputStream = Resources.getResourceAsStream(resource);
SqlSessionFactory sqlSessionFactory = new SqlSessionFactoryBuilder().build(inputStream);
SqlSession sqlSession = sqlSessionFactory.openSession();
sqlSession.selectList("SELECT * FROM STUDENTS");
前4句都不会导致java.sql.Connection对象的创建,只有当第5句sqlSession.selectList("SELECT * FROM STUDENTS"),才会触发MyBatis在底层执行下面这个方法来创建java.sql.Connection对象:
protected void openConnection() throws SQLException {
if (log.isDebugEnabled()) {
log.debug("Opening JDBC Connection");
}
connection = dataSource.getConnection();
if (level != null) {
connection.setTransactionIsolation(level.getLevel());
}
setDesiredAutoCommit(autoCommmit);
}
而对于DataSource的UNPOOLED的类型的实现-UnpooledDataSource是怎样实现getConnection()方法的呢?请看下一节。
四、不使用连接池的UnpooledDataSource
当 <dataSource>的type属性被配置成了”UNPOOLED”,MyBatis首先会实例化一个UnpooledDataSourceFactory工厂实例,然后通过.getDataSource()方法返回一个UnpooledDataSource实例对象引用,我们假定为dataSource。
使用UnpooledDataSource的getConnection(),每调用一次就会产生一个新的Connection实例对象。
UnPooledDataSource的getConnection()方法实现如下:
/*
UnpooledDataSource的getConnection()实现
*/
public Connection getConnection() throws SQLException
{
return doGetConnection(username, password);
}
private Connection doGetConnection(String username, String password) throws SQLException
{
//封装username和password成properties
Properties props = new Properties();
if (driverProperties != null)
{
props.putAll(driverProperties);
}
if (username != null)
{
props.setProperty("user", username);
}
if (password != null)
{
props.setProperty("password", password);
}
return doGetConnection(props);
}
/*
* 获取数据连接
*/
private Connection doGetConnection(Properties properties) throws SQLException
{
//1.初始化驱动
initializeDriver();
//2.从DriverManager中获取连接,获取新的Connection对象
Connection connection = DriverManager.getConnection(url, properties);
//3.配置connection属性
configureConnection(connection);
return connection;
}
如上代码所示,UnpooledDataSource会做以下事情:
1. 初始化驱动: 判断driver驱动是否已经加载到内存中,如果还没有加载,则会动态地加载driver类,并实例化一个Driver对象,使用DriverManager.registerDriver()方法将其注册到内存中,以供后续使用。
2. 创建Connection对象: 使用DriverManager.getConnection()方法创建连接。
3. 配置Connection对象: 设置是否自动提交autoCommit和隔离级别isolationLevel。
4. 返回Connection对象。
上述的序列图如下所示:

总结:从上述的代码中可以看到,我们每调用一次getConnection()方法,都会通过DriverManager.getConnection()返回新的java.sql.Connection实例。
五、为什么要使用连接池?
1. 创建一个java.sql.Connection实例对象的代价
首先让我们来看一下创建一个java.sql.Connection对象的资源消耗。我们通过连接Oracle数据库,创建创建Connection对象,来看创建一个Connection对象、执行SQL语句各消耗多长时间。代码如下:
public static void main(String[] args) throws Exception
{
String sql = "select * from hr.employees where employee_id < ? and employee_id >= ?";
PreparedStatement st = null;
ResultSet rs = null;
long beforeTimeOffset = -1L; //创建Connection对象前时间
long afterTimeOffset = -1L; //创建Connection对象后时间
long executeTimeOffset = -1L; //创建Connection对象后时间
Connection con = null;
Class.forName("oracle.jdbc.driver.OracleDriver");
beforeTimeOffset = new Date().getTime();
System.out.println("before:\t" + beforeTimeOffset);
con = DriverManager.getConnection("jdbc:oracle:thin:@127.0.0.1:1521:xe", "louluan", "123456");
afterTimeOffset = new Date().getTime();
System.out.println("after:\t\t" + afterTimeOffset);
System.out.println("Create Costs:\t\t" + (afterTimeOffset - beforeTimeOffset) + " ms");
st = con.prepareStatement(sql);
//设置参数
st.setInt(1, 101);
st.setInt(2, 0);
//查询,得出结果集
rs = st.executeQuery();
executeTimeOffset = new Date().getTime();
System.out.println("Exec Costs:\t\t" + (executeTimeOffset - afterTimeOffset) + " ms");
}
上述程序在我笔记本上的执行结果为:

从此结果可以清楚地看出,创建一个Connection对象,用了250 毫秒;而执行SQL的时间用了170毫秒。
创建一个Connection对象用了250毫秒!这个时间对计算机来说可以说是一个非常奢侈的!
这仅仅是一个Connection对象就有这么大的代价,设想一下另外一种情况:如果我们在Web应用程序中,为用户的每一个请求就操作一次数据库,当有10000个在线用户并发操作的话,对计算机而言,仅仅创建Connection对象不包括做业务的时间就要损耗10000×250ms= 250 0000 ms = 2500 s = 41.6667 min,竟然要41分钟!!!如果对高用户群体使用这样的系统,简直就是开玩笑!
2. 问题分析:
创建一个java.sql.Connection对象的代价是如此巨大,是因为创建一个Connection对象的过程,在底层就相当于和数据库建立的通信连接,在建立通信连接的过程,消耗了这么多的时间,而往往我们建立连接后(即创建Connection对象后),就执行一个简单的SQL语句,然后就要抛弃掉,这是一个非常大的资源浪费!
3.解决方案:
对于需要频繁地跟数据库交互的应用程序,可以在创建了Connection对象,并操作完数据库后,可以不释放掉资源,而是将它放到内存中,当下次需要操作数据库时,可以直接从内存中取出Connection对象,不需要再创建了,这样就极大地节省了创建Connection对象的资源消耗。由于内存也是有限和宝贵的,这又对我们对内存中的Connection对象怎么有效地维护提出了很高的要求。我们将在内存中存放Connection对象的容器称之为 连接池(Connection Pool)。下面让我们来看一下MyBatis的线程池是怎样实现的。
六、使用了连接池的PooledDataSource
同样地,我们也是使用PooledDataSource的getConnection()方法来返回Connection对象。现在让我们看一下它的基本原理:
PooledDataSource将java.sql.Connection对象包裹成PooledConnection对象放到了PoolState类型的容器中维护。 MyBatis将连接池中的PooledConnection分为两种状态: 空闲状态(idle)和活动状态(active),这两种状态的PooledConnection对象分别被存储到PoolState容器内的idleConnections和activeConnections两个List集合中:
idleConnections:空闲(idle)状态PooledConnection对象被放置到此集合中,表示当前闲置的没有被使用的PooledConnection集合,调用PooledDataSource的getConnection()方法时,会优先从此集合中取PooledConnection对象。当用完一个java.sql.Connection对象时,MyBatis会将其包裹成PooledConnection对象放到此集合中。
activeConnections:活动(active)状态的PooledConnection对象被放置到名为activeConnections的ArrayList中,表示当前正在被使用的PooledConnection集合,调用PooledDataSource的getConnection()方法时,会优先从idleConnections集合中取PooledConnection对象,如果没有,则看此集合是否已满,如果未满,PooledDataSource会创建出一个PooledConnection,添加到此集合中,并返回。
PoolState连接池的大致结构如下所示:

6.1 获取java.sql.Connection对象的过程
下面让我们看一下PooledDataSource 的getConnection()方法获取Connection对象的实现:
public Connection getConnection() throws SQLException {
return popConnection(dataSource.getUsername(), dataSource.getPassword()).getProxyConnection();
}
public Connection getConnection(String username, String password) throws SQLException {
return popConnection(username, password).getProxyConnection();
}
上述的popConnection()方法,会从连接池中返回一个可用的PooledConnection对象,然后再调用getProxyConnection()方法最终返回Conection对象。(至于为什么会有getProxyConnection(),请关注下一节)
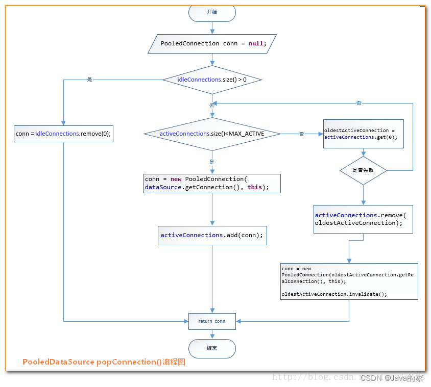
现在让我们看一下popConnection()方法到底做了什么:
1. 先看是否有空闲(idle)状态下的PooledConnection对象,如果有,就直接返回一个可用的PooledConnection对象;否则进行第2步。
2. 查看活动状态的PooledConnection池activeConnections是否已满;如果没有满,则创建一个新的PooledConnection对象,然后放到activeConnections池中,然后返回此PooledConnection对象;否则进行第三步;
3. 看最先进入activeConnections池中的PooledConnection对象是否已经过期:如果已经过期,从activeConnections池中移除此对象,然后创建一个新的PooledConnection对象,添加到activeConnections中,然后将此对象返回;否则进行第4步。
4. 线程等待,循环2步
/*
* 传递一个用户名和密码,从连接池中返回可用的PooledConnection
*/
private PooledConnection popConnection(String username, String password) throws SQLException
{
boolean countedWait = false;
PooledConnection conn = null;
long t = System.currentTimeMillis();
int localBadConnectionCount = 0;
while (conn == null)
{
synchronized (state)
{
if (state.idleConnections.size() > 0)
{
// 连接池中有空闲连接,取出第一个
conn = state.idleConnections.remove(0);
if (log.isDebugEnabled())
{
log.debug("Checked out connection " + conn.getRealHashCode() + " from pool.");
}
}
else
{
// 连接池中没有空闲连接,则取当前正在使用的连接数小于最大限定值,
if (state.activeConnections.size() < poolMaximumActiveConnections)
{
// 创建一个新的connection对象
conn = new PooledConnection(dataSource.getConnection(), this);
@SuppressWarnings("unused")
//used in logging, if enabled
Connection realConn = conn.getRealConnection();
if (log.isDebugEnabled())
{
log.debug("Created connection " + conn.getRealHashCode() + ".");
}
}
else
{
// Cannot create new connection 当活动连接池已满,不能创建时,取出活动连接池的第一个,即最先进入连接池的PooledConnection对象
// 计算它的校验时间,如果校验时间大于连接池规定的最大校验时间,则认为它已经过期了,利用这个PoolConnection内部的realConnection重新生成一个PooledConnection
//
PooledConnection oldestActiveConnection = state.activeConnections.get(0);
long longestCheckoutTime = oldestActiveConnection.getCheckoutTime();
if (longestCheckoutTime > poolMaximumCheckoutTime)
{
// Can claim overdue connection
state.claimedOverdueConnectionCount++;
state.accumulatedCheckoutTimeOfOverdueConnections += longestCheckoutTime;
state.accumulatedCheckoutTime += longestCheckoutTime;
state.activeConnections.remove(oldestActiveConnection);
if (!oldestActiveConnection.getRealConnection().getAutoCommit())
{
oldestActiveConnection.getRealConnection().rollback();
}
conn = new PooledConnection(oldestActiveConnection.getRealConnection(), this);
oldestActiveConnection.invalidate();
if (log.isDebugEnabled())
{
log.debug("Claimed overdue connection " + conn.getRealHashCode() + ".");
}
}
else
{
//如果不能释放,则必须等待有
// Must wait
try
{
if (!countedWait)
{
state.hadToWaitCount++;
countedWait = true;
}
if (log.isDebugEnabled())
{
log.debug("Waiting as long as " + poolTimeToWait + " milliseconds for connection.");
}
long wt = System.currentTimeMillis();
state.wait(poolTimeToWait);
state.accumulatedWaitTime += System.currentTimeMillis() - wt;
}
catch (InterruptedException e)
{
break;
}
}
}
}
//如果获取PooledConnection成功,则更新其信息
if (conn != null)
{
if (conn.isValid())
{
if (!conn.getRealConnection().getAutoCommit())
{
conn.getRealConnection().rollback();
}
conn.setConnectionTypeCode(assembleConnectionTypeCode(dataSource.getUrl(), username, password));
conn.setCheckoutTimestamp(System.currentTimeMillis());
conn.setLastUsedTimestamp(System.currentTimeMillis());
state.activeConnections.add(conn);
state.requestCount++;
state.accumulatedRequestTime += System.currentTimeMillis() - t;
}
else
{
if (log.isDebugEnabled())
{
log.debug("A bad connection (" + conn.getRealHashCode() + ") was returned from the pool, getting another connection.");
}
state.badConnectionCount++;
localBadConnectionCount++;
conn = null;
if (localBadConnectionCount > (poolMaximumIdleConnections + 3))
{
if (log.isDebugEnabled())
{
log.debug("PooledDataSource: Could not get a good connection to the database.");
}
throw new SQLException("PooledDataSource: Could not get a good connection to the database.");
}
}
}
}
}
if (conn == null)
{
if (log.isDebugEnabled())
{
log.debug("PooledDataSource: Unknown severe error condition. The connection pool returned a null connection.");
}
throw new SQLException("PooledDataSource: Unknown severe error condition. The connection pool returned a null connection.");
}
return conn;
}
对应的处理流程图如下所示:

如上所示,对于PooledDataSource的getConnection()方法内,先是调用类PooledDataSource的popConnection()方法返回了一个PooledConnection对象,然后调用了PooledConnection的getProxyConnection()来返回Connection对象。
6.2java.sql.Connection对象的回收
当我们的程序中使用完Connection对象时,如果不使用数据库连接池,我们一般会调用 connection.close()方法,关闭connection连接,释放资源。如下所示:
private void test() throws ClassNotFoundException, SQLException
{
String sql = "select * from hr.employees where employee_id < ? and employee_id >= ?";
PreparedStatement st = null;
ResultSet rs = null;
Connection con = null;
Class.forName("oracle.jdbc.driver.OracleDriver");
try
{
con = DriverManager.getConnection("jdbc:oracle:thin:@127.0.0.1:1521:xe", "louluan", "123456");
st = con.prepareStatement(sql);
//设置参数
st.setInt(1, 101);
st.setInt(2, 0);
//查询,得出结果集
rs = st.executeQuery();
//取数据,省略
//关闭,释放资源
con.close();
}
catch (SQLException e)
{
con.close();
e.printStackTrace();
}
}
调用过close()方法的Connection对象所持有的资源会被全部释放掉,Connection对象也就不能再使用。
那么,如果我们使用了连接池,我们在用完了Connection对象时,需要将它放在连接池中,该怎样做呢?
可能大家第一个在脑海里闪现出来的想法就是:我在应该调用con.close()方法的时候,不调用close()f方法,将其换成将Connection对象放到连接池容器中的代码!
好,我们将上述的想法实现,首先定义一个简易连接池Pool,然后将上面的代码改写:
package com.foo.jdbc;
import java.sql.Connection;
import java.sql.DriverManager;
import java.sql.SQLException;
import java.util.Vector;
/**
*
* 一个线程安全的简易连接池实现,此连接池是单例的
* putConnection()将Connection添加到连接池中
* getConnection()返回一个Connection对象
*/
public class Pool {
private static Vector<Connection> pool = new Vector<Connection>();
private static int MAX_CONNECTION =100;
private static String DRIVER="oracle.jdbc.driver.OracleDriver";
private static String URL = "jdbc:oracle:thin:@127.0.0.1:1521:xe";
private static String USERNAME = "louluan";
private static String PASSWROD = "123456";
static {
try {
Class.forName(DRIVER);
} catch (ClassNotFoundException e) {
e.printStackTrace();
}
}
/**
* 将一个Connection对象放置到连接池中
*/
public static void putConnection(Connection connection){
synchronized(pool)
{
if(pool.size()<MAX_CONNECTION)
{
pool.add(connection);
}
}
}
/**
* 返回一个Connection对象,如果连接池内有元素,则pop出第一个元素;
* 如果连接池Pool中没有元素,则创建一个connection对象,然后添加到pool中
* @return Connection
*/
public static Connection getConnection(){
Connection connection = null;
synchronized(pool)
{
if(pool.size()>0)
{
connection = pool.get(0);
pool.remove(0);
}
else
{
connection = createConnection();
pool.add(connection);
}
}
return connection;
}
/**
* 创建一个新的Connection对象
*/
private static Connection createConnection()
{
Connection connection = null;
try {
connection = DriverManager.getConnection(URL, USERNAME,PASSWROD);
} catch (SQLException e) {
e.printStackTrace();
}
return connection;
}
}
package com.foo.jdbc;
import java.sql.Connection;
import java.sql.DriverManager;
import java.sql.PreparedStatement;
import java.sql.ResultSet;
import java.sql.SQLException;
import java.util.Vector;
public class PoolTest
{
private void test() throws ClassNotFoundException, SQLException
{
String sql = "select * from hr.employees where employee_id < ? and employee_id >= ?";
PreparedStatement st = null;
ResultSet rs = null;
Connection con = null;
Class.forName("oracle.jdbc.driver.OracleDriver");
try
{
con = DriverManager.getConnection("jdbc:oracle:thin:@127.0.0.1:1521:xe", "louluan", "123456");
st = con.prepareStatement(sql);
//设置参数
st.setInt(1, 101);
st.setInt(2, 0);
//查询,得出结果集
rs = st.executeQuery();
//取数据,省略
//将不再使用的Connection对象放到连接池中,供以后使用
Pool.putConnection(con);
}
catch (SQLException e)
{
e.printStackTrace();
}
}
}
上述的代码就是将我们使用过的Connection对象放到Pool连接池中,我们需要Connection对象的话,只需要使用Pool.getConnection()方法从里面取即可。
是的,上述的代码完全可以实现此能力,不过有一个很不优雅的实现:就是我们需要手动地将Connection对象放到Pool连接池中,这是一个很傻的实现方式。这也和一般使用Connection对象的方式不一样:一般使用Connection的方式是使用完后,然后调用.close()方法释放资源。
为了和一般的使用Conneciton对象的方式保持一致,我们希望当Connection使用完后,调用.close()方法,而实际上Connection资源并没有被释放,而实际上被添加到了连接池中。这样可以做到吗?答案是可以。上述的要求从另外一个角度来描述就是:能否提供一种机制,让我们知道Connection对象调用了什么方法,从而根据不同的方法自定义相应的处理机制。恰好代理机制就可以完成上述要求.
怎样实现Connection对象调用了close()方法,而实际是将其添加到连接池中
这是要使用代理模式,为真正的Connection对象创建一个代理对象,代理对象所有的方法都是调用相应的真正Connection对象的方法实现。当代理对象执行close()方法时,要特殊处理,不调用真正Connection对象的close()方法,而是将Connection对象添加到连接池中。
MyBatis的PooledDataSource的PoolState内部维护的对象是PooledConnection类型的对象,而PooledConnection则是对真正的数据库连接java.sql.Connection实例对象的包裹器。
PooledConnection对象内持有一个真正的数据库连接java.sql.Connection实例对象和一个java.sql.Connection的代理:
其部分定义如下:
class PooledConnection implements InvocationHandler {
//......
//所创建它的datasource引用
private PooledDataSource dataSource;
//真正的Connection对象
private Connection realConnection;
//代理自己的代理Connection
private Connection proxyConnection;
//......
}
PooledConenction 实现了 InvocationHandler 接口,并且, proxyConnection 对象也是根据这个它来生成的代理对象:
public PooledConnection(Connection connection, PooledDataSource dataSource) {
this.hashCode = connection.hashCode();
this.realConnection = connection;
this.dataSource = dataSource;
this.createdTimestamp = System.currentTimeMillis();
this.lastUsedTimestamp = System.currentTimeMillis();
this.valid = true;
this.proxyConnection = (Connection) Proxy.newProxyInstance(Connection.class.getClassLoader(), IFACES, this);
}
实际上,我们调用PooledDataSource的getConnection()方法返回的就是这个proxyConnection对象。
当我们调用此proxyConnection对象上的任何方法时,都会调用PooledConnection对象内invoke()方法。
让我们看一下PooledConnection类中的invoke()方法定义:
public Object invoke(Object proxy, Method method, Object[] args) throws Throwable {
String methodName = method.getName();
//当调用关闭的时候,回收此Connection到PooledDataSource中
if (CLOSE.hashCode() == methodName.hashCode() && CLOSE.equals(methodName)) {
dataSource.pushConnection(this);
return null;
} else {
try {
if (!Object.class.equals(method.getDeclaringClass())) {
checkConnection();
}
return method.invoke(realConnection, args);
} catch (Throwable t) {
throw ExceptionUtil.unwrapThrowable(t);
}
}
}
从上述代码可以看到,当我们使用了pooledDataSource.getConnection()返回的Connection对象的close()方法时,不会调用真正Connection的close()方法,而是将此Connection对象放到连接池中。
七、JNDI类型的数据源DataSource
对于JNDI类型的数据源DataSource的获取就比较简单,MyBatis定义了一个JndiDataSourceFactory工厂来创建通过JNDI形式生成的DataSource。
下面让我们看一下JndiDataSourceFactory的关键代码:
if (properties.containsKey(INITIAL_CONTEXT)
&& properties.containsKey(DATA_SOURCE))
{
//从JNDI上下文中找到DataSource并返回
Context ctx = (Context) initCtx.lookup(properties.getProperty(INITIAL_CONTEXT));
dataSource = (DataSource) ctx.lookup(properties.getProperty(DATA_SOURCE));
}
else if (properties.containsKey(DATA_SOURCE))
{
// //从JNDI上下文中找到DataSource并返回
dataSource = (DataSource) initCtx.lookup(properties.getProperty(DATA_SOURCE));
}
上一篇:《深入理解mybatis原理二》Mybatis初始化机制详解
参考
1260

被折叠的 条评论
为什么被折叠?



