InstallShield可谓打包神器,之前用的是2013版的,作为VS的一个项目模板使用,这次尝试了下2018版的,显然,功能更强大了。
由于现在的电脑系统都分64位和32位,这就要求打包的时候可能需要针对两种不同的系统打包,过去,我们不得不通过InstallShield新建两个项目各自打包,现在,我们可以利用InstallShield 2018的Features(其实我也不知道Features是哪一版引进的= =)特性在同一个项目里打出一个包,由用户选择安装32位还是64位的。
话不多说,如图新建项目:

Project Name和Location按需填写,建议Location在默认路径下加一层目录,这样区分不同的客户端产品。
进入Installation Designer面板,打包90%的工作都将在这个面板完成。
1.进入General Information填写应用的基本信息,比如Product Name/Produc Version等,注意Product Code和Upgrade Code是设计到更新版本时用的,最好记下来,下次打更新包的时候,只需更新Product Code即可做到覆盖安装。
2.进入Organization-Components,新建2个Component,一个32位,一个64位,在Component的基本信息面板里指定安装路径Destination,正常都放在ProgramFilesFolder下,首先将这个目录下不用的路径删掉,然后新建自己需要的路径。

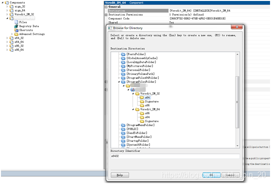
在各自的Files里Add File,将自己开发的exe以及依赖的dll都添加进来。此时有个问题,如果我需要打包文件夹呢?右击发现除了Add File外还有一个Dynamic File Linking,尝试下来发现,这个功能也只是把链接的文件夹里的文件加进来,而不是把文件夹加进来,显然不符合要求。经过几番周折与尝试,发现Component其实就是文件夹的概念,那么就多建几个Component,分别将文件添加进来,在指定Destination时将这些Component的路径分别放到32位和64位两个主Component下。

Browse for Directory里的目录就是最终安装的目录,需要注意的一点是,弹出框最下面有个Directory Identifier,这相当于是各个目录的一个“主键”,比如,两个包下面有都有x64路径,如果把Identifier都指定为x64的话,就会报错。
还有一个很重要的点,就是安装目录权限的问题,由于安装程序是以管理员权限安装的,但是使用客户端的用户并不一定有管理员权限,此时客户端不能够在安装目录下进行“写”操作,包括写Config文件,这种情况下,可以在程序app.manifest里添加<requestedExecutionLevel level="requireAdministrator" uiAccess="false" />
这行代码会在用户运行客户端的时候索取管理员权限,只有当用户点击了允许之后,程序才可以继续运行。但是这个方法有两个比较大的缺陷:
(1)每次打开客户端读弹出UAC确认框,严重影响用户体验。
(2)程序是以管理员权限运行的,其它无管理员权限的程序就无法对本程序生成的文件进行“写”操作;如果你的程序使用了拖拽功能,那么从无管理员权限的程序里也无法拖拽文件进入我们的程序了。这篇文章介绍了拖拽跟UAC的关系,https://blogs.msdn.microsoft.com/patricka/2010/01/28/q-why-doesnt-drag-and-drop-work-when-my-application-is-running-elevated-a-mandatory-integrity-control-and-uipi/
说到底,都是UAC在作祟,那么有没有其他方法可以解决呢?答案是肯定的。只需要在打包的时候设置一下安装路径的访问权限就行了。

3.进入Organization-Features,新建两个Feature,分别对应32位和64位,在General面板里按需填入相关信息。

4. 进入Organization-Setup Design,这里其实是跟Features挂钩的,右击将对应的Component关联(Associate)进来就行了。其实也可以在Setup Design里新建Features和Components,系统会自动在各自的tab里生成相应文件。
此时已经可以编译了,通常会用到下面3个按钮

第1个是Release,会最终打成一个安装包;第2个是Build,会有一些编译文件;第3个是打开包目录,打包的时候这个目录记得关掉哦,这个懂的自然懂。
Release的时候一路下一步就行了,记得选一下Compress all files,这个大家多多尝试、多多体会。
第一次Release完了之后,按下图设置一下Cache MSI Locally,这个是安装完了之后,再次安装,安装包会提示修复,但是修复会出错,设置了这个后再修复就没问题了。

安装的时候,会让用户选择我们设定好的Features

最后,给应用设置一个图标咯,分别对应开始菜单和桌面图标

tips:
开发的时候,也要针对不同的包引用不同的dll,怎么样操作最快捷方便呢?
可以巧妙利用Release和Debug环境,在项目属性-生成事件里,编辑后期生成事件命令行:
if /i $(ConfigurationName)==Debug (
cd /d $(ProjectDir)Dependents\dllimport\x86
xcopy "livingStream\*.dll" /d /e /r "$(TargetDir)livingStream\"
for %%i in (*.dll) do copy /Y %%i $(TargetDir)
)else (
cd /d $(ProjectDir)Dependents\dllimport\x64
for %%i in (*.dll) do copy /Y %%i $(TargetDir)
)
如果是Debug环境,则复制x86和 livingStream下的dll,如果是Release环境,则复制x64下的dll。
注意命令行的一些空格和换行哦,很严谨,调了我老半天= =
本文介绍了如何使用InstallShield 2018创建一个既能安装32位又能安装64位应用程序的安装包。通过Features特性,可以在同一项目中设置不同组件,分别指定32位和64位的安装路径。同时,讨论了安装目录权限问题,包括如何处理UAC和文件夹权限,以及如何设置安装包的访问权限以确保用户无管理员权限也能运行程序。
1908





