java多态的实现
Class 文件的编译过程中不包含传统编译中的连接步骤,一切方法调用在 Class 文件里面存储的都只是符号引用,而不是方法在实际运行时内存布局中的入口地址。这个特性给 Java 带来了更强大的动态扩展能力,使得可以在类运行期间才能确定某些目标方法的直接引用,称为动态连接,也有一部分方法的符号引用在类加载阶段或第一次使用时转化为直接引用,这种转化称为静态解析。
静态解析成立的前提是:方法在程序真正执行前就有一个可确定的调用版本,并且这个方法的调用版本在运行期是不可改变的。换句话说,调用目标在编译器进行编译时就必须确定下来,这类方法的调用称为解析。
在 Java 语言中,符合"编译器可知,运行期不可变"这个要求的方法主要有静态方法和私有方法两大类,前者与类型直接关联,后者在外部不可被访问,这两种方法都不可能通过继承或别的方式重写出其他的版本,因此它们都适合在类加载阶段进行解析。
Java 虚拟机里共提供了四条方法调用字节指令,分别是:
• invokestatic:调用静态方法。
• invokespecial:调用实例构造器方法、私有方法和父类方法。
• invokevirtual:调用所有的虚方法。
• invokeinterface:调用接口方法,会在运行时再确定一个实现此接口的对象。
只要能被 invokestatic 和 invokespecial 指令调用的方法,都可以在解析阶段确定唯一的调用版本,符合这个条件的有静态方法、私有方法、实例构造器和父类方法四类,它们在类加载时就会把符号引用解析为该方法的直接引用。这些方法可以称为非虚方法(还包括 final 方法),与之相反,其他方法就称为虚方法(final 方法除外)。这里要特别说明下 final 方法,虽然调用 final 方法使用的是 invokevirtual 指令,但是由于它无法覆盖,没有其他版本,所以也无需对方发接收者进行多态选择。Java 语言规范中明确说明了 final 方法是一种非虚方法。
方法表与方法调用
如果定义Person,Gril,Boy类如下
class Person { public String toString() { return "I'm a person."; } public void eat() { } public void speak() { } } class Boy extends Person { public String toString() { return "I'm a boy"; } public void speak() { } public void fight() { } } class Girl extends Person { public String toString() { return "I'm a girl"; } public void speak() { } public void sing() { } }
当这三个了类被载入到Java虚拟机之后,方法区就包含了各自的类的信息。Gril和Boy在方法区中的方法表可表示如下:

可以看到,Girl 和 Boy 的方法表包含继承自 Object 的方法,继承自直接父类 Person 的方法及各自新定义的方法。注意方法表条目指向的具体的方法地址,如 Girl 继承自 Object 的方法中,只有 toString() 指向自己的实现(Girl 的方法代码),其余皆指向 Object 的方法代码;其继承自于 Person 的方法 eat() 和 speak() 分别指向 Person 的方法实现和本身的实现。
如果子类改写了父类的方法,那么子类和父类的那些同名的方法共享一个方法表项。
因此,方法表的偏移量总是固定的。所有继承父类的子类的方法表中,其父类所定义的方法的偏移量也总是一个定值。
Person 或 Object中的任意一个方法,在它们的方法表和其子类 Girl 和 Boy 的方法表中的位置 (index) 是一样的。这样 JVM 在调用实例方法其实只需要指定调用方法表中的第几个方法即可。
如调用如下:

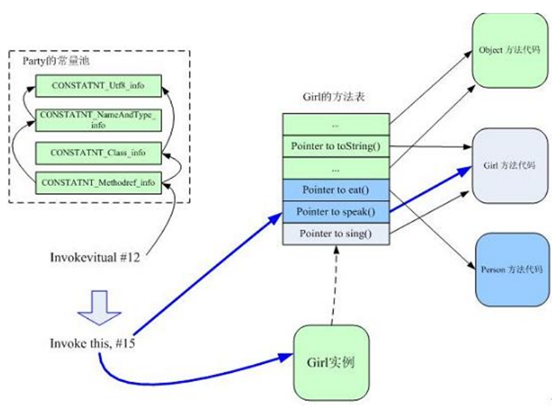
当编译Person类的时候,生成girl.speak()的方法调用假设为:
Invokevirtual #12
设该调用代码对应着 girl.speak(); #12 是 Person类的常量池的索引。JVM 执行该调用指令的过程如下所示:

(1)在常量池中找到方法调用的符号引用 。
(2)查看Person的方法表,得到speak方法在该方法表的偏移量(假设为15),这样就得到该方法的直接引用。
(3)根据this指针得到具体的对象(即 girl 所指向的位于堆中的对象)。
(4)根据对象得到该对象对应的方法表,根据偏移量15查看有无重写(override)该方法,如果重写,则可以直接调用(Girl的方法表的speak项指向自身的方法而非父类);如果没有重写,则需要拿到按照继承关系从下往上的基类(这里是Person类)的方法表,同样按照这个偏移量15查看有无该方法。
1157

被折叠的 条评论
为什么被折叠?



