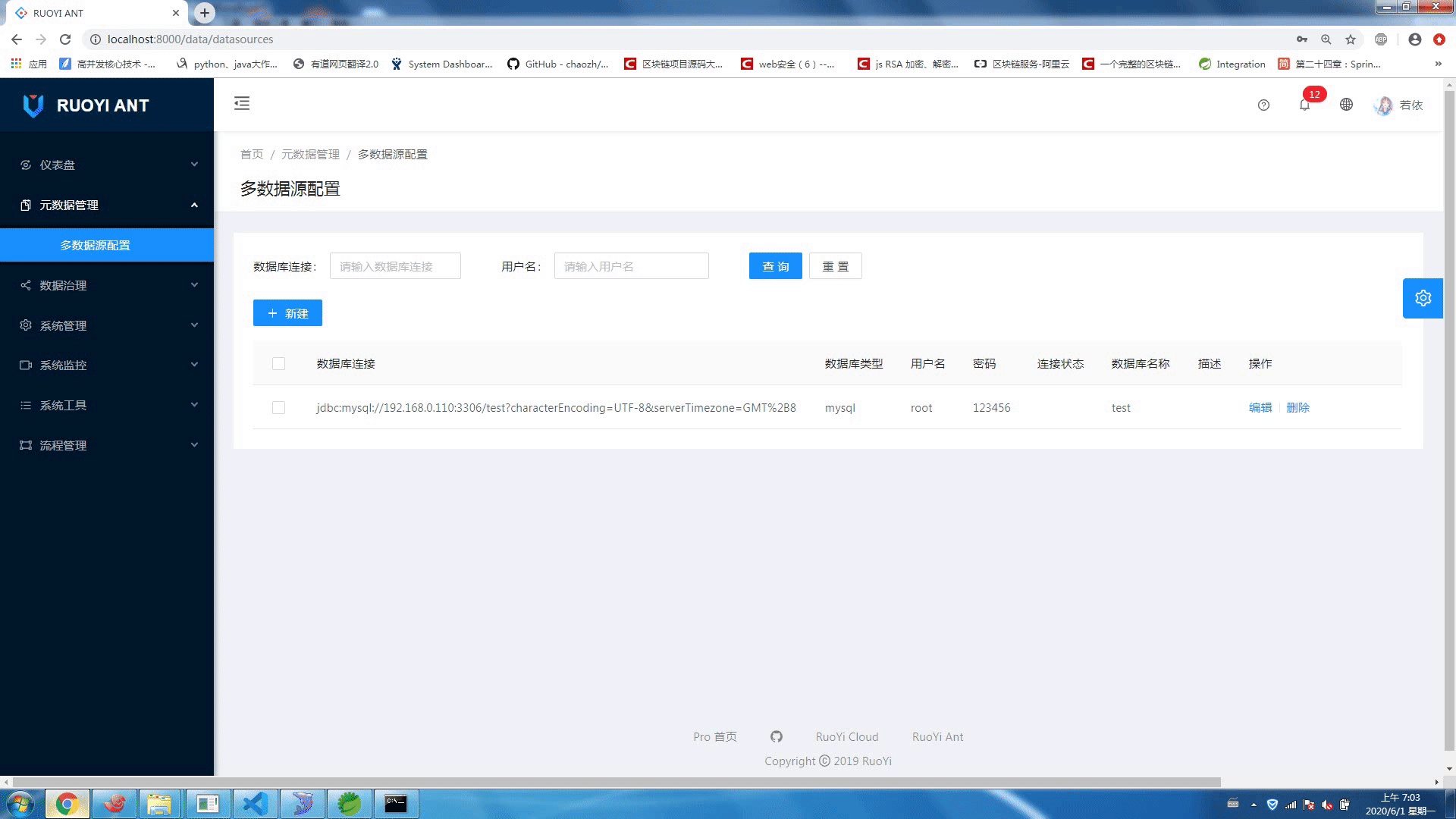
小试多数据抽取表结构

博主近期打算开发一个Web的ETL数据抽取系统,计划测试NiFi在该系统中的应用效果。

 最近想做一个web的etl数据抽取的系统,看看nifi的效果怎么样

### 关于头歌平台的数据清洗实验教程 在学习数据清洗的过程中,掌握实际操作是非常重要的。以下是关于数据清洗的一些核心知识点以及示例代码,这些内容可以帮助你在头歌平台上更好地理解和实践数据清洗的相关技术。 #### 1. 缺失值处理 对于缺失值的处理通常有三种主要方法:过滤法、填充法和插值法[^1]。下面通过 Python 的 Pandas 库来演示这几种方法的具体实现方式: ##### 过滤法 (删除含有缺失值的记录) ```python import pandas as pd import numpy as np # 创建带有缺失值的 DataFrame data = {'A': [1, 2, np.nan], 'B': [5, np.nan, np.nan], 'C': [7, 8, 9]} df = pd.DataFrame(data) # 使用 dropna 方法删除含有缺失值的行 cleaned_df_drop = df.dropna() print(cleaned_df_drop) ``` ##### 填充法 (用固定值或其他统计量填补缺失值) ```python # 使用 fillna 方法将 NaN 替换为指定值 cleaned_df_fill = df.fillna(value=0) print(cleaned_df_fill) ``` ##### 插值法 (基于已有数据推测并补充缺失值) ```python # 使用 interpolate 方法进行线性插值 cleaned_df_interpolate = df.interpolate(method='linear') print(cleaned_df_interpolate) ``` --- #### 2. 数据去重 去除重复数据也是数据清洗中的重要环节之一[^4]。可以通过 `duplicated` 和 `drop_duplicates` 函数轻松完成这一任务。 ```python # 检测重复项 duplicate_rows = df[df.duplicated()] print(duplicate_rows) # 删除重复项 deduped_df = df.drop_duplicates() print(deduped_df) ``` --- #### 3. 异常值检测与处理 异常值可能会影响模型训练的效果,因此需要对其进行识别和适当调整。常见的做法包括使用箱型图分析或者设定阈值范围。 ```python # 定义一个简单的函数用于检测数值列中的异常值 def detect_outliers(df, col_name): q1 = df[col_name].quantile(0.25) q3 = df[col_name].quantile(0.75) iqr = q3 - q1 lower_bound = q1 - 1.5 * iqr upper_bound = q3 + 1.5 * iqr outliers = df[(df[col_name] < lower_bound) | (df[col_name] > upper_bound)] return outliers outliers_in_col_A = detect_outliers(df, 'A') print(outliers_in_col_A) ``` --- #### 4. 数据标准化与规范化 为了使不同特征具有可比性,在建模前往往会对数据进行标准化或归一化处理[^2]。 ```python from sklearn.preprocessing import StandardScaler, MinMaxScaler scaler_standard = StandardScaler() scaled_data_standard = scaler_standard.fit_transform(df[['A', 'C']]) scaler_minmax = MinMaxScaler() scaled_data_minmax = scaler_minmax.fit_transform(df[['A', 'C']]) print(scaled_data_standard) print(scaled_data_minmax) ``` --- ### 总结 以上展示了数据清洗过程中几个关键步骤的实际应用案例,包括但不限于缺失值处理、数据去重、异常值检测以及数据标准化等内容。如果想进一步深入研究更复杂的场景,还可以尝试引入第三方库如 scikit-learn 提供的功能来进行高级填充。
评论
添加红包

请填写红包祝福语或标题

红包个数最小为10个

红包金额最低5元

当前余额3.43前往充值 >
需支付:10.00
成就一亿技术人!
领取后你会自动成为博主和红包主的粉丝 规则
hope_wisdom
发出的红包
实付
使用余额支付
点击重新获取
扫码支付
钱包余额 0

抵扣说明:

1.余额是钱包充值的虚拟货币,按照1:1的比例进行支付金额的抵扣。
2.余额无法直接购买下载,可以购买VIP、付费专栏及课程。

余额充值