MicroBlaze是AMD-Xilinx提供的一个可以在FPGA中运行的嵌入式软核IP,其本质是一个32位RISC处理器软核,可以在150MHz时钟下,提供125 D-MIPS性能,具有运行速度快、占用资源少、可配置性强等优点。
今天主要是搭建一个通用MicroBlaze最小系统+一个外设,最后固化程序到FPGA。
整体难度★不到
缩略词索引:MB-MicroBlaze
环境平台
-
win10 vivado 2020
-
Vitis 2020
-

FPGA部分搭建
一个完整的MB系统,包括四个方面:CPU、时钟、 DDR 和外设,其中CPU不用说就是MB,DDR不是必须的,根据硬件选择,如果没有DDR时候选择内部RAM使用需要选择大一点,所以下面分成两种情况建立最小系统。
不带DDR的MB最小系统-通用系统
第1步
搭建Vivado系统,不过多赘述了!
第2步
点击 Create Block Design,创建一个 BD 文件,并命名为MB_block。

第3步
单击添加 IP 图标,然后输入关键字 MicroBlaze。

双击将MB添加到 BD 文件中:

第4步
添加时钟,在添加IP图标位置输入关键字Clocking Wizard。

双击将Clocking Wizard添加到BD文件中。
第5步-此步可不加
时钟设置,双击Clocking Wizard对时钟进行配置。

输入时钟根据硬件进行选择,我的硬件是一个单端50MHz时钟,输出时钟参数如下:

clk_out1作为MB的运行时钟,这里设置为100MHz,而clk_out2的200MHz是作为DDR控制器的运行时钟。
勾选locked作为后续电路的复位信号。
其他页面默认即可,点击【OK】完成设置。

第6步
MB设置,在 BD 文件中,双击 MB 图标,对其进行配置,第一页配置参数如下图所示:

注意图中圆圈是需要勾选的,允许外部存储 BRAM 作为程序运行缓冲区,方框部分是软核的频率、面积和性能三方面的综合结果(三方不可同时兼得)。
点击【Next】,进行下一界面进行设置:


界面默认,点击【Next】:

按照上图设置,点击【Next】:

界面默认,点击【Next】:

按照上图设置,允许 AXI 数据流。修改完成之后点击 【OK】 即可。
上面主要修改三个部分:第一页允许外部存储 BRAM 作为程序运行缓冲区;第三页设置Cache基地址和长度;第五页是允许AXI数据流,用来访问外部DDR。
第7步
让BD自动完成设置,点击Run Block Automation完成剩下的设置。

弹出的界面默认即可,时钟使我们上面第4步Clocking Wizard生成的,Local Memory 选择 32KB,因为没有外部存储器。

第8步
引出相关引脚。
组合键 【Ctrl+T】 引出引脚。
第9步
验证目前设计的正确性:

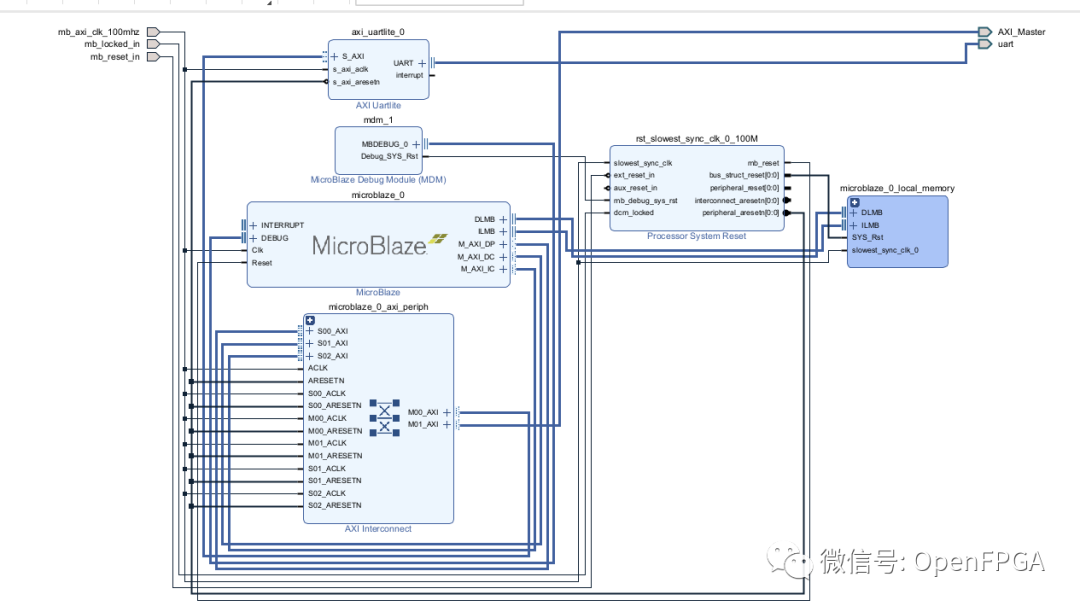
目前这一步已经完成了最小系统设计。
第10步
修改引脚名称。




第11步
导出BD,按照下图位置:

设置路径,设置BD名称:

路径下就生成了一个tcl文件,同理也可以使用下面命令实现相同功能:
write_bd_tcl [你的路径]/xxx_bd.tcl
第16步
上面就完成了整个最小系统搭建,接下来搭建带带DDR的MB最小系统,然后我们以这个最小系统为例说明其为什么具有通用性。
带DDR的MB最小系统
第1步
搭建Vivado系统,不过多赘述了!
第2步
点击 Create Block Design,创建一个 BD 文件,并命名为MB_block。

第3步
单击添加 IP 图标,然后输入关键字 MicroBlaze。

双击将MB添加到 BD 文件中:

第4步
添加时钟,在添加IP图标位置输入关键字Clocking Wizard。

双击将Clocking Wizard添加到BD文件中。
第5步
时钟设置,双击Clocking Wizard对时钟进行配置。

输入时钟根据硬件进行选择,我的硬件是一个单端50MHz时钟,输出时钟参数如下:

clk_out1作为MB的运行时钟,这里设置为100MHz,而clk_out2的200MHz是作为DDR控制器的运行时钟。
勾选locked作为后续电路的复位信号。
其他页面默认即可,点击【OK】完成设置。

第6步
MB设置,在 BD 文件中,双击 MB 图标,对其进行配置,第一页配置参数如下图所示:

注意图中圆圈是需要勾选的,允许外部存储 BRAM 作为程序运行缓冲区,方框部分是软核的频率、面积和性能三方面的综合结果(三方不可同时兼得)。
点击【Next】,进行下一界面进行设置:


界面默认,点击【Next】:

按照上图设置,点击【Next】:

界面默认,点击【Next】:

按照上图设置,允许 AXI 数据流。修改完成之后点击 【OK】 即可。
上面主要修改三个部分:第一页允许外部存储 BRAM 作为程序运行缓冲区;第三页设置Cache基地址和长度;第五页是允许AXI数据流,用来访问外部DDR。
第7步
让BD自动完成设置,点击Run Block Automation完成剩下的设置。

弹出的界面默认即可,时钟使我们上面第4步Clocking Wizard生成的。

第8步
引出相关引脚。

上图界面选择clk_in1,组合键 【Ctrl+T】 引出引脚:

第9步
验证目前设计的正确性:

目前这一步已经完成了最小系统设计,下面开始DDR设计。
第10步
添加DDR控制器:
添加IP界面,输入关键字memory interface generator

双击memory interface generator后再BD中添加MIG:

第11步
设置MIG IP。
双击 mig_7series_0,进行如下配置:








注:如果system clock的频率在199-201MHz之间,这里会出现一个use system clock 的选项,意思就是用系统时钟作为参考时钟






后面全部默认点击【NEXT】即可。
将MIG的线按照下图进行连接:

第12步
添加外设,我们主要添加串口,负责调试。

双击 UART,将波特率改为 115200:

第13步
再点击 Run connection Automation,再弹出来的窗口中把所有选项勾选上,再点击【OK】 即可。

验证设计:

第14步
修改引脚名称,因为这部分将作为一个最小系统供后续使用。


第15步
导出BD,按照下图位置:

设置路径,设置BD名称:

路径下就生成了一个tcl文件,同理也可以使用下面命令实现相同功能:
write_bd_tcl [你的路径]/xxx_bd.tcl
测试及固化程序
第1步
建立一个新的Vivado工程。
第2步
导入上一节生成的最小系统:

选择tcl文件,确定即可

这样就生成了一个最小系统:

第3步
添加Clocking Wiard,按照下图进行设置


第4步
添加一个AXI-GPIO,按照下图设置:

后面控制三个LED等。
第5步
点击 Run connection Automation,再弹出来的窗口中把所有选项勾选上,再点击【OK】 即可。

第6步
导出硬件
将 bd 文件导出为 tcl 脚本之后,继续对工程进行完善。
选中 xxx.bd,右单击然后选择 Generate Output Products。

第7步
在弹出来的窗口中,如下图所示,然后单击【OK】。

第8步
选中 XXX.bd,右单击然后选择 Create HDL Wrapper,在弹出来的窗口中直接点击【OK】。


第9步
添加一个名为 mb_test.xdc 的约束文件,并添加约束(物理约束需要根据自己硬件选择)。
第12步
单击下列图标产生 Bit 文件。

第13步
生成 Bit 文件之后,单击 File-Export-Export Platform...

第14步
TOOLs-->Launch Vitis IDE

选择工作文件夹。

创建Platform

选择上一步生成的Platform(XSA文件)

右击,build project

无问题后继续后面步骤。
第15步
创建App

【NEXT】

【NEXT】

输入App名称:

【NEXT】

选择Hello World模板。

【FINISH】

第16步
helloworld.c源码我们先不修改。
右击 HelloWorld-->Debug As-->Debug Configurations
设置好参数,使用Vitis自带的串口工具,运行后即可看到打印信息。

接下来就是添加GPIO驱动,和上面操作一样,这里有个小技巧,在建立完App后,点击下图位置:

导入官方提供的历程就可以了。
同样HelloWorld-->Debug As-->Debug Configurations后进行调试即可。
下面说明固化过程。
第17步
固化第一步,生成bit文件,点击XIlinx-->Program Device

记住箭头部分生成的bit文件,同时选择方框内编译出的elf文件。

固化第二步,下载固化FLASH,点击XIlinx-->Program Flash

箭头选择板卡上FLASH的FLASH,方框选择上一步生成的bit文件(默认dowload.bit)。

点击【Program】,完成后重新上电即可。
总结
今天简单演示了一个MB小例子。
本文详细介绍了如何在Vivado环境下搭建不带和带DDR的MicroBlaze最小系统,包括配置MB软核、时钟、内存和外设,最后演示了如何将程序固化到FPGA,突出通用性和实际应用过程。
1万+





