Fast Request是一个类似于 Postman 的 IDEA 插件。它是一个强大的 restful api 工具包插件,可以根据已有的方法帮助您快速、自动生成 url 和 params。 Restful Fast Request = API 调试工具 + API 管理工具 + API 搜索工具。 它有一个漂亮的界面来完成请求、检查服务器响应、存储你的 api 请求和导出 api 请求。插件帮助你在 IDEA 界面内更快更高效得调试你的 API。
Fast Request 为简化 API 调试而生,3 秒调完 Spring 接口不是梦,所以少年,赶紧上号吧
倾听用户的声音,不断提升自我,本次Fast Request更新主要内容如下:
- Solon 框架解析支持
- OpenAPI 导出支持
- 运行后切换 Tab 可配置化
- 响应文档展示支持
- 文件导出默认目录支持自定义
Solon 框架解析支持

支持国产 Solon 框架的解析。作为一个面向全场景的Java 应用开发框架,对标 Spring ,它更快、更小、更简单。
OpenAPI 导出支持

可在将 API 导出成 OpenAPI 格式。
运行后切换 Tab 可配置化

可以在 APIs 列表直接运行 API 并且不切换到运行界面,可配置化。这使得在 APIs 页面运行一个 API 以后可以再运行下一个 API。
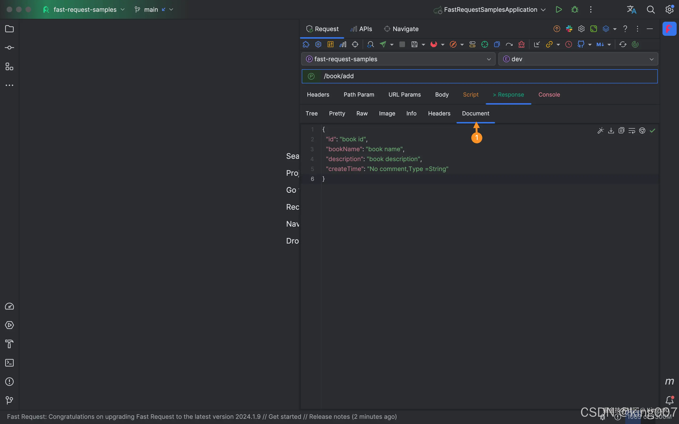
响应文档展示支持

可以在 Response 页签下查看响应的字段含义。
文件导出默认目录支持自定义
文件导出例如将 API 导出成 markdown 、html、word、openapi 等文档的默认目录地址支持自定义。
看完还不赶紧上号?
783

被折叠的 条评论
为什么被折叠?



