
目录
该项目含有源码、文档、PPT、图文修改教程、配套开发软件、软件安装教程、项目发布教程、相关文档模板等学习内容。
市场背景
近年来,二手商品交易市场快速增长,消费者对性价比和可持续消费的关注度提升。数据显示,2022年中国二手电商交易规模达4802亿元,预计2025年将突破万亿。移动互联网的普及和微信小程序的轻量化特性,为二手交易提供了便捷入口。
技术背景
Spring Boot和Vue的组合成为全栈开发的流行选择。Spring Boot后端提供RESTful API、数据库集成和安全性管理,适合快速构建高并发微服务;Vue.js前端框架的响应式设计和组件化开发,能够实现用户友好的交互界面。两者的分离架构便于团队协作和后期维护。
政策与趋势
“碳中和”政策推动循环经济发展,二手交易符合绿色消费理念。微信小程序无需下载的特点降低了用户使用门槛,适合高频次、碎片化的交易场景。结合Spring Boot的扩展性和Vue的跨平台能力,未来可延伸至多端应用(如H5、App)。
一、项目介绍:

二、文档学习资料:
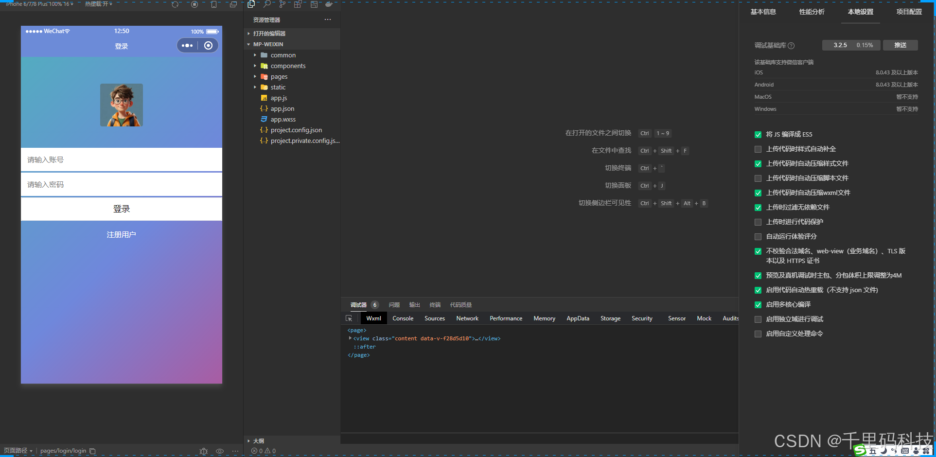
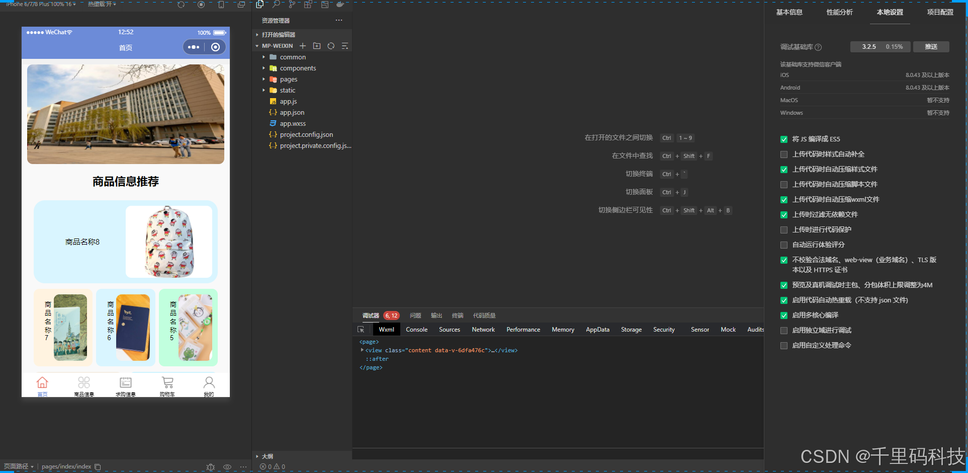
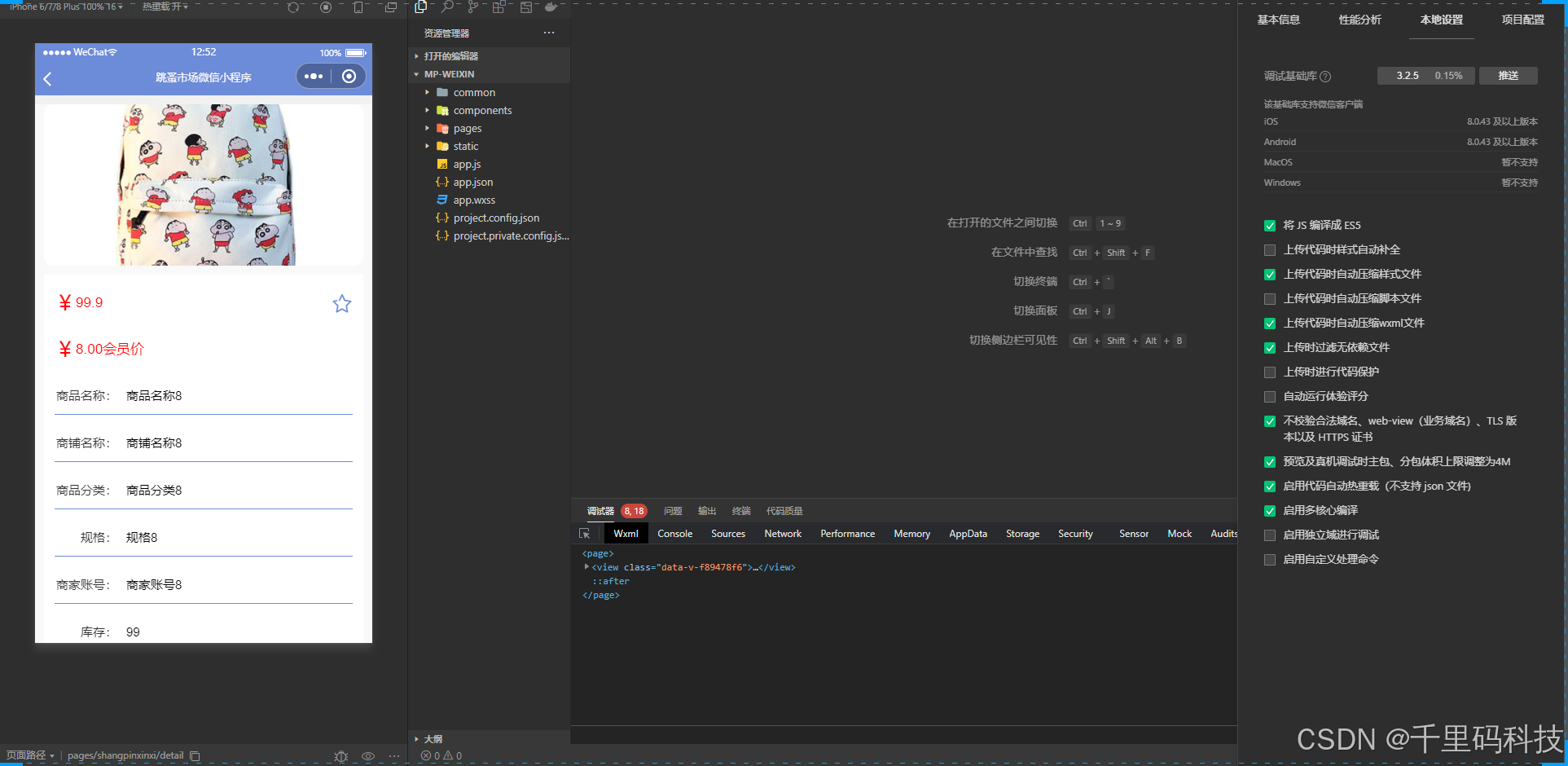
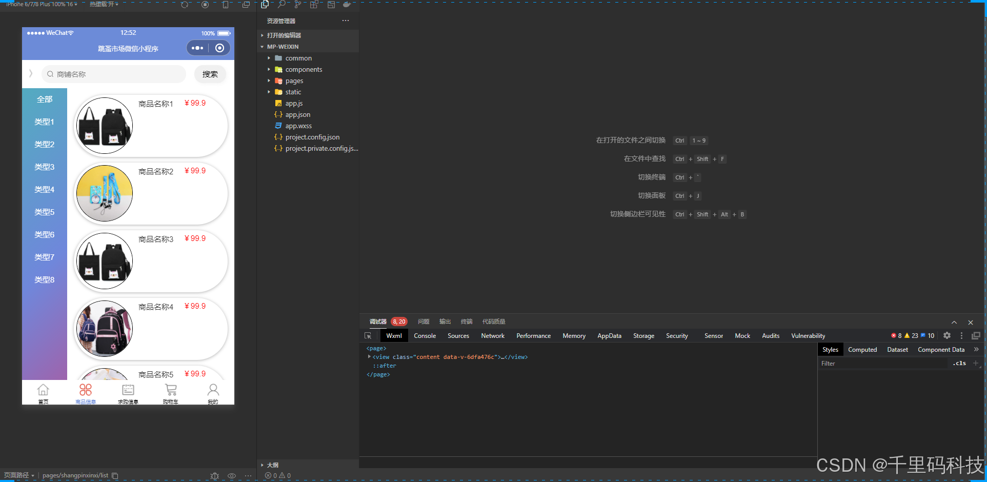
三、模块截图:














四、开发技术与运行环境:
后端技术栈:
- Spring Boot:使用Spring Boot作为后端框架,简化开发流程,提供快速开发的能力。
- Spring Security:用于实现用户认证和授权功能,保护系统的安全性。
- Spring Data JPA:用于简化对数据库的操作,提供CRUD功能。
- MySQL:作为数据库存储管理平台的数据。
- MyBatis-Plus:MyBatis-Plus 主要负责处理数据库操作,提高数据库操作的便捷性和效率。
前端技术栈:
- Vue.js:使用Vue.js作为前端框架,实现组件化开发,提高开发效率。
- Vue Router:用于实现前端路由功能,实现单页应用的页面跳转。
- Vuex:用于实现前端状态管理,统一管理应用的状态。
- Element UI:使用Element UI作为UI组件库,提供丰富的UI组件,加快开发速度。
- Axios:用于发送HTTP请求,与后端进行数据交互。
- HTML/CSS/JavaScript:用于构建系统的用户界面。HTML 负责网页的结构布局,CSS 负责样式设计,JavaScript 负责交互逻辑的实现。在系统中,这些技术用于实现前端页面的展示和交互功能,提高用户体验。
其他技术:
- Maven:用于项目构建和依赖管理,简化项目的管理和部署。
运行环境:
1. 开发环境:
IDE:如IDEA或eclipse,用于编码和调试。
本地数据库:如MySQL,用于数据存储和查询。
本地服务器:如Tomcat7.0,用于部署和运行Web应用。
五、代码展示(示范代码注释):
/**
* 用户
* 后端接口
* @author
* @email
*/
@RestController
@Controller
@RequestMapping("/yonghu")
public class YonghuController {
private static final Logger logger = LoggerFactory.getLogger(YonghuController.class);
private static final String TABLE_NAME = "yonghu";
@Autowired
private YonghuService yonghuService;
@Autowired
private TokenService tokenService;
@Autowired
private DictionaryService dictionaryService;//字典
@Autowired
private GonggaoService gonggaoService;//公告
@Autowired
private GuwenService guwenService;//顾问
@Autowired
private GuwenChatService guwenChatService;//用户咨询
@Autowired
private GuwenYuyueService guwenYuyueService;//顾问预约
@Autowired
private JiankangzhishiService jiankangzhishiService;//健康知识
@Autowired
private JiankangzhishiCollectionService jiankangzhishiCollectionService;//健康知识收藏
@Autowired
private JiankangzhishiLiuyanService jiankangzhishiLiuyanService;//健康知识留言
@Autowired
private UsersService usersService;//管理员
/**
* 后端列表
*/
@RequestMapping("/page")
public R page(@RequestParam Map<String, Object> params, HttpServletRequest request){
logger.debug("page方法:,,Controller:{},,params:{}",this.getClass().getName(),JSONObject.toJSONString(params));
String role = String.valueOf(request.getSession().getAttribute("role"));
if(false)
return R.error(511,"永不会进入");
else if("用户".equals(role))
params.put("yonghuId",request.getSession().getAttribute("userId"));
else if("顾问".equals(role))
params.put("guwenId",request.getSession().getAttribute("userId"));
CommonUtil.checkMap(params);
PageUtils page = yonghuService.queryPage(params);
//字典表数据转换
List<YonghuView> list =(List<YonghuView>)page.getList();
for(YonghuView c:list){
//修改对应字典表字段
dictionaryService.dictionaryConvert(c, request);
}
return R.ok().put("data", page);
}
/**
* 后端详情
*/
@RequestMapping("/info/{id}")
public R info(@PathVariable("id") Long id, HttpServletRequest request){
logger.debug("info方法:,,Controller:{},,id:{}",this.getClass().getName(),id);
YonghuEntity yonghu = yonghuService.selectById(id);
if(yonghu !=null){
//entity转view
YonghuView view = new YonghuView();
BeanUtils.copyProperties( yonghu , view );//把实体数据重构到view中
//修改对应字典表字段
dictionaryService.dictionaryConvert(view, request);
return R.ok().put("data", view);
}else {
return R.error(511,"查不到数据");
}
}
/**
* 后端保存
*/
@RequestMapping("/save")
public R save(@RequestBody YonghuEntity yonghu, HttpServletRequest request){
logger.debug("save方法:,,Controller:{},,yonghu:{}",this.getClass().getName(),yonghu.toString());
String role = String.valueOf(request.getSession().getAttribute("role"));
if(false)
return R.error(511,"永远不会进入");
Wrapper<YonghuEntity> queryWrapper = new EntityWrapper<YonghuEntity>()
.eq("username", yonghu.getUsername())
.or()
.eq("yonghu_phone", yonghu.getYonghuPhone())
.or()
.eq("yonghu_id_number", yonghu.getYonghuIdNumber())
;
logger.info("sql语句:"+queryWrapper.getSqlSegment());
YonghuEntity yonghuEntity = yonghuService.selectOne(queryWrapper);
if(yonghuEntity==null){
yonghu.setCreateTime(new Date());
yonghu.setPassword("123456");
yonghuService.insert(yonghu);
return R.ok();
}else {
return R.error(511,"账户或者用户手机号或者用户身份证号已经被使用");
}
}
/**
* 后端修改
*/
@RequestMapping("/update")
public R update(@RequestBody YonghuEntity yonghu, HttpServletRequest request) throws NoSuchFieldException, ClassNotFoundException, IllegalAccessException, InstantiationException {
logger.debug("update方法:,,Controller:{},,yonghu:{}",this.getClass().getName(),yonghu.toString());
YonghuEntity oldYonghuEntity = yonghuService.selectById(yonghu.getId());//查询原先数据
String role = String.valueOf(request.getSession().getAttribute("role"));
// if(false)
// return R.error(511,"永远不会进入");
if("".equals(yonghu.getYonghuPhoto()) || "null".equals(yonghu.getYonghuPhoto())){
yonghu.setYonghuPhoto(null);
}
yonghuService.updateById(yonghu);//根据id更新
return R.ok();
}
/**
* 删除
*/
@RequestMapping("/delete")
public R delete(@RequestBody Integer[] ids, HttpServletRequest request){
logger.debug("delete:,,Controller:{},,ids:{}",this.getClass().getName(),ids.toString());
List<YonghuEntity> oldYonghuList =yonghuService.selectBatchIds(Arrays.asList(ids));//要删除的数据
yonghuService.deleteBatchIds(Arrays.asList(ids));
return R.ok();
}
/**
* 批量上传
*/
@RequestMapping("/batchInsert")
public R save( String fileName, HttpServletRequest request){
logger.debug("batchInsert方法:,,Controller:{},,fileName:{}",this.getClass().getName(),fileName);
Integer yonghuId = Integer.valueOf(String.valueOf(request.getSession().getAttribute("userId")));
SimpleDateFormat sdf = new SimpleDateFormat("yyyy-MM-dd HH:mm:ss");
//.eq("time", new SimpleDateFormat("yyyy-MM-dd").format(new Date()))
try {
List<YonghuEntity> yonghuList = new ArrayList<>();//上传的东西
Map<String, List<String>> seachFields= new HashMap<>();//要查询的字段
Date date = new Date();
int lastIndexOf = fileName.lastIndexOf(".");
if(lastIndexOf == -1){
return R.error(511,"该文件没有后缀");
}else{
String suffix = fileName.substring(lastIndexOf);
if(!".xls".equals(suffix)){
return R.error(511,"只支持后缀为xls的excel文件");
}else{
URL resource = this.getClass().getClassLoader().getResource("static/upload/" + fileName);//获取文件路径
File file = new File(resource.getFile());
if(!file.exists()){
return R.error(511,"找不到上传文件,请联系管理员");
}else{
List<List<String>> dataList = PoiUtil.poiImport(file.getPath());//读取xls文件
dataList.remove(0);//删除第一行,因为第一行是提示
for(List<String> data:dataList){
//循环
YonghuEntity yonghuEntity = new YonghuEntity();
// yonghuEntity.setUsername(data.get(0)); //账户 要改的
// yonghuEntity.setPassword("123456");//密码
// yonghuEntity.setYonghuName(data.get(0)); //用户姓名 要改的
// yonghuEntity.setYonghuPhone(data.get(0)); //用户手机号 要改的
// yonghuEntity.setYonghuIdNumber(data.get(0)); //用户身份证号 要改的
// yonghuEntity.setYonghuPhoto("");//详情和图片
// yonghuEntity.setSexTypes(Integer.valueOf(data.get(0))); //性别 要改的
// yonghuEntity.setYonghuEmail(data.get(0)); //用户邮箱 要改的
// yonghuEntity.setCreateTime(date);//时间
yonghuList.add(yonghuEntity);
//把要查询是否重复的字段放入map中
//账户
if(seachFields.containsKey("username")){
List<String> username = seachFields.get("username");
username.add(data.get(0));//要改的
}else{
List<String> username = new ArrayList<>();
username.add(data.get(0));//要改的
seachFields.put("username",username);
}
//用户手机号
if(seachFields.containsKey("yonghuPhone")){
List<String> yonghuPhone = seachFields.get("yonghuPhone");
yonghuPhone.add(data.get(0));//要改的
}else{
List<String> yonghuPhone = new ArrayList<>();
yonghuPhone.add(data.get(0));//要改的
seachFields.put("yonghuPhone",yonghuPhone);
}
//用户身份证号
if(seachFields.containsKey("yonghuIdNumber")){
List<String> yonghuIdNumber = seachFields.get("yonghuIdNumber");
yonghuIdNumber.add(data.get(0));//要改的
}else{
List<String> yonghuIdNumber = new ArrayList<>();
yonghuIdNumber.add(data.get(0));//要改的
seachFields.put("yonghuIdNumber",yonghuIdNumber);
}
}
//查询是否重复
//账户
List<YonghuEntity> yonghuEntities_username = yonghuService.selectList(new EntityWrapper<YonghuEntity>().in("username", seachFields.get("username")));
if(yonghuEntities_username.size() >0 ){
ArrayList<String> repeatFields = new ArrayList<>();
for(YonghuEntity s:yonghuEntities_username){
repeatFields.add(s.getUsername());
}
return R.error(511,"数据库的该表中的 [账户] 字段已经存在 存在数据为:"+repeatFields.toString());
}
//用户手机号
List<YonghuEntity> yonghuEntities_yonghuPhone = yonghuService.selectList(new EntityWrapper<YonghuEntity>().in("yonghu_phone", seachFields.get("yonghuPhone")));
if(yonghuEntities_yonghuPhone.size() >0 ){
ArrayList<String> repeatFields = new ArrayList<>();
for(YonghuEntity s:yonghuEntities_yonghuPhone){
repeatFields.add(s.getYonghuPhone());
}
return R.error(511,"数据库的该表中的 [用户手机号] 字段已经存在 存在数据为:"+repeatFields.toString());
}
//用户身份证号
List<YonghuEntity> yonghuEntities_yonghuIdNumber = yonghuService.selectList(new EntityWrapper<YonghuEntity>().in("yonghu_id_number", seachFields.get("yonghuIdNumber")));
if(yonghuEntities_yonghuIdNumber.size() >0 ){
ArrayList<String> repeatFields = new ArrayList<>();
for(YonghuEntity s:yonghuEntities_yonghuIdNumber){
repeatFields.add(s.getYonghuIdNumber());
}
return R.error(511,"数据库的该表中的 [用户身份证号] 字段已经存在 存在数据为:"+repeatFields.toString());
}
yonghuService.insertBatch(yonghuList);
return R.ok();
}
}
}
}catch (Exception e){
e.printStackTrace();
return R.error(511,"批量插入数据异常,请联系管理员");
}
}
/**
* 登录
*/
@IgnoreAuth
@RequestMapping(value = "/login")
public R login(String username, String password, String captcha, HttpServletRequest request) {
YonghuEntity yonghu = yonghuService.selectOne(new EntityWrapper<YonghuEntity>().eq("username", username));
if(yonghu==null || !yonghu.getPassword().equals(password))
return R.error("账号或密码不正确");
String token = tokenService.generateToken(yonghu.getId(),username, "yonghu", "用户");
R r = R.ok();
r.put("token", token);
r.put("role","用户");
r.put("username",yonghu.getYonghuName());
r.put("tableName","yonghu");
r.put("userId",yonghu.getId());
return r;
}
/**
* 注册
*/
@IgnoreAuth
@PostMapping(value = "/register")
public R register(@RequestBody YonghuEntity yonghu, HttpServletRequest request) {
// ValidatorUtils.validateEntity(user);
Wrapper<YonghuEntity> queryWrapper = new EntityWrapper<YonghuEntity>()
.eq("username", yonghu.getUsername())
.or()
.eq("yonghu_phone", yonghu.getYonghuPhone())
.or()
.eq("yonghu_id_number", yonghu.getYonghuIdNumber())
;
YonghuEntity yonghuEntity = yonghuService.selectOne(queryWrapper);
if(yonghuEntity != null)
return R.error("账户或者用户手机号或者用户身份证号已经被使用");
yonghu.setCreateTime(new Date());
yonghuService.insert(yonghu);
return R.ok();
}
/**
* 重置密码
*/
@GetMapping(value = "/resetPassword")
public R resetPassword(Integer id, HttpServletRequest request) {
YonghuEntity yonghu = yonghuService.selectById(id);
yonghu.setPassword("123456");
yonghuService.updateById(yonghu);
return R.ok();
}
/**
* 修改密码
*/
@GetMapping(value = "/updatePassword")
public R updatePassword(String oldPassword, String newPassword, HttpServletRequest request) {
YonghuEntity yonghu = yonghuService.selectById((Integer)request.getSession().getAttribute("userId"));
if(newPassword == null){
return R.error("新密码不能为空") ;
}
if(!oldPassword.equals(yonghu.getPassword())){
return R.error("原密码输入错误");
}
if(newPassword.equals(yonghu.getPassword())){
return R.error("新密码不能和原密码一致") ;
}
yonghu.setPassword(newPassword);
yonghuService.updateById(yonghu);
return R.ok();
}
/**
* 忘记密码
*/
@IgnoreAuth
@RequestMapping(value = "/resetPass")
public R resetPass(String username, HttpServletRequest request) {
YonghuEntity yonghu = yonghuService.selectOne(new EntityWrapper<YonghuEntity>().eq("username", username));
if(yonghu!=null){
yonghu.setPassword("123456");
yonghuService.updateById(yonghu);
return R.ok();
}else{
return R.error("账号不存在");
}
}
/**
* 获取用户的session用户信息
*/
@RequestMapping("/session")
public R getCurrYonghu(HttpServletRequest request){
Integer id = (Integer)request.getSession().getAttribute("userId");
YonghuEntity yonghu = yonghuService.selectById(id);
if(yonghu !=null){
//entity转view
YonghuView view = new YonghuView();
BeanUtils.copyProperties( yonghu , view );//把实体数据重构到view中
//修改对应字典表字段
dictionaryService.dictionaryConvert(view, request);
return R.ok().put("data", view);
}else {
return R.error(511,"查不到数据");
}
}
/**
* 退出
*/
@GetMapping(value = "logout")
public R logout(HttpServletRequest request) {
request.getSession().invalidate();
return R.ok("退出成功");
}
/**
* 前端列表
*/
@IgnoreAuth
@RequestMapping("/list")
public R list(@RequestParam Map<String, Object> params, HttpServletRequest request){
logger.debug("list方法:,,Controller:{},,params:{}",this.getClass().getName(),JSONObject.toJSONString(params));
CommonUtil.checkMap(params);
PageUtils page = yonghuService.queryPage(params);
//字典表数据转换
List<YonghuView> list =(List<YonghuView>)page.getList();
for(YonghuView c:list)
dictionaryService.dictionaryConvert(c, request); //修改对应字典表字段
return R.ok().put("data", page);
}
/**
* 前端详情
*/
@RequestMapping("/detail/{id}")
public R detail(@PathVariable("id") Long id, HttpServletRequest request){
logger.debug("detail方法:,,Controller:{},,id:{}",this.getClass().getName(),id);
YonghuEntity yonghu = yonghuService.selectById(id);
if(yonghu !=null){
//entity转view
YonghuView view = new YonghuView();
BeanUtils.copyProperties( yonghu , view );//把实体数据重构到view中
//修改对应字典表字段
dictionaryService.dictionaryConvert(view, request);
return R.ok().put("data", view);
}else {
return R.error(511,"查不到数据");
}
}
/**
* 前端保存
*/
@RequestMapping("/add")
public R add(@RequestBody YonghuEntity yonghu, HttpServletRequest request){
logger.debug("add方法:,,Controller:{},,yonghu:{}",this.getClass().getName(),yonghu.toString());
Wrapper<YonghuEntity> queryWrapper = new EntityWrapper<YonghuEntity>()
.eq("username", yonghu.getUsername())
.or()
.eq("yonghu_phone", yonghu.getYonghuPhone())
.or()
.eq("yonghu_id_number", yonghu.getYonghuIdNumber())
// .notIn("yonghu_types", new Integer[]{102})
;
logger.info("sql语句:"+queryWrapper.getSqlSegment());
YonghuEntity yonghuEntity = yonghuService.selectOne(queryWrapper);
if(yonghuEntity==null){
yonghu.setCreateTime(new Date());
yonghu.setPassword("123456");
yonghuService.insert(yonghu);
return R.ok();
}else {
return R.error(511,"账户或者用户手机号或者用户身份证号已经被使用");
}
}
}
六、数据库表截图(示范表注释,非本项目):






被折叠的 条评论
为什么被折叠?



