文章来源:blog.youkuaiyun.com/weixin_46285416/article/details/107853987
很多程序员都想把IDEA打造成一站式开发工具,于是安装了各种各样的插件,今天给大家推荐30款IDEA插件,总有几款适合你!
安装插件教程
在这里直接搜索就行了
强烈推荐的插件
Presentation Assistant 快捷键展示
录屏或者共享的时候,效果极佳
Codota— 代码智能提示
还可以搜索相关代码的示例
Codota还包含一个网站:https://www.codota.com/code
这或许是一个对你有用的开源项目,mall项目是一套基于 SpringBoot3 + JDK 17 + Vue 实现的电商系统(Github标星60K),采用Docker容器化部署,后端支持多模块和微服务架构。包括前台商城项目和后台管理系统,能支持完整的订单流程!涵盖商品、订单、购物车、权限、优惠券、会员、支付等功能!
Boot项目:https://github.com/macrozheng/mall
Cloud项目:https://github.com/macrozheng/mall-swarm
视频教程:https://www.macrozheng.com/video/
项目演示:
Alibaba Java Code Guidelines— 阿里巴巴 Java 代码规范
可以切换中英文
有什么不符合阿里巴巴Java开发手册的都会显示出来
Translation - 必备的翻译插件
快捷键
command+ctrl+i(mac)
ctrl + shift + o(win/linux)
SequenceDiagram —— 调用链路自动生成时序图
右键 --> Sequence Diagaram 即可调出。
双击顶部的类名可以跳转到对应类的源码中,双击调用的函数名可以直接调入某个函数的源码。
Rainbow Brackets ——让你的括号变成不一样的颜色,防止错乱括号
HighlightBracketPair —— 括号开始结尾 高亮显示。
Grep Console 控制台日志 高亮
google-java-format —— 代码自动格式化
这个插件的优点在于不需要手动快捷键去格式化代码
Key promoter X —— 会有这个操作的快捷键在界面的右下角进行告知。
CodeGlance —— 缩略图
这个插件可以向查看缩略图一样,帮助我们快速切换到所要的代码区域,而不用疯狂地拖拽一遍去找。
Leetcode Editor 可以在IDEA中在线刷题。
上班摸鱼属实方便,表面上我在干活,实际上我在刷算法题。
装饰类
Material Theme UI ——IDEA主题插件
Power Mode II —— 打字效果
较便利插件
RoboPOJOGenerator—JSON (GsonFormat也可以,但是好久没更新过了)
Statistic— 项目信息统计
可以非常直观地看到你的项目中所有类型的文件的信息
CamelCase - 多种命名格式之间切换
快捷键如果忘记的话可以在 IDEA 的菜单栏的 Edit 找到
jclasslib bytecode viewer 查看字节码
在 IDEA 打开想研究的类。
编译该类或者直接编译整个项目( 如果想研究的类在 jar 包中,此步可略过)。
打开“view” 菜单,选择“Show Bytecode With jclasslib” 选项。
选择上述菜单项后 IDEA 中会弹出 jclasslib 工具窗口。
Auto filling Java call arguments 自动补全参数
调用一个函数,使用 Alt+Enter 组合键,调出 “Auto fill call parameters” 自动使用该函数定义的参数名填充。
GenerateO2O—— 自动填充参数的值
GenerateAllSetter——自动调用所有 Setter 函数(可填充默认值)
Maven Helper ——方便maven项目解决jar冲突
FindBugs ——检查代码中的隐患
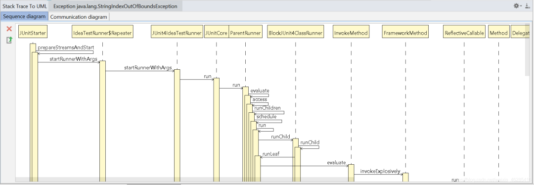
Stack trace to UML —— 根据 JVM 异常堆栈画 UML时序图和通信图
打开方式:Analyze > Open Stack trace to UML plugin + Generate UML diagrams from stacktrace from debug
Java Stream Debugger —— Stream 将操作步骤可视化
RestfulToolkit—— 快捷跳转Action方法
Jrebel for Intellij Java代码修改后立即生效。
当然还是需要按一下快捷键才能生效的。
String Manipulation 对字符串的处理
变量名使用驼峰形式、常量需要全部大写等等,编码解码等等
选中需要处理的内容后,按快捷键Alt + M,即可弹出工具功能列表。后面的具体功能也可以使用相应的数字或字母,而不需要鼠标点击。
Free Mybatis Plugin ——可以通过mapper接口里的方法跳转到mapper.xml里。
IDEA QAPlug 帮助我们提前找到潜在的问题bug
如果你觉得文章还不错,请大家 点赞、分享、留言下,因为这将是我持续输出更多优质文章的最强动力!
推荐全新学习项目
全新基于springboot+vue+vant的前后端分离的微商城项目,包括手机端微商城项目和后台管理系统,整个电商购物流程已经能流畅支持,涵盖商品浏览、搜索、商品评论、商品规格选择、加入购物车、立即购买、下单、订单支付、后台发货、退货等。功能强大,主流技术栈,非常值得学习。
项目包含2个版本:
基于springboot的单体版本
基于spring cloud aliabab的微服务版本
线上演示:https://www.markerhub.com/vueshop

从文档到视频、接口调试、学习看板等方面,让项目学习更加容易,内容更加沉淀。全套视频教程约44小时,共260期,讲解非常详细细腻。下面详细为大家介绍:
架构与业务
使用主流的技术架构,真正手把手教你从0到1如何搭建项目手脚架、项目架构分析、建表逻辑、业务分析、实现等。
单体版本:springboot 2.7、mybatis plus、rabbitmq、elasticsearch、redis
微服务版本:spring cloud alibaba 2021.0.5.0,nacos、seata、openFeign、sentinel
前端:vue 3.2、element plus、vant ui

更多详情请查看:
30款IDEA插件推荐及微商城项目介绍

840

被折叠的 条评论
为什么被折叠?



