一、SpringMVC的基本结构
1.MVC简介

以前的纯Servlet的处理方式:
@Override
protected void doPost(HttpServletRequest req, HttpServletResponse resp) throws ServletException, IOException {
String type = req.getParameter(Constant.REQUEST_PARAMETER_TYPE);
if(type != null && !"".equals(type)){
if(Constant.SERVLET_TYPE_SAVE.equals(type)){
// 添加用户信息
try {
saveOrUpdateUser(req, resp);
} catch (Exception e) {
e.printStackTrace();
}
}else if(Constant.SERVLET_TYPE_UPDATE.equals(type)){
// 更新用户信息
}else if(Constant.SERVLET_TYPE_DELETE.equals(type)){
// 删除用户信息
deleteUserById(req, resp);
}else if(Constant.SERVLET_TYPE_QUEYR.equals(type)){
// 查询用户
queryUser(req, resp);
}else if(Constant.SERVLET_TYPE_QUERYBYID.equals(type)){
// 查询单条记录
String id = req.getParameter("id");
User user = userService.queryById(Integer.parseInt(id));
// 跳转到更新的页面同时保存数据到Request作用域中
req.setAttribute("user",user);
req.getRequestDispatcher("/user/userUpdate.jsp").forward(req,resp);
}else if(Constant.SERVLET_TYPE_CHECK.equals(type)){
// 验证账号是否存在
String userName = req.getParameter("userName");
String s = userService.checkUserName(userName);
resp.getWriter().println(s);
resp.flushBuffer();
}
}else{
// 查询用户信息
queryUser(req, resp);
}
}
为了尽量减少依赖Servlet API,提高程序的可测试性、可复用性而发展出了很多的框架技术:
● Struts1
● Struts2
● SpringMVC
经典面试题:Struts2和SpringMVC的区别
1 请求映射上的区别。
2 请求数据绑定上的区别。
2.基本结构
然后我们来看看SpringMVC的基本结构

从图中我们可以得到的相关信息
1 有四个非常重要的角色
2 DispatchServlet很重要
3 谁来负责Controller
4 DispatchServlet根据什么规则分发请求
5 View是什么
6 DispatchServlet负责转发。如何知道怎么转发?
7 MVC是严格的分工协作
二、控制器
接下来我们看看应该要如何来设计我们的Controller。控制器的作用是用来具体的处理用户的请求。我们系统能够通过一个普通的bean对象来作为我们的Controller。但是在Spring中对于Bean的管理都是以IoC容器来管理的。这样可以充分的利用SpringIoC和AOP的功能。
问题思考:
1 请求如何和Bean对于
2 请求如何和Bean的方法对应
1.实例级别的映射
也就是通过请求地址和Bean的名称对应。通过这个Bean来处理请求。但是如何知道用这个Bean中的哪个方法来处理呢?这时我们可以定义一个接口@Controller.然后声明对应的方法。让Bean去实现这个接口。
public interface Controller {
ModelAndView handleRequest(HttpServletRequest request, HttpServletResponse response) throws Exception;
}

接下来我们需要思考:handleRequest这个方法需要返回什么信息?

也就是控制器需要返回用户需要的数据和对应的View。那么对应的返回数据应该有什么特点呢?站在我们现在这个角度我们是完全不知道应该要返回什么数据的。完全需要基于用户的需要了。也就是数据需要呈现 多样话。这时可以通过Map来非常灵活的使用。
同时对应的View也应该具备对应的 多样化的特点。
public interface View {
void render(Map<String, ?> model, HttpServletRequest request, HttpServletResponse response);
}

这里的数据和View的串联我们可以自定义一个ModelAndView这个实现来处理

所以上面的Controller中定义方法的返回值我们就可以定义为ModelAndView了

还有对应Controller对于客户的响应状态我们可以定义一个 HttpStatus来统一管理

这种方式我们可以看到一个Bean对象处理请求的话我们还需要在 handleRequest方法中来判断处理。或者一个Bean处理一个请求,这种方式是非常不灵活的。
2.方法级别的映射
第二种选择就是具体的请求直接映射到我们对应的方法中。我们定义的普通Bean不需要实现Controller接口了。就作为一个Controller存在。
那么怎么表示一个Bean是Controller呢?我们需要显示的通过@Controller注解来实现。

怎么映射请求到具体的方法中呢?我们可以通过@RequestMapping注解来指定

然后对应的定义如下:

3.如何实现多种方式的支持
上面我们介绍了Controller处理请求的两种方式

那如何让SpringMVC框架能够支持这两种方式呢?甚至更多的方式

我们来分析下如何来实现这种需求:
1 各种方式的请求映射是不一样的
2 各种方式对应的Request Handler 也是不一样的
a 方式一:Controller接口的实现对象
b @Controller、@RequestMapping注解标识的Bean的方法
3 如何设计DispatchServlet来灵活的处理呢
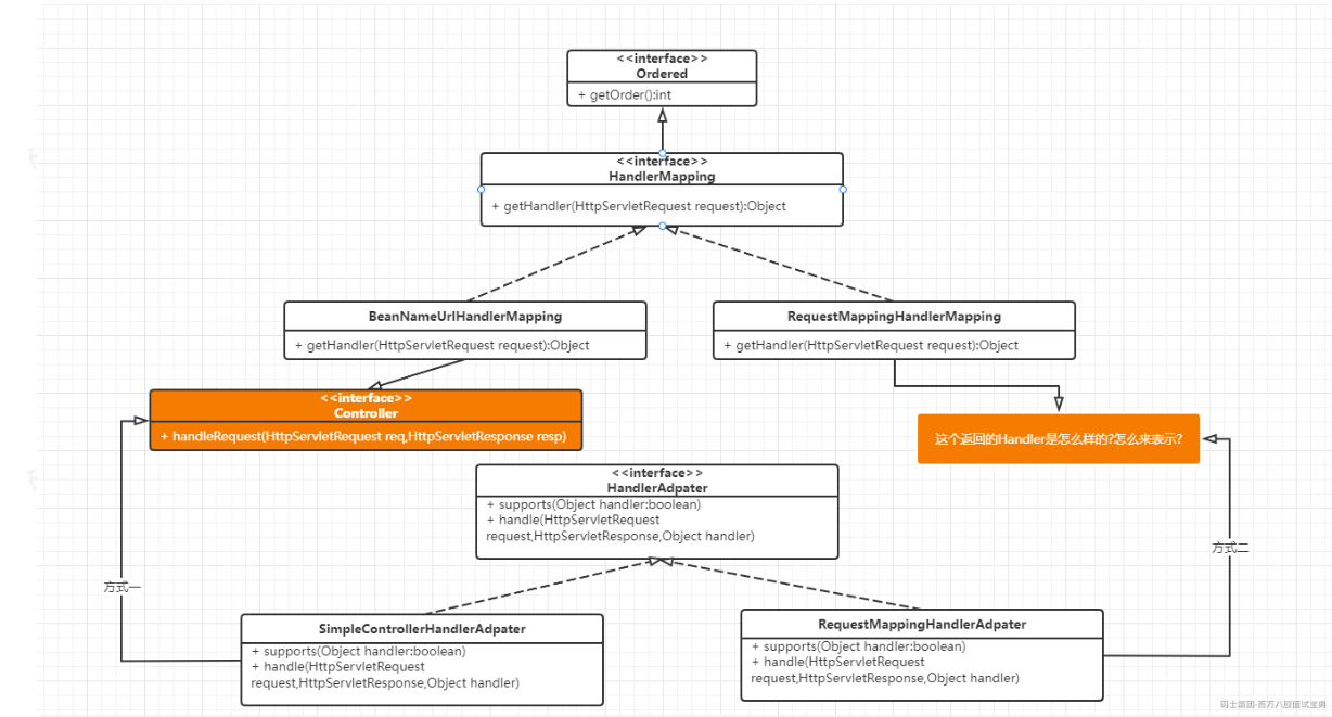
不同的方式,映射的规则不相同,请求处理器也不一样。这时我们可以考虑通过 策略模式来处理了.对应的接口为 HandlerMapping。

然后将对应的接口的实现者设置为Bean。DispatchServlet从ApplicationContext中获取对应的配置

有了对应的handlerMapping然后怎么针对不同的请求来选择对应的实现策略呢,这时我们可以提供对应的适配器来处理。

● 每种不同的请求处理器提供它的适配实现,配置为Bean
● DispatchServlet 从ApplicationContext中获取所有配置。面向HandlerAdapter。隔绝了handler的变化影响。
方式一通过Controller接口处理还是很方便的直接只是 handlerRequest方法就可以直接处理了。但是方式二,我们通过@Controller,@RequestMapping注解来映射到对应的方法这块应该要怎么实现呢?

分析:方式二的Handler是@Controller、@RequestMapping注解标识的Bean和方法,需要定义一个实体类保存BeanName,方法名。@RequestMapping的注解信息。

定义 RequestMappingInfo来存储对应的注解信息。那么这个注解信息该由谁去获取呢?并且在什么时候获取呢?这时我们可以在RequestMappingHandlerMapping的getHandler方法之前处理这个解析就可以了。

我们实现者两个接口来做这个事情就可以了。
@Override
public void afterPropertiesSet() throws Exception {
// 检测@Controller Bean
for (String beanName : this.applicationContext.getBeanNamesForType(Object.class)) {
Class<?> beanType = this.applicationContext.getType(beanName);
if (isHandlerBean(beanType)) {
detectHandlerMethod(beanType);
}
}
}
还有一个问题。如果存放检测到的RequestMappingInfo信息呢。如下

4. DispatchServlet
到这我们就把Controller怎么找到的路径讲解清楚了,然后来看下DispatchServlet是如何处理的,我们应该怎么来设计。

我们先来考虑下DispatchServlet要具备哪些功能
1 创建ApplicationContext容器
2 要从容器中获取HandlerMapping、HandlerAdapter
3 完成分发
4 完成view转发
5 完成异常处理
然后我们得考虑DispatchServlet要完成这些事情,它应该怎么去实现?

那么对应的操作:
1 在init方法中完成3个属性的初始化
2 在service方法中完成handler分发、执行的逻辑
3 在destory方法中关闭ApplicationContext
对应的DispatcherServlet 应该的结构

对应的核心代码
/**
* 初始化 MVC相关组件的策略提供者,从applicationContext中获取
*
* @param applicationContext
*/
private void initStrategies(ApplicationContext applicationContext) {
// 1、initHandlerMapping
initHandlerMappings(applicationContext);
// 2、initHandlerAdapter
initHandlerAdapters(applicationContext);
}
service方法
@Override
protected void service(HttpServletRequest req, HttpServletResponse resp) throws ServletException, IOException {
// 在这里可把一些Dispatcher持有的对象放入到Request中,以被后续处理过程中可能需要使用到
req.setAttribute(WEB_APPLICATION_CONTEXT_ATTRIBUTE_NAME, webApplicationContext);
this.doDispatch(req, resp);
}
doDispatch方法
private void doDispatch(HttpServletRequest req, HttpServletResponse resp) throws ServletException, IOException {
Object handler = null;
ModelAndView mv = null;
Exception dispatchException = null;
try {
// 1、获取请求对应的handler
handler = this.getHandler(req);
// 2、如果没有对应的handler
if (handler == null) {
noHandlerFound(req, resp);
return;
}
// 3、如果有对应的handler,获得handler的Adapter
HandlerAdapter ha = this.getHandlerAdapter(handler);
// 4、执行adapter
mv = ha.handle(req, resp, handler);
} catch (Exception e) {
dispatchException = e;
}
// 5、转发给view
processDispatchResult(req, resp, handler, mv, dispatchException);
}
三、Model&View
上面介绍请求了怎么分发到Controller来处理请求,接下来我们就需要看看处理完请求后如何响应对应的 数据和 View。
1.View
我们再回看下前面介绍的HandlerAdapter。

可以看到对应的handle方法统一返回的是ModelAndView对象。我们需要在方法中创建他的实例,提供对应的View对象。这样Controller的方法的职责就不专一了,被污染了。而且不能灵活的替换View层了。不够灵活。这时我们可以重新定义ModelAndView。再其中加入一个视图名称。


加入视图名称后,我们在Controller中的方法返回就可以如下的写法了

但是有有了一个新的问题,最终的ModelAndView对象由谁来完成呢?根据前面的讲解我们肯定能想到通过 HandlerAdapter来实现了。
@Override
public ModelAndView handle(HttpServletRequest request, HttpServletResponse response, Object handler)
throws Exception {
// TODO Auto-generated method stub
RequestMappingInfo mappingInfo = (RequestMappingInfo) handler;
// ....
return null;
}
当然这块我们还有一些其他的疑问
1 Model数据怎么获取?--》参数传递
2 还可以直接返回ModelAndView吗? --》完全可以
3 返回的是视图名称。怎么转换为View呢?谁来转换呢? --》专门设计一个来处理
3.ViewResolver

定义一个ViewResolver完成视图名到视图的转换。刚开始不知道怎么干,直接定义一个接口
不同的视图技术可能有不同的View实现及转换规则。那就实现ViewResolver来提供对应的转换规则。都配置为Bean。DispatcherServlet可以从容器中获取。

需要在DispatcherServlet中完成它的初始化以及对应的视图渲染逻辑。
然后来看看ViewResolver的实现。一个基于URL的转发,重定义的ViewResolver实现

增加其他的ViewResolver实现

增加其他的View实现

2.Model
数据存储Model的设计,相对就比较简单了。

四、HandlerInterceptor
上面介绍了那么多还是有问题没有涵盖到,比如请求参数如何绑定到方法参数?需要对请求进行一些过滤,再交给Handler处理。
public interface HandlerInterceptor {
default boolean preHandle(HttpServletRequest request, HttpServletResponse response, Object handler) throws Exception {
return true;
}
default void postHandle(HttpServletRequest request, HttpServletResponse response, Object handler, @Nullable ModelAndView modelAndView) throws Exception {
}
default void afterCompletion(HttpServletRequest request, HttpServletResponse response, Object handler, @Nullable Exception ex) throws Exception {
}
}
这些其实都可以交给HandlerInterceptor来处理的。
当然不会就此结束,还有更多的Java场景题,因为篇幅原因,无法给大家全部展示出来,有需要的看板老爷们,
查看下方小名片即可直接白嫖拿走哦!


1395

被折叠的 条评论
为什么被折叠?



