前文,我们分析了Spring IOC的初始化过程和Bean的生命周期等,而Spring AOP也是基于IOC的Bean加载来实现的。本文主要介绍Spring AOP原理解析的切面实现过程(将切面类的所有切面方法根据使用的注解生成对应Advice,并将Advice连同切入点匹配器和切面类等信息一并封装到Advisor,为后续交给代理增强实现做准备的过程)。
- Spring框架系列(9) - Spring AOP实现原理详解之AOP切面的实现
引入
我们应该从哪里开始着手看Spring AOP的源码呢?和我们上文分析的IOC源码实现有什么关系呢?
- 前文中我们写了AOP的Demo,根据其XML配置我们不难发现 AOP是基于IOC的Bean加载来实现的 ;这便使我们的主要入口

所以理解Spring AOP的初始化必须要先理解 Spring IOC的初始化 。
- 然后我们就能找到如下 初始化的流程和aop对应的handler 类
即parseCustomElement方法找到parse aop:aspectj-autoproxy 的handler(org.springframework.aop.config.AopNamespaceHandler)

(PS:其实你会发现,最重要的是知识点的关联关系,而不是知识点本身,就后续代码而言不就是打个断点慢慢看的事了么。)
aop配置标签的解析
上文中,我们找到了AopNamespaceHandler,其实就是注册BeanDefinition的解析器BeanDefinitionParser,将 aop:xxxxxx 配置标签交给指定的parser来处理。
public class AopNamespaceHandler extends NamespaceHandlerSupport {
/**
* Register the {@link BeanDefinitionParser BeanDefinitionParsers} for the
* '{@code config}', '{@code spring-configured}', '{@code aspectj-autoproxy}'
* and '{@code scoped-proxy}' tags.
*/
@Override
public void init() {
// In 2.0 XSD as well as in 2.5+ XSDs
// 注册解析<aop:config> 配置
registerBeanDefinitionParser("config", new ConfigBeanDefinitionParser());
// 注册解析<aop:aspectj-autoproxy> 配置
registerBeanDefinitionParser("aspectj-autoproxy", new AspectJAutoProxyBeanDefinitionParser());
registerBeanDefinitionDecorator("scoped-proxy", new ScopedProxyBeanDefinitionDecorator());
// Only in 2.0 XSD: moved to context namespace in 2.5+
registerBeanDefinitionParser("spring-configured", new SpringConfiguredBeanDefinitionParser());
}
}
config配置标签的解析
<aop:config/> 由ConfigBeanDefinitionParser这个类处理,作为parser类最重要的就是parse方法
@Override
@Nullable
public BeanDefinition parse(Element element, ParserContext parserContext) {
CompositeComponentDefinition compositeDef =
new CompositeComponentDefinition(element.getTagName(), parserContext.extractSource(element));
parserContext.pushContainingComponent(compositeDef);
configureAutoProxyCreator(parserContext, element);
List<Element> childElts = DomUtils.getChildElements(element);
for (Element elt: childElts) {
String localName = parserContext.getDelegate().getLocalName(elt);
if (POINTCUT.equals(localName)) {
parsePointcut(elt, parserContext);
}
else if (ADVISOR.equals(localName)) {
parseAdvisor(elt, parserContext);
}
else if (ASPECT.equals(localName)) {
parseAspect(elt, parserContext);
}
}
parserContext.popAndRegisterContainingComponent();
return null;
}
打个断点看下

parseAspect的方法如下, 处理方法不难,我这里就不展开了
private void parseAspect(Element aspectElement, ParserContext parserContext) {
String aspectId = aspectElement.getAttribute(ID);
String aspectName = aspectElement.getAttribute(REF);
try {
this.parseState.push(new AspectEntry(aspectId, aspectName));
List<BeanDefinition> beanDefinitions = new ArrayList<>();
List<BeanReference> beanReferences = new ArrayList<>();
List<Element> declareParents = DomUtils.getChildElementsByTagName(aspectElement, DECLARE_PARENTS);
for (int i = METHOD_INDEX; i < declareParents.size(); i++) {
Element declareParentsElement = declareParents.get(i);
beanDefinitions.add(parseDeclareParents(declareParentsElement, parserContext));
}
// We have to parse "advice" and all the advice kinds in one loop, to get the
// ordering semantics right.
NodeList nodeList = aspectElement.getChildNodes();
boolean adviceFoundAlready = false;
for (int i = 0; i < nodeList.getLength(); i++) {
Node node = nodeList.item(i);
if (isAdviceNode(node, parserContext)) {
if (!adviceFoundAlready) {
adviceFoundAlready = true;
if (!StringUtils.hasText(aspectName)) {
parserContext.getReaderContext().error(
"<aspect> tag needs aspect bean reference via 'ref' attribute when declaring advices.",
aspectElement, this.parseState.snapshot());
return;
}
beanReferences.add(new RuntimeBeanReference(aspectName));
}
AbstractBeanDefinition advisorDefinition = parseAdvice(
aspectName, i, aspectElement, (Element) node, parserContext, beanDefinitions, beanReferences);
beanDefinitions.add(advisorDefinition);
}
}
AspectComponentDefinition aspectComponentDefinition = createAspectComponentDefinition(
aspectElement, aspectId, beanDefinitions, beanReferences, parserContext);
parserContext.pushContainingComponent(aspectComponentDefinition);
List<Element> pointcuts = DomUtils.getChildElementsByTagName(aspectElement, POINTCUT);
for (Element pointcutElement : pointcuts) {
parsePointcut(pointcutElement, parserContext);
}
parserContext.popAndRegisterContainingComponent();
}
finally {
this.parseState.pop();
}
}
aspectj-autoproxy配置标签的解析
<aop:aspectj-autoproxy/> 则由AspectJAutoProxyBeanDefinitionParser这个类处理的,我们看下parse 方法
@Override
@Nullable
public BeanDefinition parse(Element element, ParserContext parserContext) {
// 注册AspectJAnnotationAutoProxyCreator
AopNamespaceUtils.registerAspectJAnnotationAutoProxyCreatorIfNecessary(parserContext, element);
// 拓展BeanDefinition
extendBeanDefinition(element, parserContext);
return null;
}
AopNamespaceUtils.registerAspectJAnnotationAutoProxyCreatorIfNecessary方法对应如下
public static void registerAspectJAnnotationAutoProxyCreatorIfNecessary(
ParserContext parserContext, Element sourceElement) {
BeanDefinition beanDefinition = AopConfigUtils.registerAspectJAnnotationAutoProxyCreatorIfNecessary(
parserContext.getRegistry(), parserContext.extractSource(sourceElement));
useClassProxyingIfNecessary(parserContext.getRegistry(), sourceElement);
registerComponentIfNecessary(beanDefinition, parserContext);
}
AopConfigUtils.registerAspectJAnnotationAutoProxyCreatorIfNecessary对应如下
@Nullable
public static BeanDefinition registerAspectJAnnotationAutoProxyCreatorIfNecessary(
BeanDefinitionRegistry registry, @Nullable Object source) {
return registerOrEscalateApcAsRequired(AnnotationAwareAspectJAutoProxyCreator.class, registry, source);
}
到这里,我们发现AOP的创建工作是交给AnnotationAwareAspectJAutoProxyCreator来完成的。
注解切面代理创建类(AnnotationAwareAspectJAutoProxyCreator)
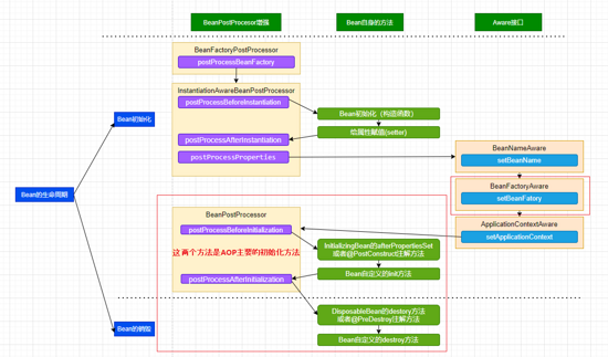
AnnotationAwareAspectJAutoProxyCreator是如何工作的呢?这时候我们就要看AnnotationAwareAspectJAutoProxyCreator类结构关系了。
如下是类结构关系

它实现了两类接口:
- BeanFactoryAware属于 Bean级生命周期接口方法
- InstantiationAwareBeanPostProcessor 和 BeanPostProcessor 这两个接口实现,一般称它们的实现类为“后处理器”,是 容器级生命周期接口方法 ;
结合前文Spring Bean生命周期的流程

我们就可以定位到核心的初始化方法肯定在postProcessBeforeInstantiation和postProcessAfterInitialization中。
postProcessBeforeInstantiation
如下是上述类结构中postProcessBeforeInstantiation的方法,读者在自己看代码的时候建议打个断点看,可以方便理解

@Override
public Object postProcessBeforeInstantiation(Class<?> beanClass, String beanName) {
Object cacheKey = getCacheKey(beanClass, beanName);
if (!StringUtils.hasLength(beanName) || !this.targetSourcedBeans.contains(beanName)) {
// 如果已经在缓存中,则忽略
if (this.advisedBeans.containsKey(cacheKey)) {
return null;
}
// 是否是aop基础类?是否跳过?
if (isInfrastructureClass(beanClass) || shouldSkip(beanClass, beanName)) {
this.advisedBeans.put(cacheKey, Boolean.FALSE);
return null;
}
}
// Create proxy here if we have a custom TargetSource.
// Suppresses unnecessary default instantiation of the target bean:
// The TargetSource will handle target instances in a custom fashion.
TargetSource targetSource = getCustomTargetSource(beanClass, beanName);
if (targetSource != null) {
if (StringUtils.hasLength(beanName)) {
this.targetSourcedBeans.add(beanName);
}
Object[] specificInterceptors = getAdvicesAndAdvisorsForBean(beanClass, beanName, targetSource);
Object proxy = createProxy(beanClass, beanName, specificInterceptors, targetSource);
this.proxyTypes.put(cacheKey, proxy.getClass());
return proxy;
}
return null;
}
判断是否是aop基础类
是否是aop基础类的判断方法 isInfrastructureClass 如下
@Override
protected boolean isInfrastructureClass(Class<?> beanClass) {
// Previously we setProxyTargetClass(true) in the constructor, but that has too
// broad an impact. Instead we now override isInfrastructureClass to avoid proxying
// aspects. I'm not entirely happy with that as there is no good reason not
// to advise aspects, except that it causes advice invocation to go through a
// proxy, and if the aspect implements e.g the Ordered interface it will be
// proxied by that interface and fail at runtime as the advice method is not
// defined on the interface. We could potentially relax the restriction about
// not advising aspects in the future.
// 父类判断它是aop基础类 or 使用@Aspect注解
return (super.isInfrastructureClass(beanClass) ||
(this.aspectJAdvisorFactory != null && this.aspectJAdvisorFactory.isAspect(beanClass)));
}
父类判断它是否是aop基础类的方法 super.isInfrastructureClass(beanClass), 本质上就是判断该类是否实现了Advice, Pointcut, Advisor或者AopInfrastructureBean接口。
protected boolean isInfrastructureClass(Class<?> beanClass) {
// 该类是否实现了Advice, Pointcut, Advisor或者AopInfrastructureBean接口
boolean retVal = Advice.class.isAssignableFrom(beanClass) ||
Pointcut.class.isAssignableFrom(beanClass) ||
Advisor.class.isAssignableFrom(beanClass) ||
AopInfrastructureBean.class.isAssignableFrom(beanClass);
if (retVal && logger.isTraceEnabled()) {
logger.trace("Did not attempt to auto-proxy infrastructure class [" + beanClass.getName() + "]");
}
return retVal;
}
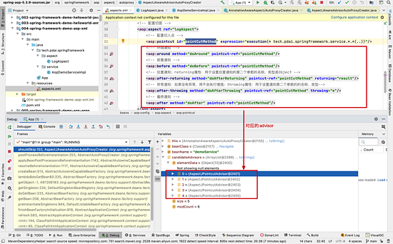
是否应该跳过shouldSkip
通过断点辅助,candidateAdvisors是就是xml配置的通知是对应的

@Override
protected boolean shouldSkip(Class<?> beanClass, String beanName) {
// TODO: Consider optimization by caching the list of the aspect names
List<Advisor> candidateAdvisors = findCandidateAdvisors();
for (Advisor advisor : candidateAdvisors) {
if (advisor instanceof AspectJPointcutAdvisor &&
((AspectJPointcutAdvisor) advisor).getAspectName().equals(beanName)) {
return true;
}
}
return super.shouldSkip(beanClass, beanName);
}
切面方法转成Advisor
findCandidateAdvisors方法如下:
@Override
protected List<Advisor> findCandidateAdvisors() {
// 在父类中找到所有的advisor:基于xml配置的<aop:before/>生成的
List<Advisor> advisors = super.findCandidateAdvisors();
// 为bean Factory中AspectJ切面构建advistor:通过AspectJ注解的方式生成Advisor类
if (this.aspectJAdvisorsBuilder != null) {
advisors.addAll(this.aspectJAdvisorsBuilder.buildAspectJAdvisors());
}
return advisors;
}
在当前的bean Factory中通过AspectJ注解的方式生成Advisor类,buildAspectJAdvisors方法如下
/**
* Look for AspectJ-annotated aspect beans in the current bean factory,
* and return to a list of Spring AOP Advisors representing them.
* <p>Creates a Spring Advisor for each AspectJ advice method.
* @return the list of {@link org.springframework.aop.Advisor} beans
* @see #isEligibleBean
*/
public List<Advisor> buildAspectJAdvisors() {
List<String> aspectNames = this.aspectBeanNames;
if (aspectNames == null) {
synchronized (this) {
aspectNames = this.aspectBeanNames;
if (aspectNames == null) {
List<Advisor> advisors = new ArrayList<>();
aspectNames = new ArrayList<>();
String[] beanNames = BeanFactoryUtils.beanNamesForTypeIncludingAncestors(
this.beanFactory, Object.class, true, false);
for (String beanName : beanNames) {
if (!isEligibleBean(beanName)) {
continue;
}
// We must be careful not to instantiate beans eagerly as in this case they
// would be cached by the Spring container but would not have been weaved.
Class<?> beanType = this.beanFactory.getType(beanName, false);
if (beanType == null) {
continue;
}
if (this.advisorFactory.isAspect(beanType)) {
aspectNames.add(beanName);
AspectMetadata amd = new AspectMetadata(beanType, beanName);
if (amd.getAjType().getPerClause().getKind() == PerClauseKind.SINGLETON) {
MetadataAwareAspectInstanceFactory factory =
new BeanFactoryAspectInstanceFactory(this.beanFactory, beanName);
List<Advisor> classAdvisors = this.advisorFactory.getAdvisors(factory);
// 单例加到advisorsCache, 非单例加到aspectFactoryCache
if (this.beanFactory.isSingleton(beanName)) {
this.advisorsCache.put(beanName, classAdvisors);
}
else {
this.aspectFactoryCache.put(beanName, factory);
}
advisors.addAll(classAdvisors);
}
else {
// Per target or per this.
if (this.beanFactory.isSingleton(beanName)) {
throw new IllegalArgumentException("Bean with name '" + beanName +
"' is a singleton, but aspect instantiation model is not singleton");
}
MetadataAwareAspectInstanceFactory factory =
new PrototypeAspectInstanceFactory(this.beanFactory, beanName);
this.aspectFactoryCache.put(beanName, factory);
// advisorFactory工厂获取advisors
advisors.addAll(this.advisorFactory.getAdvisors(factory));
}
}
}
this.aspectBeanNames = aspectNames;
return advisors;
}
}
}
if (aspectNames.isEmpty()) {
return Collections.emptyList();
}
List<Advisor> advisors = new ArrayList<>();
for (String aspectName : aspectNames) {
List<Advisor> cachedAdvisors = this.advisorsCache.get(aspectName);
if (cachedAdvisors != null) {
advisors.addAll(cachedAdvisors);
}
else {
MetadataAwareAspectInstanceFactory factory = this.aspectFactoryCache.get(aspectName);
advisors.addAll(this.advisorFactory.getAdvisors(factory));
}
}
return advisors;
}
上述方法本质上的思路是:用DCL双重锁的单例实现方式,拿到切面类里的切面方法,将其转换成advisor(并放入缓存中)。
转换的成advisor的方法是:this.advisorFactory.getAdvisors
@Override
public List<Advisor> getAdvisors(MetadataAwareAspectInstanceFactory aspectInstanceFactory) {
Class<?> aspectClass = aspectInstanceFactory.getAspectMetadata().getAspectClass();
String aspectName = aspectInstanceFactory.getAspectMetadata().getAspectName();
validate(aspectClass);
// We need to wrap the MetadataAwareAspectInstanceFactory with a decorator
// so that it will only instantiate once.
MetadataAwareAspectInstanceFactory lazySingletonAspectInstanceFactory =
new LazySingletonAspectInstanceFactoryDecorator(aspectInstanceFactory);
List<Advisor> advisors = new ArrayList<>();
for (Method method : getAdvisorMethods(aspectClass)) {
// Prior to Spring Framework 5.2.7, advisors.size() was supplied as the declarationOrderInAspect
// to getAdvisor(...) to represent the "current position" in the declared methods list.
// However, since Java 7 the "current position" is not valid since the JDK no longer
// returns declared methods in the order in which they are declared in the source code.
// Thus, we now hard code the declarationOrderInAspect to 0 for all advice methods
// discovered via reflection in order to support reliable advice ordering across JVM launches.
// Specifically, a value of 0 aligns with the default value used in
// AspectJPrecedenceComparator.getAspectDeclarationOrder(Advisor).
Advisor advisor = getAdvisor(method, lazySingletonAspectInstanceFactory, 0, aspectName);
if (advisor != null) {
advisors.add(advisor);
}
}
// If it's a per target aspect, emit the dummy instantiating aspect.
if (!advisors.isEmpty() && lazySingletonAspectInstanceFactory.getAspectMetadata().isLazilyInstantiated()) {
Advisor instantiationAdvisor = new SyntheticInstantiationAdvisor(lazySingletonAspectInstanceFactory);
advisors.add(0, instantiationAdvisor);
}
// Find introduction fields.
for (Field field : aspectClass.getDeclaredFields()) {
Advisor advisor = getDeclareParentsAdvisor(field);
if (advisor != null) {
advisors.add(advisor);
}
}
return advisors;
}
getAdvisor方法如下
@Override
@Nullable
public Advisor getAdvisor(Method candidateAdviceMethod, MetadataAwareAspectInstanceFactory aspectInstanceFactory,
int declarationOrderInAspect, String aspectName) {
validate(aspectInstanceFactory.getAspectMetadata().getAspectClass());
AspectJExpressionPointcut expressionPointcut = getPointcut(
candidateAdviceMethod, aspectInstanceFactory.getAspectMetadata().getAspectClass());
if (expressionPointcut == null) {
return null;
}
// 封装成advisor
return new InstantiationModelAwarePointcutAdvisorImpl(expressionPointcut, candidateAdviceMethod,
this, aspectInstanceFactory, declarationOrderInAspect, aspectName);
}
获取表达式的切点
获取表达式的切点的方法getPointcut如下:
@Nullable
private AspectJExpressionPointcut getPointcut(Method candidateAdviceMethod, Class<?> candidateAspectClass) {
AspectJAnnotation<?> aspectJAnnotation =
AbstractAspectJAdvisorFactory.findAspectJAnnotationOnMethod(candidateAdviceMethod);
if (aspectJAnnotation == null) {
return null;
}
AspectJExpressionPointcut ajexp =
new AspectJExpressionPointcut(candidateAspectClass, new String[0], new Class<?>[0]);
ajexp.setExpression(aspectJAnnotation.getPointcutExpression());
if (this.beanFactory != null) {
ajexp.setBeanFactory(this.beanFactory);
}
return ajexp;
}
AbstractAspectJAdvisorFactory.findAspectJAnnotationOnMethod的方法如下
private static final Class<?>[] ASPECTJ_ANNOTATION_CLASSES = new Class<?>[] {
Pointcut.class, Around.class, Before.class, After.class, AfterReturning.class, AfterThrowing.class};
/**
* Find and return the first AspectJ annotation on the given method
* (there <i>should</i> only be one anyway...).
*/
@SuppressWarnings("unchecked")
@Nullable
protected static AspectJAnnotation<?> findAspectJAnnotationOnMethod(Method method) {
for (Class<?> clazz : ASPECTJ_ANNOTATION_CLASSES) {
AspectJAnnotation<?> foundAnnotation = findAnnotation(method, (Class<Annotation>) clazz);
if (foundAnnotation != null) {
return foundAnnotation;
}
}
return null;
}
findAnnotation方法如下
@Nullable
private static <A extends Annotation> AspectJAnnotation<A> findAnnotation(Method method, Class<A> toLookFor) {
A result = AnnotationUtils.findAnnotation(method, toLookFor);
if (result != null) {
return new AspectJAnnotation<>(result);
}
else {
return null;
}
}
AnnotationUtils.findAnnotation 获取注解方法如下
/**
* Find a single {@link Annotation} of {@code annotationType} on the supplied
* {@link Method}, traversing its super methods (i.e. from superclasses and
* interfaces) if the annotation is not <em>directly present</em> on the given
* method itself.
* <p>Correctly handles bridge {@link Method Methods} generated by the compiler.
* <p>Meta-annotations will be searched if the annotation is not
* <em>directly present</em> on the method.
* <p>Annotations on methods are not inherited by default, so we need to handle
* this explicitly.
* @param method the method to look for annotations on
* @param annotationType the annotation type to look for
* @return the first matching annotation, or {@code null} if not found
* @see #getAnnotation(Method, Class)
*/
@Nullable
public static <A extends Annotation> A findAnnotation(Method method, @Nullable Class<A> annotationType) {
if (annotationType == null) {
return null;
}
// Shortcut: directly present on the element, with no merging needed?
if (AnnotationFilter.PLAIN.matches(annotationType) ||
AnnotationsScanner.hasPlainJavaAnnotationsOnly(method)) {
return method.getDeclaredAnnotation(annotationType);
}
// Exhaustive retrieval of merged annotations...
return MergedAnnotations.from(method, SearchStrategy.TYPE_HIERARCHY, RepeatableContainers.none())
.get(annotationType).withNonMergedAttributes()
.synthesize(MergedAnnotation::isPresent).orElse(null);
}
封装成Advisor
注:Advisor 是 advice的包装器,包含了advice及其它信息
由InstantiationModelAwarePointcutAdvisorImpl构造完成
public InstantiationModelAwarePointcutAdvisorImpl(AspectJExpressionPointcut declaredPointcut,
Method aspectJAdviceMethod, AspectJAdvisorFactory aspectJAdvisorFactory,
MetadataAwareAspectInstanceFactory aspectInstanceFactory, int declarationOrder, String aspectName) {
this.declaredPointcut = declaredPointcut;
this.declaringClass = aspectJAdviceMethod.getDeclaringClass();
this.methodName = aspectJAdviceMethod.getName();
this.parameterTypes = aspectJAdviceMethod.getParameterTypes();
this.aspectJAdviceMethod = aspectJAdviceMethod;
this.aspectJAdvisorFactory = aspectJAdvisorFactory;
this.aspectInstanceFactory = aspectInstanceFactory;
this.declarationOrder = declarationOrder;
this.aspectName = aspectName;
if (aspectInstanceFactory.getAspectMetadata().isLazilyInstantiated()) {
// Static part of the pointcut is a lazy type.
Pointcut preInstantiationPointcut = Pointcuts.union(
aspectInstanceFactory.getAspectMetadata().getPerClausePointcut(), this.declaredPointcut);
// Make it dynamic: must mutate from pre-instantiation to post-instantiation state.
// If it's not a dynamic pointcut, it may be optimized out
// by the Spring AOP infrastructure after the first evaluation.
this.pointcut = new PerTargetInstantiationModelPointcut(
this.declaredPointcut, preInstantiationPointcut, aspectInstanceFactory);
this.lazy = true;
}
else {
// A singleton aspect.
this.pointcut = this.declaredPointcut;
this.lazy = false;
this.instantiatedAdvice = instantiateAdvice(this.declaredPointcut);
}
}
通过pointcut获取advice
private Advice instantiateAdvice(AspectJExpressionPointcut pointcut) {
Advice advice = this.aspectJAdvisorFactory.getAdvice(this.aspectJAdviceMethod, pointcut,
this.aspectInstanceFactory, this.declarationOrder, this.aspectName);
return (advice != null ? advice : EMPTY_ADVICE);
}
交给aspectJAdvisorFactory获取
@Override
@Nullable
public Advice getAdvice(Method candidateAdviceMethod, AspectJExpressionPointcut expressionPointcut,
MetadataAwareAspectInstanceFactory aspectInstanceFactory, int declarationOrder, String aspectName) {
// 获取切面类
Class<?> candidateAspectClass = aspectInstanceFactory.getAspectMetadata().getAspectClass();
validate(candidateAspectClass);
// 获取切面注解
AspectJAnnotation<?> aspectJAnnotation =
AbstractAspectJAdvisorFactory.findAspectJAnnotationOnMethod(candidateAdviceMethod);
if (aspectJAnnotation == null) {
return null;
}
// If we get here, we know we have an AspectJ method.
// Check that it's an AspectJ-annotated class
if (!isAspect(candidateAspectClass)) {
throw new AopConfigException("Advice must be declared inside an aspect type: " +
"Offending method '" + candidateAdviceMethod + "' in class [" +
candidateAspectClass.getName() + "]");
}
if (logger.isDebugEnabled()) {
logger.debug("Found AspectJ method: " + candidateAdviceMethod);
}
// 切面注解转换成advice
AbstractAspectJAdvice springAdvice;
switch (aspectJAnnotation.getAnnotationType()) {
case AtPointcut: // AtPointcut忽略
if (logger.isDebugEnabled()) {
logger.debug("Processing pointcut '" + candidateAdviceMethod.getName() + "'");
}
return null;
case AtAround:
springAdvice = new AspectJAroundAdvice(
candidateAdviceMethod, expressionPointcut, aspectInstanceFactory);
break;
case AtBefore:
springAdvice = new AspectJMethodBeforeAdvice(
candidateAdviceMethod, expressionPointcut, aspectInstanceFactory);
break;
case AtAfter:
springAdvice = new AspectJAfterAdvice(
candidateAdviceMethod, expressionPointcut, aspectInstanceFactory);
break;
case AtAfterReturning:
springAdvice = new AspectJAfterReturningAdvice(
candidateAdviceMethod, expressionPointcut, aspectInstanceFactory);
AfterReturning afterReturningAnnotation = (AfterReturning) aspectJAnnotation.getAnnotation();
if (StringUtils.hasText(afterReturningAnnotation.returning())) {
springAdvice.setReturningName(afterReturningAnnotation.returning());
}
break;
case AtAfterThrowing:
springAdvice = new AspectJAfterThrowingAdvice(
candidateAdviceMethod, expressionPointcut, aspectInstanceFactory);
AfterThrowing afterThrowingAnnotation = (AfterThrowing) aspectJAnnotation.getAnnotation();
if (StringUtils.hasText(afterThrowingAnnotation.throwing())) {
springAdvice.setThrowingName(afterThrowingAnnotation.throwing());
}
break;
default:
throw new UnsupportedOperationException(
"Unsupported advice type on method: " + candidateAdviceMethod);
}
// 最后将其它切面信息配置到advice
springAdvice.setAspectName(aspectName);
springAdvice.setDeclarationOrder(declarationOrder);
String[] argNames = this.parameterNameDiscoverer.getParameterNames(candidateAdviceMethod);
if (argNames != null) {
springAdvice.setArgumentNamesFromStringArray(argNames);
}
springAdvice.calculateArgumentBindings();
return springAdvice;
}
小结
回头看,主要是处理使用了@Aspect注解的切面类,然后将切面类的所有切面方法根据使用的注解生成对应Advice,并将Advice连同切入点匹配器和切面类等信息一并封装到Advisor的过程。
postProcessAfterInitialization
有了Adisor, 注入到合适的位置并交给代理(cglib和jdk)实现了。
/**
* Create a proxy with the configured interceptors if the bean is
* identified as one to proxy by the subclass.
* @see #getAdvicesAndAdvisorsForBean
*/
@Override
public Object postProcessAfterInitialization(@Nullable Object bean, String beanName) {
if (bean != null) {
Object cacheKey = getCacheKey(bean.getClass(), beanName);
if (this.earlyProxyReferences.remove(cacheKey) != bean) {
return wrapIfNecessary(bean, beanName, cacheKey);
}
}
return bean;
}
后文中将分别介绍代理的创建和实现:
- Spring进阶 - Spring AOP实现原理详解之AOP代理的创建
- Spring进阶 - Spring AOP实现原理详解之Cglib代理实现
- Spring进阶 - Spring AOP实现原理详解之JDK代理实现
总结
通过上文的分析,我们做下小结:
- 由 IOC Bean加载 方法栈中找到parseCustomElement方法,找到parse
aop:aspectj-autoproxy的handler(org.springframework.aop.config.AopNamespaceHandler) - AopNamespaceHandler 注册了
<aop:aspectj-autoproxy/>的解析类是AspectJAutoProxyBeanDefinitionParser - AspectJAutoProxyBeanDefinitionParser 的parse 方法 通过AspectJAwareAdvisorAutoProxyCreator类去创建
- AspectJAwareAdvisorAutoProxyCreator 实现了两类接口,BeanFactoryAware和BeanPostProcessor;根据Bean生命周期方法找到两个核心方法:postProcessBeforeInstantiation和postProcessAfterInitialization
- postProcessBeforeInstantiation :主要是处理使用了@Aspect注解的切面类,然后将切面类的所有切面方法根据使用的注解生成对应Advice,并将Advice连同切入点匹配器和切面类等信息一并封装到Advisor
- postProcessAfterInitialization :主要负责将Advisor注入到合适的位置,创建代理(cglib或jdk),为后面给代理进行增强实现做准备。
更多文章
首先, 从Spring框架的整体架构和组成对整体框架有个认知。
- Spring基础 - Spring和Spring框架组成
- Spring是什么?它是怎么诞生的?有哪些主要的组件和核心功能呢? 本文通过这几个问题帮助你构筑Spring和Spring Framework的整体认知。
其次,通过案例引出Spring的核心(IoC和AOP),同时对IoC和AOP进行案例使用分析。
- Spring基础 - Spring简单例子引入Spring的核心
- 上文中我们简单介绍了Spring和Spring Framework的组件,那么这些Spring Framework组件是如何配合工作的呢?本文主要承接上文,向你展示Spring Framework组件的典型应用场景和基于这个场景设计出的简单案例,并以此引出Spring的核心要点,比如IOC和AOP等;在此基础上还引入了不同的配置方式, 如XML,Java配置和注解方式的差异。
- Spring基础 - Spring核心之控制反转(IOC)
- 在 Spring基础 - Spring简单例子引入Spring的核心 中向你展示了IoC的基础含义,同时以此发散了一些IoC相关知识点; 本节将在此基础上进一步解读IOC的含义以及IOC的使用方式
- Spring基础 - Spring核心之面向切面编程(AOP)
- 在 Spring基础 - Spring简单例子引入Spring的核心 中向你展示了AOP的基础含义,同时以此发散了一些AOP相关知识点; 本节将在此基础上进一步解读AOP的含义以及AOP的使用方式。
基于Spring框架和IOC,AOP的基础,为构建上层web应用,需要进一步学习SpringMVC。
- Spring基础 - SpringMVC请求流程和案例
- 前文我们介绍了Spring框架和Spring框架中最为重要的两个技术点(IOC和AOP),那我们如何更好的构建上层的应用呢(比如web 应用),这便是SpringMVC;Spring MVC是Spring在Spring Container Core和AOP等技术基础上,遵循上述Web MVC的规范推出的web开发框架,目的是为了简化Java栈的web开发。 本文主要介绍SpringMVC的请求流程和基础案例的编写和运行。
Spring进阶 - IoC,AOP以及SpringMVC的源码分析
- Spring进阶 - Spring IOC实现原理详解之IOC体系结构设计
- 在对IoC有了初步的认知后,我们开始对IOC的实现原理进行深入理解。本文将帮助你站在设计者的角度去看IOC最顶层的结构设计
- Spring进阶 - Spring IOC实现原理详解之IOC初始化流程
- 上文,我们看了IOC设计要点和设计结构;紧接着这篇,我们可以看下源码的实现了:Spring如何实现将资源配置(以xml配置为例)通过加载,解析,生成BeanDefination并注册到IoC容器中的
- Spring进阶 - Spring IOC实现原理详解之Bean实例化(生命周期,循环依赖等)
- 上文,我们看了IOC设计要点和设计结构;以及Spring如何实现将资源配置(以xml配置为例)通过加载,解析,生成BeanDefination并注册到IoC容器中的;容器中存放的是Bean的定义即BeanDefinition放到beanDefinitionMap中,本质上是一个
ConcurrentHashMap<String, Object>;并且BeanDefinition接口中包含了这个类的Class信息以及是否是单例等。那么如何从BeanDefinition中实例化Bean对象呢,这是本文主要研究的内容?
- 上文,我们看了IOC设计要点和设计结构;以及Spring如何实现将资源配置(以xml配置为例)通过加载,解析,生成BeanDefination并注册到IoC容器中的;容器中存放的是Bean的定义即BeanDefinition放到beanDefinitionMap中,本质上是一个
- Spring进阶 - Spring AOP实现原理详解之切面实现
- 前文,我们分析了Spring IOC的初始化过程和Bean的生命周期等,而Spring AOP也是基于IOC的Bean加载来实现的。本文主要介绍Spring AOP原理解析的切面实现过程(将切面类的所有切面方法根据使用的注解生成对应Advice,并将Advice连同切入点匹配器和切面类等信息一并封装到Advisor,为后续交给代理增强实现做准备的过程)。
- Spring进阶 - Spring AOP实现原理详解之AOP代理
- 上文我们介绍了Spring AOP原理解析的切面实现过程(将切面类的所有切面方法根据使用的注解生成对应Advice,并将Advice连同切入点匹配器和切面类等信息一并封装到Advisor)。本文在此基础上继续介绍,代理(cglib代理和JDK代理)的实现过程。
- Spring进阶 - Spring AOP实现原理详解之Cglib代理实现
- 我们在前文中已经介绍了SpringAOP的切面实现和创建动态代理的过程,那么动态代理是如何工作的呢?本文主要介绍Cglib动态代理的案例和SpringAOP实现的原理。
- Spring进阶 - Spring AOP实现原理详解之JDK代理实现
- 上文我们学习了SpringAOP Cglib动态代理的实现,本文主要是SpringAOP JDK动态代理的案例和实现部分。
- Spring进阶 - SpringMVC实现原理之DispatcherServlet初始化的过程
- 前文我们有了IOC的源码基础以及SpringMVC的基础,我们便可以进一步深入理解SpringMVC主要实现原理,包含DispatcherServlet的初始化过程和DispatcherServlet处理请求的过程的源码解析。本文是第一篇:DispatcherServlet的初始化过程的源码解析。
- Spring进阶 - SpringMVC实现原理之DispatcherServlet处理请求的过程
- 前文我们有了IOC的源码基础以及SpringMVC的基础,我们便可以进一步深入理解SpringMVC主要实现原理,包含DispatcherServlet的初始化过程和DispatcherServlet处理请求的过程的源码解析。本文是第二篇:DispatcherServlet处理请求的过程的源码解析。

本文深入解析Spring AOP的实现原理,重点讲述切面的创建过程,包括aop配置标签的解析,如config和aspectj-autoproxy,以及AnnotationAwareAspectJAutoProxyCreator如何处理切面类,生成Advisor。通过对postProcessBeforeInstantiation和postProcessAfterInitialization方法的分析,了解如何将切面方法转换为Advisor,为代理增强做好准备。
1341

被折叠的 条评论
为什么被折叠?



