day01.记录一下乐优商城的学习过程
1.乐优商城项目介绍
- 乐优商城是一个全品类的电商购物网站(B2C)。
- 用户可以在线购买商品、加入购物车、下单
- 可以评论已购买商品
- 管理员可以在后台管理商品的上下架、促销活动
- 管理员可以监控商品销售状况
- 客服可以在后台处理退款操作
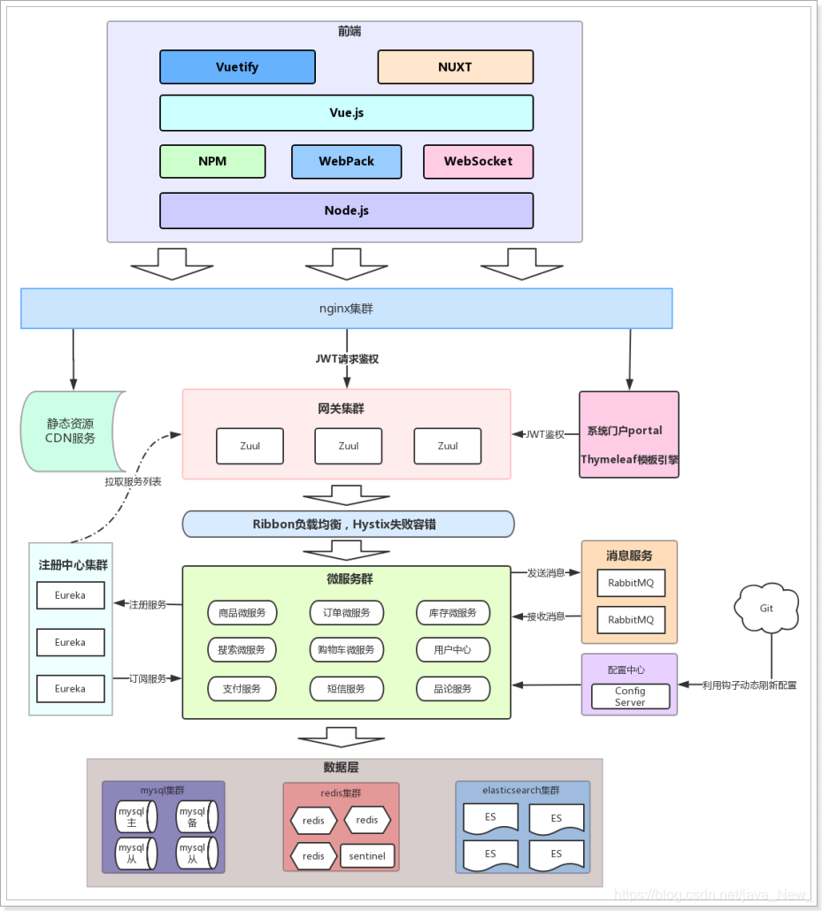
1.1系统架构图

1.2系统架构解读
整个商城可分为:后台管理系统,前台管理系统
1.3后台管理
-
- 后台系统主要包含以下功能:
- 商品管理,包括商品分类、品牌、商品规格等信息的管理
- 销售管理,包括订单统计、订单退款处理、促销活动生成等
- 用户管理,包括用户控制、冻结、解锁等
- 权限管理,整个网站的权限控制,采用JWT鉴权方案,对用户及API进行权限控制
- 统计,各种数据的统计分析展示
- 后台系统会采用前后端分离开发,而且整个后台管理系统会使用Vue.js框架搭建出单页应用(SPA)。
- 后台系统主要包含以下功能:
- 前台门户
- 前台门户面向的是客户,包含与客户交互的一切功能。例如:
- 搜索商品
- 加入购物车
- 下单
- 评价商品等等
- 前台门户面向的是客户,包含与客户交互的一切功能。例如:
1.4微服务集群
- 商品微服务:商品及商品分类、品牌、库存等的服务
- 搜索微服务:实现搜索功能
- 订单微服务:实现订单相关
- 购物车微服务:实现购物车相关功能
- 用户中心:用户的登录注册等功能
- Eureka注册中心
- Zuul网关服务
2.项目搭建
前端技术:
- 基础的HTML、CSS、JavaScript(基于ES6标准)
- JQuery
- Vue.js 2.0以及基于Vue的框架:Vuetify(UI框架)
- 前端构建工具:WebPack
- 前端安装包工具:NPM
- Vue脚手架:Vue-cli
- Vue路由:vue-router
- ajax框架:axios
- 基于Vue的富文本框架:quill-editor
后端技术:
- 基础的SpringMVC、Spring 5.x和MyBatis3
- Spring Boot 2.0.7版本
- Spring Cloud 最新版 Finchley.SR2
- Redis-4.0
- RabbitMQ-3.4
- Elasticsearch-6.3
- nginx-1.14.2
- FastDFS - 5.0.8
- MyCat
- Thymeleaf
- mysql 5.6
- ##开发环境
-
- IDE:Idea 2019.3 版本
- JDK:JDK1.8
- 项目构建:maven
- 版本控制工具:git
创建父工程 leyou

pom.xml文件如下所示
4.0.0
<groupId>com.leyou.parent</groupId>
<artifactId>leyou</artifactId>
<version>1.0.0-SNAPSHOT</version>
<packaging>pom</packaging>
<name>leyou</name>
<description>Demo project for Spring Boot</description>
<parent>
<groupId>org.springframework.boot</groupId>
<artifactId>spring-boot-starter-parent</artifactId>
<version>2.0.7.RELEASE</version>
<relativePath/> <!-- lookup parent from repository -->
</parent>
<properties>
<project.build.sourceEncoding>UTF-8</project.build.sourceEncoding>
<project.reporting.outputEncoding>UTF-8</project.reporting.outputEncoding>
<java.version>1.8</java.version>
<spring-cloud.version>Finchley.SR2</spring-cloud.version>
<mybatis.starter.version>1.3.2</mybatis.starter.version>
<mapper.starter.version>2.0.2</mapper.starter.version>
<druid.starter.version>1.1.9</druid.starter.version>
<mysql.version>5.1.32</mysql.version>
<pageHelper.starter.version>1.2.3</pageHelper.starter.version>
<leyou.latest.version>1.0.0-SNAPSHOT</leyou.latest.version>
<fastDFS.client.version>1.26.1-RELEASE</fastDFS.client.version>
</properties>
<dependencyManagement>
<dependencies>
<!-- springCloud -->
<dependency>
<groupId>org.springframework.cloud</groupId>
<artifactId>spring-cloud-dependencies</artifactId>
<version>${spring-cloud.version}</version>
<type>pom</type>
<scope>import</scope>
</dependency>
<!-- mybatis启动器 -->
<dependency>
<groupId>org.mybatis.spring.boot</groupId>
<artifactId>mybatis-spring-boot-starter</artifactId>
<version>${mybatis.starter.version}</version>
</dependency>
<!-- 通用Mapper启动器 -->
<dependency>
<groupId>tk.mybatis</groupId>
<artifactId>mapper-spring-boot-starter</artifactId>
<version>${mapper.starter.version}</version>
</dependency>
<!-- 分页助手启动器 -->
<dependency>
<groupId>com.github.pagehelper</groupId>
<artifactId>pagehelper-spring-boot-starter</artifactId>
<version>${pageHelper.starter.version}</version>
</dependency>
<!-- mysql驱动 -->
<dependency>
<groupId>mysql</groupId>
<artifactId>mysql-connector-java</artifactId>
<version>${mysql.version}</version>
</dependency>
<!--FastDFS客户端-->
<dependency>
<groupId>com.github.tobato</groupId>
<artifactId>fastdfs-client</artifactId>
<version>${fastDFS.client.version}</version>
</dependency>
</dependencies>
</dependencyManagement>
<build>
<plugins>
<plugin>
<groupId>org.springframework.boot</groupId>
<artifactId>spring-boot-maven-plugin</artifactId>
</plugin>
</plugins>
</build>
## 创建注册中心leyou-registry pom.xml如下所示 <?xml version="1.0" encoding="UTF-8"?>
leyou
com.leyou.parent
1.0.0-SNAPSHOT
4.0.0
<groupId>com.leyou.common</groupId>
<artifactId>leyou-registry</artifactId>
<version>1.0.0-SNAPSHOT</version>
<dependencies>
<dependency>
<groupId>org.springframework.cloud</groupId>
<artifactId>spring-cloud-starter-netflix-eureka-server</artifactId>
</dependency>
</dependencies>
## 编写启动类 @SpringBootApplication @EnableEurekaServer public class LeyouRegistryApplication {
public static void main(String[] args) {
SpringApplication.run(LeyouRegistryApplication.class, args);
}
}
applicaiton.yml配置文件
server:
port: 10086
spring:
application:
name: leyou-registry
eureka:
client:
service-url:
defaultZone: http://127.0.0.1:${server.port}/eureka
register-with-eureka: false # 把自己注册到eureka服务列表
fetch-registry: false # 拉取eureka服务信息
server:
enable-self-preservation: false # 关闭自我保护
eviction-interval-timer-in-ms: 5000 # 每隔5秒钟,进行一次服务列表的清理
创建Zuul网关leyou-gateway
pom.xml下所示
<?xml version="1.0" encoding="UTF-8"?>
leyou
com.leyou.parent
1.0.0-SNAPSHOT
4.0.0
<groupId>com.leyou.common</groupId>
<artifactId>leyou-gateway</artifactId>
<version>1.0.0-SNAPSHOT</version>
<dependencies>
<dependency>
<groupId>org.springframework.cloud</groupId>
<artifactId>spring-cloud-starter-netflix-zuul</artifactId>
</dependency>
<dependency>
<groupId>org.springframework.cloud</groupId>
<artifactId>spring-cloud-starter-netflix-eureka-client</artifactId>
</dependency>
<!-- springboot提供微服务检测接口,默认对外提供几个接口 -->
<dependency>
<groupId>org.springframework.boot</groupId>
<artifactId>spring-boot-starter-actuator</artifactId>
</dependency>
</dependencies>
编写启动类
@SpringBootApplication
@EnableDiscoveryClient
@EnableZuulProxy
public class LeyouGatewayApplication {
public static void main(String[] args) {
SpringApplication.run(LeyouGatewayApplication.class, args);
}
}
application.yml
server:
port: 10010
spring:
application:
name: leyou-gateway
eureka:
client:
registry-fetch-interval-seconds: 5
service-url:
defaultZone: http://127.0.0.1:10086/eureka
zuul:
prefix: /api # 路由路径前缀
创建商品微服务leyou-item
我们会在leyou-item中创建两个子工程
leyou-item-interface:主要是对外暴露的接口及相关实体类
leyou-item-service:所有业务逻辑及内部使用接口
结构如下:

leyou-item-interface

leyou-item-service

整个微服务结构如下

添加ly-item-interface的pom.xml
<?xml version="1.0" encoding="UTF-8"?>
leyou-item
com.leyou.item
1.0.0-SNAPSHOT
4.0.0
<groupId>com.leyou.item</groupId>
<artifactId>leyou-item-service</artifactId>
<version>1.0.0-SNAPSHOT</version>
<dependencies>
<!-- web启动器 -->
<dependency>
<groupId>org.springframework.boot</groupId>
<artifactId>spring-boot-starter-web</artifactId>
</dependency>
<!-- eureka客户端 -->
<dependency>
<groupId>org.springframework.cloud</groupId>
<artifactId>spring-cloud-starter-netflix-eureka-client</artifactId>
</dependency>
<!-- mybatis的启动器 -->
<dependency>
<groupId>org.mybatis.spring.boot</groupId>
<artifactId>mybatis-spring-boot-starter</artifactId>
</dependency>
<!-- 通用mapper启动器 -->
<dependency>
<groupId>tk.mybatis</groupId>
<artifactId>mapper-spring-boot-starter</artifactId>
</dependency>
<!-- 分页助手启动器 -->
<dependency>
<groupId>com.github.pagehelper</groupId>
<artifactId>pagehelper-spring-boot-starter</artifactId>
</dependency>
<!-- jdbc启动器 -->
<dependency>
<groupId>org.springframework.boot</groupId>
<artifactId>spring-boot-starter-jdbc</artifactId>
</dependency>
<!-- mysql驱动 -->
<dependency>
<groupId>mysql</groupId>
<artifactId>mysql-connector-java</artifactId>
</dependency>
<dependency>
<groupId>com.leyou.item</groupId>
<artifactId>leyou-item-interface</artifactId>
<version>1.0.0-SNAPSHOT</version>
</dependency>
<!-- springboot检测服务启动器 -->
<dependency>
<groupId>org.springframework.boot</groupId>
<artifactId>spring-boot-starter-actuator</artifactId>
</dependency>
</dependencies>
编写启动类
@SpringBootApplication
@EnableDiscoveryClient
public class LeyouItemServiceApplication {
public static void main(String[] args) {
SpringApplication.run(LeyouItemServiceApplication.class, args);
}
}
编写application
server:
port: 8081
spring:
application:
name: item-service
datasource:
url: jdbc:mysql://localhost:3306/leyou
username: root
password: root
hikari:
max-lifetime: 28830000 # 一个连接的生命时长(毫秒),超时而且没被使用则被释放(retired),缺省:30分钟,建议设置比数据库超时时长少30秒,参考MySQL wait_timeout参数(show variables like ‘%timeout%’;)
maximum-pool-size: 9 # 连接池中允许的最大连接数。缺省值:10;推荐的公式:((core_count * 2) + effective_spindle_count)
eureka:
client:
service-url:
defaultZone: http://127.0.0.1:10086/eureka
instance:
lease-renewal-interval-in-seconds: 5 # 5秒钟发送一次心跳
lease-expiration-duration-in-seconds: 10 # 10秒不发送就过期
添加商品微服务的路由规则
修改leyou-gateway工程的application.yml配置文件:
zuul:
prefix: /api # 路由路径前缀
routes:
item-service: /item/** # 商品微服务的映射路径
本文详细介绍了乐优商城的微服务架构,包括系统架构、前后台管理系统功能、微服务集群组成,以及项目搭建涉及的技术栈,如SpringBoot、SpringCloud、Vue.js等。
3787

被折叠的 条评论
为什么被折叠?



