1、项目管理工作流程图




2、项目管理全流程图

3、产品开发全流程

4、项目整体流程图

5、IT项目管理流程图

6、软件项目研发流程图

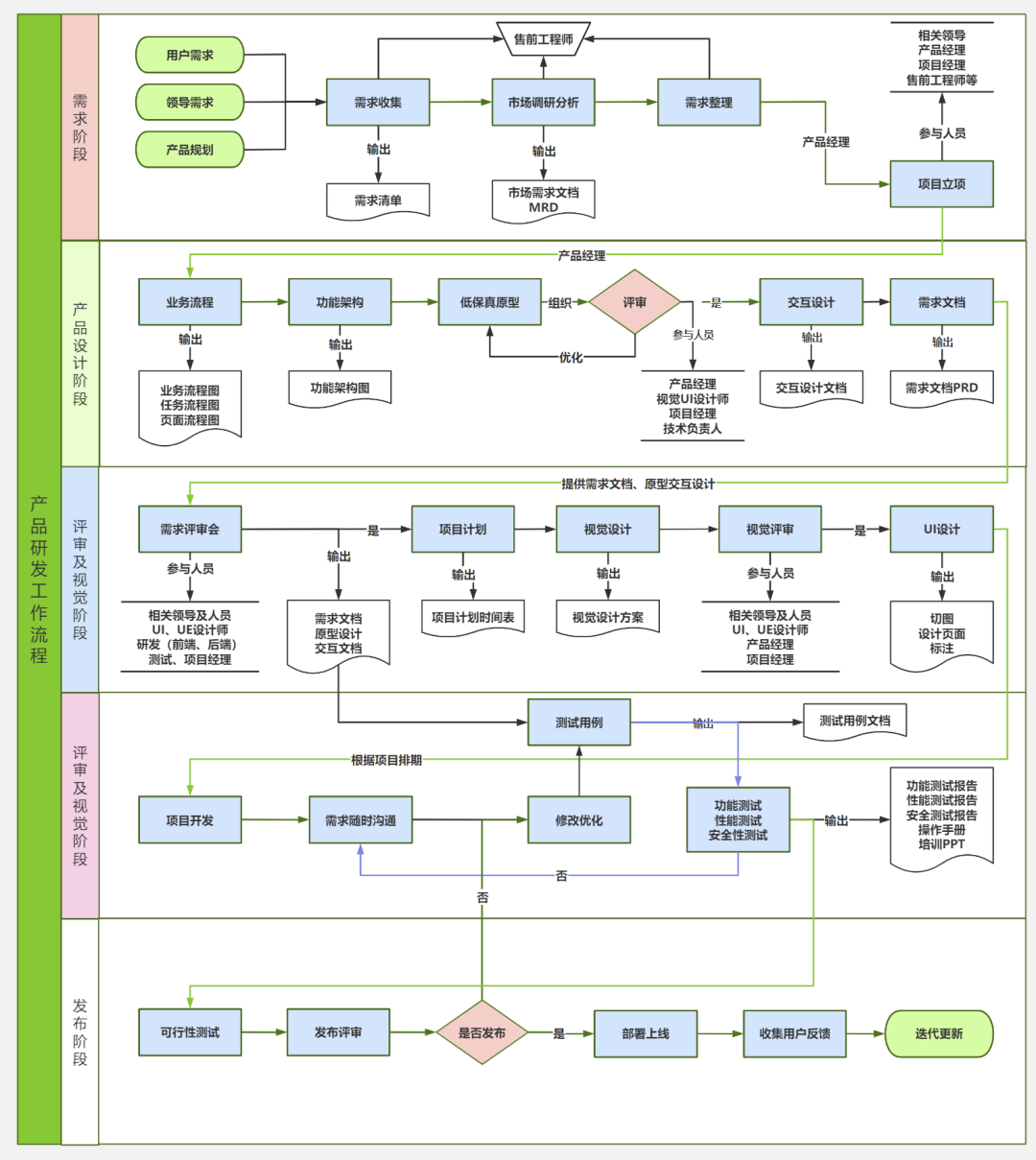
7、产品研发工作流程图

8、产品研发流程图

9、 集成项目工作流程图


10、 敏捷迭代项目流程图


11、 项目验收流程图

12、 互联网项目管理流程图

13、 项目立项流程图

14、 项目提案流程图

15、 项目实施全景流程图

16、技术部开发流程图

17、软件开发流程图

18、 硬件开发流程图

转自:PMO前言
1、项目管理工作流程图




2、项目管理全流程图

3、产品开发全流程

4、项目整体流程图

5、IT项目管理流程图

6、软件项目研发流程图

7、产品研发工作流程图

8、产品研发流程图

9、 集成项目工作流程图


10、 敏捷迭代项目流程图


11、 项目验收流程图

12、 互联网项目管理流程图

13、 项目立项流程图

14、 项目提案流程图

15、 项目实施全景流程图

16、技术部开发流程图

17、软件开发流程图

18、 硬件开发流程图

转自:PMO前言
5342
253
5579
2568

被折叠的 条评论
为什么被折叠?