目录
一.Mybatis架构原理
1.Mybatis入门该网站总结的非常详细快速回顾下基础
http://c.biancheng.net/view/4309.html
2.Mybatis架构原理
2.1架构设计

我们把Mybatis的功能架构分为三层:
(1) API接口层:提供给外部使用的接口 API,开发人员通过这些本地API来操纵数据库。接口层一接收到 调用请求就会调用数据处理层来完成具体的数据处理。 MyBatis和数据库的交互有两种方式: a. 使用传统的MyBati s提供的API ; b. 使用Mapper代理的方式
(2) 数据处理层:负责具体的SQL查找、SQL解析、SQL执行和执行结果映射处理等。它主要的目的是根 据调用的请求完成一次数据库操作。
(3) 基础支撑层:负责最基础的功能支撑,包括连接管理、事务管理、配置加载和缓存处理,这些都是 共 用的东西,将他们抽取出来作为最基础的组件。为上层的数据处理层提供最基础的支撑。
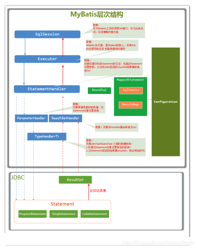
2.2主要构件及其相互关系
| 构建 | 描述 |
| SqlSession | 作为MyBatis工作的主要顶层API,表示和数据库交互的会话,完成必要数据库增删改查功能 |
| Executor | MyBatis执行器,是MyBatis调度的核心,负责SQL语句的生成和查询缓 存的维护 |
| StatementHandler | 封装了JDBC Statement操作,负责对JDBC statement的操作,如设置参数、将Statement结果集转换成List集合。 |
| ParameterHandler | 负责对用户传递的参数转换成JDBC Statement所需要的参数 |
| ResultSetHandler | 负责将JDBC返回的ResultSet结果集对象转换成List类型的集合 |
| TypeHandler | 负责java数据类型和jdbc数据类型之间的映射和转换 |
| MappedStatement | MappedStatement维护了一条<select|update|insert|delete>节点的封装 |
| SqlSouce | 负责根据用户传递的parameterObject,动态地生成SQL语句,将信息封 |
| BoundSql | 表示动态生成的SQL语句以及相应的参数信息 |
图解:

2.3总体流程
- 加载配置并初始化 触发条件:加载配置文件 配置来源于两个地方,一个是配置文件(主配置文件conf.xml,mapper文件*.xml),—个是java代码中的 注 解,将主配置文件内容解析封装到Configuration,将sql的配置信息加载成为一个mappedstatement 对 象,存储在内存之中
- 接收调用请求 触发条件:调用Mybatis提供的API 传入参数:为SQL的ID和传入参数对象 处理过程:将请求传递给下层的请求处理层进行处理。
- 处理操作请求 触发条件:API接口层传递请求过来 传入参数:为SQL的ID和传入参数对象 处理过程: (A) 根据SQL的ID查找对应的MappedStatement对象。 (B) 根据传入参数对象解析MappedStatement对象,得到最终要执行的SQL和执行传入参数。 (C) 获取数据库连接,根据得到的最终SQL语句和执行传入参数到数据库执行,并得到执行结果。 (D) 根据MappedStatement对象中的结果映射配置对得到的执行结果进行转换处理,并得到最终的处理 结果。 (E) 释放连接资源。
- 返回处理结果 将最终的处理结果返回。
二.Mybatis缓存
(1)一级缓存原理探究与源码分析
一级缓存概念理解
例如 一张用户表User包含id,name字段:
1、第一次发起查询用户id为1的用户信息,先去找缓存中是否有id为1的用户信息,如果没有,从 数据库查询用户信息。得到用户信息,将用户信息存储到一级缓存中。
2、 如果中间sqlSession去执行commit操作(执行插入、更新、删除),则会清空SqlSession中的 一级缓存,这样做的目的为了让缓存中存储的是最新的信息,避免脏读。
3、 第二次发起查询用户id为1的用户信息,先去找缓存中是否有id为1的用户信息,缓存中有,直接从缓存中获取用户信息
一级缓存源码分析
一级缓存也绕不开SqlSession,如下图:

看了一下,发现上述所有方法中,好像只有clearCache()和缓存沾点关系,那直接从这个方法入手吧,分析源码时,我们要看它(此类)是谁,它的父类和子类分别又是谁,对如上关系了解了,你才会对这个类有更深的认识,分析了一圈,你可能会得到如下这个流程图:

再深入分析,流程走到Perpetualcache中的clear()方法之后,会调用其cache.clear()方法,那 么这个cache是什么东西呢?点进去发现,cache其实就是private Map cache = new HashMap();也就是一个Map,所以说cache.clear()其实就是map.clear(),也就是说,缓存其实就是 本地存放的一个map对象,每一个SqISession都会存放一个map对象的引用,那么这个cache是何 时创建的呢?
你觉得最有可能创建缓存的地方是哪里呢?我觉得是Executor,为什么这么认为?因为Executor是 执行器,用来执行SQL请求,而且清除缓存的方法也在Executor中执行,所以很可能缓存的创建也很 有可能在Executor中,看了一圈发现Executor中有一个createCacheKey方法,这个方法很像是创 建缓存的方法啊,跟进去看看,你发现createCacheKey方法是由BaseExecutor执行的,代码如下
| CacheKey cacheKey = new CacheKey(); //MappedStatement 的 id // id就是Sql语句的所在位置包名+类名+ SQL名称 cacheKey.update(ms.getId()); // offset 就是 0 cacheKey.update(rowBounds.getOffset()); // limit 就是 Integer.MAXVALUE cacheKey.update(rowBounds.getLimit()); //具体的SQL语句 cacheKey.update(boundSql.getSql()); //后面是update 了 sql中带的参数 cacheKey.update(value); ... if (configuration.getEnvironment() != null) { // issue #176 cacheKey.update(configuration.getEnvironment().getId()); } |
创建缓存key会经过一系列的update方法,udate方法由一个CacheKey这个对象来执行的,这个update方法最终由updateList的list来把五个值存进去,对照上面的代码和下面的图示,你应该能 理解这五个值都是什么了。

这里需要注意一下最后一个值,configuration.getEnvironment().getId()这是什么,这其实就是 定义在mybatis-config.xml中的标签,见如下
| <environments default="development"> <environment id="development"> <transactionManager type="JDBC"/> <dataSource type="POOLED"> <property name="driver" value="${jdbc.driver}"/> <property name="url" value="${jdbc.url}"/> <property name="username" value="${jdbc.username}"/> <property name="password" value="${jdbc.password}"/> </dataSource> </environment> </environments> |
那么我们回归正题,那么创建完缓存之后该用在何处呢?总不会凭空创建一个缓存不使用吧?绝对不会的,经过我们对一级缓存的探究之后,我们发现一级缓存更多是用于查询操作,毕竟一级缓存也叫做查询缓存吧,为什么叫查询缓存我们一会儿说。我们先来看一下这个缓存到底用在哪了,我们跟踪到query方法如下:
| Override public <E> List<E> query(MappedStatement ms, Object parameter, RowBounds rowBounds, ResultHandler resultHandler) throws SQLException { BoundSql boundSql = ms.getBoundSql(parameter); //创建缓存 CacheKey key = createCacheKey(ms, parameter, rowBounds, boundSql); return query(ms, parameter, rowBounds, resultHandler, key, boundSql); } @SuppressWarnings("unchecked") Override public <E> List<E> query(MappedStatement ms, Object parameter, RowBounds rowBounds, ResultHandler resultHandler, CacheKey key, BoundSql boundSql) throws SQLException { ... list = resultHandler == null ? (List<E>) localCache.getObject(key) : null; if (list != null) { //这个主要是处理存储过程用的。 handleLocallyCachedOutputParameters(ms, key, parameter, boundSql); } else { list = queryFromDatabase(ms, parameter, rowBounds, resultHandler, key, boundSql); } ... } // queryFromDatabase 方法 private <E> List<E> queryFromDatabase(MappedStatement ms, Object parameter, RowBounds rowBounds, ResultHandler resultHandler, CacheKey key, BoundSql boundSql) throws SQLException { List<E> list; localCache.putObject(key, EXECUTION_PLACEHOLDER); try { list = doQuery(ms, parameter, rowBounds, resultHandler, boundSql); } finally { localCache.removeObject(key); } localCache.putObject(key, list); if (ms.getStatementType() == StatementType.CALLABLE) { localOutputParameterCache.putObject(key, parameter); } return list; } |
如果查不到的话,就从数据库查,在queryFromDatabase中,会对localcache进行写入。 localcache对象的put方法最终交给Map进行存放。
| private Map<Object, Object> cache = new HashMap<Object, Object>(); @Override public void putObject(Object key, Object value) { cache.put(key, value); } |
(2)二级缓存
二级缓存的原理和一级缓存原理一样,第一次查询,会将数据放入缓存中,然后第二次查询则会直接去缓存中取。但是一级缓存是基于sqlSession的,而二级缓存是基于mapper文件的namespace的,也 就是说多个sqlSession可以共享一个mapper中的二级缓存区域,并且如果两个mapper的namespace 相同,即使是两个mapper,那么这两个mapper中执行sql查询到的数据也将存在相同的二级缓存区域中

如何使用二级缓存
一、开启二级缓存
和一级缓存默认开启不一样,二级缓存需要我们手动开启
首先在全局配置文件sqlMapConfig.xml文件中加入如下代码
| <!--开启二级缓存--> <settings> <setting name="cacheEnabled" value="true"/> </settings> |
其次在例如:UserMapper.xml文件中开启缓存
| <!--开启二级缓存--> <cache></cache> |
我们可以看到mapper.xml文件中就这么一个空标签,其实这里可以配置,PerpetualCache这个类是mybatis默认实现缓存功能的类。我们不写type就使用mybatis默认的缓存,也可以去实现Cache接口来自定义缓存

| public class PerpetualCache implements Cache { private final String id; private MapcObject, Object> cache = new HashMapC); public PerpetualCache(St ring id) { this.id = id; } |
我们可以看到二级缓存底层还是HashMap结构
| public class User implements Serializable( //用户ID private int id; //用户姓名 private String username; //用户性别 private String sex; } |
开启了二级缓存后,还需要将要缓存的pojo实现Serializable接口,为了将缓存数据取出执行反序列化操作,因为二级缓存数据存储介质多种多样,不一定只存在内存中,有可能存在硬盘中,如果我们要再取这个缓存的话,就需要反序列化了。所以mybatis中的pojo都去实现Serializable接口。
二、useCache和flushCache
mybatis中还可以配置userCache和flushCache等配置项,userCache是用来设置是否禁用二级缓 存的,在statement中设置useCache=false可以禁用当前select语句的二级缓存,即每次查询都会发出 sql去查询,默认情况是true,即该sql使用二级缓存。
| <select id="selectUserByUserId" useCache="false" resultType="com.lagou.pojo.User" parameterType="int"> select * from user where id=#{id} </select> |
这种情况是针对每次查询都需要最新的数据sql,要设置成useCache=false,禁用二级缓存,直接从数据库中获取。
在mapper的同一个namespace中,如果有其它insert、update, delete操作数据后需要刷新缓 存,如果不执行刷新缓存会出现脏读。
设置statement配置中的flushCache="true”属性,默认情况下为true,即刷新缓存,如果改成false则 不会刷新。使用缓存时如果手动修改数据库表中的查询数据会出现脏读。
| <select id="selectUserByUserId" flushCache="true" useCache="false" resultType="com.lagou.pojo.User" parameterType="int"> select * from user where id=#{id} </select> |
一般下执行完commit操作都需要刷新缓存,flushCache=true表示刷新缓存,这样可以避免数据库脏读。所以我们不用设置,默认即可。
- Redis整合二级缓存
基础:
上面我们介绍了 mybatis自带的二级缓存,但是这个缓存是单服务器工作,无法实现分布式缓存。 那么什么是分布式缓存呢?假设现在有两个服务器1和2,用户访问的时候访问了 1服务器,查询后的缓 存就会放在1服务器上,假设现在有个用户访问的是2服务器,那么他在2服务器上就无法获取刚刚那个 缓存,
如下图所示:

为了解决这个问题,就得找一个分布式的缓存,专门用来存储缓存数据的,这样不同的服务器要缓存数据都往它那里存,取缓存数据也从它那里取,如下图所示:

如上图所示,在几个不同的服务器之间,我们使用第三方缓存框架,将缓存都放在这个第三方框架中, 然后无论有多少台服务器,我们都能从缓存中获取数据。
这里我们介绍mybatis与redis的整合。刚刚提到过,mybatis提供了一个eache接口,如果要实现自己的缓存逻辑,实现cache接口开发即可。mybatis本身默认实现了一个,但是这个缓存的实现无法实现分布式缓存,所以我们要自己来实现。
redis分布式缓存就可以,mybatis提供了一个针对cache接口的redis实现类,该类存在mybatis-redis包中。
实现:
- pom文件
| <dependency> <groupId>org.mybatis.caches</groupId> <artifactId>mybatis-redis</artifactId> <version>1.0.0-beta2</version> </dependency> |
2.配置文件
Mapper.xml
| <?xml version="1.0" encoding="UTF-8"?> <!DOCTYPE mapper PUBLIC "-//mybatis.org//DTD Mapper 3.0//EN" "http://mybatis.org/dtd/mybatis-3-mapper.dtd"> <mapper namespace="com.lagou.mapper.IUserMapper"> <cache type="org.mybatis.caches.redis.RedisCache" /> <select id="findAll" resultType="com.lagou.pojo.User" useCache="true"> select * from user </select> |
3.Redis.properties
| redis.host=localhost redis.port=6379 redis.connectionTimeout=5000 redis.password= redis.database=0 |
4.测试
| @Test public void SecondLevelCache(){ SqlSession sqlSession1 = sqlSessionFactory.openSession(); SqlSession sqlSession2 = sqlSessionFactory.openSession(); SqlSession sqlSession3 = sqlSessionFactory.openSession(); IUserMapper mapper1 = sqlSession1.getMapper(IUserMapper.class); lUserMapper mapper2 = sqlSession2.getMapper(lUserMapper.class); lUserMapper mapper3 = sqlSession3.getMapper(IUserMapper.class); User user1 = mapper1.findUserById(1); sqlSession1.close(); //清空一级缓存 User user = new User(); user.setId(1); user.setUsername("lisi"); mapper3.updateUser(user); sqlSession3.commit(); User user2 = mapper2.findUserById(1); System.out.println(user1==user2); } |
源码分析:
RedisCache和大家普遍实现Mybatis的缓存方案大同小异,无非是实现Cache接口,并使用jedis操作缓存;不过该项目在设计细节上有一些区别;
| public final class RedisCache implements Cache { public RedisCache(final String id) { if (id == null) { throw new IllegalArgumentException("Cache instances require anID"); } this.id = id; RedisConfig redisConfig = RedisConfigurationBuilder.getInstance().parseConfiguration(); pool = new JedisPool(redisConfig, redisConfig.getHost(), redisConfig.getPort(), redisConfig.getConnectionTimeout(), redisConfig.getSoTimeout(), redisConfig.getPassword(), redisConfig.getDatabase(), redisConfig.getClientName()); } |
RedisCache在mybatis启动的时候,由MyBatis的CacheBuilder创建,创建的方式很简单,就是调用RedisCache的带有String参数的构造方法,即RedisCache(String id);而在RedisCache的构造方法中,调用了 RedisConfigurationBuilder 来创建 RedisConfig 对象,并使用 RedisConfig 来创建JedisPool。
RedisConfig类继承了 JedisPoolConfig,并提供了 host,port等属性的包装,简单看一下RedisConfig的属性:
| public class RedisConfig extends JedisPoolConfig { private String host = Protocol.DEFAULT_HOST; private int port = Protocol.DEFAULT_PORT; private int connectionTimeout = Protocol.DEFAULT_TIMEOUT; private int soTimeout = Protocol.DEFAULT_TIMEOUT; private String password; private int database = Protocol.DEFAULT_DATABASE; private String clientName; |
RedisConfig对象是由RedisConfigurationBuilder创建的,简单看下这个类的主要方法:
| public RedisConfig parseConfiguration(ClassLoader classLoader) { Properties config = new Properties(); InputStream input = classLoader.getResourceAsStream(redisPropertiesFilename); if (input != null) { try { config.load(input); } catch (IOException e) { throw new RuntimeException( "An error occurred while reading classpath property '" + redisPropertiesFilename + "', see nested exceptions", e); } finally { try { input.close(); } catch (IOException e) { // close quietly } } } RedisConfig jedisConfig = new RedisConfig(); setConfigProperties(config, jedisConfig); return jedisConfig; } |
核心的方法就是parseConfiguration方法,该方法从classpath中读取一个redis.properties文件:
| host=localhost port=6379 connectionTimeout=5000 soTimeout=5000 password= database=0 clientName= |
并将该配置文件中的内容设置到RedisConfig对象中,并返回;接下来,就是RedisCache使用RedisConfig类创建完成JedisPool;在RedisCache中实现了一个简单的模板方法,用来操作Redis:
| private Object execute(RedisCallback callback) { Jedis jedis = pool.getResource(); try { return callback.doWithRedis(jedis); } finally { jedis.close(); } } |
模板接口为RedisCallback,这个接口中就只需要实现了一个doWithRedis方法而已:
| public interface RedisCallback { Object doWithRedis(Jedis jedis); } |
接下来看看Cache中最重要的两个方法:putObject和getObject,通过这两个方法来查看mybatis-redis储存数据的格式:
| @Override public void putObject(final Object key, final Object value) { execute(new RedisCallback() { @Override public Object doWithRedis(Jedis jedis) { jedis.hset(id.toString().getBytes(), key.toString().getBytes(), SerializeUtil.serialize(value)); return null; } }); } @Override public Object getObject(final Object key) { return execute(new RedisCallback() { @Override public Object doWithRedis(Jedis jedis) { return SerializeUtil.unserialize(jedis.hget(id.toString().getBytes(), key.toString().getBytes())); } }); } |
可以很清楚的看到,mybatis-redis在存储数据的时候,是使用的hash结构,把cache的id作为这个hash的key (cache的id在mybatis中就是mapper的namespace);这个mapper中的查询缓存数据作为 hash的field,需要缓存的内容直接使用SerializeUtil存储,SerializeUtil和其他的序列化类差不多,负责对象的序列化和反序列化;
三.Mybatis延迟加载
(1)延迟加载原理
延迟加载:就是在需要用到数据时才进行加载,不需要用到数据时就不加载数据。延迟加载也称懒加载。
1.Mybatis仅支持association关联对象和collection关联集合对象的延迟加载,association指的就是一对一,collection指的就是一对多查询。在Mybatis配置文件中,可以配置是否启用延迟加载lazyLoadingEnabled=true|false。
2.它的原理是,使用CGLIB创建目标对象的代理对象,当调用目标方法时,进入拦截器方法,比如调用a.getB().getName(),拦截器invoke()方法发现a.getB()是null值,那么就会单独发送事先保存好的查询关联B对象的sql,把B查询上来,然后调用a.setB(b),于是a的对象b属性就有值了,接着完成a.getB().getName()方法的调用。这就是延迟加载的基本原理。当然了,不光是Mybatis,几乎所有的包括Hibernate,支持延迟加载的原理都是一样的。
四.Mybatis插件
- 插件原理
插件简介
一般情况下,开源框架都会提供插件或其他形式的拓展点,供开发者自行拓展。这样的好处是显而易见的,一是增加了框架的灵活性。二是开发者可以结合实际需求,对框架进行拓展,使其能够更好的工作。以MyBatis为例,我们可基于MyBati s插件机制实现分页、分表,监控等功能。由于插件和业务无关,业务也无法感知插件的存在。因此可以无感植入插件,在无形中增强功能。
Mybatis插件介绍
Mybatis作为一个应用广泛的优秀的ORM开源框架,这个框架具有强大的灵活性,在四大组件(Executor、StatementHandler、ParameterHandler、ResultSetHandler)处提供了简单易用的插 件扩展机制。Mybatis对持久层的操作就是借助于四大核心对象。MyBatis支持用插件对四大核心对象进 行拦截,对mybatis来说插件就是拦截器,用来增强核心对象的功能,
增强功能本质上是借助于底层的 动态代理实现的,换句话说,MyBatis中的四大对象都是代理对象。

MyBatis所允许拦截的方法如下:
执行器Executor (update、query、commit、rollback等方法);
SQL语法构建器StatementHandler (prepare、parameterize、batch、updates query等方 法);
参数处理器ParameterHandler (getParameterObject、setParameters方法);
结果集处理器ResultSetHandler (handleResultSets、handleOutputParameters等方法);
Mybatis插件原理
在四大对象创建的时候
1、每个创建出来的对象不是直接返回的,而是interceptorChain.pluginAll(parameterHandler);
2、获取到所有的Interceptor (拦截器)(插件需要实现的接口);调用 interceptor.plugin(target);返回 target 包装后的对象
3、插件机制,我们可以使用插件为目标对象创建一个代理对象;AOP (面向切面)我们的插件可 以为四大对象创建出代理对象,代理对象就可以拦截到四大对象的每一个执行
拦截
插件具体是如何拦截并附加额外的功能的呢?以ParameterHandler来说
| public ParameterHandler newParameterHandler(MappedStatement mappedStatement, Object object, BoundSql sql, InterceptorChain interceptorChain){ ParameterHandler parameterHandler = mappedStatement.getLang().createParameterHandler(mappedStatement,object,sql); parameterHandler = (ParameterHandler) interceptorChain.pluginAll(parameterHandler); return parameterHandler; } public Object pluginAll(Object target) { for (Interceptor interceptor : interceptors) { target = interceptor.plugin(target); } return target; } |
interceptorChain保存了所有的拦截器(interceptors),是mybatis初始化的时候创建的。调用拦截器链中的拦截器依次的对目标进行拦截或增强。interceptor.plugin(target)中的target就可以理解为mybatis中的四大对象。返回的target是被重重代理后的对象
如果我们想要拦截Executor的query方法,那么可以这样定义插件:
| @Intercepts({ @Signature( type = Executor.class, method = "query", args= {MappedStatement.class,Object.class,RowBounds.class,ResultHandler.class} ) }) public class ExeunplePlugin implements Interceptor { //省略逻辑 } |
除此之外,我们还需将插件配置到sqlMapConfig.xm l中。
| <plugins> <plugin interceptor="com.lagou.plugin.ExamplePlugin"> </plugin> </plugins> |
这样MyBatis在启动时可以加载插件,并保存插件实例到相关对象(InterceptorChain,拦截器链) 中。待准备工作做完后,MyBatis处于就绪状态。我们在执行SQL时,需要先通过DefaultSqlSessionFactory 创建 SqlSession。Executor 实例会在创建 SqlSession 的过程中被创建, Executor实例创建完毕后,MyBatis会通过JDK动态代理为实例生成代理类。这样,插件逻辑即可在 Executor相关方法被调用前执行。以上就是MyBatis插件机制的基本原理
- 编写一个Myabtis插件
插件接口
Mybatis 插件接口-Interceptor
• Intercept方法,插件的核心方法
• plugin方法,生成target的代理对象
• setProperties方法,传递插件所需参数
自定义插件
设计实现一个自定义插件
| Intercepts ({//注意看这个大花括号,也就这说这里可以定义多个@Signature对多个地方拦截,都用这 个拦截器 @Signature (type = StatementHandler .class , //这是指拦截哪个接口 method = "prepare",//这个接口内的哪个方法名,不要拼错了 args = { Connection.class, Integer .class}),//// 这是拦截的方法的入参,按顺 序写到这,不要多也不要少,如果方法重载,可是要通过方法名和入参来确定唯一的 }) public class MyPlugin implements Interceptor { private final Logger logger = LoggerFactory.getLogger(this.getClass()); // //这里是每次执行操作的时候,都会进行这个拦截器的方法内 Override public Object intercept(Invocation invocation) throws Throwable { //增强逻辑 System.out.println("对方法进行了增强...."); return invocation.proceed(); //执行原方法 } /** * //主要是为了把这个拦截器生成一个代理放到拦截器链中 * ^Description包装目标对象 为目标对象创建代理对象 * @Param target为要拦截的对象 * @Return代理对象 */ Override public Object plugin(Object target) { System.out.println("将要包装的目标对象:"+target); return Plugin.wrap(target,this); }
/**获取配置文件的属性**/ //插件初始化的时候调用,也只调用一次,插件配置的属性从这里设置进来 Override public void setProperties(Properties properties) { System.out.println("插件配置的初始化参数:"+properties ); } } |
sqlMapConfig.xml
| <plugins> <plugin interceptor="com.lagou.plugin.MySqlPagingPlugin"> <!--配置参数--> <property name="name" value="Bob"/> </plugin> </plugins |
mapper接口
| public interface UserMapper { List<User> selectUser(); } |
Mapper.xml
| <mapper namespace="com.lagou.mapper.UserMapper"> <select id="selectUser" resultType="com.lagou.pojo.User"> SELECT id,username FROM user </select> </mapper> |
测试类
| public class PluginTest { @Test public void test() throws IOException { InputStream resourceAsStream = Resources.getResourceAsStream("sqlMapConfig.xml"); SqlSessionFactory sqlSessionFactory = new SqlSessionFactoryBuilder().build(resourceAsStream); SqlSession sqlSession = sqlSessionFactory.openSession(); UserMapper userMapper = sqlSession.getMapper(UserMapper.class); List<User> byPaging = userMapper.selectUser(); for (User user : byPaging) { System.out.println(user); } } } |
- pageHelper分页插件
MyBati s可以使用第三方的插件来对功能进行扩展,分页助手PageHelper是将分页的复杂操作进行封
装,使用简单的方式即可获得分页的相关数据
开发步骤:
① 导入通用PageHelper的坐标
② 在mybatis核心配置文件中配置PageHelper插件
③ 测试分页数据获取
①导入通用PageHelper坐标
| <dependency> <groupId>com.github.pagehelper</groupId> <artifactId>pagehelper</artifactId> <version>3.7.5</version> </dependency> <dependency> <groupId>com.github.jsqlparser</groupId> <artifactId>jsqlparser</artifactId> <version>0.9.1</version> </dependency> |
② 在mybatis核心配置文件中配置PageHelper插件
| <!--注意:分页助手的插件 配置在通用馆mapper之前*-->* <plugin interceptor="com.github.pagehelper.PageHelper"> <!—指定方言 —> <property name="dialect" value="mysql"/> </plugin> |
③ 测试分页代码实现
| @Test public void testPageHelper() { //设置分页参数 PageHelper.startPage(1, 2); List<User> select = userMapper2.select(null); for (User user : select) { System.out.println(user); } } } |
获得分页相关的其他参数
| //其他分页的数据 PageInfo<User> pageInfo = new PageInfo<User>(select); System.out.println("总条数:"+pageInfo.getTotal()); System.out.println("总页数:"+pageInfo. getPages ()); System.out.println("当前页:"+pageInfo. getPageNum()); System.out.println("每页显万长度:"+pageInfo.getPageSize()); System.out.println("是否第一页:"+pageInfo.isIsFirstPage()); System.out.println("是否最后一页:"+pageInfo.isIsLastPage()); |
五. 通用 mapper
什么是通用Mapper
通用Mapper就是为了解决单表增删改查,基于Mybatis的插件机制。开发人员不需要编写SQL,不需要在DAO中增加方法,只要写好实体类,就能支持相应的增删改查方法
如何使用
- 首先在maven项目,在pom.xml中引入mapper的依赖
| <dependency> <groupId>tk.mybatis</groupId> <artifactId>mapper</artifactId> <version>3.1.2</version> </dependency> |
- Mybatis配置文件中完成配置
| <plugins> <!--分页插件:如果有分页插件,要排在通用mapper之前--> <plugin interceptor="com.github.pagehelper.PageHelper"> <property name="dialect" value="mysql"/> </plugin> <plugin interceptor="tk.mybatis.mapper.mapperhelper.MapperInterceptor"> <!-- 通用Mapper接口,多个通用接口用逗号隔开 --> <property name="mappers" value="tk.mybatis.mapper.common.Mapper"/> </plugin> </plugins> |
- 实体类设置主键
| @Table(name = "t_user") public class User { @Id @GeneratedValue(strategy = GenerationType.IDENTITY) private Integer id; private String username; } |
- 定义通用mapper
| import com.lagou.domain.User; import tk.mybatis.mapper.common.Mapper; public interface UserMapper extends Mapper<User> { } |
- 测试
| public class UserTest { @Test public void test1() throws IOException { Inputstream resourceAsStream = Resources.getResourceAsStream("sqlMapConfig.xml"); SqlSessionFactory build = new SqlSessionFactoryBuilder().build(resourceAsStream); SqlSession sqlSession = build.openSession(); UserMapper userMapper = sqlSession.getMapper(UserMapper.class); User user = new User(); user.setId(4); //(1)mapper基础接口 //select 接口 User user1 = userMapper.selectOne(user); //根据实体中的属性进行查询,只能有 —个返回值 List<User> users = userMapper.select(null); //查询全部结果 userMapper.selectByPrimaryKey(1); //根据主键字段进行查询,方法参数必须包含完 整的主键属性,查询条件使用等号 userMapper.selectCount(user); //根据实体中的属性查询总数,查询条件使用等号 // insert 接口 int insert = userMapper.insert(user); //保存一个实体,null值也会保存,不会使用数据库默认值 int i = userMapper.insertSelective(user); //保存实体,null的属性不会保存, 会使用数据库默认值 // update 接口 int i1 = userMapper.updateByPrimaryKey(user);//根据主键更新实体全部字段,null值会被更新 // delete 接口 int delete = userMapper.delete(user); //根据实体属性作为条件进行删除,查询条件使用等号 userMapper.deleteByPrimaryKey(1); //根据主键字段进行删除,方法参数必须包含完 整的主键属性 //(2)example方法 Example example = new Example(User.class); example.createCriteria().andEqualTo("id", 1); example.createCriteria().andLike("val", "1"); //自定义查询 List<User> users1 = userMapper.selectByExample(example); } } |
本文深入介绍MyBatis相关知识。涵盖架构原理,包括API接口层、数据处理层和基础支撑层;缓存机制,有一级和二级缓存及Redis整合;延迟加载原理;插件机制,可实现分页等功能;还介绍了通用Mapper,能解决单表增删改查。
401





