
整合包获取方式放在文末了
今天给大家分享的Comfyui的整合包,无需复杂的操作,解压即可使用。
整合包已经打包好了,获取方式放在文末,需要的朋友可以自行领取哦。

这份完整版的AI绘画(SD、comfyui、AI视频)整合包已经上传优快云,朋友们如果需要可以微信扫描下方优快云官方认证二维码免费领取【保证100%免费】

什么是Comfyui
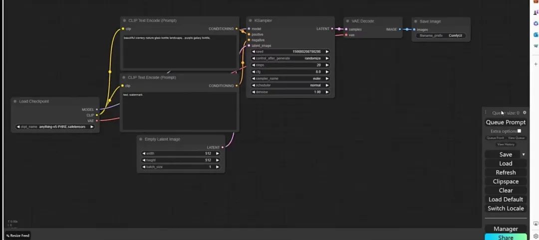
ComfyUI采用节点式的操作方式,这种方式让用户能够通过拖拽和连接不同的节点来搭建复杂而有趣的工作流程,极大地增强了界面的交互性和灵活性。

不仅如此,ComfyUI对于常用的插件和功能提供了完美的支持,无论是媒体处理、数据分析还是其他任何领域的工具,用户都能在ComfyUI中找到相应的节点来满足需求。
此外,ComfyUI非常注重代码的友好性,为开发者提供了丰富的API和文档,使得编写自定义节点和模组变得简单直观。
无论是对于开发者还是最终用户,ComfyUI都提供了一种全新的、高效且灵活的方式来构建和管理复杂的工作流,开启了Ai 绘画操作的新篇章。
配置要求
Comfy UI的安装适用于大部分电脑。这里推荐使用显存4G及以上的显卡,16G及以上的内存,并安装在固态硬盘中,以提高加载模型的速度。
如果你的电脑能流畅运行一些游戏或使用YBUI,那么使用Comfy UI绝对没有问题。
Comfyui的优势
工作流只需搭建一次,可直接保存,下次用直接开文件即可,不用每次重头来
是根据 SD原理直接建立的操作界面,更好理解,代码更简单
ctrlnet、cutoff等常用的主流插件都支持,其它未支持的其实只要插件代码开源就能写到 comfyui里
另外还有一些webui无法支持的功能,比如有接通ChatGPT、谷歌翻译等的特殊模块。
上限高,webui只能发挥sd一小部分功力, comfyui无上限,可根据自己需求搭建庞大且复杂的工作流,搭建好之后全自动运行。
模块化工作流,可建立复杂长链的工作流,比如可以把渲染图分析图模型图排版等所有内容一次性直接完成,简化了操作流程。
这份完整版的AI绘画(SD、comfyui、AI视频)整合包已经上传优快云,朋友们如果需要可以微信扫描下方优快云官方认证二维码免费领取【保证100%免费】

2033

被折叠的 条评论
为什么被折叠?



