大家好,给大家分享一下python基础总结,很多人还不知道这一点。下面详细解释一下。现在让我们来看看!

一、Python 入门、环境搭建、变量、数据类型

二、Python 运算符、条件结构、循环结构

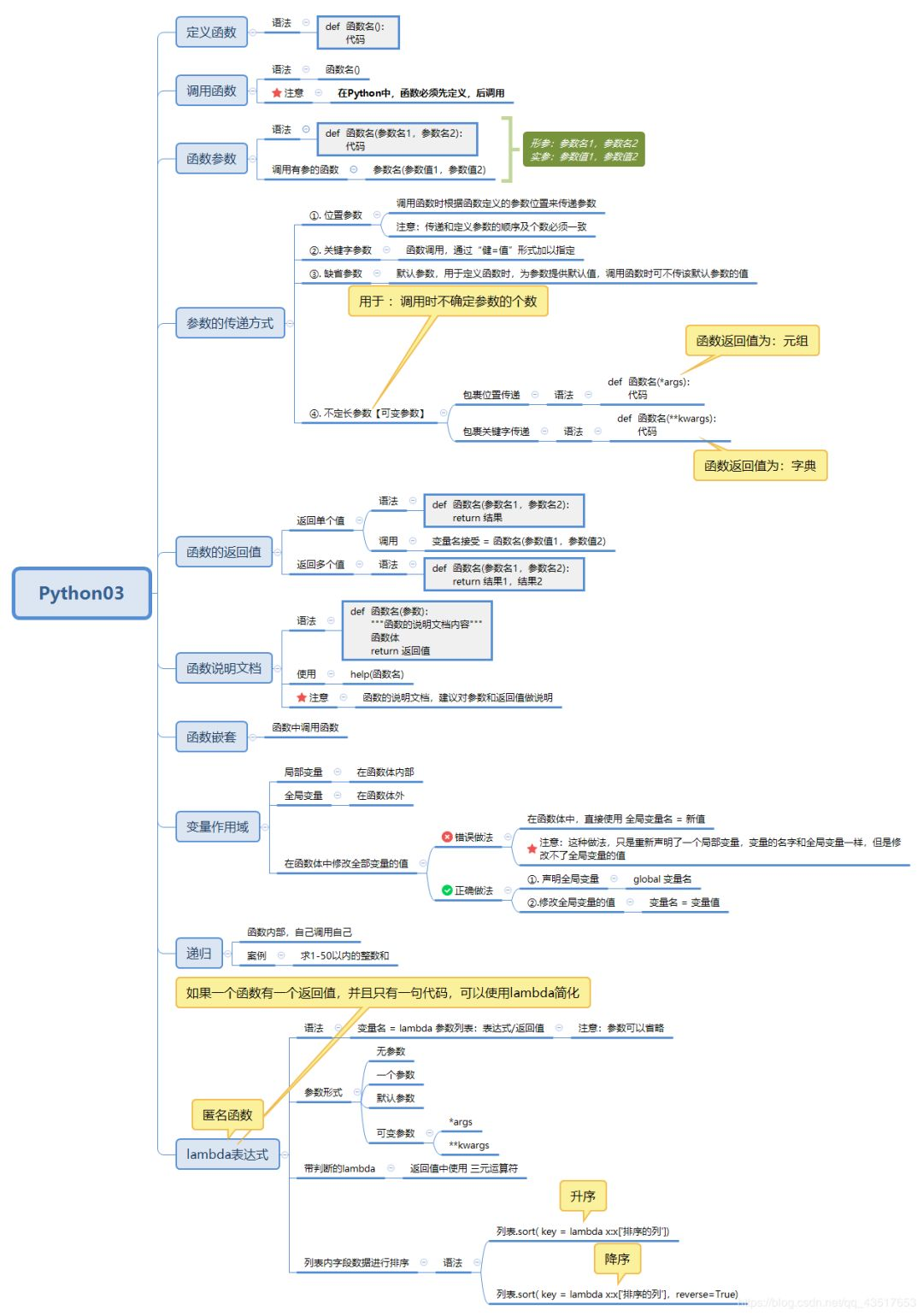
三、Python 函数

四、面向对象(封装、继承、多态)

五、模块、包、文件、异常、高阶函数

六、Python 标准库之字符串处理库、文件及目录操作、时间日期

七、Python 数据库编程



分享或在看是对我最大的支持
本文概述了Python编程的基础知识,包括环境设置、数据类型、运算符、控制结构、函数、面向对象编程、模块与文件操作、异常处理、高阶函数以及标准库中的字符串处理和数据库编程等内容,旨在帮助初学者快速掌握Python核心概念。
大家好,给大家分享一下python基础总结,很多人还不知道这一点。下面详细解释一下。现在让我们来看看!

一、Python 入门、环境搭建、变量、数据类型

二、Python 运算符、条件结构、循环结构

三、Python 函数

四、面向对象(封装、继承、多态)

五、模块、包、文件、异常、高阶函数

六、Python 标准库之字符串处理库、文件及目录操作、时间日期

七、Python 数据库编程



分享或在看是对我最大的支持

被折叠的 条评论
为什么被折叠?