尚硅谷的zookeeper讲的太浅了。推荐黑马的http://yun.itheima.com/course/641.html B站直接搜黑马的也可以。
笔记地址:https://blog.youkuaiyun.com/hancoder/article/details/107054128
文章目录
一 Zookeeper概念
1.1概念
大数据生态系统里的很多组件的命名都是某种动物或者昆虫, 比如hadoop就是大象,hive是蜜蜂。zookeeper即动物园管理者, 顾名思义就是管理大数据生态系统各组件的管理员
Zookeeper从设计模式角度来理解:是一个基于观察者模式设计的分布式服务管理框架,它负责存储和管理大家都关心的数据,然后接受观察者的注册,一旦这些数据的状态发生变化,Zookeeper就将负责通知已经在Zookeeper上注册的那些观察者做出相应的反应。

1.2特点:
- 1)Zookeeper:一个领导者(Leader),多个跟随者(Follower)组成的集群。
- 2)集群中只要有半数以上节点存活,Zookeeper集群就能正常服务。
- 3)全局数据一致:每个Server保存一份相同的数据副本,Client无论连接到哪个Server,数据都是一致的。
- 4)更新请求顺序进行,来自同一个Client的更新请求按其发送顺序依次执行。
- 5)数据更新原子性,一次数据更新要么成功,要么失败。
- 6)实时性,在一定时间范围内,Client能读到最新数据。
1.3数据结构znode
zookeeper的数据节点可以视为树状结构(或者目录) , 树中的各节点被称为znode(即zookeeper node) , 一个znode可以有多个子节点。 zookeeper节点在结构上表现为树状; 使用路径path来定位某个znode, 比如/grandfather/father/son, 此处grandfather、father、 son分别是根节点、 2级节点、 3级节点; 其中grandfather是father的父节点, son是father的子节点, 以此类推。
znode, 兼具文件和目录两种特点。 既像文件一样维护着数据、 元信息、 ACL、 时间戳等数据结构, 又像目录一样可以作为路径标识的一部分。
那么如何描述一个znode呢? 一个znode大体上分为3各部分:
-
节点的数据: 即znode data(节点path, 节点data)的关系就像是java map中(key,value)的关系
-
节点的子节点children
-
节点的状态stat: 用来描述当前节点的创建、 修改记录, 包括cZxid、 ctime等
-
在zookeeper shell中使用get命令查看指定路径节点的data、 stat信息:
[zk: localhost:2181(CONNECTED) 6] get /grandfather/father/son son cZxid = 0x5 # 创建结点时的事务。越大代表是越新的数据 ctime = Mon Jun 29 08:19:48 PDT 2020 # 创建时间 mZxid = 0x5 # 更新结点时的事务 mtime = Mon Jun 29 08:19:48 PDT 2020 # 修改时间 pZxid = 0x5 # 最后更新的子节点id cversion = 0 # znode子节点变化号,znode子节点修改次数 dataVersion = 0 # 数据变化号 aclVersion = 0 # 访问控制列表的变化号 ephemeralOwner = 0x0 # 永久结点这个位置为0,临时结点数字是拥有者的session id dataLength = 3 # 数据长度 numChildren = 0 # 子节点数量 -
1)czxid:创建节点时的事务zxid
每次修改ZooKeeper状态都会收到一个zxid形式的时间戳,也就是ZooKeeper事务ID。
事务ID是ZooKeeper中所有修改总的次序。每个修改都有唯一的zxid,如果zxid1小于zxid2,那么zxid1在zxid2之前发生。
-
2)ctime:znode被创建的毫秒数(从1970年开始)
-
3)mzxid:znode最后更新时的事务zxid
-
4)mtime:znode最后修改时的毫秒数(从1970年开始)
-
5)pZxid:znode最后更新的子节点zxid
-
6)cversion:znode子节点变化号,znode子节点修改次数
-
7)dataversion:znode数据变化号
-
8)aclVersion:znode访问控制列表的变化号
-
9)ephemeralOwner:如果是临时节点,这个是znode拥有者的session id。如果不是临时节点则是0。
-
10)dataLength:znode的数据长度
-
11)numChildren:znode子节点数量
-
1.4 应用场景
提供的服务包括:统一命名服务、统一配置管理、统一集群管理、服务器节点动态上下线、软负载均衡等。
- 统一命名服务:

- 统一配置管理

- 统一集群管理

- 服务动态上下线

- 负载均衡管理
在Zookeeper中记录每台服务器的访问数,放访问数最少的服务器去处理最新的客户端请求

二 Zookeeper安装
下载:https://archive.apache.org/dist/zookeeper/
解压到/opt/module
[atguigu@hadoop102 software]$ tar -zxvf zookeeper-3.4.10.tar.gz -C /opt/module/
修改配置conf
#(1)将/opt/module/zookeeper-3.4.10/conf这个路径下的zoo_sample.cfg修改为zoo.cfg;
[atguigu@hadoop102 conf]$ mv zoo_sample.cfg zoo.cfg
#(2)打开zoo.cfg文件,修改dataDir路径:
[atguigu@hadoop102 zookeeper-3.4.10]$ vim zoo.cfg
修改如下内容:
dataDir=/opt/module/zookeeper-3.4.10/zkData
#(3)在/opt/module/zookeeper-3.4.10/这个目录上创建zkData文件夹
[atguigu@hadoop102 zookeeper-3.4.10]$ mkdir zkData # 默认不会给你创建
Zookeeper中的配置文件zoo.cfg中参数含义解读如下:
1.tickTime =2000:通信心跳数,Zookeeper服务器与客户端心跳时间,单位毫秒
Zookeeper使用的基本时间,服务器之间或客户端与服务器之间维持心跳的时间间隔,也就是每个tickTime时间就会发送一个心跳,时间单位为毫秒。
它用于心跳机制,并且设置最小的session超时时间为两倍心跳时间。(session的最小超时时间是2*tickTime)
2.initLimit =10:LF初始通信时限
集群中的Follower跟随者服务器与Leader领导者服务器之间初始连接时能容忍的最多心跳数(tickTime的数量),用它来限定集群中的Zookeeper服务器连接到Leader的时限。
3.syncLimit =5:LF同步通信时限
集群中Leader与Follower之间的最大响应时间单位,假如响应超过syncLimit * tickTime,Leader认为Follwer死掉,从服务器列表中删除Follwer。
4.dataDir:数据文件目录+数据持久化路径
主要用于保存Zookeeper中的数据。
5.clientPort =2181:客户端连接端口,即如kafka用2181与zk交互
监听客户端连接的端口。
6 、server.2=hadoop102:2888:3888
server.3=hadoop103:2888:3888
server.4=hadoop104:2888:3888
server.A=B:C:D。
A是一个数字,表示这个是第几号服务器;
集群模式下配置一个文件myid,这个文件在dataDir目录下,这个文件里面有一个数据就是A的值,Zookeeper启动时读取此文件,拿到里面的数据与zoo.cfg里面的配置信息比较从而判断到底是哪个server。
B是这个服务器的ip地址;
C是这个服务器与集群中的Leader服务器交换信息的端口;
D是万一集群中的Leader服务器挂了,需要一个端口来重新进行选举,选出一个新的Leader,而这个端口就是用来执行选举时服务器相互通信的端口。
启动zookeeper
#(1)启动Zookeeper
[atguigu@hadoop102 zookeeper-3.4.10]$ /opt/module/zookeeper-3.4.10/bin/zkServer.sh start
#(2)查看进程是否启动
[atguigu@hadoop102 zookeeper-3.4.10]$ jps
4020 Jps
4001 QuorumPeerMain # 这个是
#(3)查看状态:
[atguigu@hadoop102 zookeeper-3.4.10]$ bin/zkServer.sh status
ZooKeeper JMX enabled by default
Using config: /opt/module/zookeeper-3.4.10/bin/../conf/zoo.cfg
Mode: standalone
#(4)启动客户端:
[atguigu@hadoop102 zookeeper-3.4.10]$ bin/zkCli.sh
#(5)退出客户端:
[zk: localhost:2181(CONNECTED) 0] quit
#(6)停止Zookeeper
[atguigu@hadoop102 zookeeper-3.4.10]$ bin/zkServer.sh stop
4.1 分布式安装部署
1.集群规划
在hadoop102、hadoop103和hadoop104三个节点上部署Zookeeper。
2.解压安装
#(1)解压Zookeeper安装包到/opt/module/目录下
[atguigu@hadoop102 software]$ tar -zxvf zookeeper-3.4.10.tar.gz -C /opt/module/
#(2)同步/opt/module/zookeeper-3.4.10目录内容到hadoop103、hadoop104
[atguigu@hadoop102 module]$ xsync zookeeper-3.4.10/
3.配置服务器编号
#(1)在/opt/module/zookeeper-3.4.10/这个目录下创建zkData
[atguigu@hadoop102 zookeeper-3.4.10]$ mkdir -p zkData
#(2)在/opt/module/zookeeper-3.4.10/zkData目录下创建一个myid的文件
[atguigu@hadoop102 zkData]$ touch myid
#添加myid文件,注意一定要在linux里面创建,在notepad++里面很可能乱码
#(3)编辑myid文件
[atguigu@hadoop102 zkData]$ vi myid
#在文件中添加与server对应的编号:
2
#(4)拷贝配置好的zookeeper到其他机器上
[atguigu@hadoop102 zkData]$ xsync myid
并分别在hadoop102、hadoop103上修改myid文件中内容为3、4
4.配置zoo.cfg文件
#(1)重命名/opt/module/zookeeper-3.4.10/conf这个目录下的zoo_sample.cfg为zoo.cfg
[atguigu@hadoop102 conf]$ mv zoo_sample.cfg zoo.cfg
[atguigu@hadoop102 conf]$ vim zoo.cfg
#修改数据存储路径配置
dataDir=/opt/module/zookeeper-3.4.10/zkData
# client端口为2181,即如kafka用2181与zk交互
clientPort=2181
#增加如下配置
#######################cluster##########################
server.2=hadoop102:2888:3888
server.3=hadoop103:2888:3888
server.4=hadoop104:2888:3888
#server.第几号服务器=服务器的ip:服务器与集群leader交互端口2888:选举leader的端口3888
# 这个第几号服务器是上面myid的内容
#(3)同步zoo.cfg配置文件
[atguigu@hadoop102 conf]$ xsync zoo.cfg
#(4)配置参数解读
4.集群操作
#(1)分别启动Zookeeper
[atguigu@hadoop102 zookeeper-3.4.10]$ bin/zkServer.sh start
[atguigu@hadoop103 zookeeper-3.4.10]$ bin/zkServer.sh start
[atguigu@hadoop104 zookeeper-3.4.10]$ bin/zkServer.sh start
#(2)查看状态
[atguigu@hadoop102 zookeeper-3.4.10]# bin/zkServer.sh status
JMX enabled by default
Using config: /opt/module/zookeeper-3.4.10/bin/../conf/zoo.cfg
Mode: follower
[atguigu@hadoop103 zookeeper-3.4.10]# bin/zkServer.sh status
JMX enabled by default
Using config: /opt/module/zookeeper-3.4.10/bin/../conf/zoo.cfg
Mode: leader
[atguigu@hadoop104 zookeeper-3.4.5]# bin/zkServer.sh status
JMX enabled by default
Using config: /opt/module/zookeeper-3.4.10/bin/../conf/zoo.cfg
Mode: follower
# 也可以通过以下方式加入到集群
./zkCli.sh ‐server 192.168.60.130:2181
./zkCli.sh ‐server 192.168.60.130:2182
./zkCli.sh ‐server 192.168.60.130:2183
三 zookeeper基础
zookeeper常用shell命令
bin/zkCli.sh启动后,操作
| 命令基本语法 | 功能描述 |
|---|---|
| help | 显示所有操作命令 |
| ls path [watch] | 使用 ls 命令来查看当前znode中所包含的内容 |
| ls2 path [watch] | 查看当前节点数据并能看到更新次数等数据 |
| create [-s] [-e] path data | 普通创建 -s 含有序列 -e 临时(重启或者超时消失) |
| get path [watch] | 获得节点的值 |
| set | 设置节点的具体值 |
| stat | 查看节点状态 |
| delete | 删除节点 |
| rmr | 递归删除节点 |
创建结点
创建时必须得写数据,不能只写结点
# 创建结点
create [-s] [-e] path data #其中-s代表为有序节点, -e 临时节点(默认持久化结点)
不管创建临时还是持久化结点,指定了路径后,创建出来的node名字并不只是我们输入的路径,而是用一些数字填充后的结果。
一个父节点下的序号是从0开始的,临时和持久化结点的自增是共享的的
## 创建持久化结点
create /a "123456"
## 创建持久化【有序】节点, 此时创建的节点名为指定节点名 + 自增序号。这个自增序号是父目录下统一的。
[zk: localhost:2181(CONNECTED) 2] create -s /a "aaa"
Created /a0000000000 # 解释:前面代表结点名称,后面代表是父节点下第X个有序结点,任何结点都占用序号,只是只有有序结点以此命名
[zk: localhost:2181(CONNECTED) 3] create -s /b "bbb"
Created /b0000000001
[zk: localhost:2181(CONNECTED) 4] create -s /c "ccc"
Created /c0000000002
## 创建临时结点:会话过期后删除
[zk: localhost:2181(CONNECTED) 5] create -e /tmp "tmp"
Created /tmp
## 创建临时有序结点
[zk: localhost:2181(CONNECTED) 6] create -s -e /aa 'aaa'
Created /aa0000000004
[zk: localhost:2181(CONNECTED) 7] create -s -e /bb 'bbb'
Created /bb0000000005
[zk: localhost:2181(CONNECTED) 8] create -s -e /cc 'ccc'
Created /cc0000000006
总结:
- create -s代表有序,没有-s代表无序
- 临时和永久结点共享一组序号
更新结点
#更新结点
[zk: localhost:2181(CONNECTED) 3] set /hadoop "345"
cZxid = 0x4
ctime = Thu Dec 12 14:55:53 CST 2019
mZxid = 0x5
mtime = Thu Dec 12 15:01:59 CST 2019
pZxid = 0x4
cversion = 0
dataVersion = 1
aclVersion = 0
ephemeralOwner = 0x0
dataLength = 3
numChildren = 0
也可以基于版本号进行更改, 此时类似于乐观锁机制, 当你传入的数据版本号(dataVersion) 和当前节点的数据版本号不符合时, zookeeper 会拒绝本次修改
# 语法:set 目录 数据 (事务)版本号
[zk: localhost:2181(CONNECTED) 10] set /hadoop "3456" 1
version No is not valid : /hadoop
删除节点
和更新节点数据一样, 也可以传入版本号, 当你传入的数据版本号 (dataVersion)
和当前节点的数据版本号不符合时, zookeeper 不会执行删除操作。
delete path [version]
#递归删除节点
rmr /sanguo/shuguo
实战
[zk: localhost:2181(CONNECTED) 36] delete /hadoop 0
version No is not valid : /hadoop #无效的版本号
[zk: localhost:2181(CONNECTED) 37] delete /hadoop 1
查看结点
# 获取结点信息
get path
# 获取结点下所有子节点
ls path
# 获取结点下所有子节点+当前路径信息
ls2 path
#查看节点状态,不会反悔数据
stat /path
实战
[zk: localhost:2181(CONNECTED) 1] get /hadoop
123456
cZxid = 0x4
ctime = Thu Dec 12 14:55:53 CST 2019
mZxid = 0x4
mtime = Thu Dec 12 14:55:53 CST 2019
pZxid = 0x4
cversion = 0
dataVersion = 0
aclVersion = 0
ephemeralOwner = 0x0
dataLength = 6
numChildren = 0
#查看节点状态
[zk: localhost:2181(CONNECTED) 17] stat /sanguo
cZxid = 0x100000003
ctime = Wed Aug 29 00:03:23 CST 2018
mZxid = 0x100000011
mtime = Wed Aug 29 00:21:23 CST 2018
pZxid = 0x100000014
cversion = 9
dataVersion = 1
aclVersion = 0
ephemeralOwner = 0x0
dataLength = 4
numChildren = 1
监听结点
使用 get path [watch] 注册的监听器能够在节点内容发生改变的时候, 向客户端发出通知。 需要注意的是 zookeeper 的触发器是一次性的 (One-time trigger), 即触发一次后就会立即失效。
- 只能监听一次,下次发生改变就不监听了
- 常用的监听是get和ls,get监听指定结点,ls监听子节点
监听方法为:
# 设置监听
get path [watch]
# get /test watch 就监听了/test结点
# 使用 stat path [watch] 注册的监听器能够在节点状态发生改变的时候, 向客户端发出通知
stat path [watch]
# 使用 ls path [watch] 或 ls2 path [watch] 注册的监听器能够监听该节点下所有子节点的增加和删除操作
ls path [watch]
# list /test watch就监听了它的所有子节点
#10.节点的值变化监听 # 监听有效次数:1次,变化后下次需要重新监听
##(1)在hadoop104主机上注册监听/sanguo节点数据变化
[zk: localhost:2181(CONNECTED) 26] [zk: localhost:2181(CONNECTED) 8] get /sanguo watch
##(2)在hadoop103主机上修改/sanguo节点的数据
[zk: localhost:2181(CONNECTED) 1] set /sanguo "xisi"
##(3)观察hadoop104主机收到数据变化的监听
WATCHER::
WatchedEvent state:SyncConnected type:NodeDataChanged path:/sanguo
#11.节点的子节点变化监听(路径变化) ## 有效次数:1次
##(1)在hadoop104主机上注册监听/sanguo节点的子节点变化
[zk: localhost:2181(CONNECTED) 1] ls /sanguo watch
[aa0000000001, server101]
##(2)在hadoop103主机/sanguo节点上创建子节点
[zk: localhost:2181(CONNECTED) 2] create /sanguo/jin "simayi"
Created /sanguo/jin
##(3)观察hadoop104主机收到子节点变化的监听
WATCHER::
WatchedEvent state:SyncConnected type:NodeChildrenChanged path:/sanguo
3.2 临时/永久结点
zookeeper中的节点有两种, 分别为临时节点和永久节点。 节点的类型在创建时即被确定, 并且不能改变。
- PERSISTENT–持久化目录节点:客户端与zookeeper断开连接后,该节点依旧存在
- PERSISTENT_SEQUENTIAL-持久化顺序编号目录节点:客户端与zookeeper断开连接后,该节点依旧存在,只是Zookeeper给该节点名称进行顺序编号
- EPHEMERAL-临时目录节点:客户端与zookeeper断开连接后,该节点被删除。。 虽然每个临时的Znode都会绑定到一个客户端会话, 但他们对所有的客户端还是可见的。另外, ZooKeeper的临时节点不允许拥有子节点。
- EPHEMERAL_SEQUENTIAL-临时顺序编号目录节点:客户端与zookeeper断开连接后(一旦会话(Session)结束),该节点被删除,只是Zookeeper给该节点名称进行顺序编号

3.6 acl权限控制
1 概述
zookeeper 类似文件系统, client 可以创建节点、 更新节点、 删除节点, 那么如何做到节点的权限的控制呢? zookeeper的access control list 访问控制列表可以做到这一点。
如setAcl /test1/test2 ip:192.168.1.3:crwda
acl 权限控制, 使用scheme:id:permission来标识, 主要涵盖 3 个方面:
- 权限模式(scheme) : 授权的策略,如ip,digest账号密码
- 授权对象(id) : 授权的对象,如ip地址
- 权限(permission) : 授予的权限,crwda
其特性如下:
- zooKeeper的权限控制是基于每个znode节点的, 需要对每个节点设置权限
- 每个znode支持设置多种权限控制方案和多个权限
- 子节点不会继承父节点的权限, 客户端无权访问某节点, 但可能可以访问它的子节点
setAcl /test2 ip:192.168.60.130:crwda
// 将节点权限设置为Ip:192.168.60.130的客户端可以对节点进行增、 删、 改、 查、 管理权限
2 权限模式
采样何种方式授权
| 方案 | 描述 |
|---|---|
| world | 只有一个用户: anyone, 代表登录zokeeper所有人(默认) |
| ip | 对客户端使用IP地址认证 |
| auth | 使用已添加认证的用户认证 |
| digest | 使用“用户名:密码”方式认证 |
5.3 授权的对象
- 授权对象:给谁授予权限
- 授权对象ID是指, 权限赋予的实体, 例如: IP 地址或用户。
5.4 授予的权限
授予什么权限
create、 delete、 read、 writer、 admin也就是 增、 删、 改、 查、 管理权限,
这5种权限简写为cdrwa, 注意:这5种权限中, delete是指对子节点的删除权限, 其它4种权限指对自身节点的操作权限
| 权限 | ACL简写 | 描述 |
|---|---|---|
| create | c | 可以创建子节点 |
| delete | d | 可以删除子节点(仅下一级节点) |
| read | r | 可以读取节点数据及显示子节点列表 |
| write | w | 可以设置节点数据 |
| admin | a | 可以设置节点访问控制列表权限 |
5.5 授权的相关命令
| 命令 | 使用方式 | 描述 |
|---|---|---|
| getAcl | getAcl | 读取ACL权限 |
| setAcl | setAcl | 设置ACL权限 |
| addauth | addauth | 添加认证用户 |
5.6 案例
-
world授权模式
语法 setAcl <path> world:anyone:<acl>
[zk: localhost:2181(CONNECTED) 1] create /node1 "node1"
Created /node1
[zk: localhost:2181(CONNECTED) 2] getAcl /node1
'world,'anyone #world方式对所有用户进行授权
: cdrwa #增、 删、 改、 查、 管理
[zk: localhost:2181(CONNECTED) 3] setAcl /node1 world:anyone:cdrwa
cZxid = 0x2
ctime = Fri Dec 13 22:25:24 CST 2019
mZxid = 0x2
mtime = Fri Dec 13 22:25:24 CST 2019
pZxid = 0x2
cversion = 0
dataVersion = 0
aclVersion = 1
ephemeralOwner = 0x0
dataLength = 5
numChildren = 0
- IP授权模式
setAcl <path> ip:<ip>:<acl>
案例,注意: 远程登录zookeeper命令: ./zkCli.sh -server ip
[zk: localhost:2181(CONNECTED) 18] create /node2 "node2"
Created /node2
[zk: localhost:2181(CONNECTED) 23] setAcl /node2 ip:192.168.60.129:cdrwa
cZxid = 0xe
ctime = Fri Dec 13 22:30:29 CST 2019
mZxid = 0x10
mtime = Fri Dec 13 22:33:36 CST 2019
pZxid = 0xe
cversion = 0
dataVersion = 2
aclVersion = 1
ephemeralOwner = 0x0
dataLength = 20
numChildren = 0
[zk: localhost:2181(CONNECTED) 25] getAcl /node2
'ip,'192.168.60.129
: cdrwa
#使用IP非 192.168.60.129 的机器
[zk: localhost:2181(CONNECTED) 0] get /node2
Authentication is not valid : /node2 #没有权限
- Auth 授权模式
addauth digest <user>:<password> #添加认证用户
setAcl <path> auth:<user>:<acl>
[zk: localhost:2181(CONNECTED) 2] create /node3 "node3"
Created /node3
#添加认证用户,这里更多是登录的意思
[zk: localhost:2181(CONNECTED) 4] addauth digest itcast:123456
[zk: localhost:2181(CONNECTED) 1] setAcl /node3 auth:itcast:cdrwa
cZxid = 0x15
ctime = Fri Dec 13 22:41:04 CST 2019
mZxid = 0x15
mtime = Fri Dec 13 22:41:04 CST 2019
pZxid = 0x15
cversion = 0
dataVersion = 0
aclVersion = 1
ephemeralOwner = 0x0
dataLength = 5
numChildren = 0
[zk: localhost:2181(CONNECTED) 0] getAcl /node3
'digest,'itcast:673OfZhUE8JEFMcu0l64qI8e5ek=
: cdrwa
#添加认证用户后可以访问
[zk: localhost:2181(CONNECTED) 3] get /node3
node3
cZxid = 0x15
ctime = Fri Dec 13 22:41:04 CST 2019
mZxid = 0x15
mtime = Fri Dec 13 22:41:04 CST 2019
pZxid = 0x15
cversion = 0
dataVersion = 0
aclVersion = 1
ephemeralOwner = 0x0
dataLength = 5
numChildren = 0
- Digest授权模式
setAcl <path> digest:<user>:<password>:<acl>
这里的密码是经过SHA1及BASE64处理的密文, 在SHELL中可以通过以下命令计算:
# 生成密码的密文
echo -n <user>:<password> | openssl dgst -binary -sha1 | openssl base64
# 比如
echo -n itheima:123456 | openssl dgst -binary -sha1 | openssl base64
案例:
[zk: localhost:2181(CONNECTED) 4] create /node4 "node4"
Created /node4
#使用是上面算好的密文密码添加权限:
[zk: localhost:2181(CONNECTED) 5] setAcl /node4 digest:itheima:qlzQzCLKhBROghkooLvb+Mlwv4A=:cdrwa
cZxid = 0x1c
ctime = Fri Dec 13 22:52:21 CST 2019
mZxid = 0x1c
mtime = Fri Dec 13 22:52:21 CST 2019
pZxid = 0x1c
cversion = 0
dataVersion = 0
aclVersion = 1
ephemeralOwner = 0x0
dataLength = 5
numChildren = 0
[zk: localhost:2181(CONNECTED) 6] getAcl /node4
'digest,'itheima:qlzQzCLKhBROghkooLvb+Mlwv4A=
: cdrwa
[zk: localhost:2181(CONNECTED) 3] get /node4
Authentication is not valid : /node4 #没有权限
[zk: localhost:2181(CONNECTED) 4] addauth digest itheima:123456 #添加认证用户
[zk: localhost:2181(CONNECTED) 5] get /node4
1 #成功读取数据
cZxid = 0x1c
ctime = Fri Dec 13 22:52:21 CST 2019
mZxid = 0x1c
mtime = Fri Dec 13 22:52:21 CST 2019
pZxid = 0x1c
cversion = 0
dataVersion = 0
aclVersion = 1
ephemeralOwner = 0x0
dataLength = 5
numChildren = 0
- 多种模式授权
同一个节点可以同时使用多种模式授权
[zk: localhost:2181(CONNECTED) 0] create /node5 "node5"
Created /node5
[zk: localhost:2181(CONNECTED) 1] addauth digest itcast:123456 #添加认证用户
[zk: localhost:2181(CONNECTED) 2] setAcl /node5 ip:192.168.60.129:cdra,auth:itcast:cdrwa,digest:itheima:qlzQzCLKhBROgh kooLvb+Mlwv4A=:cdrwa
5.7 acl 超级管理员
zookeeper的权限管理模式有一种叫做super, 该模式提供一个超管可以方便的访问任何权限的节点
假设这个超管是: super:admin, 需要先为超管生成密码的密文
echo -n super:admin | openssl dgst -binary -sha1 | openssl base64
那么打开zookeeper目录下的/bin/zkServer.sh服务器脚本文件, 找到如下一行:
nohup $JAVA "-Dzookeeper.log.dir=${ZOO_LOG_DIR}" "-
Dzookeeper.root.logger=${ZOO_LOG4J_PROP}"
这就是脚本中启动zookeeper的命令, 默认只有以上两个配置项, 我们需要加一个
超管的配置项
"-Dzookeeper.DigestAuthenticationProvider.superDigest=super账号:xQJmxLMiHGwaqBvst5y6rkB6HQs=密码"
那么修改以后这条完整命令变成了
nohup $JAVA "-Dzookeeper.log.dir=${ZOO_LOG_DIR}" "-
Dzookeeper.root.logger=${ZOO_LOG4J_PROP}"
"-Dzookeeper.DigestAuthenticationProvider.superDigest=super:xQJmxLMiHGwaqBvst5y6rkB6HQs="\
-cp "$CLASSPATH" $JVMFLAGS $ZOOMAIN "$ZOOCFG" > "$_ZOO_DAEMON_OUT"
2>&1 < /dev/null &
之后启动zookeeper,输入如下命令添加权限
addauth digest super:admin #添加认证用户
四 javaAPI
4.3.1 pom依赖
<dependencies>
<dependency>
<groupId>junit</groupId>
<artifactId>junit</artifactId>
<version>RELEASE</version>
</dependency>
<dependency>
<groupId>org.apache.logging.log4j</groupId>
<artifactId>log4j-core</artifactId>
<version>2.8.2</version>
</dependency>
<!-- https://mvnrepository.com/artifact/org.apache.zookeeper/zookeeper -->
<dependency>
<groupId>org.apache.zookeeper</groupId>
<artifactId>zookeeper</artifactId>
<version>3.4.10</version>
</dependency>
</dependencies>
拷贝log4j.properties文件到项目根目录,需要在项目的src/main/resources目录下,新建“log4j.properties”,在文件中填入。
log4j.rootLogger=INFO, stdout
log4j.appender.stdout=org.apache.log4j.ConsoleAppender
log4j.appender.stdout.layout=org.apache.log4j.PatternLayout
log4j.appender.stdout.layout.ConversionPattern=%d %p [%c] - %m%n
log4j.appender.logfile=org.apache.log4j.FileAppender
log4j.appender.logfile.File=target/spring.log
log4j.appender.logfile.layout=org.apache.log4j.PatternLayout
log4j.appender.logfile.layout.ConversionPattern=%d %p [%c] - %m%n
客户端应该遵循以步骤, 与zookeeper服务器进行清晰和干净的交互。
- 连接到zookeeper服务器。 zookeeper服务器为客户端分配会话ID。
- 定期向服务器发送心跳。 否则, zookeeper服务器将过期会话ID, 客户端需要重新连接。
- 只要会话ID处于活动状态, 就可以获取/设置znode。
- 所有任务完成后, 断开与zookeeper服务器的连接。 如果客户端长时间不活动, 则zookeeper服务器将自动断开客户端。
①连接Zookeeper
语法
ZooKeeper(String connectionString, //zookeeper主机 //可以连接一个集群"192.168.60.130:2181,192.168.60.130:2182,192.168.60.130:2183"但是集群写几个ip都可以,都可以通过他找个整个集群
int sessionTimeout, //会话超时(以毫秒为单位)// 会话超时时间内会保留该会话对象
Watcher watcher)//实现“监视器”对象。zookeeper集合通过监视器对象返回连接状态。
举例
import org.apache.zookeeper.WatchedEvent;
import org.apache.zookeeper.Watcher;
import org.apache.zookeeper.ZooKeeper;
import java.util.concurrent.CountDownLatch;
public class ZookeeperConnection {
public static void main(String[] args) {
try {
// 计数器对象
CountDownLatch countDownLatch=new CountDownLatch(1);
// arg1:服务器的ip和端口
// arg2:客户端与服务器之间的会话超时时间 以毫秒为单位的
// arg3:监视器对象
ZooKeeper zooKeeper=
new ZooKeeper("192.168.60.130:2181",
5000,
new Watcher() {
@Override
public void process(WatchedEvent event) {
if(event.getState()==Event.KeeperState.SyncConnected){
System.out.println("连接创建成功!");
countDownLatch.countDown();//放行
}
}
});
// 主线程阻塞等待连接对象的创建成功
countDownLatch.await();
// 会话编号
System.out.println(zooKeeper.getSessionId());
zooKeeper.close();
} catch (Exception ex) {
ex.printStackTrace();
}
}
}
②新增结点create
// 同步方式
create(String path, byte[] data, List<ACL> acl, CreateMode createMode)
// 异步方式
create(String path, byte[] data, List<ACL> acl, CreateMode createMode,
AsyncCallback.StringCallback callBack,Object ctx)
path:znode路径。 例如, /node1 /node1/node11data:要存储在指定znode路径中的数据acl:要创建的节点的访问控制列表。 zookeeper API提供了一个静态接口ZooDefs.Ids 来获取一些基本的acl列表。 例如, ZooDefs.Ids.OPEN_ACL_UNSAFE 返回打开znode的acl列表。- ZooDefs.Perms.ADMIN
- ZooDefs.Perms.ALL
- ZooDefs.Perms.CREATE
- ZooDefs.Perms.DELETE
- ZooDefs.Perms.READ
- ZooDefs.Perms.WRITE
createMode:节点的类型,永久还是临时,这是一个枚举。- CreateMode.EPHEMERAL
- CreateMode.EPHEMERAL_SEQUENTIAL
- CreateMode.PERSISTENT
- CreateMode.PERSISTENT_SEQUENTIAL
- callBack:异步回调接口。实现AsyncCallback.StringCallback()类
- ctx:传递上下文参数
- 返回值:创建的结点的真实路径,不只是/a/b这种,而是/a0000000001这种形式的,详情看第三章的新增结点
import org.apache.zookeeper.*;
import org.apache.zookeeper.data.ACL;
import org.apache.zookeeper.data.Id;
import org.junit.After;
import org.junit.Before;
import org.junit.Test;
import java.util.ArrayList;
import java.util.List;
import java.util.concurrent.CountDownLatch;
public class ZKCreate {
String IP="192.168.60.130:2181";
ZooKeeper zooKeeper;
@Before
public void before()throws Exception{
// 计数器对象
CountDownLatch countDownLatch=new CountDownLatch(1);
// arg1:服务器的ip和端口
// arg2:客户端与服务器之间的会话超时时间 以毫秒为单位的
// arg3:监视器对象
zooKeeper=new ZooKeeper(IP, 5000, new Watcher() {
@Override
public void process(WatchedEvent event) {
if(event.getState()==Event.KeeperState.SyncConnected) {
System.out.println("连接创建成功!");
countDownLatch.countDown();
}
}
});
// 主线程阻塞等待连接对象的创建成功
countDownLatch.await();
}
@After
public void after()throws Exception{
zooKeeper.close();
}
@Test
public void create1()throws Exception{
zooKeeper.create("/create/node1", // arg1:节点的路径
"node1".getBytes(), // arg2:节点的数据
ZooDefs.Ids.OPEN_ACL_UNSAFE, // arg3:权限列表 world:anyone:cdrwa
CreateMode.PERSISTENT); // arg4:节点类型 持久化节点
}
@Test
public void create2() throws Exception {
// Ids.READ_ACL_UNSAFE world:anyone:r
zooKeeper.create("/create/node2", "node2".getBytes(),
ZooDefs.Ids.READ_ACL_UNSAFE, CreateMode.PERSISTENT);
}
@Test
public void create3() throws Exception {
// world授权模式
// 权限列表
List<ACL> acls = new ArrayList<ACL>();
// 授权模式和授权对象
Id id = new Id("world", "anyone");
// 权限设置
acls.add(new ACL(ZooDefs.Perms.READ, id));
acls.add(new ACL(ZooDefs.Perms.WRITE, id));
zooKeeper.create("/create/node3",
"node3".getBytes(),
acls,
CreateMode.PERSISTENT);
}
@Test
public void create4() throws Exception {
// ip授权模式
// 权限列表
List<ACL> acls = new ArrayList<ACL>();
// 授权模式和授权对象
Id id = new Id("ip", "192.168.60.130");
// 权限设置
acls.add(new ACL(ZooDefs.Perms.ALL, id));
zooKeeper.create("/create/node4",
"node4".getBytes(),
acls,
CreateMode.PERSISTENT);
}
@Test
public void create5() throws Exception {
// auth授权模式
// 添加授权用户
zooKeeper.addAuthInfo("digest", "itcast:123456".getBytes());
zooKeeper.create("/create/node5", "node5".getBytes(),
ZooDefs.Ids.CREATOR_ALL_ACL, CreateMode.PERSISTENT);
}
@Test
public void create6() throws Exception {
// auth授权模式
// 添加授权用户
zooKeeper.addAuthInfo("digest", "itcast:123456".getBytes());
// 权限列表
List<ACL> acls = new ArrayList<ACL>();
// 授权模式和授权对象
Id id = new Id("auth", "itcast");
// 权限设置
acls.add(new ACL(ZooDefs.Perms.READ, id));
zooKeeper.create("/create/node6", "node6".getBytes(), acls,
CreateMode.PERSISTENT);
}
@Test
public void create7() throws Exception {
// digest授权模式
// 权限列表
List<ACL> acls = new ArrayList<ACL>();
// 授权模式和授权对象
Id id = new Id("digest", "itheima:qlzQzCLKhBROghkooLvb+Mlwv4A=");
// 权限设置
acls.add(new ACL(ZooDefs.Perms.ALL, id));
zooKeeper.create("/create/node7", "node7".getBytes(), acls,
CreateMode.PERSISTENT);
}
@Test
public void create8() throws Exception {
// 持久化顺序节点
// Ids.OPEN_ACL_UNSAFE world:anyone:cdrwa
String result = zooKeeper.create("/create/node8",
"node8".getBytes(), ZooDefs.Ids.OPEN_ACL_UNSAFE,
CreateMode.PERSISTENT_SEQUENTIAL);
System.out.println(result);
}
@Test
public void create9() throws Exception {
// 临时节点
// Ids.OPEN_ACL_UNSAFE world:anyone:cdrwa
String result = zooKeeper.create("/create/node9",
"node9".getBytes(), ZooDefs.Ids.OPEN_ACL_UNSAFE, CreateMode.EPHEMERAL);
System.out.println(result);
}
@Test
public void create10() throws Exception {
// 临时顺序节点
// Ids.OPEN_ACL_UNSAFE world:anyone:cdrwa
String result = zooKeeper.create("/create/node10",
"node10".getBytes(), ZooDefs.Ids.OPEN_ACL_UNSAFE,
CreateMode.EPHEMERAL_SEQUENTIAL);
System.out.println(result);
}
@Test
public void create11() throws Exception {
// 异步方式创建节点
zooKeeper.create("/create/node11",
"node11".getBytes(),
ZooDefs.Ids.OPEN_ACL_UNSAFE,
CreateMode.PERSISTENT,
new AsyncCallback.StringCallback() {
@Override
public void processResult(int rc, String path, Object ctx,
String name) {
// 0 代表创建成功
System.out.println(rc);
// 节点的路径
System.out.println(path);
// 节点的路径
System.out.println(name);
// 上下文参数
System.out.println(ctx);
}
},
"I am context");
Thread.sleep(10000);
System.out.println("结束");
}
}
③更新结点setData
// 同步方式 //版本号-1代表不参与更新
Stat stat = setData(String path, byte[] data, int version)
// 异步方式
Stat stat = setData(String path, byte[] data, int version,
AsyncCallback.StatCallback callBack, // 实现了接口的匿名内部类对象
Object ctx)
- path:znode的路径
- data:要存储在指定znode路径中的数据。
- version:znode的当前版本。 每当数据更改时, ZooKeeper会更新znode的版本号。
callBack:异步回调接口ctx:传递上下文参数 ,调用匿名方法时传递的参数- 返回值:当前结点的相关属性
import org.apache.zookeeper.*;
import org.apache.zookeeper.data.Stat;
import org.junit.After;
import org.junit.Before;
import org.junit.Test;
import java.util.concurrent.CountDownLatch;
public class ZKSet {
String IP = "192.168.60.130:2181";
ZooKeeper zookeeper;
@Before
public void before() throws Exception {
CountDownLatch countDownLatch = new CountDownLatch(1);
// arg1:zookeeper服务器的ip地址和端口号
// arg2:连接的超时时间 以毫秒为单位
// arg3:监听器对象
zookeeper = new ZooKeeper(IP, 5000, new Watcher() {
@Override
public void process(WatchedEvent event) {
if (event.getState() == Event.KeeperState.SyncConnected)
{
System.out.println("连接创建成功!");
countDownLatch.countDown();
}
}
});
// 使主线程阻塞等待
countDownLatch.await();
}
@After
public void after() throws Exception {
zookeeper.close();
}
@Test
public void set1() throws Exception {
// arg1:节点的路径
// arg2:节点修改的数据
// arg3:版本号 -1代表版本号不作为修改条件
Stat stat=zookeeper.setData("/set/node1","node13".getBytes(),2);
// 节点的版本号
System.out.println(stat.getVersion());
// 节点的创建时间
System.out.println(stat.getCtime());
}
@Test
public void set2() throws Exception {
// 异步方式修改节点
zookeeper.setData("/set/node2", "node21".getBytes(), -1,
new AsyncCallback.StatCallback() {
@Override
public void processResult(int rc, String path, Object ctx,
Stat stat) {
// 0 代表修改成功
System.out.println(rc);
// 修改节点的路径
System.out.println(path);
// 上线文的参数对象
System.out.println(ctx);
// 的属性信息
System.out.println(stat.getVersion());
}
},"I am Context");
Thread.sleep(50000);
System.out.println("结束");
}
}
④删除节点delete
// 同步方式
delete(String path, int version)
// 异步方式
delete(String path,
int version,//znode的当前版本
AsyncCallback.VoidCallback callBack,//异步回调接口
Object ctx)//传递上下文参数
import org.apache.zookeeper.AsyncCallback;
import org.apache.zookeeper.WatchedEvent;
import org.apache.zookeeper.Watcher;
import org.apache.zookeeper.ZooKeeper;
import org.apache.zookeeper.data.Stat;
import org.junit.After;
import org.junit.Before;
import org.junit.Test;
import java.util.concurrent.CountDownLatch;
public class ZKDelete {
String IP = "192.168.60.130:2181";
ZooKeeper zooKeeper;
@Before
public void before() throws Exception {
CountDownLatch countDownLatch = new CountDownLatch(1);
// arg1:zookeeper服务器的ip地址和端口号
// arg2:连接的超时时间 以毫秒为单位
// arg3:监听器对象
zooKeeper = new ZooKeeper(IP, 5000, new Watcher() {
@Override
public void process(WatchedEvent event) {
if (event.getState() == Event.KeeperState.SyncConnected)
{
System.out.println("连接创建成功!");
countDownLatch.countDown();
}
}
});
// 使主线程阻塞等待
countDownLatch.await();
}
@After
public void after() throws Exception {
zooKeeper.close();
}
@Test
public void delete1() throws Exception {
// arg1:删除节点的节点路径
// arg2:数据版本信息 -1代表删除节点时不考虑版本信息
zooKeeper.delete("/delete/node1",-1);
}
@Test
public void delete2() throws Exception {
// 异步使用方式
zooKeeper.delete("/delete/node2", -1, new
AsyncCallback.VoidCallback() {
@Override
public void processResult(int rc, String path, Object ctx) {
// 0代表删除成功
System.out.println(rc);
// 节点的路径
System.out.println(path);
// 上下文参数对象
System.out.println(ctx);
}
},"I am Context");
Thread.sleep(10000);
System.out.println("结束");
}
}
⑤查看节点getData
// 同步方式
byte[] bys = getData(String path,
boolean b,
Stat stat)//返回信息
// 异步方式
getData(String path,
boolean b, //是否使用连接对象中注册的监视器
AsyncCallback.DataCallback callBack,//异步回调接口
Object ctx)//传递上下文参数
import org.apache.zookeeper.AsyncCallback;
import org.apache.zookeeper.WatchedEvent;
import org.apache.zookeeper.Watcher;
import org.apache.zookeeper.ZooKeeper;
import org.apache.zookeeper.data.Stat;
import org.junit.After;
import org.junit.Before;
import org.junit.Test;
import java.util.concurrent.CountDownLatch;
public class ZKGet {
String IP = "192.168.60.130:2181";
ZooKeeper zooKeeper;
@Before
public void before() throws Exception {
CountDownLatch countDownLatch = new CountDownLatch(1);
// arg1:zookeeper服务器的ip地址和端口号
// arg2:连接的超时时间 以毫秒为单位
// arg3:监听器对象
zooKeeper = new ZooKeeper(IP, 5000, new Watcher() {
@Override
public void process(WatchedEvent event) {
if (event.getState() == Event.KeeperState.SyncConnected)
{
System.out.println("连接创建成功!");
countDownLatch.countDown();
}
}
});
// 使主线程阻塞等待
countDownLatch.await();
}
@After
public void after() throws Exception {
zooKeeper.close();
}
@Test
public void get1() throws Exception {
// arg1:节点的路径
// arg3:读取节点属性的对象
Stat stat=new Stat();
byte [] bys=zooKeeper.getData("/get/node1",false,stat);
// 打印数据
System.out.println(new String(bys));
// 版本信息
System.out.println(stat.getVersion());
}
@Test
public void get2() throws Exception {
//异步方式
zooKeeper.getData("/get/node1", false,
new AsyncCallback.DataCallback() {
@Override
public void processResult(int rc, String path, Object ctx,
byte[] data, Stat stat) {
// 0代表读取成功
System.out.println(rc);
// 节点的路径
System.out.println(path);
// 上下文参数对象
System.out.println(ctx);
// 数据
System.out.println(new String(data));
// 属性对象
System.out.println(stat.getVersion());
}
},"I am Context");
Thread.sleep(10000);
System.out.println("结束");
}
}
⑥查看子节点getChildren
// 同步方式
getChildren(String path, boolean b)
// 异步方式
getChildren(String path,
boolean b,//是否使用连接对象中注册的监视器。
AsyncCallback.ChildrenCallback callBack,//异步回调接口。
Object ctx)//传递上下文参数
import org.apache.zookeeper.AsyncCallback;
import org.apache.zookeeper.WatchedEvent;
import org.apache.zookeeper.Watcher;
import org.apache.zookeeper.ZooKeeper;
import org.apache.zookeeper.data.Stat;
import org.junit.After;
import org.junit.Before;
import org.junit.Test;
import java.util.List;
import java.util.concurrent.CountDownLatch;
public class ZKGetChid {
String IP = "192.168.60.130:2181";
ZooKeeper zooKeeper;
@Before
public void before() throws Exception {
CountDownLatch countDownLatch = new CountDownLatch(1);
// arg1:zookeeper服务器的ip地址和端口号
// arg2:连接的超时时间 以毫秒为单位
// arg3:监听器对象
zooKeeper = new ZooKeeper(IP, 5000, new Watcher() {
@Override
public void process(WatchedEvent event) {
if (event.getState() == Event.KeeperState.SyncConnected)//
{
System.out.println("连接创建成功!");
countDownLatch.countDown();
}
}
});
// 使主线程阻塞等待
countDownLatch.await();
}
@After
public void after() throws Exception {
zooKeeper.close();
}
@Test
public void get1() throws Exception {
// arg1:节点的路径
List<String> list = zooKeeper.getChildren("/get", false);
for (String str : list) {
System.out.println(str);
}
}
@Test
public void get2() throws Exception {
// 异步用法
zooKeeper.getChildren("/get", false,
new AsyncCallback.ChildrenCallback() {
@Override
public void processResult(int rc, String path,
Object ctx,
List<String> children) {
// 0代表读取成功
System.out.println(rc);
// 节点的路径
System.out.println(path);
// 上下文参数对象
System.out.println(ctx);
// 子节点信息
for (String str : children) {
System.out.println(str);
}
}
},"I am Context");
Thread.sleep(10000);
System.out.println("结束");
}
}
⑦检查节点是否存在exists
// 同步方法
exists(String path, boolean b)
// 异步方法
exists(String path,
boolean b,
AsyncCallback.StatCallback callBack,
Object ctx)
import org.apache.zookeeper.AsyncCallback;
import org.apache.zookeeper.WatchedEvent;
import org.apache.zookeeper.Watcher;
import org.apache.zookeeper.ZooKeeper;
import org.apache.zookeeper.data.Stat;
import org.junit.After;
import org.junit.Before;
import org.junit.Test;
import java.util.concurrent.CountDownLatch;
public class ZKExists {
String IP = "192.168.60.130:2181";
ZooKeeper zookeeper;
@Before
public void before() throws Exception {
CountDownLatch countDownLatch = new CountDownLatch(1);
// arg1:zookeeper服务器的ip地址和端口号
// arg2:连接的超时时间 以毫秒为单位
// arg3:监听器对象
zookeeper = new ZooKeeper(IP, 5000, new Watcher() {
@Override
public void process(WatchedEvent event) {
if (event.getState() == Event.KeeperState.SyncConnected){
System.out.println("连接创建成功!");
countDownLatch.countDown();
}
}
});
// 使主线程阻塞等待
countDownLatch.await();
}
@After
public void after() throws Exception {
zookeeper.close();
}
@Test
public void exists1() throws Exception {
// arg1:节点的路径
Stat stat = zookeeper.exists("/exists1", false);
System.out.println(stat.getVersion());
}
@Test
public void exists2() throws Exception {
// 异步使用方式
zookeeper.exists("/exists1", false, new
AsyncCallback.StatCallback() {
@Override
public void processResult(int rc, String path,
Object ctx,
Stat stat) {
// 0 判断成功
System.out.println(rc);
// 路径
System.out.println(path);
// 上下文参数
System.out.println(ctx);
// null 节点不存在
System.out.println(stat.getVersion());
}
}, "I am Context");
Thread.sleep(5000);
System.out.println("结束");
}
}
五 Zookeeper内部原理
1 事件监听机制
1.zookeeper 事件监听机制
1.1 watcher概念
zookeeper提供了数据的发布/订阅功能,多个订阅者可同时监听某一特定主题对象,当该主题对象的自身状态发生变化时(例如节点内容改变、节点下的子节点列表改变等),会实时、主动通知所有订阅者
zookeeper采用了Watcher机制实现数据的发布/订阅功能。该机制在被订阅对象发生变化时会异步通知客户端,因此客户端不必在Watcher注册后轮询阻塞,从而减轻了客户端压力。
watcher机制实际上与观察者模式类似,也可看作是一种观察者模式在分布式场景下的实现方式。
1.2 watcher架构
Watcher实现由三个部分组成:
- Zookeeper服务端
- Zookeeper客户端
- 客户端的ZKWatchManager对象
客户端首先将Watcher注册到服务端,同时将Watcher对象保存到客户端的Watch管理器中。当ZooKeeper服务端监听的数据状态发生变化时,服务端会主动通知客户端,接着客户端的Watch管理器会触发相关Watcher来回调相应处理逻辑,从而完成整体的数据发布/订阅流程。
1.3 watcher特性
| 特性 | 说明 |
|---|---|
| 一次性 | watcher是一次性的,一旦被触发就会移除,再次使用时需要重新注册 |
| 客户端顺序回调 | watcher回调是顺序串行化执行的,只有回调后客户端才能看到最新的数据状态。一个watcher回调逻辑不应该太多,以免影响别的watcher执行 |
| 轻量级 | WatchEvent是最小的通信单元,结构上只包含通知状态、事件类型和节点路径,并不会告诉数据节点变化前后的具体内容; |
| 时效性 | watcher只有在当前session彻底失效时才会无效,若在session有效期内 快速重连成功,则watcher依然存在,仍可接收到通知; |
1.4 watcher接口设计
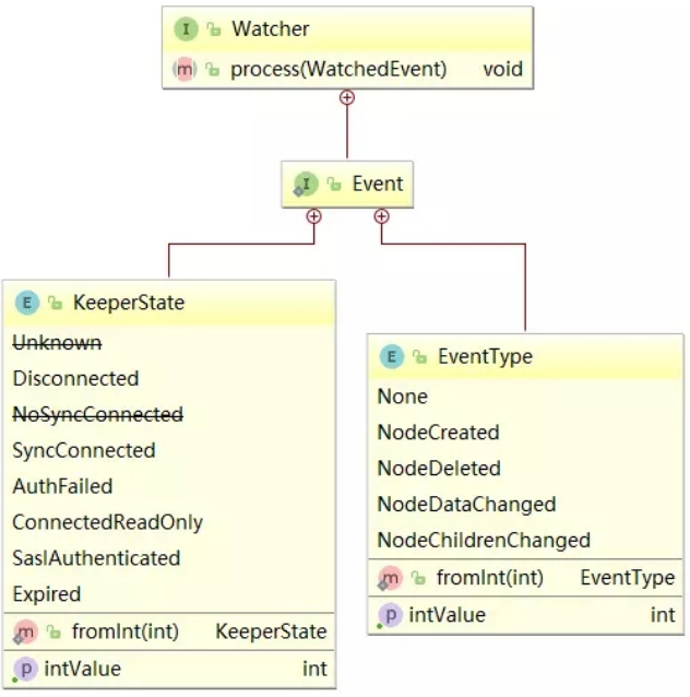
Watcher是一个接口,任何实现了Watcher接口的类就是一个新的Watcher。

Watcher内部包含了两个枚举类:KeeperState、EventType
Watcher连接状态(KeeperState)
KeeperState是客户端与zk服务端连接状态发生变化时对应的通知类型。
路径为org.apache.zookeeper.Watcher.Event.KeeperState,是一个枚举类,其枚举属性
如下:
| 枚举属性 | 说明 |
|---|---|
| SyncConnected | 客户端与服务器正常连接时 |
| Disconnected | 客户端与服务器断开连接时 |
| Expired | 会话session失效时 |
| AuthFailed | 身份认证失败时 |
Watcher事件类型(EventType)
EventType是数据节点(znode)发生变化时对应的通知类型。EventType变化时KeeperState永远处于SyncConnected通知状态下;当KeeperState发生变化时,EventType永远为None。其路径为org.apache.zookeeper.Watcher.Event.EventType,是一个枚举类,枚举属性如下:
| 枚举属性 | 说明 |
|---|---|
| None | 当zookeeper客户端的连接状态发生变更时,即KeeperState.Expired、KeeperState.Disconnected、KeeperState.SyncConnected、KeeperState.AuthFailed状态切换时,描述的事件类型为EventType.None |
| NodeCreated | Watcher监听的数据节点被创建时 |
| NodeDeleted | Watcher监听的数据节点被删除时 |
| NodeDataChanged | Watcher监听的数据节点内容发生变更时(无论内容数据 是否变化) |
| NodeChildrenChanged | Watcher监听的数据节点的子节点列表发生变更时 |
注:客户端接收到的相关事件通知中只包含状态及类型等信息,不包括节点变化前后的具体内容,变化前的数据需业务自身存储,变化后的数据需调用get等方法重新获取;
1.5 捕获相应的事件
上面讲到zookeeper客户端连接的状态和zookeeper对znode节点监听的事件类型,下面我们来讲解如何建立zookeeper的watcher监听。
在zookeeper中采用zk.getChildren(path, watch)、zk.exists(path, watch)、zk.getData(path, watcher, stat)这样的方式为某个znode注册监听。
下表以node-x节点为例,说明调用的注册方法和可监听事件间的关系:
| 注册方式 | Created | ChildrenChanged | Changed | Deleted |
|---|---|---|---|---|
| zk.exists(“/node x”,watcher) | 可监控 | 可监控 | 可监控 | |
| zk.getData(“/node x”,watcher) | 可监控 | 可监控 | ||
| zk.getChildren(“/node x”,watcher) | 可监控 | 可监控 |
1.6 注册watcher的方法
1.6.1 客服端与服务器的连接状态
KeeperState 通知状态
SyncConnected:客户端与服务器正常连接时
Disconnected:客户端与服务器断开连接时
Expired:会话session失效时
AuthFailed:身份认证失败时
事件类型为:None
案例:监听连接状态
package com.itcast.watcher;
import org.apache.zookeeper.WatchedEvent;
import org.apache.zookeeper.Watcher;
import org.apache.zookeeper.ZooKeeper;
import java.util.concurrent.CountDownLatch;
public class ZKConnectionWatcher implements Watcher {
// 计数器对象
static CountDownLatch countDownLatch = new CountDownLatch(1);
// 连接对象
static ZooKeeper zooKeeper;
@Override
public void process(WatchedEvent event) {
try {
// 事件类型
if (event.getType() == Event.EventType.None) {
if (event.getState() == Event.KeeperState.SyncConnected) {
System.out.println("连接创建成功!");
countDownLatch.countDown();
} else if (event.getState() == Event.KeeperState.Disconnected) {
System.out.println("断开连接!");//通知运维人员
} else if (event.getState() == Event.KeeperState.Expired) {
System.out.println("会话超时!");//超时时重新连接
zooKeeper = new ZooKeeper("192.168.60.130:2181", 5000,
new ZKConnectionWatcher());
} else if (event.getState() == Event.KeeperState.AuthFailed) {
System.out.println("认证失败!");
}
}
} catch (Exception ex) {
ex.printStackTrace();
}
}
public static void main(String[] args) {
try {
zooKeeper = new ZooKeeper("192.168.60.130:2181", 5000,
new ZKConnectionWatcher());//该对象实现了Watcher接口
// 阻塞线程等待连接的创建
countDownLatch.await();
// 会话id
System.out.println(zooKeeper.getSessionId());
// 添加授权用户
zooKeeper.addAuthInfo("digest1","itcast1:1234561".getBytes());
byte [] bs=zooKeeper.getData("/node1",false,null);
System.out.println(new String(bs));
Thread.sleep(50000);
zooKeeper.close();
System.out.println("结束");
} catch (Exception ex) {
ex.printStackTrace();
}
}
}
1.6.1 exists监听
// 使用连接对象的监视器
exists(String path, boolean b)//是否使用连接对象中注册的监视器。
// 自定义监视器
exists(String path, Watcher w);
//可以捕获到的事件:
// NodeCreated:节点创建
// NodeDeleted:节点删除
// NodeDataChanged:节点内容发生变化
package com.itcast.watcher;
import org.apache.zookeeper.KeeperException;
import org.apache.zookeeper.WatchedEvent;
import org.apache.zookeeper.Watcher;
import org.apache.zookeeper.ZooKeeper;
import org.junit.After;
import org.junit.Before;
import org.junit.Test;
import java.io.IOException;
import java.util.concurrent.CountDownLatch;
public class ZKWatcherExists {
String IP = "192.168.60.130:2181";
ZooKeeper zooKeeper = null;
@Before
public void before() throws IOException, InterruptedException {
CountDownLatch countDownLatch = new CountDownLatch(1);
// 连接zookeeper客户端
zooKeeper = new ZooKeeper(IP, 6000, new Watcher() {
@Override
public void process(WatchedEvent event) {
System.out.println("连接对象的参数!");
// 连接成功
if (event.getState() == Event.KeeperState.SyncConnected) {
countDownLatch.countDown();
}
System.out.println("path=" + event.getPath());
System.out.println("eventType=" + event.getType());
}
});
countDownLatch.await();
}
@After
public void after() throws InterruptedException {
zooKeeper.close();
}
@Test
public void watcherExists1() throws KeeperException, InterruptedException {
// arg1:节点的路径
// arg2:使用连接对象中的watcher
zooKeeper.exists("/watcher1", true);
Thread.sleep(50000);
System.out.println("结束");
}//然后去shell操作,在IDEA就能看到输出
@Test
public void watcherExists2() throws KeeperException, InterruptedException {
// arg1:节点的路径
// arg2:自定义watcher对象
zooKeeper.exists("/watcher1", new Watcher() {
@Override
public void process(WatchedEvent event) {
System.out.println("自定义watcher");
System.out.println("path=" + event.getPath());
System.out.println("eventType=" + event.getType());
}
});
Thread.sleep(50000);
System.out.println("结束");
}
@Test
public void watcherExists3() throws KeeperException, InterruptedException {
// 测试watcher一次性
Watcher watcher = new Watcher() {
@Override
public void process(WatchedEvent event) {
try {
System.out.println("自定义watcher");
System.out.println("path=" + event.getPath());
System.out.println("eventType=" + event.getType());
zooKeeper.exists("/watcher1", this);//实现多次监听,监听不失效,this是watcher
} catch (Exception ex) {
ex.printStackTrace();
}
}
};
zooKeeper.exists("/watcher1", watcher);
Thread.sleep(80000);
System.out.println("结束");
}
@Test
public void watcherExists4() throws KeeperException, InterruptedException {
// 注册多个监听器对象
zooKeeper.exists("/watcher1", new Watcher() {
@Override
public void process(WatchedEvent event) {
System.out.println("1");
System.out.println("path=" + event.getPath());
System.out.println("eventType=" + event.getType());
}
});
zooKeeper.exists("/watcher1", new Watcher() {
@Override
public void process(WatchedEvent event) {
System.out.println("2");
System.out.println("path=" + event.getPath());
System.out.println("eventType=" + event.getType());
}
});
Thread.sleep(80000);
System.out.println("结束");
}
}
1.6.2 getData监听
// 使用连接对象的监视器
getData(String path,
boolean b, // 是否使用连接对象中注册的监视器。
Stat stat);//返回znode的元数据。
// 自定义监视器
getData(String path,
Watcher w, //自定义监视器对象。
Stat stat);
//可以捕获到的事件类型:
// NodeDeleted:节点删除
// NodeDataChanged:节点内容发生变化
package com.itcast.watcher;
import org.apache.zookeeper.KeeperException;
import org.apache.zookeeper.WatchedEvent;
import org.apache.zookeeper.Watcher;
import org.apache.zookeeper.ZooKeeper;
import org.apache.zookeeper.data.Stat;
import org.junit.After;
import org.junit.Before;
import org.junit.Test;
import java.io.IOException;
import java.util.concurrent.CountDownLatch;
public class ZKWatcherGetData {
String IP = "192.168.60.130:2181";
ZooKeeper zooKeeper = null;
@Before
public void before() throws IOException, InterruptedException {
CountDownLatch countDownLatch = new CountDownLatch(1);
// 连接zookeeper客户端
zooKeeper = new ZooKeeper(IP, 6000, new Watcher() {
@Override
public void process(WatchedEvent event) {
System.out.println("连接对象的参数!");
// 连接成功
if (event.getState() == Event.KeeperState.SyncConnected) {
countDownLatch.countDown();
}
System.out.println("path=" + event.getPath());
System.out.println("eventType=" + event.getType());
}
});
countDownLatch.await();
}
@After
public void after() throws InterruptedException {
zooKeeper.close();
}
@Test
public void watcherGetData1() throws KeeperException, InterruptedException {
// arg1:节点的路径
// arg2:使用连接对象中的watcher
zooKeeper.getData("/watcher2", true, null);
Thread.sleep(50000);
System.out.println("结束");
}
@Test
public void watcherGetData2() throws KeeperException, InterruptedException {
// arg1:节点的路径
// arg2:自定义watcher对象
zooKeeper.getData("/watcher2", new Watcher() {
@Override
public void process(WatchedEvent event) {
System.out.println("自定义watcher");
System.out.println("path=" + event.getPath());
System.out.println("eventType=" + event.getType());
}
}, null);
Thread.sleep(50000);
System.out.println("结束");
}
@Test
public void watcherGetData3() throws KeeperException, InterruptedException {
// 一次性
Watcher watcher = new Watcher() {
@Override
public void process(WatchedEvent event) {
try {
System.out.println("自定义watcher");
System.out.println("path=" + event.getPath());
System.out.println("eventType=" + event.getType());
if(event.getType()==Event.EventType.NodeDataChanged) {//被删除就不要监听了
zooKeeper.getData("/watcher2", this, null);//继续监听
}
} catch (Exception ex) {
ex.printStackTrace();
}
}
};
zooKeeper.getData("/watcher2", watcher, null);
Thread.sleep(50000);
System.out.println("结束");
}
@Test
public void watcherGetData4() throws KeeperException, InterruptedException {
// 注册多个监听器对象
zooKeeper.getData("/watcher2", new Watcher() {
@Override
public void process(WatchedEvent event) {
try {
System.out.println("1");
System.out.println("path=" + event.getPath());
System.out.println("eventType=" + event.getType());
if(event.getType()==Event.EventType.NodeDataChanged) {
zooKeeper.getData("/watcher2", this, null);
}
} catch (Exception ex) {
ex.printStackTrace();
}
}
},null);
zooKeeper.getData("/watcher2", new Watcher() {
@Override
public void process(WatchedEvent event) {
try {
System.out.println("2");
System.out.println("path=" + event.getPath());
System.out.println("eventType=" + event.getType());
if(event.getType()==Event.EventType.NodeDataChanged) {
zooKeeper.getData("/watcher2", this, null);
}
} catch (Exception ex) {
ex.printStackTrace();
}
}
},null);
Thread.sleep(50000);
System.out.println("结束");
}
}
1.6.3 getChildren监听
// 使用连接对象的监视器
getChildren(String path, boolean b);//是否使用连接对象中注册的监视器。
// 自定义监视器
getChildren(String path, Watcher watcher);
//监听范围
// NodeChildrenChanged:子节点发生变化
// NodeDeleted:节点删除
package com.itcast.watcher;
import org.apache.zookeeper.KeeperException;
import org.apache.zookeeper.WatchedEvent;
import org.apache.zookeeper.Watcher;
import org.apache.zookeeper.ZooKeeper;
import org.junit.After;
import org.junit.Before;
import org.junit.Test;
import java.io.IOException;
import java.util.List;
import java.util.concurrent.CountDownLatch;
public class ZKWatcherGetChild {
String IP = "192.168.60.130:2181";
ZooKeeper zooKeeper = null;
@Before
public void before() throws IOException, InterruptedException {
CountDownLatch connectedSemaphore = new CountDownLatch(1);
// 连接zookeeper客户端
zooKeeper = new ZooKeeper(IP, 6000, new Watcher() {
@Override
public void process(WatchedEvent event) {
System.out.println("连接对象的参数!");
// 连接成功
if (event.getState() == Event.KeeperState.SyncConnected) {
connectedSemaphore.countDown();
}
System.out.println("path=" + event.getPath());
System.out.println("eventType=" + event.getType());
}
});
connectedSemaphore.await();
}
@After
public void after() throws InterruptedException {
zooKeeper.close();
}
@Test
public void watcherGetChild1() throws KeeperException, InterruptedException {
// arg1:节点的路径
// arg2:使用连接对象中的watcher
zooKeeper.getChildren("/watcher3", true);
Thread.sleep(50000);
System.out.println("结束");
}
@Test
public void watcherGetChild2() throws KeeperException, InterruptedException {
// arg1:节点的路径
// arg2:自定义watcher
zooKeeper.getChildren("/watcher3", new Watcher() {
@Override
public void process(WatchedEvent event) {
System.out.println("自定义watcher");
System.out.println("path=" + event.getPath());
System.out.println("eventType=" + event.getType());
}
});
Thread.sleep(50000);
System.out.println("结束");
}
@Test
public void watcherGetChild3() throws KeeperException, InterruptedException {
// 一次性
Watcher watcher = new Watcher() {
@Override
public void process(WatchedEvent event) {
try {
System.out.println("自定义watcher");
System.out.println("path=" + event.getPath());
System.out.println("eventType=" + event.getType());
if (event.getType() == Event.EventType.NodeChildrenChanged) {
//子节点发送变化
zooKeeper.getChildren("/watcher3", this);
}
} catch (Exception ex) {
ex.printStackTrace();
}
}
};
zooKeeper.getChildren("/watcher3", watcher);
Thread.sleep(50000);
System.out.println("结束");
}
@Test
public void watcherGetChild4() throws KeeperException, InterruptedException {
// 多个监视器对象
zooKeeper.getChildren("/watcher3", new Watcher() {
@Override
public void process(WatchedEvent event) {
try {
System.out.println("1");
System.out.println("path=" + event.getPath());
System.out.println("eventType=" + event.getType());
if (event.getType() == Event.EventType.NodeChildrenChanged) {
zooKeeper.getChildren("/watcher3", this);
}
} catch (Exception ex) {
ex.printStackTrace();
}
}
});
zooKeeper.getChildren("/watcher3", new Watcher() {
@Override
public void process(WatchedEvent event) {
try {
System.out.println("2");
System.out.println("path=" + event.getPath());
System.out.println("eventType=" + event.getType());
if (event.getType() == Event.EventType.NodeChildrenChanged) {
zooKeeper.getChildren("/watcher3", this);
}
} catch (Exception ex) {
ex.printStackTrace();
}
}
});
Thread.sleep(50000);
System.out.println("结束");
}
}
1.7 配置中心案例
工作中有这样的一个场景: 数据库用户名和密码信息放在一个配置文件中,应用读取该配置文件,配置文件信息放入缓存。
若数据库的用户名和密码改变时候,还需要重新加载缓存,比较麻烦,通过ZooKeeper可以轻松完成,当数据库发生变化时自动完成缓存同步。
设计思路:
- 连接zookeeper服务器
- 读取zookeeper中的配置信息,注册watcher监听器,存入本地变量
- 当zookeeper中的配置信息发生变化时,通过watcher的回调方法捕获数据变化事件
- 重新获取配置信息
案例:
import java.util.concurrent.CountDownLatch;
import com.itcast.watcher.ZKConnectionWatcher;
import org.apache.zookeeper.WatchedEvent;
import org.apache.zookeeper.Watcher;
import org.apache.zookeeper.Watcher.Event.EventType;
import org.apache.zookeeper.ZooKeeper;
public class MyConfigCenter implements Watcher {
// zk的连接串
String IP = "192.168.60.130:2181";
// 计数器对象
CountDownLatch countDownLatch = new CountDownLatch(1);
// 连接对象
static ZooKeeper zooKeeper;
// 用于本地化存储配置信息
private String url;
private String username;
private String password;
@Override//实现Watcher
public void process(WatchedEvent event) {
try {
// 捕获事件状态
if (event.getType() == Event.EventType.None) {
if (event.getState() == Event.KeeperState.SyncConnected){
System.out.println("连接成功");
countDownLatch.countDown();
} else if (event.getState() ==
Event.KeeperState.Disconnected) {
System.out.println("连接断开!");
} else if (event.getState() == Event.KeeperState.Expired){
System.out.println("连接超时!");
// 超时后服务器端已经将连接释放,需要重新连接服务器端
zooKeeper = new ZooKeeper("192.168.60.130:2181",
6000,
new ZKConnectionWatcher());
} else if (event.getState() == Event.KeeperState.AuthFailed) {
System.out.println("验证失败!");
}
// 当配置信息发生变化时
} else if (event.getType() == EventType.NodeDataChanged) {
initValue();
}
} catch (Exception ex) {
ex.printStackTrace();
}
}
// 构造方法
public MyConfigCenter() {
initValue();
}
// 连接zookeeper服务器,读取配置信息
public void initValue() {
try {
// 创建连接对象
zooKeeper = new ZooKeeper(IP, 5000, this);
// 阻塞线程,等待连接的创建成功
countDownLatch.await();
// 读取配置信息
this.url = new String(zooKeeper.getData("/config/url", true,
null));
this.username = new
String(zooKeeper.getData("/config/username", true, null));
this.password = new
String(zooKeeper.getData("/config/password", true, null));
} catch (Exception ex) {
ex.printStackTrace();
}
}
public static void main(String[] args) {
try {MyConfigCenter myConfigCenter = new MyConfigCenter();
for (int i = 1; i <= 20; i++) {
Thread.sleep(5000);
System.out.println("url:"+myConfigCenter.getUrl());
System.out.println("username:"+myConfigCenter.getUsername());
System.out.println("password:"+myConfigCenter.getPassword());
System.out.println("########################################");
}
} catch (Exception ex) {
ex.printStackTrace();
}
}
public String getUrl() {
return url;
}
public void setUrl(String url) {
this.url = url;
}
public String getUsername() {
return username;
}
public void setUsername(String username) {
this.username = username;
}
public String getPassword() {
return password;
}
public void setPassword(String password) {
this.password = password;
}
}
3.4 监听器原理
创建zookeeper客户端的时候,就创建了两个线程,分别负责:网络连接通信、监听

4.4 监听服务器节点动态上下线案例
1.需求
某分布式系统中,主节点可以有多台,可以动态上下线,任意一台客户端都能实时感知到主节点服务器的上下线。
2.需求分析,如图所示

对于zookeeper集群来说,右面都是客户端。对于服务器来说,下面是客户端。
nodes代表访问量。
3.具体实现
(0)先在集群上创建/servers节点
[zk: localhost:2181(CONNECTED) 10] create /servers "servers"
Created /servers
(1)服务器端向Zookeeper注册代码
package com.atguigu.zkcase;
import java.io.IOException;
import org.apache.zookeeper.CreateMode;
import org.apache.zookeeper.WatchedEvent;
import org.apache.zookeeper.Watcher;
import org.apache.zookeeper.ZooKeeper;
import org.apache.zookeeper.ZooDefs.Ids;
public class DistributeServer {
private static String connectString = "hadoop102:2181,hadoop103:2181,hadoop104:2181";
private static int sessionTimeout = 2000;
private ZooKeeper zk = null;
private String parentNode = "/servers";
// 创建到zk的客户端连接
public void getConnect() throws IOException{
zk = new ZooKeeper(connectString, sessionTimeout, new Watcher() {
@Override
public void process(WatchedEvent event) {
}
});
}
// 注册服务器
public void registServer(String hostname) throws Exception{
//用zk客户端创建于结点
String create = zk.create(parentNode + "/server", //路径
hostname.getBytes(), //内容
Ids.OPEN_ACL_UNSAFE, //权限
CreateMode.EPHEMERAL_SEQUENTIAL);//临时有序结点,会话关了就删除了
System.out.println(hostname +" is online "+ create);
}
// 业务功能
public void business(String hostname) throws Exception{
System.out.println(hostname+" is working ...");
Thread.sleep(Long.MAX_VALUE);
}
public static void main(String[] args) throws Exception {
// 1获取zk连接
DistributeServer server = new DistributeServer();
server.getConnect();
// 2 利用zk连接注册服务器信息
server.registServer(args[0]);
// 3 启动业务功能
server.business(args[0]);
}
}
(2)客户端代码
package com.atguigu.zkcase;
import java.io.IOException;
import java.util.ArrayList;
import java.util.List;
import org.apache.zookeeper.WatchedEvent;
import org.apache.zookeeper.Watcher;
import org.apache.zookeeper.ZooKeeper;
public class DistributeClient {
private static String connectString = "hadoop102:2181,hadoop103:2181,hadoop104:2181";
private static int sessionTimeout = 2000;
private ZooKeeper zk = null;
private String parentNode = "/servers";
// 创建到zk的客户端连接
public void getConnect() throws IOException {
zk = new ZooKeeper(connectString, sessionTimeout, new Watcher() {
@Override
public void process(WatchedEvent event) {
// 再次启动监听
try {
getServerList();
} catch (Exception e) {
e.printStackTrace();
}
}
});
}
// 获取服务器列表信息
public void getServerList() throws Exception {
// 1获取服务器子节点信息,并且对父节点进行监听
List<String> children = zk.getChildren(parentNode, true);//再次监控
// 2存储服务器信息列表
ArrayList<String> servers = new ArrayList<>();
// 3遍历所有节点,获取节点中的主机名称信息
for (String child : children) {
byte[] data = zk.getData(parentNode + "/" + child, false, null);
servers.add(new String(data));
}
// 4打印服务器列表信息
System.out.println(servers);
}
// 业务功能
public void business() throws Exception{
System.out.println("client is working ...");
Thread.sleep(Long.MAX_VALUE);
}
public static void main(String[] args) throws Exception {
// 1获取zk连接
DistributeClient client = new DistributeClient();
client.getConnect();
// 2获取servers的子节点信息,从中获取服务器信息列表
client.getServerList();
// 3业务进程启动
client.business();
}
}
1.8 生成分布式唯一ID
在过去的单库单表型系统中,通常可以使用数据库字段自带的auto_increment属性来自动为每条记录生成一个唯一的ID。但是分库分表后,就无法在依靠数据库的auto_increment属性来唯一标识一条记录了。此时我们就可以用zookeeper在分布式环境下生成全局唯一ID。
设计思路:
1.连接zookeeper服务器
2.指定路径生成临时有序节点
3.取序列号及为分布式环境下的唯一ID
案例:
import java.util.concurrent.CountDownLatch;
import com.itcast.watcher.ZKConnectionWatcher;
import org.apache.zookeeper.CreateMode;
import org.apache.zookeeper.WatchedEvent;
import org.apache.zookeeper.Watcher;
import org.apache.zookeeper.Watcher.Event.KeeperState;
import org.apache.zookeeper.ZooDefs.Ids;
import org.apache.zookeeper.ZooKeeper;
public class GloballyUniqueId implements Watcher {
// zk的连接串
String IP = "192.168.60.130:2181";
// 计数器对象
CountDownLatch countDownLatch = new CountDownLatch(1);
// 用户生成序号的节点
String defaultPath = "/uniqueId";
// 连接对象
ZooKeeper zooKeeper;
@Override
public void process(WatchedEvent event) {
try {
// 捕获事件状态
if (event.getType() == Watcher.Event.EventType.None) {
if (event.getState() ==
Watcher.Event.KeeperState.SyncConnected) {
System.out.println("连接成功");
countDownLatch.countDown();
} else if (event.getState() ==
Watcher.Event.KeeperState.Disconnected) {
System.out.println("连接断开!");
} else if (event.getState() ==
Watcher.Event.KeeperState.Expired) {
System.out.println("连接超时!");
// 超时后服务器端已经将连接释放,需要重新连接服务器端
zooKeeper = new ZooKeeper(IP, 6000,
new ZKConnectionWatcher());
} else if (event.getState() ==
Watcher.Event.KeeperState.AuthFailed) {
System.out.println("验证失败!");}
}
} catch (Exception ex) {
ex.printStackTrace();
}
}
// 构造方法
public GloballyUniqueId() {
try {
//打开连接
zooKeeper = new ZooKeeper(IP, 5000, this);
// 阻塞线程,等待连接的创建成功
countDownLatch.await();
} catch (Exception ex) {
ex.printStackTrace();
}
}
// 生成id的方法
public String getUniqueId() {
String path = "";
try {
//创建临时有序节点
path = zooKeeper.create(defaultPath, //路径
new byte[0],//数据
Ids.OPEN_ACL_UNSAFE,//权限
CreateMode.EPHEMERAL_SEQUENTIAL);//临时结点
//create的返回值是创建好结点的真实路径,这个真实路径格式形如/a000000001这种,详情看第三章
// 临时和永久结点的数字是共享的,在同一个父路径下的数字是点这个父节点下第多少个结点,我们就可以利用这个规律拿来用作数据库的id
} catch (Exception ex) {
ex.printStackTrace();
} // /uniqueId0000000001
return path.substring(9);//beginIndex //他利用znode的命名取得自增序列
}
public static void main(String[] args) {
GloballyUniqueId globallyUniqueId = new GloballyUniqueId();
for (int i = 1; i <= 5; i++) {
String id = globallyUniqueId.getUniqueId();
System.out.println(id);
}
}
}
1.9 分布式锁
分布式锁有多种实现方式,比如通过数据库、redis都可实现。作为分布式协同工具ZooKeeper,当然也有着标准的实现方式。下面介绍在zookeeper中如何实现排他锁。
设计思路:
- 1.每个客户端往/Locks下创建临时有序节点/Locks/Lock_,创建成功后/Locks下面会有每个客户端对应的节点,如Locks_Locks_000000001
- 2.客户端取得/Locks下子节点,并进行排序,判断排在最前面的是否为自己,如果自己的锁节点在第一位,代表获取锁成功
- 3.如果自己的锁节点不在第一位,则监听自己前一位的锁节点。例如,自己锁节点Lock_00000002,那么则监听LOCK_000000001
- 4.当前一位锁节点Lock_000000001对应的客户端执行完成,释放了锁,将会触发监听客户端Lock_000000002的逻辑
- 5.监听客户端重新执行第2步逻辑,判断自己是否获得了锁
package com.itcast.example;
import org.apache.zookeeper.*;
import org.apache.zookeeper.data.Stat;
import java.io.IOException;
import java.util.Collections;
import java.util.List;
import java.util.concurrent.CountDownLatch;
public class MyLock {
// zk的连接串
String IP = "192.168.60.130:2181";
// 计数器对象
CountDownLatch countDownLatch = new CountDownLatch(1);
//ZooKeeper配置信息
ZooKeeper zooKeeper;
private static final String LOCK_ROOT_PATH = "/Locks";
private static final String LOCK_NODE_NAME = "Lock_";
private String lockPath;
// 打开zookeeper连接
public MyLock() {
try {
zooKeeper = new ZooKeeper(IP, 5000, new Watcher() {
@Override
public void process(WatchedEvent event) {
if (event.getType() == Event.EventType.None) {
if (event.getState() == Event.KeeperState.SyncConnected) {
System.out.println("连接成功!");
countDownLatch.countDown();//-1
}
}
}
});
countDownLatch.await();//等待连接成功
} catch (Exception ex) {
ex.printStackTrace();
}
}
//获取锁
public void acquireLock() throws Exception {
//创建锁节点
createLock();
//尝试获取锁
attemptLock();
}
//创建锁节点
private void createLock() throws Exception {
//判断Locks是否存在,不存在创建
Stat stat = zooKeeper.exists(LOCK_ROOT_PATH, false);//
if (stat == null) {//不存在就创建
zooKeeper.create(LOCK_ROOT_PATH, new byte[0], ZooDefs.Ids.OPEN_ACL_UNSAFE, CreateMode.PERSISTENT);
}
// 创建临时有序节点 // 会话退出后结点就删除,删除后又结点的监视监视到了
lockPath = zooKeeper.create(LOCK_ROOT_PATH + "/" + LOCK_NODE_NAME, new byte[0], ZooDefs.Ids.OPEN_ACL_UNSAFE, CreateMode.EPHEMERAL_SEQUENTIAL);
System.out.println("节点创建成功:" + lockPath);
}
//监视器对象,监视上一个节点是否被删除
Watcher watcher = new Watcher() {
@Override
public void process(WatchedEvent event) {
if (event.getType() == Event.EventType.NodeDeleted) {
synchronized (this) {//this是watcher
notifyAll();//Object的方法,即watcher.notifyAll()
}
}
}
};
//尝试获取锁
private void attemptLock() throws Exception {
// 获取Locks节点下的所有子节点
List<String> list = zooKeeper.getChildren(LOCK_ROOT_PATH, false);
// 对子节点进行排序
Collections.sort(list);
// /Locks/Lock_000000001 // 从/Locks/开始获取 //获取当前结点的索引
int index = list.indexOf(lockPath.substring(LOCK_ROOT_PATH.length() + 1));
if (index == 0) {//当前结点排第一位,索引为0
System.out.println("获取锁成功!");
return;
} else {//当前结点不是第一个
// 上一个节点的路径
String path = list.get(index - 1);
//监视前一个
Stat stat = zooKeeper.exists(LOCK_ROOT_PATH + "/" + path, watcher);//传入监听器
if (stat == null) {//有可能已经上个结点在这刚刚又已经释放了锁了
attemptLock();
} else {
synchronized (watcher) {
watcher.wait();//Object的方法
}
attemptLock();//再去尝试获取,因为都被唤醒了
}
}
}
//释放锁
public void releaseLock() throws Exception {
//删除临时有序节点
zooKeeper.delete(this.lockPath,-1);
zooKeeper.close();
System.out.println("锁已经释放:"+this.lockPath);
}
public static void main(String[] args) {
try {
MyLock myLock = new MyLock();//创建连接
myLock.createLock();
} catch (Exception ex) {
ex.printStackTrace();
}
}
}
测试同步锁代码
package com.itcast.example;
public class TicketSeller {
private void sell(){
System.out.println("售票开始");
// 线程随机休眠数毫秒,模拟现实中的费时操作
int sleepMillis = 5000;
try {
//代表复杂逻辑执行了一段时间
Thread.sleep(sleepMillis);
} catch (InterruptedException e) {
e.printStackTrace();
}
System.out.println("售票结束");
}
public void sellTicketWithLock() throws Exception {
MyLock lock = new MyLock();
// 获取锁
lock.acquireLock();
sell();
//释放锁
lock.releaseLock();
}
public static void main(String[] args) throws Exception {
TicketSeller ticketSeller = new TicketSeller();
for(int i=0;i<10;i++){
ticketSeller.sellTicketWithLock();
}
}
}
一致性协议:zab协议
zab协议 的全称是 Zookeeper Atomic Broadcast (zookeeper原子广播)。zookeeper 是通过 zab协议来保证分布式事务的最终一致性
基于zab协议,zookeeper集群中的角色主要有以下三类,如下表所示:
./zkServer.sh status
# 查看当前服务器角色
zab广播模式工作原理,通过类似两阶段提交协议的方式解决数据一致性:
写数据流程

\1. leader从客户端收到一个写请求
\2. leader生成一个新的事务并为这个事务生成一个唯一的ZXID
\3. leader将这个事务提议(propose)发送给所有的follows节点
\4. follower节点将收到的事务请求加入到历史队列(history queue)中,并发送ack给leader
\5. 当leader收到大多数follower(半数以上节点)的ack消息,leader会发送commit请求
\6. 当follower收到commit请求时,从历史队列中将事务请求commit
选举算法
如何选择整个集群中的leader
1)半数机制:集群中半数以上机器存活,集群可用。所以Zookeeper适合安装奇数台服务器。
2)Zookeeper虽然在配置文件中并没有指定Master和Slave。但是,Zookeeper工作时,是有一个节点为Leader,其他则为Follower,Leader是通过内部的选举机制临时产生的。
3)以一个简单的例子来说明整个选举的过程。
假设有五台服务器组成的Zookeeper集群,它们的id从1-5,同时它们都是最新启动的,也就是没有历史数据,在存放数据量这一点上,都是一样的。假设这些服务器依序启动
zookeeper提供了三种方式推选出leader:
- LeaderElection
- AuthFastLeaderElection
- FastLeaderElection (最新默认)
从3.4.0版本开始,Zookeeper使用FastLeaderElection选举算法,可以解决之前的LeaderElection算法收敛慢的问题。更为重要的是,FastLeaderElection算法解决了脑裂问题,保证leader的唯一性。也就是说,从Zookeeper3.4.0版本开始,Zookeeper可能存在的问题只有2个了:
1,客户端没有缓存。
2,没有自我保护机制。
1 服务器状态
- looking:寻找leader状态。当服务器处于该状态时,服务器会认为当前集群中没有leader,因此需要进入leader选举状态。在选举过程中,所有服务器的状态都是LOOKING。
- leading: 领导者状态。表明当前服务器角色是leader。
- following: 跟随者状态。表明当前服务器角色是follower,并且知道leader是谁。此时选举已经结束。leader会与follower维持心跳检测。
- observing:观察者状态。表明当前服务器角色是observer。不参与选举。
2 服务器启动时期的leader选举
在集群初始化阶段,当有一台服务器server1启动时,其单独无法进行和完成leader选举,当第二台服务server2启动时,此时两台机器可以相互通信,每台机器都试图找到leader,于是进入leader选举过程。选举过程如下:
- \1. 每个server发出一个投票。由于是初始情况,server1和server2都会将自己作为leader服务器来进行投票,每次投票会包含所推举的服务器的myid【服务器id】和zxid【该服务器最大事务id】,使用(myid, zxid)来表示,此时server1的投票为(1, 0),server2的投票为(2, 0),然后各自将这个投票发给集群中其他机器。
- \2. 集群中的每台服务器接收来自集群中各个服务器的投票。
- \3. 处理投票。针对每一个投票,服务器都需要将别人的投票和自己的投票进行pk,pk规则如下
- 优先检查zxid。zxid比较大的服务器优先作为leader。
- 如果zxid相同,那么就比较myid。myid较大的服务器作为leader服务器。
- 对于Server1而言,它的投票是(1, 0),接收Server2的投票为(2, 0),首先会比较两者的zxid,均为0,再比较myid,此时server2的myid最大,于是Server1更新自己的投票为(2, 0),然后重新投票,对于server2而言,其无须更新自己的投票,只是再次向集群中所有机器发出上一次投票信息即可。
- \4. 统计投票。每次投票后,服务器都会统计投票信息,判断是否已经有过半机器接受到相同的投票信息,对于server1、server2而言,都统计出集群中已经有两台机器接受了(2, 0)的投票信息,此时便认为已经选出了leader
- \5. 改变服务器状态。一旦确定了leader,每个服务器就会更新自己的状态,如果是follower,那么就变更为following,如果是leader,就变更为leading。
- 新服务器加入:因为Server1和Server2都投Server2。Server3先投Server3。发现Server2胜出了,于是改投Server2,于是新的集群又建立好了
3 服务器运行时期的Leader选举
在zookeeper运行期间,leader与非leader服务器各司其职,即便当有非leader服务器宕机或新加入,此时也不会影响leader,但是一旦leader服务器挂了,那么整个集群将暂停对外服务,进入新一轮leader选举,其过程和启动时期的Leader选举过程基本一致。
假设正在运行的有server1、server2、server3三台服务器,当前leader是server2,若某一时刻leader挂了,此时便开始Leader选举。选举过程如下:
如果只有2台,结果挂了一台,那么剩余结点不大于一半了,停止工作
- \1. 变更状态。leader挂后,余下的服务器都会将自己的服务器状态变更为looking,然后开始进入leader选举过程。
- \2. 每个server会发出一个投票。在运行期间,每个服务器上的zxid可能不同,
- 如果事务id不全相同,此时选事务id大的为leader。为什么事务id会不同:Server1接收到数据后Server2就宕机了,Server3没有接收到数据,所以Server1的事务id大,所以Server1当leader,Server1保留了最多的数据
- 如果事务id都相同,此时假定server1的zxid为122,server3的zxid为122,在第一轮投票中,server1和server3都会投自己,产生投票(1, 122),(3, 122),然后各自将投票发送给集群中所有机器。
- \3. 接收来自各个服务器的投票。与启动时过程相同
- \4. 处理投票。与启动时过程相同,此时,server3将会成为leader。
- \5. 统计投票。与启动时过程相同。
- \6. 改变服务器的状态。与启动时过程相同。
删除结点cd data rm -r version*/ rum -r zookeeper_server.pid
选票数据结构
投票信息包含如下内容。
1、Serverid:服务器ID
比如有三台服务器,编号分别是1,2,3。
编号越大在选择算法中的权重越大。
2、Zxid:数据ID
服务器中存放的最大数据ID.
值越大说明数据越新,在选举算法中数据越新权重越大。
Epoch会随着选举轮数的增加而递增。
logicalclock:投票轮次,自增的,volatile的,初始值为1,也就是第一轮选举。
state:当前服务器的状态。
self_id:当前服务器的myid。
self_zxid:当前服务器的最新的zxid。
vote_id:当前服务器推举的leader服务器的myid。
vote_zxid:当前服务器推举的leader服务器的最新的zxid。
3、Epoch:逻辑时钟
或者叫投票的次数,同一轮投票过程中的逻辑时钟值是相同的。每投完一次票这个数据就会增加,然后与接收到的其它服务器返回的投票信息中的数值相比,根据不同的值做出不同的判断。
1、如果服务器B接收到服务器A的数据(服务器A处于选举状态(LOOKING 状态)
1)首先,判断逻辑时钟值:
a)如果发送过来的逻辑时钟Epoch大于目前的逻辑时钟。首先,更新本逻辑时钟Epoch,同时清空本轮逻辑时钟收集到的来自其他server的选举数据。然后,判断是否需要更新当前自己的选举leader Serverid。判断规则rules judging:保存的zxid最大值和leader Serverid来进行判断的。先看数据zxid,数据zxid大者胜出;其次再判断leader Serverid,leader Serverid大者胜出;然后再将自身最新的选举结果(也就是上面提到的三种数据(leader Serverid,Zxid,Epoch)广播给其他server)
b)如果发送过来的逻辑时钟Epoch小于目前的逻辑时钟。说明对方server在一个相对较早的Epoch中,这里只需要将本机的三种数据(leader Serverid,Zxid,Epoch)发送过去就行。
c)如果发送过来的逻辑时钟Epoch等于目前的逻辑时钟。再根据上述判断规则rules judging来选举leader ,然后再将自身最新的选举结果(也就是上面提到的三种数据(leader Serverid,Zxid,Epoch)广播给其他server)。
2)其次,判断服务器是不是已经收集到了所有服务器的选举状态:若是,根据选举结果设置自己的角色(FOLLOWING还是LEADER),退出选举过程就是了。
最后,若没有收到没有收集到所有服务器的选举状态:也可以判断一下根据以上过程之后最新的选举leader是不是得到了超过半数以上服务器的支持,如果是,那么尝试在200ms内接收一下数据,如果没有新的数据到来,说明大家都已经默认了这个结果,同样也设置角色退出选举过程。
2、 如果所接收服务器A处在其它状态(FOLLOWING或者LEADING)。
a)逻辑时钟Epoch等于目前的逻辑时钟,将该数据保存到recvset。此时Server已经处于LEADING状态,说明此时这个server已经投票选出结果。若此时这个接收服务器宣称自己是leader, 那么将判断是不是有半数以上的服务器选举它,如果是则设置选举状态退出选举过程。
b) 否则这是一条与当前逻辑时钟不符合的消息,那么说明在另一个选举过程中已经有了选举结果,于是将该选举结果加入到outofelection集合中,再根据outofelection来判断是否可以结束选举,如果可以也是保存逻辑时钟,设置选举状态,退出选举过程。
观察者
observer角色特点:
- \1. 不参与集群的leader选举
- \1. 不参与集群中写数据时的ack反馈
- 可以修改数据
为了使用observer角色,在任何想变成observer角色的配置文件中加入如下配置:
peerType=observe
并在所有server的配置文件中,配置成observer模式的server的那行配置追加:observer,例如:
server.3=192.168.60.130:2289:3389:observer
curator
1.zookeeper 开源客户端curator介绍
1.1 curator简介
curator是Netflix公司开源的一个zookeeper客户端,后捐献给apache,curator框架在zookeeper原生API接口上进行了包装,解决了很多zooKeeper客户端非常底层的细节开发。提供zooKeeper各种应用场景(比如:分布式锁服务、集群领导选举、共享计数器、缓存机制、分布式队列等)的抽象封装,实现了Fluent风格的API接口,是最
好用,最流行的zookeeper的客户端。
原生zookeeperAPI的不足:
- 连接对象异步创建,需要开发人员自行编码等待
- 连接没有自动重连超时机制
- watcher一次注册生效一次
- 不支持递归创建树形节点
curator特点:
- 解决session会话超时重连
- watcher反复注册
- 简化开发api
- 遵循Fluent风格的API
- 提供了分布式锁服务、共享计数器、缓存机制等机制
maven依赖:
<dependency>
<groupId>junit</groupId>
<artifactId>junit</artifactId>
<version>4.7</version>
<scope>test</scope>
</dependency>
<dependency>
<groupId>org.apache.curator</groupId>
<artifactId>curator-framework</artifactId>
<version>2.6.0</version>
<type>jar</type>
<exclusions>
<exclusion>
<groupId>org.apache.zookeeper</groupId>
<artifactId>zookeeper</artifactId>
</exclusion>
</exclusions>
</dependency>
<dependency>
<groupId>org.apache.zookeeper</groupId>
<artifactId>zookeeper</artifactId>
<version>3.4.10</version>
<type>jar</type>
</dependency>
<dependency>
<groupId>org.apache.curator</groupId>
<artifactId>curator-recipes</artifactId>
<version>2.6.0</version>
<type>jar</type>
</dependency>
1.2 连接到ZooKeeper
package com.itcast.curator;
import org.apache.curator.RetryPolicy;
import org.apache.curator.framework.CuratorFramework;
import org.apache.curator.framework.CuratorFrameworkFactory;
import org.apache.curator.retry.ExponentialBackoffRetry;
import org.apache.curator.retry.RetryOneTime;
public class CuratorConnection {
public static void main(String[] args) {
// session重连策略
/*
3秒后重连一次,只重连1次
RetryPolicy retryPolicy = new RetryOneTime(3000);
*/
/*
每3秒重连一次,重连3次
RetryPolicy retryPolicy = new RetryNTimes(3,3000);
*/
/*
每3秒重连一次,总等待时间超过10秒后停止重连
RetryPolicy retryPolicy=new RetryUntilElapsed(10000,3000);
*/
// baseSleepTimeMs * Math.max(1, random.nextInt(1 << (retryCount + 1)))
RetryPolicy retryPolicy = new ExponentialBackoffRetry(1000, 3);
// 创建连接对象
CuratorFramework client= CuratorFrameworkFactory.builder()
// IP地址端口号
.connectString("192.168.60.130:2181,192.168.60.130:2182,192.168.60.130:2183")
// 会话超时时间
.sessionTimeoutMs(5000)
// 重连机制
.retryPolicy(retryPolicy)
// 命名空间
.namespace("create")
// 构建连接对象
.build();
// 打开连接
client.start();
System.out.println(client.isStarted());
// 关闭连接
client.close();
}
}
1.3 新增节点
package com.itcast.curator;
import org.apache.curator.RetryPolicy;
import org.apache.curator.framework.CuratorFramework;
import org.apache.curator.framework.CuratorFrameworkFactory;
import org.apache.curator.framework.api.BackgroundCallback;
import org.apache.curator.framework.api.CuratorEvent;
import org.apache.curator.retry.ExponentialBackoffRetry;
import org.apache.zookeeper.CreateMode;
import org.apache.zookeeper.ZooDefs;
import org.apache.zookeeper.data.ACL;
import org.apache.zookeeper.data.Id;
import org.junit.After;
import org.junit.Before;
import org.junit.Test;
import java.util.ArrayList;
import java.util.List;
public class CuratorCreate {
String IP = "192.168.60.130:2181,192.168.60.130:2182,192.168.60.130:2183";
CuratorFramework client;
@Before
public void before() {
RetryPolicy retryPolicy = new ExponentialBackoffRetry(1000, 3);
client = CuratorFrameworkFactory.builder()
.connectString(IP)
.sessionTimeoutMs(5000)
.retryPolicy(retryPolicy)
.namespace("create")
.build();
client.start();
}
@After
public void after() {
client.close();
}
@Test
public void create1() throws Exception {
// 新增节点
client.create()
// 节点的类型
.withMode(CreateMode.PERSISTENT)
// 节点的权限列表 world:anyone:cdrwa
.withACL(ZooDefs.Ids.OPEN_ACL_UNSAFE)
// arg1:节点的路径
// arg2:节点的数据
.forPath("/node1", "node1".getBytes());
System.out.println("结束");
}
@Test
public void create2() throws Exception {
// 自定义权限列表
// 权限列表
List<ACL> list = new ArrayList<ACL>();
// 授权模式和授权对象
Id id = new Id("ip", "192.168.60.130");
list.add(new ACL(ZooDefs.Perms.ALL, id));
client.create().withMode(CreateMode.PERSISTENT).withACL(list).forPath("/node2", "node2".getBytes());
System.out.println("结束");
}
@Test
public void create3() throws Exception {
// 递归创建节点树
client.create()
// 递归节点的创建
.creatingParentsIfNeeded()
.withMode(CreateMode.PERSISTENT)
.withACL(ZooDefs.Ids.OPEN_ACL_UNSAFE)
.forPath("/node3/node31", "node31".getBytes());
System.out.println("结束");
}
@Test
public void create4() throws Exception {
// 异步方式创建节点
client.create()
.creatingParentsIfNeeded()
.withMode(CreateMode.PERSISTENT)
.withACL(ZooDefs.Ids.OPEN_ACL_UNSAFE)
// 异步回调接口
.inBackground(new BackgroundCallback() {
public void processResult(CuratorFramework curatorFramework, CuratorEvent curatorEvent) throws Exception {
// 节点的路径
System.out.println(curatorEvent.getPath());
// 时间类型
System.out.println(curatorEvent.getType());
}
})
.forPath("/node4","node4".getBytes());
Thread.sleep(5000);
System.out.println("结束");
}
}
1.4 更新节点
package com.itcast.curator;
import org.apache.curator.RetryPolicy;
import org.apache.curator.framework.CuratorFramework;
import org.apache.curator.framework.CuratorFrameworkFactory;
import org.apache.curator.framework.api.BackgroundCallback;
import org.apache.curator.framework.api.CuratorEvent;
import org.apache.curator.retry.ExponentialBackoffRetry;
import org.junit.After;
import org.junit.Before;
import org.junit.Test;
public class CuratorSet {
String IP = "192.168.60.130:2181,192.168.60.130:2182,192.168.60.130:2183";
CuratorFramework client;
@Before
public void before() {
RetryPolicy retryPolicy = new ExponentialBackoffRetry(1000, 3);
client = CuratorFrameworkFactory.builder()
.connectString(IP)
.sessionTimeoutMs(5000)
.retryPolicy(retryPolicy)
.namespace("set").build();
client.start();
}
@After
public void after() {
client.close();
}
@Test
public void set1() throws Exception {
// 更新节点
client.setData()
// arg1:节点的路径
// arg2:节点的数据
.forPath("/node1", "node11".getBytes());
System.out.println("结束");
}
@Test
public void set2() throws Exception {
client.setData()
// 指定版本号
.withVersion(2)
.forPath("/node1", "node1111".getBytes());
System.out.println("结束");
}
@Test
public void set3() throws Exception {
// 异步方式修改节点数据
client.setData()
.withVersion(-1).inBackground(new BackgroundCallback() {
public void processResult(CuratorFramework curatorFramework, CuratorEvent curatorEvent) throws Exception {
// 节点的路径
System.out.println(curatorEvent.getPath());
// 事件的类型
System.out.println(curatorEvent.getType());
}
}).forPath("/node1", "node1".getBytes());
Thread.sleep(5000);
System.out.println("结束");
}
}
1.5 删除节点
package com.itcast.curator;
import org.apache.curator.RetryPolicy;
import org.apache.curator.framework.CuratorFramework;
import org.apache.curator.framework.CuratorFrameworkFactory;
import org.apache.curator.framework.api.BackgroundCallback;
import org.apache.curator.framework.api.CuratorEvent;
import org.apache.curator.retry.ExponentialBackoffRetry;
import org.apache.zookeeper.CreateMode;
import org.apache.zookeeper.ZooDefs;
import org.apache.zookeeper.data.ACL;
import org.apache.zookeeper.data.Id;
import org.junit.After;
import org.junit.Before;
import org.junit.Test;
import java.util.ArrayList;
import java.util.List;
public class CuratorDelete {
String IP = "192.168.60.130:2181,192.168.60.130:2182,192.168.60.130:2183";
CuratorFramework client;
@Before
public void before() {
RetryPolicy retryPolicy = new ExponentialBackoffRetry(1000, 3);
client = CuratorFrameworkFactory.builder()
.connectString(IP)
.sessionTimeoutMs(10000)
.retryPolicy(retryPolicy)
.namespace("delete").build();
client.start();
}
@After
public void after() {
client.close();
}
@Test
public void delete1() throws Exception {
// 删除节点
client.delete()
// 节点的路径
.forPath("/node1");
System.out.println("结束");
}
@Test
public void delete2() throws Exception {
client.delete()
// 版本号
.withVersion(0)
.forPath("/node1");
System.out.println("结束");
}
@Test
public void delete3() throws Exception {
//删除包含子节点的节点
client.delete()
.deletingChildrenIfNeeded()
.withVersion(-1)
.forPath("/node1");
System.out.println("结束");
}
@Test
public void delete4() throws Exception {
// 异步方式删除节点
client.delete()
.deletingChildrenIfNeeded()
.withVersion(-1)
.inBackground(new BackgroundCallback() {
public void processResult(CuratorFramework curatorFramework, CuratorEvent curatorEvent) throws Exception {
// 节点路径
System.out.println(curatorEvent.getPath());
// 事件类型
System.out.println(curatorEvent.getType());
}
})
.forPath("/node1");
Thread.sleep(5000);
System.out.println("结束");
}
}
1.6 查看节点
package com.itcast.curator;
import org.apache.curator.RetryPolicy;
import org.apache.curator.framework.CuratorFramework;
import org.apache.curator.framework.CuratorFrameworkFactory;
import org.apache.curator.framework.api.BackgroundCallback;
import org.apache.curator.framework.api.CuratorEvent;
import org.apache.curator.retry.ExponentialBackoffRetry;
import org.apache.zookeeper.data.Stat;
import org.junit.After;
import org.junit.Before;
import org.junit.Test;
public class CuratorGet {
String IP = "192.168.60.130:2181,192.168.60.130:2182,192.168.60.130:2183";
CuratorFramework client;
@Before
public void before() {
RetryPolicy retryPolicy = new ExponentialBackoffRetry(1000, 3);
client = CuratorFrameworkFactory.builder()
.connectString(IP)
.sessionTimeoutMs(10000).retryPolicy(retryPolicy)
.namespace("get").build();
client.start();
}
@After
public void after() {
client.close();
}
@Test
public void get1() throws Exception {
// 读取节点数据
byte [] bys=client.getData()
// 节点的路径
.forPath("/node1");
System.out.println(new String(bys));
}
@Test
public void get2() throws Exception {
// 读取数据时读取节点的属性
Stat stat=new Stat();
byte [] bys=client.getData()
// 读取属性
.storingStatIn(stat)
.forPath("/node1");
System.out.println(new String(bys));
System.out.println(stat.getVersion());
}
@Test
public void get3() throws Exception {
// 异步方式读取节点的数据
client.getData()
.inBackground(new BackgroundCallback() {
public void processResult(CuratorFramework curatorFramework, CuratorEvent curatorEvent) throws Exception {
// 节点的路径
System.out.println(curatorEvent.getPath());
// 事件类型
System.out.println(curatorEvent.getType());
// 数据
System.out.println(new String(curatorEvent.getData()));
}
})
.forPath("/node1");
Thread.sleep(5000);
System.out.println("结束");
}
}
1.7 查看子节点
package com.itcast.curator;
import org.apache.curator.RetryPolicy;
import org.apache.curator.framework.CuratorFramework;
import org.apache.curator.framework.CuratorFrameworkFactory;
import org.apache.curator.framework.api.BackgroundCallback;
import org.apache.curator.framework.api.CuratorEvent;
import org.apache.curator.retry.ExponentialBackoffRetry;
import org.apache.zookeeper.data.Stat;
import org.junit.After;
import org.junit.Before;
import org.junit.Test;
import java.util.List;
public class CuratorGetChild {
String IP = "192.168.60.130:2181,192.168.60.130:2182,192.168.60.130:2183";
CuratorFramework client;
@Before
public void before() {
RetryPolicy retryPolicy = new ExponentialBackoffRetry(1000, 3);
client = CuratorFrameworkFactory.builder()
.connectString(IP)
.sessionTimeoutMs(10000).retryPolicy(retryPolicy)
.build();
client.start();
}
@After
public void after() {
client.close();
}
@Test
public void getChild1() throws Exception {
// 读取子节点数据
List<String> list = client.getChildren()
// 节点路径
.forPath("/get");
for (String str : list) {
System.out.println(str);
}
}
@Test
public void getChild2() throws Exception {
// 异步方式读取子节点数据
client.getChildren()
.inBackground(new BackgroundCallback() {
public void processResult(CuratorFramework curatorFramework, CuratorEvent curatorEvent) throws Exception {
// 节点路径
System.out.println(curatorEvent.getPath());
// 事件类型
System.out.println(curatorEvent.getType());
// 读取子节点数据
List<String> list=curatorEvent.getChildren();
for (String str : list) {
System.out.println(str);
}
}
})
.forPath("/get");
Thread.sleep(5000);
System.out.println("结束");
}
}
1.8 检查节点是否存在
package com.itcast.curator;
import org.apache.curator.RetryPolicy;
import org.apache.curator.framework.CuratorFramework;
import org.apache.curator.framework.CuratorFrameworkFactory;
import org.apache.curator.framework.api.BackgroundCallback;
import org.apache.curator.framework.api.CuratorEvent;
import org.apache.curator.retry.ExponentialBackoffRetry;
import org.apache.zookeeper.data.Stat;
import org.junit.After;
import org.junit.Before;
import org.junit.Test;
public class CuratorExists {
String IP = "192.168.60.130:2181,192.168.60.130:2182,192.168.60.130:2183";
CuratorFramework client;
@Before
public void before() {
RetryPolicy retryPolicy = new ExponentialBackoffRetry(1000, 3);
client = CuratorFrameworkFactory.builder()
.connectString(IP)
.sessionTimeoutMs(10000).retryPolicy(retryPolicy)
.namespace("get").build();
client.start();
}
@After
public void after() {
client.close();
}
@Test
public void exists1() throws Exception {
// 判断节点是否存在
Stat stat= client.checkExists()
// 节点路径
.forPath("/node2");
System.out.println(stat.getVersion());
}
@Test
public void exists2() throws Exception {
// 异步方式判断节点是否存在
client.checkExists()
.inBackground(new BackgroundCallback() {
public void processResult(CuratorFramework curatorFramework, CuratorEvent curatorEvent) throws Exception {
// 节点路径
System.out.println(curatorEvent.getPath());
// 事件类型
System.out.println(curatorEvent.getType());
System.out.println(curatorEvent.getStat().getVersion());
}
})
.forPath("/node2");
Thread.sleep(5000);
System.out.println("结束");
}
}
1.9 watcherAPI
curator提供了两种Watcher(Cache)来监听结点的变化
- Node Cache : 只是监听某一个特定的节点,监听节点的新增和修改
- PathChildren Cache : 监控一个ZNode的子节点. 当一个子节点增加, 更新,删除时, Path Cache会改变它的状态, 会包含最新的子节点, 子节点的数据和状态
package com.itcast.curator;
import org.apache.curator.RetryPolicy;
import org.apache.curator.framework.CuratorFramework;
import org.apache.curator.framework.CuratorFrameworkFactory;
import org.apache.curator.framework.api.BackgroundCallback;
import org.apache.curator.framework.api.CuratorEvent;
import org.apache.curator.framework.recipes.cache.*;
import org.apache.curator.retry.ExponentialBackoffRetry;
import org.junit.After;
import org.junit.Before;
import org.junit.Test;
public class CuratorWatcher {
String IP = "192.168.60.130:2181,192.168.60.130:2182,192.168.60.130:2183";
CuratorFramework client;
@Before
public void before() {
RetryPolicy retryPolicy = new ExponentialBackoffRetry(1000, 3);
client = CuratorFrameworkFactory
.builder()
.connectString(IP)
.sessionTimeoutMs(10000)
.retryPolicy(retryPolicy)
.build();
client.start();
}
@After
public void after() {
client.close();
}
@Test
public void watcher1() throws Exception {
// 监视某个节点的数据变化
// arg1:连接对象
// arg2:监视的节点路径
final NodeCache nodeCache=new NodeCache(client,"/watcher1");
// 启动监视器对象
nodeCache.start();
nodeCache.getListenable().addListener(new NodeCacheListener() {
// 节点变化时回调的方法
public void nodeChanged() throws Exception {
System.out.println(nodeCache.getCurrentData().getPath());
System.out.println(new String(nodeCache.getCurrentData().getData()));
}
});
Thread.sleep(100000);
System.out.println("结束");
//关闭监视器对象
nodeCache.close();
}
@Test
public void watcher2() throws Exception {
// 监视子节点的变化
// arg1:连接对象
// arg2:监视的节点路径
// arg3:事件中是否可以获取节点的数据
PathChildrenCache pathChildrenCache=new PathChildrenCache(client,"/watcher1",true);
// 启动监听
pathChildrenCache.start();
pathChildrenCache.getListenable().addListener(new PathChildrenCacheListener() {
// 当子节点方法变化时回调的方法
public void childEvent(CuratorFramework curatorFramework, PathChildrenCacheEvent pathChildrenCacheEvent) throws Exception {
// 节点的事件类型
System.out.println(pathChildrenCacheEvent.getType());
// 节点的路径
System.out.println(pathChildrenCacheEvent.getData().getPath());
// 节点数据
System.out.println(new String(pathChildrenCacheEvent.getData().getData()));
}
});
Thread.sleep(100000);
System.out.println("结束");
// 关闭监听
pathChildrenCache.close();
}
}
1.10 事务
package com.itcast.curator;
import org.apache.curator.RetryPolicy;
import org.apache.curator.framework.CuratorFramework;
import org.apache.curator.framework.CuratorFrameworkFactory;
import org.apache.curator.framework.api.BackgroundCallback;
import org.apache.curator.framework.api.CuratorEvent;
import org.apache.curator.retry.ExponentialBackoffRetry;
import org.junit.After;
import org.junit.Before;
import org.junit.Test;
public class CuratorTransaction {
String IP = "192.168.60.130:2181,192.168.60.130:2182,192.168.60.130:2183";
CuratorFramework client;
@Before
public void before() {
RetryPolicy retryPolicy = new ExponentialBackoffRetry(1000, 3);
client = CuratorFrameworkFactory.builder()
.connectString(IP)
.sessionTimeoutMs(10000).retryPolicy(retryPolicy)
.namespace("create").build();
client.start();
}
@After
public void after() {
client.close();
}
@Test
public void tra1() throws Exception {
// 开启事务
client.inTransaction()
.create().forPath("/node1","node1".getBytes())
.and()
.create().forPath("/node2","node2".getBytes())
.and()
//事务提交
.commit();
}
}
1.11 分布式锁
InterProcessMutex:分布式可重入排它锁
InterProcessReadWriteLock:分布式读写锁
package com.itcast.curator;
import org.apache.curator.RetryPolicy;
import org.apache.curator.framework.CuratorFramework;
import org.apache.curator.framework.CuratorFrameworkFactory;
import org.apache.curator.framework.recipes.cache.*;
import org.apache.curator.framework.recipes.locks.InterProcessLock;
import org.apache.curator.framework.recipes.locks.InterProcessMutex;
import org.apache.curator.framework.recipes.locks.InterProcessReadWriteLock;
import org.apache.curator.framework.recipes.locks.InterProcessSemaphoreMutex;
import org.apache.curator.retry.ExponentialBackoffRetry;
import org.junit.After;
import org.junit.Before;
import org.junit.Test;
public class CuratorLock {
String IP = "192.168.60.130:2181,192.168.60.130:2182,192.168.60.130:2183";
CuratorFramework client;
@Before
public void before() {
RetryPolicy retryPolicy = new ExponentialBackoffRetry(1000, 3);
client = CuratorFrameworkFactory
.builder()
.connectString(IP)
.sessionTimeoutMs(10000)
.retryPolicy(retryPolicy)
.build();
client.start();
}
@After
public void after() {
client.close();
}
@Test
public void lock1() throws Exception {
// 排他锁
// arg1:连接对象
// arg2:节点路径
InterProcessLock interProcessLock = new InterProcessMutex(client, "/lock1");
System.out.println("等待获取锁对象!");
// 获取锁
interProcessLock.acquire();
for (int i = 1; i <= 10; i++) {
Thread.sleep(3000);
System.out.println(i);
}
// 释放锁
interProcessLock.release();
System.out.println("等待释放锁!");
}
@Test
public void lock2() throws Exception {
// 读写锁
InterProcessReadWriteLock interProcessReadWriteLock=new InterProcessReadWriteLock(client, "/lock1");
// 获取读锁对象
InterProcessLock interProcessLock=interProcessReadWriteLock.readLock();
System.out.println("等待获取锁对象!");
// 获取锁
interProcessLock.acquire();
for (int i = 1; i <= 10; i++) {
Thread.sleep(3000);
System.out.println(i);
}
// 释放锁
interProcessLock.release();
System.out.println("等待释放锁!");
}
@Test
public void lock3() throws Exception {
// 读写锁
InterProcessReadWriteLock interProcessReadWriteLock=new InterProcessReadWriteLock(client, "/lock1");
// 获取写锁对象
InterProcessLock interProcessLock=interProcessReadWriteLock.writeLock();
System.out.println("等待获取锁对象!");
// 获取锁
interProcessLock.acquire();
for (int i = 1; i <= 10; i++) {
Thread.sleep(3000);
System.out.println(i);
}
// 释放锁
interProcessLock.release();
System.out.println("等待释放锁!");
}
}
2.zookeeper四字监控命令
zooKeeper支持某些特定的四字命令与其的交互。它们大多是查询命令,用来
获取 zooKeeper服务的当前状态及相关信息。用户在客户端可以通过 telnet 或 nc 向
zooKeeper提交相应的命令。 zooKeeper常用四字命令见下表 所示:
| 命令 | 描述 |
|---|---|
| conf | 输出相关服务配置的详细信息。 比如端口、 zk数据及日志配置路径、 最大 连接数, session超时时间、 serverId等 |
| cons | 列出所有连接到这台服务器的客户端连接/会话的详细信息。 包括“接受/发 送”的包数量、 session id 、 操作延迟、 最后的操作执行等信息 |
| crst | 重置当前这台服务器所有连接/会话的统计信息 |
| dump | 列出未经处理的会话和临时节点 |
| envi | 输出关于服务器的环境详细信息 |
| ruok | 测试服务是否处于正确运行状态。 如果正常返回"imok", 否则返回空 |
| stat | 输出服务器的详细信息: 接收/发送包数量、 连接数、 模式 (leader/follower) 、 节点总数、 延迟。 所有客户端的列表 |
| srst | 重置server状态 |
| wchs | 列出服务器watches的简洁信息: 连接总数、 watching节点总数和 watches总数 |
| wchc | 通过session分组, 列出watch的所有节点, 它的输出是一个与 watch 相关 的会话的节点列表 |
| mntr | 列出集群的健康状态。 包括“接受/发送”的包数量、 操作延迟、 当前服务模 式(leader/follower) 、 节点总数、 watch总数、 临时节点总数 |
nc命令工具安装:
#root用户安装
#下载安装包
wget http://vault.centos.org/6.6/os/x86_64/Packages/nc-1.84-
22.el6.x86_64.rpm
#rpm安装
rpm -iUv nc-1.84-22.el6.x86_64.rpm
使用方式,在shell终端输入:echo mntr | nc localhost 2181
2.1 conf命令
conf:输出相关服务配置的详细信息
shell终端输入:echo conf| nc localhost 2181
| 属性 | 含义 |
|---|---|
| clientPort | 客户端端口号 |
| dataDir | 数据快照文件目录 默认情况下100000次事务操作生成一次 快照 |
| dataLogDir | 事物日志文件目录, 生产环境中放在独立的磁盘上 |
| tickTime | 服务器之间或客户端与服务器之间维持心跳的时间间隔(以 毫秒为单位) |
| maxClientCnxns | 最大连接数 |
| minSessionTimeout | 最小session超时 minSessionTimeout=tickTime*2 |
| maxSessionTimeout | 最大session超时 maxSessionTimeout=tickTime*20 |
| serverId | 服务器编号 |
| initLimit | 集群中的follower服务器(F)与leader服务器(L)之间初始连接 时能容忍的最多心跳数 |
| syncLimit | 集群中的follower服务器(F)与leader服务器(L)之间 请求和 应答之间能容忍的最多心跳数 |
| electionAlg | 0:基于UDP的LeaderElection 1:基于UDP的 FastLeaderElection 2:基于UDP和认证的 FastLeaderElection 3:基于TCP的FastLeaderElection 在 3.4.10版本中, 默认值为3另外三种算法已经被弃用, 并且 有计划在之后的版本中将它们彻底删除而不再支持 |
| electionPort | 选举端口 |
| quorumPort | 数据通信端口 |
| peerType | 是否为观察者 1为观察者 |
2.2 cons命令
cons:列出所有连接到这台服务器的客户端连接/会话的详细信息
shell终端输入:echo cons| nc localhost 2181
| 属性 | 含义 |
|---|---|
| ip | ip地址 |
| port | 端口号 |
| queued | 等待被处理的请求数, 请求缓存在队列中 |
| received | 收到的包数 |
| sent | 发送的包数 |
| sid | 会话id |
| lop | 最后的操作 GETD-读取数据 DELE-删除数据 CREA-创建数据 |
| est | 连接时间戳 |
| to | 超时时间 |
| lcxid | 当前会话的操作id |
| lzxid | 最大事务id |
| lresp | 最后响应时间戳 |
| llat | 最后/最新 延时 |
| minlat | 最小延时 |
| maxlat | 最大延时 |
| avglat | 平均延时 |
2.3 crst命令
crst:重置当前这台服务器所有连接/会话的统计信息
shell终端输入:echo crst| nc localhost 2181
2.4 dump命令
dump:列出未经处理的会话和临时节点
shell终端输入:echo dump| nc localhost 2181
| 属性 | 含义 |
|---|---|
| session | id znode path(1对多 , 处于队列中排队的session和临时节点) |
2.5 envi命令
envi:输出关于服务器的环境配置信息
shell终端输入:echo envi| nc localhost 2181
| 属性 | 含义 |
|---|---|
| zookeeper.version | 版本 |
| host.name | host信息 |
| java.version | java版本 |
| java.vendor | 供应商 |
| java.home | 运行环境所在目录 |
| java.class.path | classpath |
| java.library.path | 第三方库指定非java类包的位置(如: dll, so) |
| java.io.tmpdir | 默认的临时文件路径 |
| java.compiler | JIT 编译器的名称 |
| os.name | Linux |
| os.arch | amd64 |
| os.version | 3.10.0-514.el7.x86_64 |
| user.name | zookeeper |
| user.home | /home/zookeeper |
| user.dir | /home/zookeeper/zookeeper2181/bin |
2.6 ruok命令
ruok:测试服务是否处于正确运行状态
shell终端输入:echo ruok| nc localhost 2181
2.7 stat命令
stat:输出服务器的详细信息与srvr相似,但是多了每个连接的会话信息
shell终端输入:echo stat| nc localhost 2181
| 属性 | 含义 |
|---|---|
| Zookeeper version | 版本 |
| Latency min/avg/max | 延时 |
| Received | 收包 |
| Sent | 发包 |
| Connections | 连接数 |
| Outstanding | 堆积数 |
| Zxid | 最大事物id |
| Mode | 服务器角色 |
| Node count | 节点数 |
2.8 srst命令
srst:重置server状态
shell终端输入:echo srst| nc localhost 2181
2.9 wchs命令
wchs:列出服务器watches的简洁信息
shell终端输入:echo wchs| nc localhost 2181
| 属性 | 含义 |
|---|---|
| connectsions | 连接数 |
| watch-paths | watch节点数 |
| watchers | watcher数量 |
2.10 wchc命令
wchc:通过session分组,列出watch的所有节点,它的输出的是一个与 watch 相关
的会话的节点列表
问题
wchc is not executed because it is not in the whitelist
解决方法
# 修改启动指令 zkServer.sh
# 注意找到这个信息
else
echo "JMX disabled by user request" >&2
ZOOMAIN="org.apache.zookeeper.server.quorum.QuorumPeerMain"
fi
# 下面添加如下信息
ZOOMAIN="-Dzookeeper.4lw.commands.whitelist=* ${ZOOMAIN}"
shell终端输入:echo wchc| nc localhost 2181
2.11 wchp命令
wchp:通过路径分组,列出所有的 watch 的session id信息
问题:
wchp is not executed because it is not in the whitelist.
解决
# 修改启动指令 zkServer.sh
# 注意找到这个信息
else
echo "JMX disabled by user request" >&2
ZOOMAIN="org.apache.zookeeper.server.quorum.QuorumPeerMain"
fi
# 下面添加如下信息
ZOOMAIN="-Dzookeeper.4lw.commands.whitelist=* ${ZOOMAIN}"
shell终端输入:echo wchp| nc localhost 2181
2.12 mntr命令
mntr:列出服务器的健康状态
| 属性 | 含义 |
|---|---|
| zk_version | 版本 |
| zk_avg_latency | 平均延时 |
| zk_max_latency | 最大延时 |
| zk_min_latency | 最小延时 |
| zk_packets_received | 收包数 |
| zk_packets_sent | 发包数 |
| zk_num_alive_connections | 连接数 |
| zk_outstanding_requests | 堆积请求数 |
| zk_server_state | leader/follower 状态 |
| zk_znode_count | znode数量 |
| zk_watch_count | watch数量 |
| zk_ephemerals_count | 临时节点(znode) |
| zk_approximate_data_size | 数据大小 |
| zk_open_file_descriptor_count | 打开的文件描述符数量 |
| zk_max_file_descriptor_count | 最大文件描述符数量 |
3.zookeeper图形化的客户端工具(ZooInspector)
ZooInspector下载地址:
https://issues.apache.org/jira/secure/attachment/12436620/ZooInspector.zip
解压后进入目录ZooInspector\build,运行zookeeper-dev-ZooInspector.jar
#执行命令如下
java -jar zookeeper-dev-ZooInspector.jar
点击左上角连接按钮,输入zk服务地址:ip或者主机名:2181
4.taokeeper监控工具的使用
基于zookeeper的监控管理工具taokeeper,由淘宝团队开源的zk管理中间件,
安装前要求服务前先配置nc 和 sshd
1.下载数据库脚本
wget https://github.com/downloads/alibaba/taokeeper/taokeeper.sql
2.下载主程序
wget https://github.com/downloads/alibaba/taokeeper/taokeeper-monitor.tar.gz
3.下载配置文件
wget https://github.com/downloads/alibaba/taokeeper/taokeeper-monitor-config.properties
4.配置 taokeeper-monitor-config.properties
#Daily
systemInfo.envName=DAILY
#DBCP
dbcp.driverClassName=com.mysql.jdbc.Driver
#mysql连接的ip地址端口号
dbcp.dbJDBCUrl=jdbc:mysql://192.168.60.130:3306/taokeeper
dbcp.characterEncoding=GBK
#用户名
dbcp.username=root
#密码
dbcp.password=root
dbcp.maxActive=30
dbcp.maxIdle=10
dbcp.maxWait=10000
#SystemConstant
#用户存储内部数据的文件夹
#创建/home/zookeeper/taokeeperdata/ZooKeeperClientThroughputStat
SystemConstent.dataStoreBasePath=/home/zookeeper/taokeeperdata
#ssh用户
SystemConstant.userNameOfSSH=zookeeper
#ssh密码
SystemConstant.passwordOfSSH=zookeeper
#Optional
SystemConstant.portOfSSH=22
5.安装配置 tomcat,修改catalina.sh
#指向配置文件所在的位置
JAVA_OPTS=-DconfigFilePath="/home/zookeeper/taokeeper-monitor-
tomcat/webapps/ROOT/conf/taokeeper-monitor-config.properties"
6.部署工程启动

2804

被折叠的 条评论
为什么被折叠?



