目录
Map接口
特点:
- 键值对(key,value),键不能重复,值可以重复,每个键可以映射到最多一个值;
- 键重复则覆盖,没有继承Collection接口;
- 可以不同键指向同一Value;
- 支持用户自由绑定Key值与Value;
- 可以直接访问Key值获得对应Value
扩容:
初始容量16,负载因子0.75,扩容增量1倍
基本方法(注:实现类都可以使用这些方法!)
1、containsKey(key):在map中是否有key存在,存在返回true,反之返回false
2、putIfAbsent(key, value):先判断指定的键(key)是否存在,不存在则将键/值对插入到Map
3、遍历:forEach((key, value)
4、放入:put(key, value)
5、通过Key取得value:get(key)
6、获取迭代器的方法:
- keySet()
- entrySet()
遍历:
首先建立一个Set集合并往里面放入Key和value👇
private Map<String, String> map = new HashMap<>();
@Before
public void setup() {
map.put("1", "zs");
map.put("2", "ls");
map.put("3", "ww");
map.put("4", "zl");
}
法1:先获取所有键的Set集合,再遍历(通过键获取值)👇
@Test
public void demo2() {
Iterator<String> it = map.keySet().iterator();
while(it.hasNext()) {
String key = it.next();
System.out.println(map.get(key));
}
}
法2:出保存键值Entry的Set,再遍历此Set即可👇
@Test
public void demo9() {
Iterator<Entry<String, String>> it = map.entrySet().iterator();
while(it.hasNext()) {
Entry<String, String> entry = it.next();
System.out.println(entry.getKey() + ": " + entry.getValue());
}
Map实现类介绍
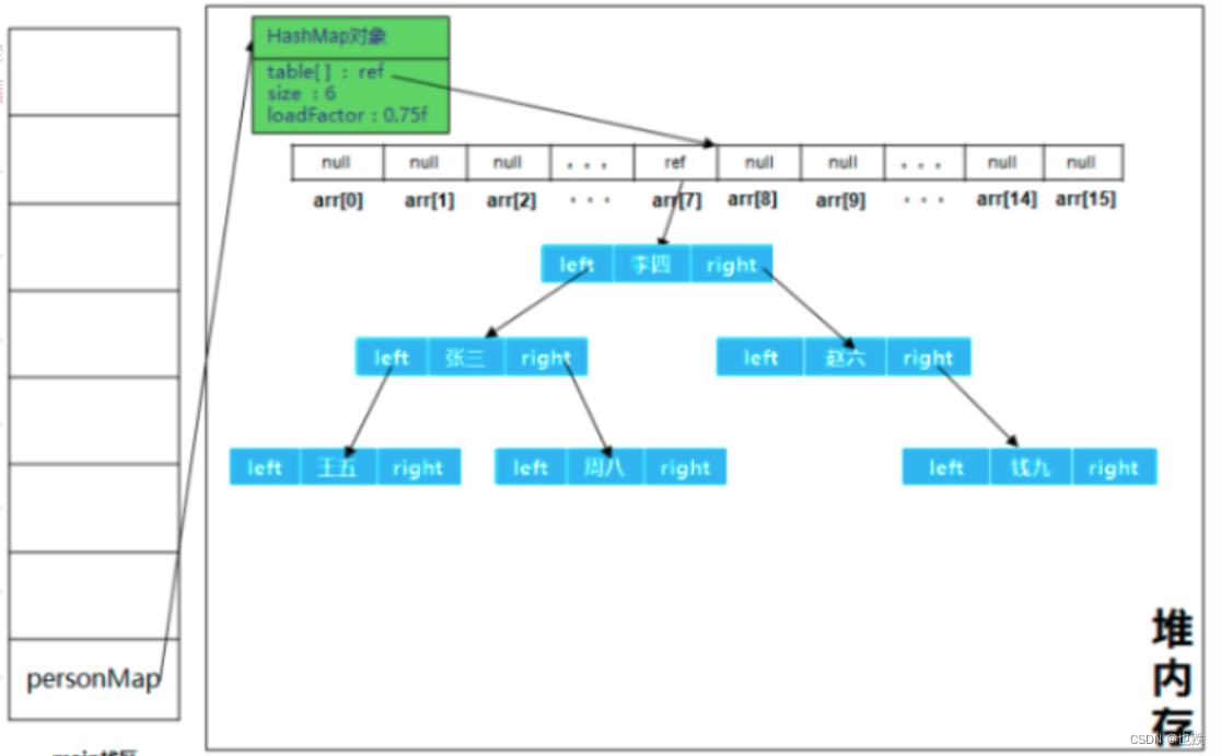
HashMap
- 线程不安全,最常用,速度快,无序(HashMap的无序是指不会记录插入的顺序,也不会根据特定规则进行排序; 但是HashMap存值的时候会根据key的hashCode()来计算存储的位置(位置是散列的,所以说其无序),删除时是删除元素)
- 内部采用数组来存放数据
- HashMap在JDK8版本的Map中是所有查询效率最高的数据结构
遍历实例
public void demo3() {
Map<String, String> map = new HashMap<>();
map.put("4", "小明");
map.put("2", "小宝");
map.put("3", "小麦");
map.put("1", "小黑");
map.put("1", "zl");
map.put("1", "小明");
Iterator<Entry<String, String>> it = map.entrySet().iterator();
while(it.hasNext()) {
Entry<String, String> next = it.next();
System.out.println(next.getKey() + " : " + next.getValue());
}
}
输出结果

基本原理
JDK8之前Table数组中的Node()处理逻辑:(紫色处为链结构)

👇绿色标出的部分为JDK8新增的处理逻辑,目的是在Table[i]中的Node节点数量大于8时,通过红黑树提升查找速度

put()方法的执行过程

HashTable
线程安全,不太常用
ConcurrentHashMap
线程安全,比HashTable性能高,concurrentHashMap安全且性能高的原因
- 使用了锁分段技术,在每个需要操作的桶上加了锁,JDK8版本后实现了一桶一锁
- 使用了(CAS)比较并替换技术,这一技术大大提升了map的执行效率
TreeMap
- key值按一定的顺序排序,基于红黑树,容量无限制,非线程安全,比较常用
- 添加或获取元素时性能较HashMap慢(因为需求维护内部的红黑树,用于保证key值的顺序)
- 能比较元素的大小,根据key比较(元素的自然顺序,集合中自定义的比较器也可排序)
private TreeMap<String,Student> treeMap;
@Before
public void setup() {
treeMap = new TreeMap<String,Student>(new Comparator<String>() {
@Override
public int compare(String o1, String o2) {
// 负数 0 正数
return o1.compareTo(o2);
}
});
treeMap.put("1", new Student(5, "小白"));
treeMap.put("2", new Student(3, "小黑"));
treeMap.put("3", new Student(2, "小黄"));
treeMap.put("4", new Student(4, "小明"));
treeMap.put("3", new Student(1, "小黑"));
treeMap.put("4", new Student(4, "小明"));
}
不同于HashMap的哈希映射,TreeMap实现了红黑树的结构,形成了一颗二叉树

LinkedHashMap
- 继承HashMap
- 维护了一个双向链表
- LinkedHashMap是有序的,且默认为插入顺序
- 默认情况下使用entryset获取的集合顺序是与节点的插入顺序(默认是按照插入的顺序进行排列的,最先插入的节点(即最老的节点)为head,最新插入的节点为tail)
代码实例
Map<String, String> linkedHashMap = new LinkedHashMap<>();
@Test
public void linkedHashMap() {
linkedHashMap.put("5", "嘿嘿");
linkedHashMap.put("4", "喜喜");
linkedHashMap.put("1", "哈哈");
linkedHashMap.put("3", "呵呵");
linkedHashMap.put("3", "嗨嗨");
linkedHashMap.put("4", "喜喜");
linkedHashMap.put("1", "哈哈");
Set<Entry<String, String>> set = linkedHashMap.entrySet();
Iterator<Entry<String, String>> iterator = set.iterator();
while(iterator.hasNext()) {
Entry entry = iterator.next();
String key = (String) entry.getKey();
String value = (String) entry.getValue();
System.out.println("key:" + key + ",value:" + value);
}
}
输出结果

注意:有序和无序是描述系统内部状态、客观事物内部各要素以及客观事物之间关系的范畴。有序指系统的组成元素、事物内部诸要素或事物之间的有规则的排列、组合、运动和转化,含结构有序与运动有序;无序则相反,指事物内部诸要素或事物之间、系统内部组成元素之间混乱而无规则的组合、运动和转化,含结构无序和运动无序。有序和无序是世界上存在的两种情形,二者的差异是相对的,世间没有绝对的有序和无序,在有序的事物中存在着破坏其有规则的排列或运动过程的因素,无序的事物中总是包含有有序的因素
本文详细介绍了Java中的Map接口及其常见实现类,包括HashMap、HashTable、ConcurrentHashMap和TreeMap。HashMap是线程不安全但效率高的无序存储,而HashTable线程安全但效率较低。ConcurrentHashMap在多线程环境下提供了高性能的并发支持。TreeMap则按照key的自然顺序或自定义比较器进行排序。此外,还讲解了Map的遍历方式以及各个实现类的基本原理和特性。

被折叠的 条评论
为什么被折叠?



