1、安装AmaterasUML插件
官网下载最新版本的AmaterasUML_1.3.4.zip,将解压后的3个jar包放至eclipse安装目录下的plugins文件夹下

2、重启eclipse
项目右键 -- New -- Other...

找到AmaterasUML下的Class Diagram -- Next -- Finish
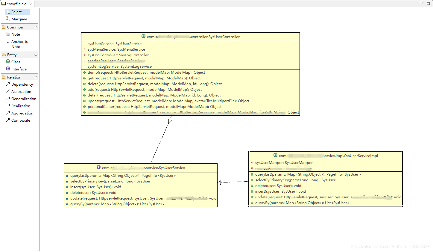
会在项目下创建一个newfile.cld文件并打开,将java文件直接拖进newfile.cld文件中就能自动生成类图


本文介绍了如何在Eclipse中安装AmaterasUML插件来生成Java类图。首先,从官网下载AmaterasUML_1.3.4.zip,解压并将3个jar文件放入Eclipse的plugins目录。然后,重启Eclipse,通过项目右键新建Class Diagram,将Java文件拖入生成的newfile.cld文件中,即可自动生成类图。
1、安装AmaterasUML插件
官网下载最新版本的AmaterasUML_1.3.4.zip,将解压后的3个jar包放至eclipse安装目录下的plugins文件夹下

2、重启eclipse
项目右键 -- New -- Other...

找到AmaterasUML下的Class Diagram -- Next -- Finish
会在项目下创建一个newfile.cld文件并打开,将java文件直接拖进newfile.cld文件中就能自动生成类图


1万+
1120
2536
2124