点击上方“芋道源码”,选择“设为星标”
管她前浪,还是后浪?
能浪的浪,才是好浪!
每天 10:33 更新文章,每天掉亿点点头发...
源码精品专栏
来源:blog.youkuaiyun.com/weixin_46285416/
安装插件教程
在这里直接搜索就行了
强烈推荐的插件
Presentation Assistant 快捷键展示
录屏或者共享的时候,效果极佳
Codota— 代码智能提示
还可以搜索相关代码的示例
Codota还包含一个网站:https://www.codota.com/code
Alibaba Java Code Guidelines— 阿里巴巴 Java 代码规范
可以切换中英文
有什么不符合阿里巴巴Java开发手册的都会显示出来
Translation - 必备的翻译插件
快捷键
command+ctrl+i(mac)
ctrl + shift + o(win/linux)
SequenceDiagram —— 调用链路自动生成时序图
右键 --> Sequence Diagaram 即可调出。
双击顶部的类名可以跳转到对应类的源码中,双击调用的函数名可以直接调入某个函数的源码。
Rainbow Brackets ——让你的括号变成不一样的颜色,防止错乱括号
HighlightBracketPair —— 括号开始结尾 高亮显示。
Grep Console 控制台日志 高亮
google-java-format —— 代码自动格式化
这个插件的优点在于不需要手动快捷键去格式化代码
Key promoter X —— 会有这个操作的快捷键在界面的右下角进行告知。

CodeGlance —— 缩略图
这个插件可以向查看缩略图一样,帮助我们快速切换到所要的代码区域,而不用疯狂地拖拽一遍去找。
Leetcode Editor 可以在IDEA中在线刷题。
上班摸鱼属实方便,表面上我在干活,实际上我在刷算法题。
基于 Spring Boot + MyBatis Plus + Vue & Element 实现的后台管理系统 + 用户小程序,支持 RBAC 动态权限、多租户、数据权限、工作流、三方登录、支付、短信、商城等功能
项目地址:https://github.com/YunaiV/ruoyi-vue-pro
视频教程:https://doc.iocoder.cn/video/
装饰类
Material Theme UI ——IDEA主题插件
Power Mode II —— 打字效果
Background Image Plus + —— 更换IDEA背景
基于 Spring Cloud Alibaba + Gateway + Nacos + RocketMQ + Vue & Element 实现的后台管理系统 + 用户小程序,支持 RBAC 动态权限、多租户、数据权限、工作流、三方登录、支付、短信、商城等功能
项目地址:https://github.com/YunaiV/yudao-cloud
视频教程:https://doc.iocoder.cn/video/
较便利插件
RoboPOJOGenerator—JSON (GsonFormat也可以,但是好久没更新过了)
Statistic— 项目信息统计
可以非常直观地看到你的项目中所有类型的文件的信息
CamelCase - 多种命名格式之间切换
快捷键如果忘记的话可以在 IDEA 的菜单栏的 Edit 找到
jclasslib bytecode viewer 查看字节码
在 IDEA 打开想研究的类。
编译该类或者直接编译整个项目( 如果想研究的类在 jar 包中,此步可略过)。
打开“view” 菜单,选择“Show Bytecode With jclasslib” 选项。
选择上述菜单项后 IDEA 中会弹出 jclasslib 工具窗口。
Auto filling Java call arguments 自动补全参数
调用一个函数,使用 Alt+Enter 组合键,调出 “Auto fill call parameters” 自动使用该函数定义的参数名填充。
GenerateO2O—— 自动填充参数的值
GenerateAllSetter——自动调用所有 Setter 函数(可填充默认值)
Maven Helper ——方便maven项目解决jar冲突
FindBugs ——检查代码中的隐患
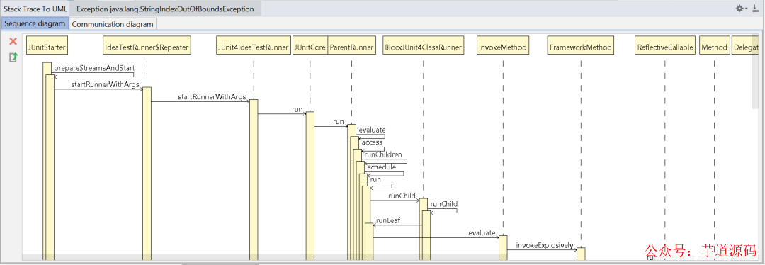
Stack trace to UML —— 根据 JVM 异常堆栈画 UML时序图和通信图
打开方式:Analyze > Open Stack trace to UML plugin + Generate UML diagrams from stacktrace from debug
Java Stream Debugger —— Stream 将操作步骤可视化
RestfulToolkit—— 快捷跳转Action方法
Jrebel for Intellij Java代码修改后立即生效。
当然还是需要按一下快捷键才能生效的。
String Manipulation 对字符串的处理
变量名使用驼峰形式、常量需要全部大写等等,编码解码等等
选中需要处理的内容后,按快捷键Alt + M,即可弹出工具功能列表。后面的具体功能也可以使用相应的数字或字母,而不需要鼠标点击。
Free Mybatis Plugin ——可以通过mapper接口里的方法跳转到mapper.xml里。
IDEA QAPlug 帮助我们提前找到潜在的问题bug
离线下载安装教程
https://blog.youkuaiyun.com/weixin_46285416/article/details/107556661
某盘链接:
链接:https://pan.baidu.com/s/13_iO9jtdncyP3lm-xR6H_g 提取码:eb2j
蓝奏链接:(分为两个,蓝奏的安装包不能太大)
https://wws.lanzoux.com/ippbbfd5y1i
https://wws.lanzoux.com/iM05jfd5z3g
安装包安装教程
找到你下载安装包的位置,即可
完结撒花,哈哈哈
欢迎加入我的知识星球,一起探讨架构,交流源码。加入方式,长按下方二维码噢:

已在知识星球更新源码解析如下:
最近更新《芋道 SpringBoot 2.X 入门》系列,已经 101 余篇,覆盖了 MyBatis、Redis、MongoDB、ES、分库分表、读写分离、SpringMVC、Webflux、权限、WebSocket、Dubbo、RabbitMQ、RocketMQ、Kafka、性能测试等等内容。
提供近 3W 行代码的 SpringBoot 示例,以及超 4W 行代码的电商微服务项目。
获取方式:点“在看”,关注公众号并回复 666 领取,更多内容陆续奉上。
文章有帮助的话,在看,转发吧。
谢谢支持哟 (*^__^*)





2375

被折叠的 条评论
为什么被折叠?



