以json文件为例子:对json文件内容进行查询过滤操作
图解
说明
-
1 . Client 端 读取json文件转换为Dataframe :
spark.read.json("../../spark/main/resources/people.json")- 1.1 构建DataSource对象,数据源 :
DataSource.apply(sparkSession,paths = paths,..)- 定义一个数据源,什么格式读写数据
- 1.2 生成统一的数据处理对象baseRelation: BaseRelation,spark sql处理的数据源可以是文件系统中的json文件,纯文本文件等,也可以是关系数据库中的数据jdbc,所以需要抽象成统一的数据处理方式,知道数据结构,以及数据如何读取 :
DataSource#resolveRelation(): BaseRelation- FileFormat的情况解析的同时会做类型推断获取schema => StructType
- 生成一个DataSet,执行select查询
- 执行dataSet获取一部分sample数据,根据json内容推断json有哪些字段是什么类型返回
- 会触发job任务执行
- FileFormat的情况解析的同时会做类型推断获取schema => StructType
- 1.3 将baseRelation封装成LogicalRelation,主要将schema转换成 AttributeReference 数组
- 由baseRelation适配成了一棵LogicalPlan,可以进行查询计划的逻辑处理
- 数据结构从schema描述转换成AttributeReference描述,以便逻辑计划树操作
- 1.4 将LogicalRelation封装成Dataframe,类型为Row的Dataset,先初始化一下QueryExecution检查一下是否可以执行,然后再封装Dataset:
Dataset.ofRows(self, LogicalRelation(baseRelation))- 1.4.1 预先检查一下,初始化QueryExecution,qe.assertAnalyzed() 执行关系查询的工作流,初始化各个阶段的状态analyzed,withCachedData,optimizedPlan,sparkPlan,executedPlan:
val qe = sparkSession.sessionState.executePlan(logicalPlan) //Dataset
def executePlan(plan: LogicalPlan): QueryExecution = new QueryExecution(sparkSession, plan) //SessionState- 1.4.1.1 分析阶段 analyzed: LogicalPlan
通过 Analyzer#execute,遍历plan的所有节点应用配置的一系列规则,一系列规则rule,检查查询语句中使用的对象是否准确,如表和列是否存在,是否包含*需要展开,使用的方法是否存在 - 1.4.1.2 使用缓存 withCachedData: LogicalPlan
CacheManager#useCachedData ,遍历所有节点查看是否缓存有相同结果的计划
cachedData.find(cd => plan.sameResult(cd.plan)) - 1.4.1.3 优化阶段 optimizedPlan: LogicalPlan
SparkOptimizer#execute,应用一些列优化规则,优化查询逻辑 - 1.4.1.4 逻辑计划转物理计划 sparkPlan: SparkPlan
SparkPlanner#plan(plan: LogicalPlan): Iterator[SparkPlan],对应各种操作的物理计划,包含java代码自动生成 - 1.4.1.5 准备执行的计划 executedPlan: SparkPlan
preparations.foldLeft(plan)在计划执行前应用一些规则 + CollapseCodegenStages,如果支持代码生成,在顶层插入WholeStageCodegenExec物理计划,支持全局代码生成
- 1.4.1.1 分析阶段 analyzed: LogicalPlan
- 1.4.2 实例化Dataset[Row]对象也就是Dataframe
new Dataset[Row](sparkSession, logicalPlan, RowEncoder(qe.analyzed.schema))- 1.4.2.1 根据已经分析好的plan的schema初始化RowEncoder,外部的行 和 spark sql内部的二进制表现形式类型的相互转换
- BooleanType -> java.lang.Boolean
- StringType -> String
- 1.4.2.2 初始化QueryExecution ※ 新的对象,没有使用1中初始化的QueryExecution对象
- 1.4.2.3 实例化Dataset[Row]对象,分析环境准备好
this(sparkSession, sparkSession.sessionState.executePlan(logicalPlan), encoder)- logicalPlan: LogicalPlan,已经分析好的逻辑计划
- exprEnc: ExpressionEncoder[T] = encoderFor(encoder),表达式编码器准备
- 1.4.2.1 根据已经分析好的plan的schema初始化RowEncoder,外部的行 和 spark sql内部的二进制表现形式类型的相互转换
- 1.4.1 预先检查一下,初始化QueryExecution,qe.assertAnalyzed() 执行关系查询的工作流,初始化各个阶段的状态analyzed,withCachedData,optimizedPlan,sparkPlan,executedPlan:
- 1.1 构建DataSource对象,数据源 :
-
2 . Client端dataframe的Transformation操作(相当于装饰器模式,一层层添加功能) :
qf = df.filter("age > 15").select($"age" + 1).limit(100)- 2.1 过滤操作filter("age > 15"),解析表达式生成新的Dataset,将原来的逻辑计划添加了GreaterThan过滤的功能,Dataset#filter(conditionExpr: String): Dataset[T]
- 2.1.1 解析条件语句成表达式,SparkSqlParser#parseExpression(sqlText: String): Expression , "age > 15" ==> GreaterThan 表达式
- 2.1.2. 将表达式GreaterThan封装成Column对象
- 2.1.3. 将Column对象封装成Filter逻辑计划,
Filter(condition.expr, logicalPlan) - 2.1.4. 生成新的Dataset(sparkSession, logicalPlan)返回
- 2.2. 投影操作select($"age" + 1),
select(cols: Column*): DataFrame- 2.2.1. 根据列名称包装成Project逻辑计划
- 2.2.2. 生成新的Dataset(sparkSession, logicalPlan)返回
- 2.3. 上限操作limit(100)
- 2.3.1. 封装成Limit逻辑计划, Limit(Literal(n), logicalPlan)
- 2.3.2. 生成新的Dataset(sparkSession, logicalPlan)返回
- 2.4. 总结
- 2.4.1. 每次Transformation操作都会封装成新的logicPlan
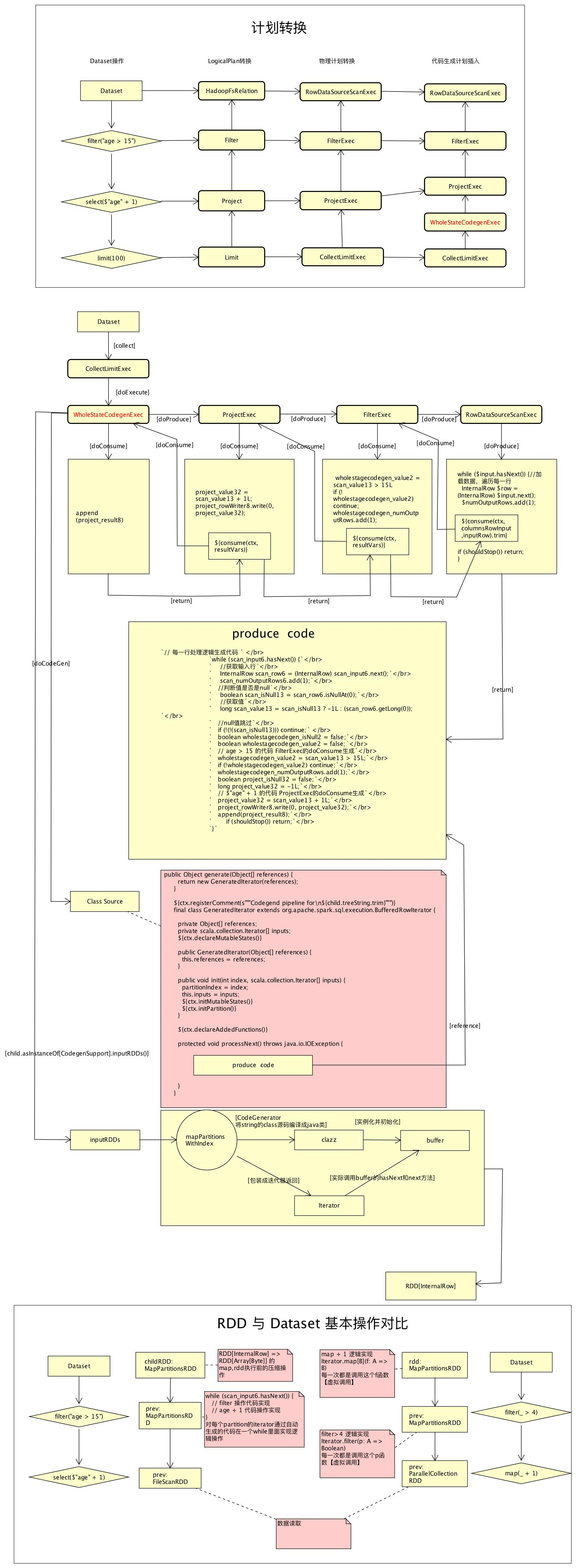
- 2.4.2. 生成新的QueryExecution: 分析logiclPlan->优化->转化成对应的物理计划->在顶层元素插入全局代码生成物理计划(WholeStateCodegenExec)
- 2.4.3. 封装成新的Dataset
- 2.5. 最终QueryExecution结构
- 逻辑计划结构optimizedPlan: LogicalPlan:
- GlobalLimit
- LocalLimit
+ Project- Filter
- LogicalRelation
- HadoopFsRelation
- LogicalRelation
- Filter
- LocalLimit
- GlobalLimit
- 可执行的物理计划executedPlan: SparkPlan:
- CollectLimitExec
- WholeStateCodegenExec
- ProjectExec
- FilterExec
- RowDataSourceScanExec
- rdd = FileScanRdd
- relation = HadoopFsRelation
- schema = StructType
- RowDataSourceScanExec
- FilterExec
- ProjectExec
- WholeStateCodegenExec
- CollectLimitExec
- 逻辑计划结构optimizedPlan: LogicalPlan:
- 2.1 过滤操作filter("age > 15"),解析表达式生成新的Dataset,将原来的逻辑计划添加了GreaterThan过滤的功能,Dataset#filter(conditionExpr: String): Dataset[T]
-
3 . Client端dataframe的Action操作,
qf.collect(),执行queryExecution的executedPlan的方法计算
queryExecution.executedPlan.executeCollect().map(boundEnc.fromRow)- 3.1. 执行收集操作,调用顶层对象CollectLimitExec的executeCollect
executeCollect(): Array[InternalRow] = child.executeTake(limit) - 3.2. 获取前n行数据,child 对象为WholeStateCodegenExec是一个SparkPlan,SparkPlan#executeTake
- 3.2.1. 获取byte数组的RDD,为了快速序列化
childRDD = getByteArrayRdd(n: Int = -1): RDD[Array[Byte]]- 3.2.1.1. 执行物理计划,获取RDD[InternalRow],每个partion的Iterator应用了查询逻辑生成的代码:
WholeStageCodegenExec#doExecute: RDD[InternalRow] // sparkPlan的接口方法- 3.2.1.1.1. 动态生成代码类 ,(ctx, cleanedSource) = WholeStageCodegenExec#doCodeGen,成员结构:
实例化方法:
public Object generate(Object[] references) {
return new GeneratedIterator(references);}
}
逻辑处理迭代类GeneratedIterator:
final class GeneratedIteratorextends org.apache.spark.sql.execution.BufferedRowIterator
public void init()//初始化方法
${ctx.declareAddedFunctions()}//声明函数
protected void processNext() //迭代处理函数,最主要的处理方法- 3.2.1.1.1.1 processNext(): 每一行数据处理逻辑代码生成 ,内容代码,遍历孩子节点的produce方法,直到最终数据源的produce,
code = child.asInstanceOf[CodegenSupport].produce(ctx, this)- 3.2.1.1.1.1.1 调用WholeStageCodegenExec的child的CodegenSupport接口的produce方法生成代码,既ProjectExec#produce
- 3.2.1.1.1.1.2 ProjectExec#doProduce调用了child的produce ,既FilterExec#produce
- 3.2.1.1.1.1.3 FilterExec#doProduce 调用了RowDataSourceScanExec的produce方法
- 3.2.1.1.1.1.4 RowDataSourceScanExec#doProduce,数据源物理计划,produce负责生产数据,参数准备
//代码模板,生成代码的结构
s"""
|while ($input.hasNext()) { //加载数据,遍历每一行
| InternalRow $row = (InternalRow) $input.next();
| $numOutputRows.add(1);
| ${consume(ctx, columnsRowInput, inputRow).trim}
| if (shouldStop()) return;
|}
"""
- 3.2.1.1.1.1.5 使用当前sparkplan的produce生成的列或者行,会调用parent的doConsumer(),RowDataSourceScanExec#consume - 3.2.1.1.1.1.6 FilterExec#doConsume,实现age>15的过滤代码,调用consume方法,会调用parent的doConsumer() - 3.2.1.1.1.1.7 ProjectExec#doConsumer,字段选择代码,调用consume方法,会调用parent的doConsumer() - 3.2.1.1.1.1.8 WholeStageCodegenExec#doConsumer,结果复制代码生成,consume调用链结束,返回RowDataSourceScanExec#doProduce方法 - 3.2.1.1.1.1.9 最终生成的代码内容:
`// 每一行处理逻辑生成代码 `
`while (scan_input6.hasNext()) {`
` //获取输入行`
` InternalRow scan_row6 = (InternalRow) scan_input6.next();`
` scan_numOutputRows6.add(1);`
` //判断值是否是null`
` boolean scan_isNull13 = scan_row6.isNullAt(0);`
` //获取值`
` long scan_value13 = scan_isNull13 ? -1L : (scan_row6.getLong(0));`
` //null值跳过`
` if (!(!(scan_isNull13))) continue;`
` boolean wholestagecodegen_isNull2 = false;`
` boolean wholestagecodegen_value2 = false;`
` // age > 15 的代码 FilterExec的doConsume生成`
` wholestagecodegen_value2 = scan_value13 > 15L;`
` if (!wholestagecodegen_value2) continue;`
` wholestagecodegen_numOutputRows.add(1);`
` boolean project_isNull32 = false;`
` long project_value32 = -1L;`
` // $"age" + 1 的代码 ProjectExec的doConsume生成`
` project_value32 = scan_value13 + 1L;`
` project_rowWriter8.write(0, project_value32);`
` append(project_result8);`
` if (shouldStop()) return;`
`}` - 3.2.1.1.1.1.10 代码生成过程总结: + 起点:从顶层对象WholeStageCodegenExec开始,级联调用child的produce方法 + CodegenSupport代码模型:理解成java中io的装饰器模式,CollectLimitExec,WholeStateCodegenExec,ProjectExec,FilterExec都是增强处理节点(过滤流),RowDataSourceScanExec是最底层数据处理节点(节点流),增强处理节点的produce基本上直接调用child的produce,直到最底层数据处理节点,数据处理节点构造整个代码生成 + produce方法: 构建processNext的处理代码,既每一条记录如何处理的逻辑代码 * 准备好输入对象input,以及下一行对象inputRow等 * 准备while代码,遍历每一行,级联调用parent的consume方法,生成处理这一行代码, + consume方法:逻辑功能处理代码的实现,如:FilterExec -> 过滤功能代码:
`boolean wholestagecodegen_value2 = false;`
`wholestagecodegen_value2 = scan_value13 > 15L;`
`if (!wholestagecodegen_value2) continue;`
- 3.2.1.1.1.1 processNext(): 每一行数据处理逻辑代码生成 ,内容代码,遍历孩子节点的produce方法,直到最终数据源的produce,
- 3.2.1.1.2. 编译生成的代码,检查编译错误:
CodeGenerator.compile(cleanedSource) - 3.2.1.1.3. 获取数据输入RDD,最终是RowDataSourceScanExec的Rdd,类型FileScanRdd,
val rdds = child.asInstanceOf[CodegenSupport].inputRDDs()- 解析时DataSourceStrategy,匹配生成:
toCatalystRDD(l, baseRelation.buildScan())//也就是HadoopFsRelation#buildScan方法生成RDD
- 解析时DataSourceStrategy,匹配生成:
- 3.2.1.1.4. 执行转换操作,将生成的代码逻辑应用到输入Rdd,为每个rdd的partion生成新的Iterator对象,使得Iterator的next方法调用生成代码的processNext方法,也就是应用生成的对每一行数据处理的逻辑
- 3.2.1.1.4.1 获取第一个Rdd(默认只有一个),遍历每个partion,每个partion就是一组数据
rdds.head.mapPartitionsWithIndex { (index, iter) =>
- 3.2.1.1.4.2 编译代码获取类clazz:
val clazz = CodeGenerator.compile(cleanedSource)
- 3.2.1.1.4.3 根据编译的类clazz反射实例化对象buffer:
val buffer = clazz.generate(references).asInstanceOf[BufferedRowIterator]
- 3.2.1.1.4.4 初始化buffer,把数据集合传递进去
buffer.init(index, Array(iter))
- 3.2.1.1.4.5 生成新的Iterator,next方法重写为buffer.next()
- buffer.next()也就是生成代码类GeneratedIterator的processNext方法,包含了生成的处理逻辑代码
- 3.2.1.1.4.1 获取第一个Rdd(默认只有一个),遍历每个partion,每个partion就是一组数据
- 3.2.1.1.1. 动态生成代码类 ,(ctx, cleanedSource) = WholeStageCodegenExec#doCodeGen,成员结构:
- 3.2.1.2. 执行Rdd转换操作,按格式将RDD[InternalRow]转换为RDD[Array[Byte]],既java object对象转为字节,因为rdd处理时使用的是Byte数组,序列化和传输速度快:
[size] [bytes of UnsafeRow] [size] [bytes of UnsafeRow] ... [-1]- buffer =4k:
val buffer = new Array[Byte](4 << 10) // 4K - 压缩:
val codec = CompressionCodec.createCodec(SparkEnv.get.conf)
- buffer =4k:
- 3.2.1.1. 执行物理计划,获取RDD[InternalRow],每个partion的Iterator应用了查询逻辑生成的代码:
- 3.2.2. 运行job,遍历每个partion的Iterator,遍历每个元素调用next方法,执行生成代码的逻辑,获取返回数组,主要是RDD执行逻辑FileScanRDD:
val res = sc.runJob(childRDD, (it: Iterator[Array[Byte]]) => if (it.hasNext) it.next() else Array.empty, p)
- 3.2.3. 将返回数组的每个元素从byte数组解码成java对象InternalRow
res.foreach { r => decodeUnsafeRows(r.asInstanceOf[Array[Byte]]).foreach(buf.+=) }
- 3.2.4. limit功能是在最后获取全部结果集后获取前n条记录,最终返回结果:
if (buf.size > n) { buf.take(n).toArray } else { buf.toArray }
- 3.2.1. 获取byte数组的RDD,为了快速序列化
- 3.3 InternalRow 转出Java类型,返回数组,collect执行完成
map(boundEnc.fromRow)
- 3.1. 执行收集操作,调用顶层对象CollectLimitExec的executeCollect
全局代码生成WholeStateCodegenExec生成代码 <== 在原始RDD基础上添加逻辑操作
- rdd上的操作最终就是以partition[Iterator]为单位,在每个partition上对每个元素执行逻辑操作
- 全局代码生成 = 输入RDD[inputRDD] + Iterator Class[包含元素处理逻辑] - 在inputRDD上map 操作,将原始partition 的Iterator 转换成包含逻辑处理的新Iterator
// rdds为inputRDD
rdds.head.mapPartitionsWithIndex { (index, iter) => // 遍历每个partition
val clazz = CodeGenerator.compile(cleanedSource) // 编译动态生成的类
val buffer = clazz.generate(references).asInstanceOf[BufferedRowIterator] //实例化动态类
buffer.init(index, Array(iter))// 初始化对象,并将partition传入
new Iterator[InternalRow] { // 转换成 新的 iterator
override def hasNext: Boolean = {
val v = buffer.hasNext // 给partition的每个元素执行动态代码生成的逻辑
if (!v) durationMs += buffer.durationMs()
v
}
override def next: InternalRow = buffer.next()
}
- inputRDD
- 可以是数据源的RDD,如RowDataSourceScanExec#inputRDDs ==> rdd :: Nil
- 也可以是 InputAdapter的代理RDD,需要调用child#execute()获取输入RDD
- 全局生成代码 继承自BufferedRowIterator 的迭代器
- generate实例化类,相关引用传入
- init初始化类,传入输入input
- processNext迭代处理方法,所有生成代码produceCode执行的地方
// 处理代码结构,全局代码最底层计划会生成这个结构如:RowDataSourceScanExec,InputAdapter
// 就是一个while循环,遍历partition的所有元素,添加逻辑代码处理这些元素
while ($input.hasNext()) {
InternalRow $row = (InternalRow) $input.next();
$numOutputRows.add(1);
${consume(ctx, columnsRowInput, inputRow).trim}// 各个处理计划对应如何处理逻辑部分
if (shouldStop()) return;
}
WholeStateCodegenExec 与 InputAdapter
- 在连续的支持代码生成计划顶层添加WholeStateCodegenExec物理计划
- WholeStateCodegenExec表示有若干连续的几个child计划可以生成动态代码
- 最后一个child计划的 doProduce 构造一个while结构的代码块 并调用parent的doConsume,如:RowDataSourceScanExec,InputAdapter
- 如果不支持代码生成,则在上层添加InputAdapter层 (如果是第一层不支持不添加)
- 在代码生成过程中起到承上启下作用
- 结束上一层WholeStateCodegenExec(也就是doProduce 构造一个while结构的代码块
- inputRdds调用child#execute,将调用链传递给child,
- 通过InputAdapter,可以有多层WholeStateCodegenExec
- 在代码生成过程中起到承上启下作用
物理计划:
sparkPlan:SupportCodegen
+ child:SupportCodegen
+ child:SupportCodegen
+ child:UnSupportCodegen
+ child:SupportCodegen
+ child:UnSupportCodegen
+ child:SupportCodegen
可执行物理计划 ,全局代码生成计划插入后:
sparkPlan:WholeStateCodegenExec //第一层动态代码开始,在连续的3个支持代码生成的最上层
+child:SupportCodegen
+ child:SupportCodegen
+ child:SupportCodegen
+ child : InputAdapter //第一层结束 , 在不支持代码生成的上一层
+ child:UnSupportCodegen
+ child:WholeStateCodegenExec //第二层动态代码开始
+ child:SupportCodegen
+ child : InputAdapter //第二层结束
+ child:UnSupportCodegen
+ child:WholeStateCodegenExec //第三层动态代码开始
+ child:SupportCodegen
代码生成详细过程
计划生成与转换
- 根据对Dataset的操作会生成对应的逻辑计划
- filter 操作 ==> Filter
- select($"age" + 1) ==> Project
- 逻辑计划经过优化后转换成相对应的物理计划
- Filter ==> FilterExec
- Project ==> ProjectExec
- 物理计划执行前进一步优化物理计划
- CollapseCodegenStages ==> 添加全局代码生成
- WholeStateCodegenExec物理计划添加
- InputAdapter物理计划添加
- CollapseCodegenStages ==> 添加全局代码生成
可执行物理计划执行executedPlan: SparkPlan执行
- 入口WholeStateCodegenExec#doExecute方法,返回一个包含一组逻辑的RDD
- 动态代码类生成doCodeGen
- 准备逻辑处理代码
- while循环遍历partition每个元素循环体内嵌入动态生成的逻辑代码
- 准备逻辑处理代码
- 获取输入rdd:inputRDDs
- 可能是数据源的数据RDD,如:RowDataSourceScanExec
- 也可能是InputAdapter返回的child#execute执行的rdd
- 遍历inputRDDs的partitions,将partition的iterator包装成动态代码类的iterator
- 新的iterator执行了生成代码的逻辑
RDD 与 Dataset 基本操作对比
同样2个操作,一个filter,一个map
| RDD | Dataset | |
|---|---|---|
| filter操作 | 新的MapPartitionsRDD | 与map操作相同MapPartitionsRDD |
| map 操作 | 新的MapPartitionsRDD | 连续支持CodegenSupport的都对应相同的MapPartitionsRDD |
| 转换操作调用 | 虚拟调用 Iterator.map[B](f: A => B) Iterator.filter(p: A => Boolean) | 动态代码,直接方法调用 while (scan_input6.hasNext()) { // filter 操作代码实现 // age + 1 代码操作实现 } |
| 数据压缩 | 无 | 有,UnsafeRow格式,容易压缩 |
| 执行逻辑优化 | 无 | 有,一些列优化规则 |
本文详细介绍了SparkSQL处理JSON文件的基本流程,包括数据源读取、DataFrame构建、逻辑计划生成、物理计划优化、全局代码生成及执行。通过分析逻辑计划和物理计划的转换,展示了filter、select等操作的处理过程,以及WholeStateCodegenExec在提升性能中的作用。


1459

被折叠的 条评论
为什么被折叠?



