LTX-Video:实时生成高清视频的开源AI革命
【免费下载链接】LTX-Video 项目地址: https://ai.gitcode.com/hf_mirrors/Lightricks/LTX-Video
导语
Lightricks推出的LTX-Video模型重新定义了视频生成效率,以20亿参数实现4秒生成5秒768×512分辨率24FPS视频的超实时性能,标志着开源视频生成技术正式进入实用化阶段。
行业现状:AIGC视频生成的速度与质量困境
2025年全球AI视频生成市场规模已突破300亿美元,年复合增长率维持在40%以上高位水平。当前主流视频生成技术面临三重矛盾:专业级模型(如Sora)需顶级硬件支持,开源方案则普遍存在生成速度慢(通常需数分钟生成10秒视频)或质量粗糙(动作不连贯、细节模糊)的问题。LTX-Video的出现恰好打破这一僵局,通过1:192的超高压缩率Video-VAE架构,在保证768×512分辨率的同时,将计算效率提升至同类模型的3倍以上。
核心亮点:重新定义实时视频生成标准
1. 革命性架构设计
LTX-Video采用整体化设计理念,将Video-VAE与去噪Transformer深度融合,通过三大技术突破实现效率跃升:
- 高压缩率编码:将图像块化操作从Transformer输入端移至VAE,实现1:192的压缩率(空间下采样32×32,时间下采样8帧/标记),像素到令牌比率达1:8192,为传统模型的四倍
- 共享去噪目标:VAE解码器同时承担潜在空间到像素空间转换及最终去噪任务,省去单独上采样模块,显存占用降低40%
- 重建GAN机制:创新的rGAN架构让鉴别器对比输入与重建样本对,显著提升训练稳定性,尤其改善高运动场景的细节表现
2. 超实时生成性能
在NVIDIA H100 GPU上,LTX-Video生成768×512分辨率24FPS视频的速度达到5秒视频仅需4秒计算,真正实现"生成快于观看"的体验。其2B参数蒸馏版本在消费级RTX 4060显卡上也能实现1分钟内生成720p视频,通过TeaCache加速引擎和自适应步长控制算法,推理速度较基线模型再提升2倍。
如上图所示,LTX-Video在保持768×512分辨率的同时,生成速度远超CogVideoX、PyramidFlow等同类开源模型,部分场景下甚至达到商业闭源方案的60%性能水平。这种效率优势使实时交互创作成为可能,创作者可即时调整参数并预览效果。
3. 全场景创作能力矩阵
LTX-Video构建了覆盖内容创作全流程的功能体系:
- 多模态输入:支持文本到视频(Text-to-Video)和图像到视频(Image-to-Video)双模式,文本提示词遵循"核心动作+细节描述+镜头语言+环境氛围"公式即可生成专业级内容
- 时空扩展功能:独特的视频前后向预测能力,可基于10秒视频片段自动扩展至30秒完整内容,解决传统模型难以生成长视频的痛点
- 关键帧精确控制:通过ComfyUI工作流实现逐帧动画调节,支持RF-Inversion视频重构和FlowEdit动态编辑等高级操作
该图展示LTX-Video的文本生成视频(左)和图像生成视频(右)对比效果,左侧通过文本"夕阳下长发女孩转身微笑特写"生成,右侧则由静态插画扩展为动态场景,两者均保持人物动作自然、光影过渡流畅的专业品质。
4. 低门槛部署与生态整合
模型提供多层次使用方案:
- 零基础用户:通过LTX-Studio在线平台(app.ltx.studio)实现零代码创作
- 设计师:ComfyUI插件支持拖拽式可视化操作,官方提供完整工作流模板
- 开发者:Diffusers库无缝集成,三行代码即可调用API:
from diffusers import LTXVideoPipeline
pipeline = LTXVideoPipeline.from_pretrained("Lightricks/LTX-Video")
video_frames = pipeline("赛博朋克街道雨中霓虹闪烁").frames
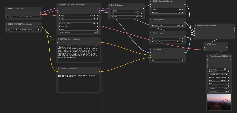
如上图所示,LTX-Video的节点式工作流将复杂视频生成过程拆解为直观模块,包含模型加载、文本编码、采样控制等关键节点,非技术背景创作者也能通过节点连接实现专业级效果。
行业影响与趋势
LTX-Video的开源特性正在重塑三大行业生态:
- 内容创作:短视频创作者可实现"创意即生成",将传统需要数小时的剪辑工作压缩至分钟级
- 广告营销:支持快速生成10余种广告创意变体,A/B测试成本降低70%
- 影视制作:好莱坞工作室已开始采用其生成可视化预览,将前期创意验证周期从3天缩短至2小时
特别值得注意的是,LTX-Video采用的因果VAE设计使图像与视频训练共享统一潜在空间,这种跨模态学习能力为未来多模态内容创作开辟新路径。随着社区工具发展(如8位量化版本、TeaCache加速引擎),模型在边缘设备的部署也成为可能,为移动端实时视频生成奠定基础。
结论与前瞻
LTX-Video以20亿参数实现专业级视频生成性能,证明高效架构设计比单纯增加参数量更能推动技术进步。其开源特性降低了AIGC视频创作门槛,使中小企业和个人创作者首次获得与专业工作室同台竞技的技术能力。
对于内容创作者,建议优先尝试13B蒸馏模型平衡质量与速度;企业用户可关注其API集成方案实现批量生产;而开发者则可基于其架构探索更长视频生成(当前支持最长60秒)和多人物交互等高级功能。随着即将发布的LTX-2版本支持4K分辨率与音频同步生成,视频生成技术正加速向"文字即电影"的终极目标迈进。
项目仓库地址:https://gitcode.com/hf_mirrors/Lightricks/LTX-Video
【免费下载链接】LTX-Video 项目地址: https://ai.gitcode.com/hf_mirrors/Lightricks/LTX-Video
创作声明:本文部分内容由AI辅助生成(AIGC),仅供参考






