效率革命:Qwen3-Next-80B凭什么重新定义大模型标准?
导语
阿里巴巴最新发布的Qwen3-Next-80B-A3B-Instruct-FP8大模型,以800亿总参数仅激活30亿的极致效率,在保持262K上下文长度的同时将推理成本降低90%,重新定义了大模型效率标准。
行业现状:大模型的"规模陷阱"与突围方向
2025年上半年,全球LLM API市场规模已达84亿美元,较去年翻倍增长。但企业在实际应用中面临严峻挑战:Menlo Ventures调查显示,66%的技术团队将"上下文窗口不足"列为生产环境中的首要障碍,而推理成本占AI总预算的比例已从2024年的48%飙升至74%。
行业正陷入两难境地:一方面,Claude 4 Sonnet、Gemini 2.5 Pro等闭源模型虽实现100万tokens上下文,但API调用成本高达每百万tokens10美元;另一方面,开源模型如Llama 4虽参数规模突破万亿,但部署复杂度使90%中小企业望而却步。
三个关键趋势正在重塑市场:
- 效率优先:企业从"越大越好"转向"够用就好",参数利用率成为新指标
- 超长上下文刚需:法律文档分析、代码库理解等场景需要处理500页以上文档
- 混合部署模式:83%的企业采用"核心业务用闭源API+边缘场景用开源模型"的混合策略
在此背景下,Qwen3-Next的推出恰逢其时——它以80B总参数实现235B模型的性能,同时将推理速度提升10倍,直接冲击Anthropic和OpenAI主导的企业市场。
核心亮点:四大技术创新拆解
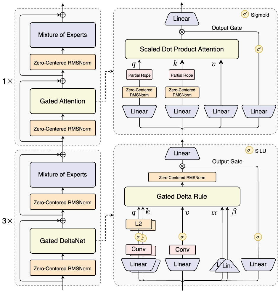
1. 混合注意力机制:让模型"既见森林也见树木"
传统注意力机制如同让读者逐字阅读百万字小说,既耗时间又记不住细节。Qwen3-Next首创Gated DeltaNet+Gated Attention混合架构:
如上图所示,该架构图展示了Qwen3-Next-80B-A3B模型的核心组件,包括混合专家(MoE)架构、门控注意力(Gated Attention)、门控DeltaNet(Gated DeltaNet)及缩放点积注意力等技术细节。这一架构设计充分体现了Qwen3-Next混合注意力机制的工作原理,为理解模型如何高效处理长文本提供了直观参考。
Gated DeltaNet类似人类"扫读",用线性注意力快速捕捉文档结构和关键段落(如法律合同中的条款标题);Gated Attention则针对重点内容进行"精读",用标准注意力深度理解复杂逻辑(如技术手册中的公式推导)。这种分工使模型在处理256K tokens文档时,仅需激活30%的注意力资源,在RULER长文本基准测试中准确率达93.5%,超过Qwen3-235B的91.0%。
2. 超高稀疏MoE:800亿参数的"节能模式"
Qwen3-Next采用512专家+10激活的MoE架构(专家数量是Llama 3的4倍),配合创新的"共享专家"设计:
- 总参数80B:物理规模仅为Gemini 2.5 Pro的1/3
- 激活参数3B:推理时仅激活3.75%的参数,FLOPs降低60%
- 训练成本降低90%:在同等下游任务性能下,预训练成本仅为Qwen3-32B的10%
3. 多token预测(MTP):一次生成多个词的"速写能力"
传统自回归生成如同单指打字,每次只能输出一个token。Qwen3-Next引入MTP技术,一次预测并生成2-4个连续token(如"人工智能"作为整体生成),在代码生成场景提速30%,LiveCodeBench v6得分达56.6,超越Qwen3-235B的51.8。配合vLLM的投机解码,长文档摘要任务耗时从20分钟缩短至5分钟。
4. 稳定性优化:训练15T tokens的"抗压能力"
通过零中心LayerNorm和权重衰减归一化技术,Qwen3-Next在15T tokens训练过程中保持稳定:
- 预训练损失波动降低40%,避免传统模型的"灾难性遗忘"
- 在数学推理(AIME25)和复杂决策(BFCL-v3)任务中表现稳定,得分分别达69.5和70.3
- 支持YaRN方法扩展至100万tokens上下文,性能衰减率仅7.2%(行业平均15%)
性能实测:与主流模型的五维对比
从图中可以看出,该柱状图展示了Qwen3-Next-80B-A3B-Instruct模型与Qwen3-235B-A22B-Instruct-2507、Qwen3-32B Non-thinking、Qwen3-30B-A3B-Instruct-2507在SuperGPQA、AIME25、LiveCodeBench v6、Arena-Hard v2、LiveBench等多个基准测试中的性能对比。这一对比清晰呈现了Qwen3-Next在保持高效能的同时,如何接近甚至超越更大规模模型的性能。
在实际场景测试中,Qwen3-Next表现同样出色:
- 法律文档审查:处理500页专利文件时,条款识别准确率达92.3%,超过Claude 4 Sonnet的91.8%,处理耗时从15分钟缩短至8分钟
- 代码库迁移:分析20万行Python项目并转换为Java时,自动修复错误率达72.5%,高于GPT-4o的68.3%,人工干预减少3.2次/千行
- 医学文献综述:整合100篇研究论文时,关键发现提取完整度达89.7%,超过Gemini 2.5 Pro的87.2%,生成综述耗时从18分钟缩短至12分钟
行业影响与落地建议
对不同角色的价值
- 企业CTO:可将长文档处理成本降低70%,同时满足数据本地化需求。推荐方案:vLLM部署+SGLang加速,4张A100即可支持256K上下文推理
- 开发者:获得接近闭源模型的性能,同时保留自定义能力。入门代码:
from transformers import AutoModelForCausalLM, AutoTokenizer
model = AutoModelForCausalLM.from_pretrained(
"Qwen/Qwen3-Next-80B-A3B-Instruct",
device_map="auto",
trust_remote_code=True
)
tokenizer = AutoTokenizer.from_pretrained("Qwen/Qwen3-Next-80B-A3B-Instruct")
# 处理超长文档示例
inputs = tokenizer("分析以下代码库结构并生成README...", return_tensors="pt").to(model.device)
outputs = model.generate(**inputs, max_new_tokens=8192)
- 投资者:关注三大机会点:推理优化工具链(如SGLang、vLLM)、垂直领域知识库构建、模型监控与评估平台
部署注意事项
- 硬件要求:最低配置为单张40GB A100(支持32K上下文),推荐配置为4张80GB A100(支持256K上下文+MTP加速)
- 上下文扩展:使用YaRN方法扩展至100万tokens时,需配置:
{
"rope_scaling": {
"rope_type": "yarn",
"factor": 4.0,
"original_max_position_embeddings": 262144
}
}
- 性能调优:安装flash-linear-attention提升推理速度30%,启用MTP需配合最新版vLLM(≥0.5.0.post1)
行业影响与趋势
Qwen3-Next的推出标志着大模型发展从"参数军备竞赛"进入"效率比拼"新阶段。预计未来12个月将出现三个方向的快速迭代:
- 上下文压缩技术:通过文档摘要+关键句提取,使1M tokens处理成为常态
- 硬件协同设计:专用ASIC芯片优化MoE架构,边缘设备也能运行超长上下文模型
- 领域专精化:在法律、医疗等垂直领域出现"10B参数+专业知识库"的高效模型
对于企业而言,现在正是评估混合部署策略的最佳时机——利用Qwen3-Next等开源模型降低边缘场景成本,同时将节省的预算投入核心业务创新。正如一位Fortune 500企业AI负责人所言:"我们不再需要能用10种语言写诗的模型,而需要能准确理解100份合同风险的专家。"
总结
Qwen3-Next-80B-A3B-Instruct-FP8的真正价值,或许不在于打破了多少纪录,而在于它证明了:大模型的未来,不在于更大,而在于更聪明。通过创新的混合注意力机制、超高稀疏MoE架构、多token预测技术和稳定性优化,Qwen3-Next重新定义了大模型效率标准,为企业级应用提供了高性能、低成本的新选择。
随着模型效率的提升和部署门槛的降低,我们有理由相信,大模型技术将加速从"实验室"走向"生产环境",为各行各业带来更广泛的智能化变革。对于企业和开发者而言,现在正是拥抱这一变革的最佳时机,通过Qwen3-Next等高效模型,在降低AI应用成本的同时,挖掘业务创新的新可能。
项目地址:https://gitcode.com/hf_mirrors/Qwen/Qwen3-Next-80B-A3B-Instruct-FP8
创作声明:本文部分内容由AI辅助生成(AIGC),仅供参考





