View:

Content:
1、什么是Activity ?
Activity是android系统设计的应用程序组件,它提供应用程序界面共应用和用户交互,其实就是一个显示界面。包括你所看到的手机屏幕界面或提示框等都属于Activity。 你的应用于用户交互Activity是必不可少的。
2、如何创建自己的Activity ?
@1、继承Activity类
@2、实现onCreate()方法,并在onCreate()方法中调用onContentView()方法定义Activity的布局。
@Override public void onCreate(Bundle savedInstanceState) { super.onCreate(savedInstanceState); setContentView(R.layout.deck); //操作 }
3、如何启动一个Activity?
1)、Activity启动另一个Activity
Intent intent = new Intent(this,YourActivity.class);
/* intent.setAction("re");
intent.putExtra("msg", "you date");
*/
startActivity(intent);
2)、从BroadcastReceiver启动Activity
Intent intent = new Intent(this,YourActivity.class);
intent.setFlags(Intent.FLAG_ACTIVITY_NEW_TASK);
startActivity(intent);
3)、以返回结果的形式启动一个Activity(在新的Activity启动后会有一个反馈给原Activity)
@1. 调用startActivityForResult()方法代替startActivity()方法;
startActivityForResult(intent, PICK_CONTACT_REQUEST);
@2.实现onActivityResult()方法,当心的Activity启动后会返回一个Intent对象
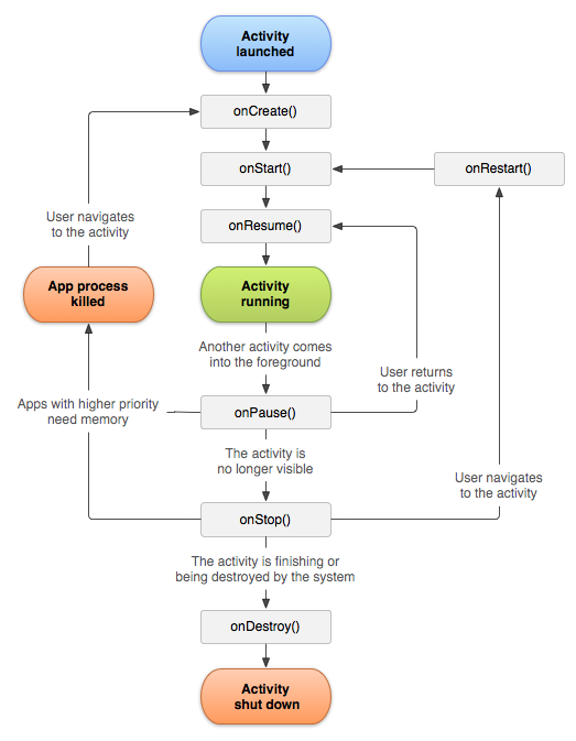
4、Activity生命周期

5、Fragment和Loaders是3.0后提出的,暂时先不了解,以后补上
本文深入解析了Android系统中的Activity组件,包括其概念、创建方式、启动方法及生命周期。详细介绍了如何通过继承Activity类并实现onCreate()方法来定义布局,以及如何使用Intent启动Activity,同时阐述了Activity生命周期的概念。
9万+

被折叠的 条评论
为什么被折叠?



