目录结构:

运行原理:

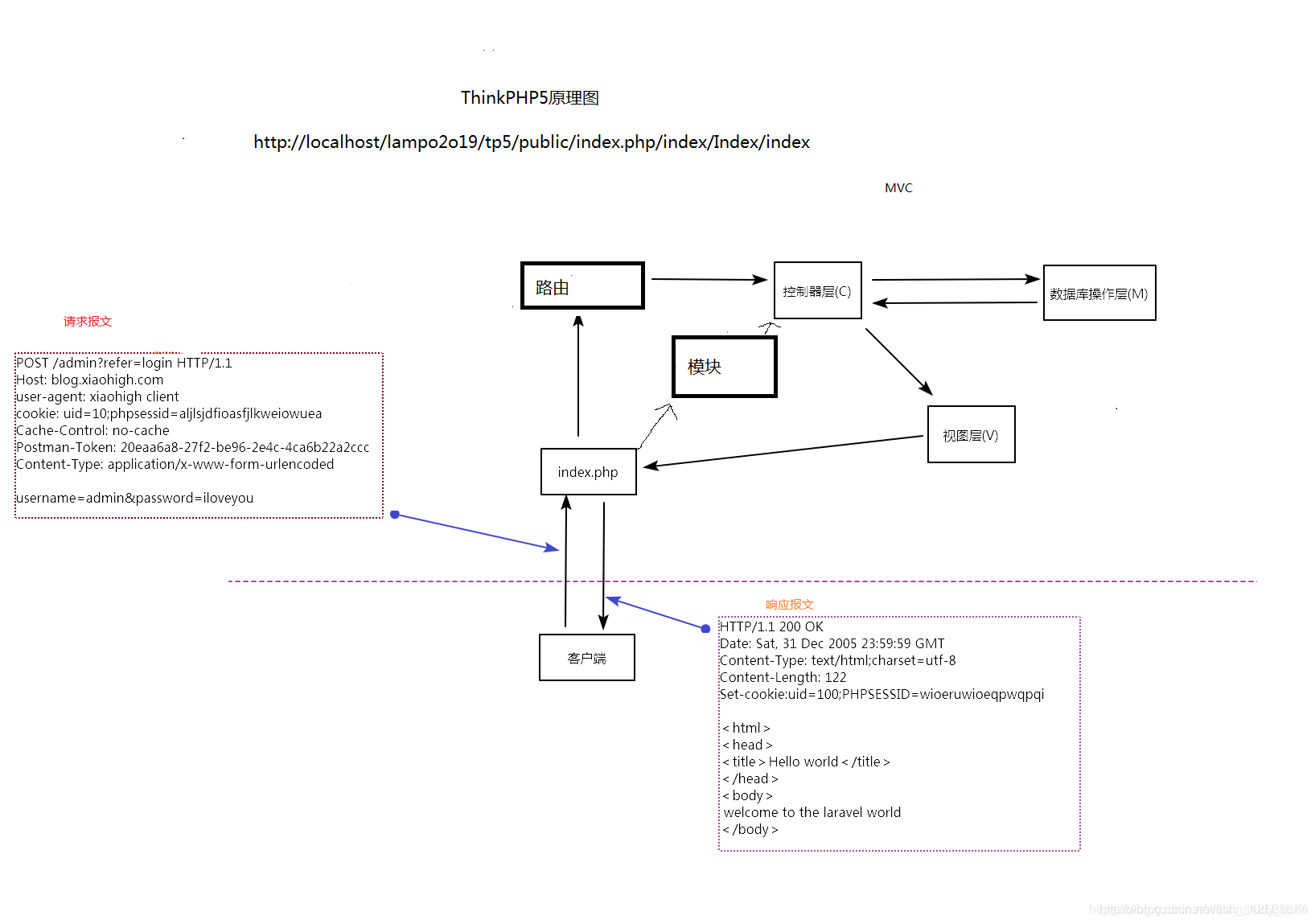
(1)mvc设计模式
m 模型
v 视图
c 控制器
原理:c调度M获取数据,加载视图将数据显示给客户端
(2)模板引擎技术(TP5内置的模板引擎,并不是smarty)
(3)命名空间
namespace app\admin\controller;
app 应用
admin 模块
controller 控制器
TP5里文件命名空间所在路径和文件目录路径相同
在没有开启路由的情况下 访问格式:
http://localhost/tp5/public/index.php/index/Index/index
index.php 入口文件
index 应用下的模块
Index 模块下的控制器
index 控制器下的方法
url 访问:
不支持普通的模式 http://www.tp5.com/index.php?m=index&c=Index&a=add
只支持pathinfo模式 http://www.tp5.com/index.php/index/Index/add?name=junge
pathinfo 模式: 简化url地址,可以提高网站的收录排名,有利于seo优化
开启错误调试:
application/config.php
// 应用调试模式
'app_debug' => true,
// 应用Trace
'app_trace' => true,
路由
(1)普通使用:
Route::rule('路由规则', '模块/控制器/方法', '请求方式', [伪静态设置], [参数类型设置]);
如:Route::rule('/admin/:id', 'admin/Index/index', 'get', ['ext' => 'html'], ['id' => '\d+']);
(2)请求方式路由
Route::get("路由规则","模块/控制器/方法");
格式:
Route::get("/test","index/Index/index");
(3)隐式路由
把所有的访问操作统统交给同一个路由规则(/test)处理
Route::controller("路由规则","模块/控制器");
格式:
Route::controller("/test","index/Index");
(4)路由别名
通过路由别名访问控制器下的所有方法
Route::alias("别名","模块/控制器");
格式:
Route::alias("users","admin/Test");
ThinkPHP5 MVC与路由详解


被折叠的 条评论
为什么被折叠?



