在Kubernetes系统中,组件之间通过HTTP协议进行通信,在不依赖任何中间件的情况下需要保证消息的实时性、可靠性、顺序性等。那么Kubernetes是如何做到的呢?答案就是Informer机制。Kubernetes的其他组件都是通过client-go的Informer机制与Kubernetes API Server进行通信的。
Informer机制架构设计

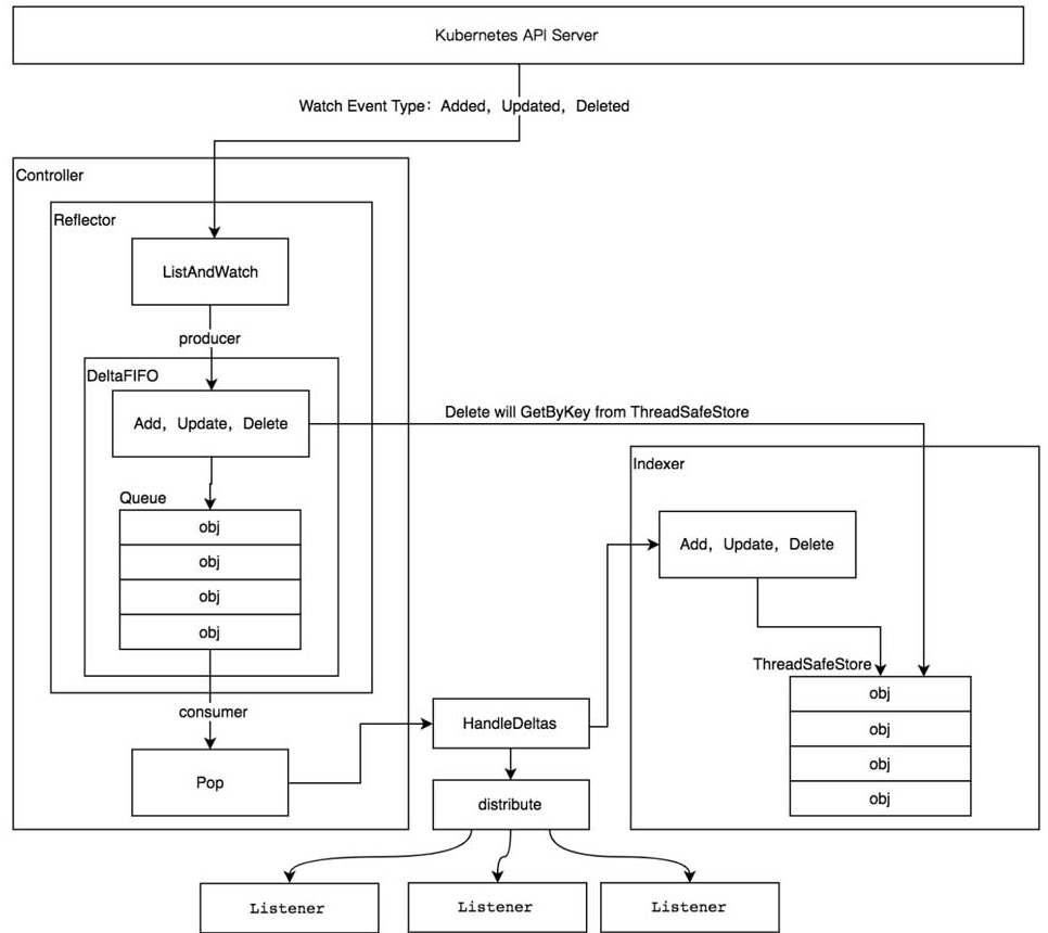
在Informer架构设计中,有多个核心组件,分别介绍如下。
Reflector
Reflector用于监控(Watch)指定的Kubernetes资源,当监控的资源发生变化时,触发相应的变更事件,例如Added(资源添加)事件、Updated(资源更新)事件、Deleted(资源删除)事件,并将其资源对象存放到本地缓存DeltaFIFO中。
DeltaFIFO
DeltaFIFO可以分开理解,FIFO是一个先进先出的队列,它拥有队列操作的基本方法,例如Add、Update、Delete、List、Pop、Close等,而Delta是一个资源对象存储,它可以保存资源对象的操作类型,例如Added(添加)操作类型、Updated(更新)操作类型、Deleted(删除)操作类型、Sync(同步)操作类型等。
Indexer
Indexer是client-go用来存储资源对象并自带索引功能的本地存储,Reflector从DeltaFIFO中将消费出来的资源对象存储至Indexer。Indexer与Etcd集群中的数据完全保持一致。client-go可以很方便地从本地存储中读取相应的资源对象数据,而无须每次从远程Etcd集群中读取,以减轻Kubernetes API Server

最低0.47元/天 解锁文章
1517

被折叠的 条评论
为什么被折叠?



