操作系统实践-5 在Linux-0.11上基于内核栈完成进程切换(附源代码)

本文深入探讨了内核级线程模型,详细解释了内核级线程的切换过程,包括从用户栈到内核栈的转换,以及在Linux-0.11操作系统中如何实现基于内核栈的进程切换,对比了传统基于TSS的切换方式,并介绍了内核级线程的创建和多进程视图。

1 内核级线程模型

1.1 内核级线程概念、图示

  1. 用户级线程的缺点:如果一个用户级线程在内核中阻塞,则这个进程的所有用户级线程将全部阻塞。这就限制了用户级线程的并发程度,从而限制了由并发性带来的计算机硬件工作效率的提升。
  2. 内核级线程由更好的并发性。
  3. 对于多核CPU而言:
    1.用户级线程只是在一个核上跑
    2.两个进程不适合放在处理器中的多个核上执行,因为多核处理器中的多个核通常要共享存储管理部件(MMU)以及Cache,如果把两个进程放在多个核上,在切换进程时候也要切换MMU和Cahe,和单核处理器没什么两样。
    3.属于同一个进程的内核级线程共享同一地址空间、缓存,非常适合。

1.2 内核级线程的切换五段论

1.2.1 从一个栈到一套栈

栈常被用来实现跳转,比如在C语言用栈帧实现函数的跳转,用户级线程用用户栈实现函数的跳转。内核级线程的跳转也应该用栈来实现。正如每个用户级线程都有一个用户栈一样,每个内核级线程都应该有一个用户栈,用来存储用户函数,但是内核栈要进入操作系统,必须也要有一个内核栈,因为内核中也要实现函数的跳转。

  1. 用户栈应该记录的东西:用户代码的执行过程
  2. 内核栈应该记录的东西:用户段的PC指针,用户栈的地址
    在这里插入图片描述

1.2.2 第一阶段-中断进入阶段

中断进入就是int指令,或者硬件中断的中断处理入口。比如int 80系统调用中断的中断处理入口为_system_call,比如硬件中断时钟中断int 20的中断处理入口为_timer_interrupter。中断进入阶段的核心工作是记录当前程序在用户态执行的信息。当前程序的执行信息包括这几个部分:

  1. 用户栈地址SS:SP
  2. 标志寄存器EFLAGS
  3. PC指针CS:IP
  4. 程序执行现场(各种通用寄存器和段寄存器ds,es,fs)

其中1、2、3由中断指令自动保存,4由中断处理函数保存。1、2、3为什么会自动保存呢?在IDT表中存储着中断号对应的中断处理函数的CS和IP,如果Intel处理器判断进入中断处理后的特权级比现在高,则会根据当前任务寄存器TR找到TSS任务段,再从TSS中找到ESP,压栈存储这些信息。(具体说明可以在INTEL编程手册中看到)

eg:

  1. int 0x80的中断入口为system_call.s中的函数,用户态程序通过int 0x80进入内核的时候发生了特权级的变化,故会自动存储1、2、3
  2. 时钟中断入口int 0x20为system_call.s中的_time_interrupute,也为内核代码,如果是程序在用户态发生了int 0x20中断,则会自动存储1、2、3.如果是在内核段发生了int 0x20中断,则不保存,这也是Linux的内核态的进程是不允许被调度的原因。
    在这里插入图片描述
    在这里插入图片描述在这里插入图片描述
    在这里插入图片描述

1.2.3 第二阶段-调用schedule

在中断处理程序中,如果发现当前线程应该让出CPU,系统内核就会调用schedule()函数来完成TCB的切换。schedule主要干以下的事情:

  1. 改变当前进程的状态
  2. 寻找指向目标线程TCB的pnext
  3. 调用switch_to函数切换到pnext去执行

1.2.4 第三阶段-内核栈的切换

即switch_to函数的功能

  1. 把ESP寄存器保存在current指向的TCB中
  2. 从pnext指向的TCB中取出esp字段赋给ESP寄存器

1.2.5 第四阶段-中断返回阶段

这个阶段是为了和中断进入阶段对应,同时为下一阶段做准备。把中断进入阶段中断处理函数压栈的寄存器弹栈
eg:

//_system_call
push %ds
push %es
push %fs
push %edx
push %ecx
push %ebx
//return_from_system_call
popl %ebx
popl %ecx
popl %edx
pop %fs
pop %es
pop %ds

1.2.6 第五阶段-用户栈切换

即用iret指令把int指令压入的ss,esp,eflags,cs,eip弹栈

1.3 内核级线程的创建

内核级线程的创建问题可以转为,将一个线程初始化能切换进去,且切换进去从其入口函数开始执行的样子。具体工作为:

  1. 创建一个TCB,存放内核栈的esp指针
  2. 分配一个内核栈,存放用户态的PC指针、用户栈地址、执行现场
  3. 分配用户栈,存放进入用户态函数时用到的参数内容

做出来这幅图即可
在这里插入图片描述

1.4 Linux-0.11操作系统中的多进程视图

1.4.1 0号进程的创建

  • 0号进程PCB和内核栈的初始化
struct task_struct init_stack = 
...
{{},{},{},},//LDT
{0,PAGESIZE + (long)&init.task,0x10,0,0,0...}//tss
...

LDT的任务是设置进程的地址空间
tss的任务是关联PCB和内核栈(PCB和内核栈放在一页内存中)

  • 0号进程用户栈的初始化

//学完内存管理之后再来看

1.4.2 1号进程的创建

main()
{
	...
	move_to_user_mode();
	if(!fork()){
		init();
	}
	for(;;)pause;
}

在这里插入图片描述

1.4.3 其他进程的创建

void init(void){
	execve("/bin/sh",argv_rc,envp_rc);
	....
}

2 Linux-0.11中的进程切换

执行实际进程切换的任务由 switch_to()宏定义的一段汇编代码完成。在进行切换之前,switch_to() 首先检查要切换到的进程是否就是当前进程,如果是则什么也不做,直接退出。否则就首先把内核全局 变量 current 置为新任务的指针,然后长跳转到新任务的任务状态段 TSS 组成的地址处,造成 CPU执行 任务切换操作。此时CPU会把其所有寄存器的状态保存到当前任务寄存器TR中TSS 段选择符所指向的 当前进程任务数据结构的 tss 结构中,然后把新任务状态段选择符所指向的新任务数据结构中 tss 结构中
的寄存器信息恢复到 CPU中,系统就正式开始运行新切换的任务了。这个过程可参见下图。
在这里插入图片描述

3 基于内核栈完成进程切换

3.1 为什么要修改原有的进程切换方式

Linux-0.11的进程切换不是基于内核栈完成的切换,而是通过intel提供的基于tss的ljmp指令来完成进程的切换。函数switch_to的核心指令ljmp的指令周期有200多个,太慢了。

3.2 要做的内容

  1. 重写switch_to函数
  2. 把switch_to函数与schedule函数链接在一起
  3. 修改fork()。如果不修改fork,那么fork出的新进程无法满足新的switch_to能够切换进入的状态

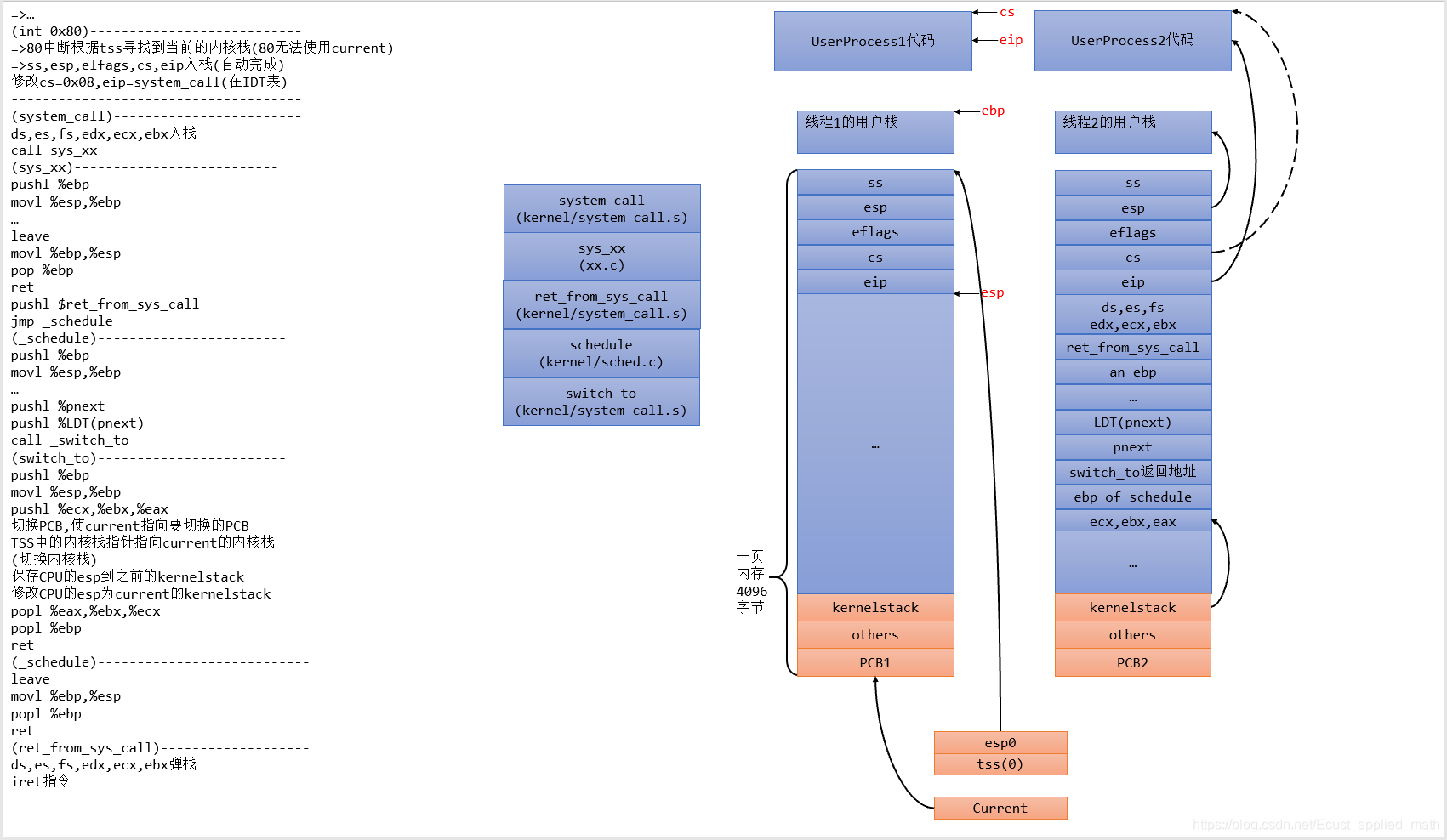
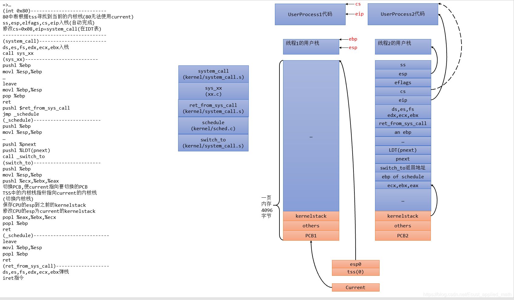
3.3 内核栈切换的图示(精华)

在这里插入图片描述
在这里插入图片描述在这里插入图片描述在这里插入图片描述
在这里插入图片描述
在这里插入图片描述
在这里插入图片描述
在这里插入图片描述
在这里插入图片描述在这里插入图片描述
在这里插入图片描述
在这里插入图片描述
在这里插入图片描述
在这里插入图片描述
在这里插入图片描述
在这里插入图片描述在这里插入图片描述在这里插入图片描述在这里插入图片描述
在这里插入图片描述
在这里插入图片描述
在这里插入图片描述
在这里插入图片描述

3.3 修改PCB的定义和INIT_STACK宏

在Linux-0.11中,内核栈的切换由TSS完成,现在不使用TSS来切换内核栈,所以没有保存内核栈指针的信息。故要在Linux的task_struct添加一个pKernelStack字段,指向内核栈的栈顶。之所以在第四个位置添加,是因为前三个部分设计的硬编码很多,不方便修改。
该文件在/include/linux/sched.h中
在这里插入图片描述
至于内核栈的栈基址,我们把task_struct和内核栈放在同一页内存中。

struct task_struct * p = (sttask_struct *)get_free_page();
"一页内存是4096 Bytes,PAGE_SIZE = 4096"
p->kernlstack = (long *)(PAGE_SIZE + (long)p)
"(long)p + 4096即为栈指针" 

因为修改了PCB,还要修改INIT_STACK宏,给0号进程的pKernelStack设定初值。
在这里插入图片描述

3.4 重写switch_to

原来的switch_to是位于sched.h中的,现在要修改switch_to,因为内核栈涉及到精细的控制,所以要用汇编来实现switch_to,所以把switch_to放到systemcall.s中实现是最合适的。
switch_to的核心工作是:

  1. 切换PCB
    把current指向要切换进入的PCB,用一个寄存器保存current
  2. TSS中内核栈指针的重写
    虽然现在不用TSS了,但是Intel的int指令还是要用到tss,解决方法是所有的进程共用0号进程的TSS,当要切换到B进程时,就把B的内核栈栈顶放到TSS中,以供int指令使用
  3. 切换内核栈
    把ESP保存在当前PCB的pKernelStack字段,把目标PCB的pKernelStack字段赋给ESP。
  4. 切换LDT
    这个需要用_LDT(pNext)宏传递给switch_to,所以现在的switch_to需要两个参数。switch_to(pNext,_LDT(pNext))
    具体的工作如下:
  • 删除sched.h中的switch_to
    在这里插入图片描述
  • 在sched.h中引入汇编的switch_to,参数类型不重要,C不做强制的类型检查。在这里插入图片描述
  • 在system_call中修改硬编码,以后还要用到tss中的内核栈基址esp0的偏移ESP0 = 4,一并添加。
    在这里插入图片描述
  • 在system_call中引入C的全局变量current、tss、last_used_math(数学工具,与主题无关)。在这里插入图片描述
  • 编写_switch_to并且声明其为全局变量在这里插入图片描述在这里插入图片描述

3.5 修改schedule()函数

switch_to函数修改了定义,需要两个参数,故sched.c中的schedule函数也要修改一下。并且在sched.c中要添加一个全局变量tss

struct tss_struct * tss = &(init_task.task.tss);
void schedule(void)
{
	int i,next,c;
	struct task_struct ** p;
	struct task_struct * pnext;//初始化,默认下个进程就是当前进程

/* check alarm, wake up any interruptible tasks that have got a signal */

	for(p = &LAST_TASK ; p > &FIRST_TASK ; --p)
		if (*p) {
			if ((*p)->alarm && (*p)->alarm < jiffies) {
					(*p)->signal |= (1<<(SIGALRM-1));
					(*p)->alarm = 0;
				}
			if (((*p)->signal & ~(_BLOCKABLE & (*p)->blocked)) &&
			(*p)->state==TASK_INTERRUPTIBLE)
				(*p)->state=TASK_RUNNING;
		}

/* this is the scheduler proper: */

	while (1) {
		c = -1;
		next = 0;
		pnext = task[next];/*pnext默认指向,如果不添加此条语句,则无法切换进程,出现卡死现象*/
		i = NR_TASKS;
		p = &task[NR_TASKS];
		while (--i) {
			if (!*--p)
				continue;
			if ((*p)->state == TASK_RUNNING && (*p)->counter > c){
				c = (*p)->counter, next = i;
				pnext = *p;
			}
		}
		if (c) break;
		for(p = &LAST_TASK ; p > &FIRST_TASK ; --p)
			if (*p)
				(*p)->counter = ((*p)->counter >> 1) +
						(*p)->priority;
	}
	switch_to(pnext,_LDT(next));
}

3.5 修改fork

对fork修改的核心是对子进程内核栈的初始化。fork的核心实现是copy_process,定义在/kernel/fork.c中,一定要注意顺序。下面是对其的修改

extern void first_return_from_kernel(void);
int copy_process(int nr,long ebp,long edi,long esi,long gs,long none,
		long ebx,long ecx,long edx,
		long fs,long es,long ds,
		long eip,long cs,long eflags,long esp,long ss)
{
	struct task_struct *p;
	int i;
	struct file *f;

	p = (struct task_struct *) get_free_page();
	long* krnstack;
	
	if (!p)
		return -EAGAIN;
	
	task[nr] = p;
	*p = *current;	/* NOTE! this doesn't copy the supervisor stack */
	p->state = TASK_UNINTERRUPTIBLE;
	p->pid = last_pid;
	p->father = current->pid;
	p->counter = p->priority;
	p->signal = 0;
	p->alarm = 0;
	p->leader = 0;		/* process leadership doesn't inherit */
	p->utime = p->stime = 0;
	p->cutime = p->cstime = 0;
	p->start_time = jiffies;
	p->tss.back_link = 0;
	p->tss.esp0 = PAGE_SIZE + (long) p;
	p->tss.ss0 = 0x10;
	p->tss.eip = eip;
	p->tss.eflags = eflags;
	p->tss.eax = 0;
	p->tss.ecx = ecx;
	p->tss.edx = edx;
	p->tss.ebx = ebx;
	p->tss.esp = esp;
	p->tss.ebp = ebp;
	p->tss.esi = esi;
	p->tss.edi = edi;
	p->tss.es = es & 0xffff;
	p->tss.cs = cs & 0xffff;
	p->tss.ss = ss & 0xffff;
	p->tss.ds = ds & 0xffff;
	p->tss.fs = fs & 0xffff;
	p->tss.gs = gs & 0xffff;
	p->tss.ldt = _LDT(nr);
	p->tss.trace_bitmap = 0x80000000;
	if (last_task_used_math == current)
		__asm__("clts ; fnsave %0"::"m" (p->tss.i387));
	if (copy_mem(nr,p)) {
		task[nr] = NULL;
		free_page((long) p);
		return -EAGAIN;
	}
	/* 内核栈的初始化语句必须放在copy的后面 */
	krnstack = (long *) (PAGE_SIZE + (long) p);
    *(--krnstack) = ss & 0xffff;
    *(--krnstack) = esp;
    *(--krnstack) = eflags;
    *(--krnstack) = cs & 0xffff;
    *(--krnstack) = eip;
	*(--krnstack) = ds & 0xffff;
	*(--krnstack) = es & 0xffff;
	*(--krnstack) = fs & 0xffff;
	*(--krnstack) = gs & 0xffff;
	*(--krnstack) = esi;
	*(--krnstack) = edi;
	*(--krnstack) = edx;
	*(--krnstack) = first_return_from_kernel;
    *(--krnstack) = ebp;
    *(--krnstack) = ecx;
    *(--krnstack) = ebx;
    *(--krnstack) = 0;
	p->pKernelStack = krnstack;
	for (i=0; i<NR_OPEN;i++)
		if ((f=p->filp[i]))
			f->f_count++;
	if (current->pwd)
		current->pwd->i_count++;
	if (current->root)
		current->root->i_count++;
	if (current->executable)
		current->executable->i_count++;
	set_tss_desc(gdt+(nr<<1)+FIRST_TSS_ENTRY,&(p->tss));
	set_ldt_desc(gdt+(nr<<1)+FIRST_LDT_ENTRY,&(p->ldt));
	p->state = TASK_RUNNING;	/* do this last, just in case */
	return last_pid;
}

还要在systemcall中编写first_return_from_kernel并声明位全局变量。这里注意fork出的新的进程使用first_return_from_kernel,原因以后再写//。
在这里插入图片描述

3.6 编译运行

在这里插入图片描述
在这里插入图片描述
在这里插入图片描述

4 归纳总结

4.1 遇到的问题

4.1.1 汇编语言怎么调用C语言声明的全局变量?

如果在C语言中定义了全局变量A。

int A;

在汇编中引入的方式为:

.extern _A;

4.1.2 C语言如何调用汇编语言的函数?

如果在汇编中定义了_func,想要C引用func,则需要声明其为全局的。

.globl _func
_func:
	...
	ret

在C中可以这样使用,注意下划线

extern ret_type func(argtype arg1,....)

4.1.3. pop和popl到底是怎么工作的?即如果push 32位,pop 16位是怎么协调的?

在fork的编写中我们可以看到,内核栈初始化时压栈的全为32位数,而ss,cs,ds,es,fs,gs是16位的,那么在first_return_from_kernel中的pop %gs,pop% fs…以及iret指令弹栈的时候也是pop %gs是把32位数弹出不用某16位,还是仅仅弹出16位呢?答案肯定是弹出32位,放弃高16位。为什么呢?
查阅intel编程手册,发现了答案,32位处理器的POP是32位的,如果POP到16位的寄存器,会自动过滤高16位。
在这里插入图片描述

4.2 再谈fork

如果进程A调用fork()创建一个新的进进程B,则

  • B与A共享一个用户栈。
  • 在fork返回时,子进程的eax为当时pushl的0,父进程为pid。
  • B可以调用exec族函数来创建一个用户栈,执行自己的程序。

fork中父子进程对应关系

5 代码地址

代码地址
https://github.com/ecustlmc/linux-0.11-lab/tree/schedule_with_kernel_stack

评论
成就一亿技术人!
拼手气红包6.0元
还能输入1000个字符
 
红包 添加红包
表情包 插入表情
 条评论被折叠 查看
添加红包

请填写红包祝福语或标题

红包个数最小为10个

红包金额最低5元

当前余额3.43前往充值 >
需支付:10.00
成就一亿技术人!
领取后你会自动成为博主和红包主的粉丝 规则
hope_wisdom
发出的红包
实付
使用余额支付
点击重新获取
扫码支付
钱包余额 0

抵扣说明:

1.余额是钱包充值的虚拟货币,按照1:1的比例进行支付金额的抵扣。
2.余额无法直接购买下载,可以购买VIP、付费专栏及课程。

余额充值