参考书籍《并发编程的艺术》 -------方腾飞
博客: https://blog.youkuaiyun.com/anla_/article/details/78838860
锁的全面解析 (非常全)值得细细研究 (重要1.8)
在Java中,也有适用与并发情况下
Map的 HashTable类
Collections包装的synchronizedMap 方法。
二者原理基本一直,都是在HashMap基础上,给方法加上synchronized关键字,同时控制访问。
给方法加上synchronized,锁住的是整个集合对象,其他的线程都无法访问了,性能会受到很大的影响。
ConcurrentHashMap定义:
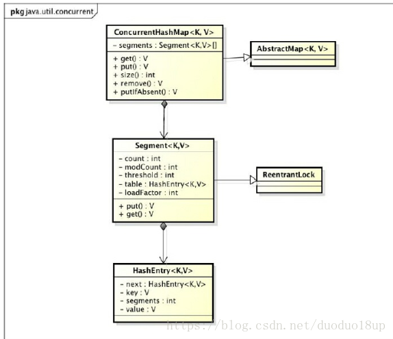
- Java7 利用了ReentrantLock的Segment数组实现,在ConcurrentHashMap里扮演锁的角色。
- Java8中,则是使用CAS+synchronized实现,而其上锁的,则是table数组的一个元素。
二者在分段锁的思想上基本是一致的,均是对节点加锁,Java7引入了一个Segment来作为控制访问的锁,Java8则直接使用优化后的synchronized作为锁。
另一个方面,Java8中的ConcurrentHashMap实现,在存储结构上,也和HashMap趋于一致。数组+链表+红黑树形式进行存储。
1.7的类图:

属性&结构
基本的初始大小initialCapacity,加载因子loadFactor,数组和红黑树转化的阈值
(TREEIFY_THRESHOLD = 8,UNTREEIFY_THRESHOLD = 6)均与HashMap里面一致。
说说ConcurrentHashMap里面几个重要的属性字段:
//table数组
transient volatile Node<K,V>[] table;
//扩容的下一个数组,最终会table=nextTable进行赋值。
private transient volatile Node<K,V>[] nextTable;
//控制标识符,在不同的地方有不同用途,而且它的取值不同,也代表不同的含义。
private transient volatile int sizeCtl;
//辅助计数,计算size大小
private transient volatile CounterCell[] counterCells;
sizeCtl:
- 负数代表正在进行初始化或扩容操作
- 1代表正在初始化
- N 表示有N-1个线程正在进行扩容操作
- 正数或0代表hash表还没有被初始化,这个数值表示初始化或下一次进行扩容的大小
几个内部类:
- Node:继承自Map.Entry,存储键值对,数组的节点。
- TreeNode:继承自Node,用作红黑树的节点,当发生hash冲突时候,首先会转化为链表存储,当链表节点个数超过8时候,就会转化为红黑树存储。
- TreeBin:继承自该类并不负责key-value的键值对包装,它用于在链表转换为红黑树时包装TreeNode节点,也就是说ConcurrentHashMap红黑树存放是TreeBin,不是TreeNode。该类封装了一系列红黑树插入删除以及维持平衡的方法,包括putTreeVal、lookRoot、UNlookRoot、remove、balanceInsetion、balanceDeletion。
- ForwardingNode:该类仅仅只存活在ConcurrentHashMap扩容操作时。只是一个标志节点,并且指向nextTable,它提供find方法而已。该类也是继承Node节点,其hash为-1,key、value、next均为null。
ConcurrentHashMap的几个方法:
initTable()
初始化是发生在插入的时候,例如put、merge、compute、computeIfAbsent、computeIfPresent操作时。
/**
* 初始化表的方法。
*/
private final Node<K,V>[] initTable() {
Node<K,V>[] tab; int sc;
while ((tab = table) == null || tab.length == 0) {
//只有当表还尚未初始化的时候,
if ((sc = sizeCtl) < 0)
//sizeCtl<0,说明正在初始化或者扩容,那就先休眠,自旋等一会。
Thread.yield(); // lost initialization race; just spin
else if (U.compareAndSwapInt(this, SIZECTL, sc, -1)) {
//成功把sizeCtl设为-1,即告诉别人正在扩容
try {
if ((tab = table) == null || tab.length == 0) {
int n = (sc > 0) ? sc : DEFAULT_CAPACITY; //设置容量
@SuppressWarnings("unchecked")
Node<K,V>[] nt = (Node<K,V>[])new Node<?,?>[n]; //初始化n大小数组。
table = tab = nt; //把其复制给table。
sc = n - (n >>> 2); //sc为n的一半。
}
} finally {
//重新复制给sizeCtl。
sizeCtl = sc;
}
break;
}
}
return tab;
}
put操作
put操作算是ConcurrentHashMap里面一个比较核心方法,并发不安全问题也主要出现在这里面,接下来仔细看看:
public V put(K key, V value) {
return putVal(key, value, false);
}
final V putVal(K key, V value, boolean onlyIfAbsent) {
if (key == null || value == null) throw new NullPointerException(); //kv,不能为null。
int hash = spread(key.hashCode()); //通过key,执行spread方法,获得hash值。
int binCount = 0; //用来标识是用哪种方法存储,冲突链表或者二叉树
for (Node<K,V>[] tab = table;;) {
Node<K,V> f; int n, i, fh;
if (tab == null || (n = tab.length) == 0) //如果tab为null,就初始化。
tab = initTable();
else if ((f = tabAt(tab, i = (n - 1) & hash)) == null) { //表已经初始化,但是特定位置为null,还没有节点。
if (casTabAt(tab, i, null,new Node<K,V>(hash, key, value, null))) //cas方法,把一个新的node插入到tab里面,并且next为null。成功就退出循环
break;
}
else if ((fh = f.hash) == MOVED) //如果这个位置的hash值是MOVED,也就是-1;帮助它扩容。
tab = helpTransfer(tab, f);
else { //另外一种情况,有竞争。,用synchronized,给tab[i]这个节点加锁。
V oldVal = null;
synchronized (f) {
if (tabAt(tab, i) == f) { //再次验证下,这个位置这个节点是不是f。
if (fh >= 0) { //表示对链表操作。
binCount = 1;
for (Node<K,V> e = f;; ++binCount) { //依次往下寻找 自旋状态,用e存储f
K ek;
if (e.hash == hash &&((ek = e.key) == key || (ek != null && key.equals(ek)))) { //key和内容均等,那么就是替换
oldVal = e.val;
if (!onlyIfAbsent) //如果允许相等就替换的话,那么就替换。
e.val = value;
break;
}
Node<K,V> pred = e; //把e换为e.next,那么就是往后面节点插一个。
if ((e = e.next) == null) {
pred.next = new Node<K,V>(hash, key,
value, null);
break;
}
}
} //说明是二叉树节点状态
else if (f instanceof TreeBin) {
//看f是不是二叉树状态。
Node<K,V> p;
binCount = 2;
if ((p = ((TreeBin<K,V>)f).putTreeVal(hash, key,value)) != null) {
//转化为TreeBin后,插入二叉树节点。
oldVal = p.val;
if (!onlyIfAbsent)
p.val = value;
}
}
}
}
if (binCount != 0) {
if (binCount >= TREEIFY_THRESHOLD)
//检测是否需要把链表转化为二叉树操作。
treeifyBin(tab, i);
if (oldVal != null)
return oldVal;
break;
}
}
}
//总数+1
addCount(1L, binCount);
return null;
}
和HashMap插入思想在结构上一致,通过判定为二叉树还是链表节点,从而进行不同的插入。
当插入时,会用synchronized来锁着table[i]节点,也就是一串子节点都被锁住了。
接下来就会进行不同情况的插入。
size操作
上面put方法里面,涉及到两个方法helpTransfer 和addCount 方法,这两个方法,都是有关扩容操作
通过size得到的结果,是不准确的,即无法完全准确的获取ConcurrentHashMap的容量,
因为是多线程的,所以完全有可能发生变化。
看看size方法定义:public int size() {
long n = sumCount();
return ((n < 0L) ? 0 :
(n > (long)Integer.MAX_VALUE) ? Integer.MAX_VALUE :
(int)n);
}
final long sumCount() { //把所有CounterCell里面的值都加一遍,那么就是它的大小了
CounterCell[] as = counterCells; CounterCell a;
long sum = baseCount;
if (as != null) {
for (int i = 0; i < as.length; ++i) {
if ((a = as[i]) != null)
sum += a.value;
}
}
return sum;
}
@sun.misc.Contended static final class CounterCell {
volatile long value;
CounterCell(long x) { value = x; }
}
CounterCell,又是什么时候初始化,以及什么时候改变里面的值呢?
put方法里面有个addCount 方法。
这个方法做了2件事,一是增加当前put锁节点的CounterCell的值,第二个是判断需不需要扩容。
private final void addCount(long x, int check) {
CounterCell[] as; long b, s;
if ((as = counterCells) != null ||
!U.compareAndSwapLong(this, BASECOUNT, b = baseCount, s = b + x)) {
//counterCells不为null时候,或者,当counterCells为null,并且将baseCount设置为baseCount+x失败。说明并发了
CounterCell a; long v; int m;
boolean uncontended = true;
if (as == null || (m = as.length - 1) < 0 ||
(a = as[ThreadLocalRandom.getProbe() & m]) == null ||
!(uncontended = U.compareAndSwapLong(a, CELLVALUE, v = a.value, v + x))) {
//as不为null,并且CAS替换cellValue失败,就增加当前替换节点的CounterCell的value值
fullAddCount(x, uncontended);
return;
}
if (check <= 1)
return;
s = sumCount(); //否则,s=sumCount()
}
//以下则为检测是否需要扩容的代码
if (check >= 0) {
Node<K,V>[] tab, nt; int n, sc;
while (s >= (long)(sc = sizeCtl) && (tab = table) != null &&
(n = tab.length) < MAXIMUM_CAPACITY) {
//需要扩容
int rs = resizeStamp(n); //对n进行或运算
if (sc < 0) {
if ((sc >>> RESIZE_STAMP_SHIFT) != rs || sc == rs + 1 ||
sc == rs + MAX_RESIZERS || (nt = nextTable) == null ||
transferIndex <= 0)
break;
if (U.compareAndSwapInt(this, SIZECTL, sc, sc + 1))
//更改sizeCtl,进行扩容。别人已经开始了,则我同时共享这个nextTable一起扩。
transfer(tab, nt);
}
else if (U.compareAndSwapInt(this, SIZECTL, sc,
(rs << RESIZE_STAMP_SHIFT) + 2))
transfer(tab, null);
s = sumCount();
}
}
}
首先尝试增加baseCount,否则利用fullAddCount进行添加,fullAddCount通过获得ThreadLocal中probe从而来增加本节点的CountCell值。而里面的具体操作则是线程安全的,利于原子性控制cellsBusy的状态来进行加锁解锁
扩容transfer
private final void transfer(Node<K,V>[] tab, Node<K,V>[] nextTab) {
int n = tab.length, stride;
if ((stride = (NCPU > 1) ? (n >>> 3) / NCPU : n) < MIN_TRANSFER_STRIDE)
stride = MIN_TRANSFER_STRIDE; //
if (nextTab == null) { // 初始化操作。
try {
@SuppressWarnings("unchecked")
Node<K,V>[] nt = (Node<K,V>[])new Node<?,?>[n << 1]; //构造一个nextTable对象 它的容量是原来的两倍
nextTab = nt;
} catch (Throwable ex) { // try to cope with OOME
sizeCtl = Integer.MAX_VALUE;
return;
}
nextTable = nextTab;
transferIndex = n;
}
int nextn = nextTab.length;
ForwardingNode<K,V> fwd = new ForwardingNode<K,V>(nextTab); ////构造一个连节点指针 用于标志位
boolean advance = true; //并发扩容的关键属性 如果等于true 说明这个节点已经处理过
boolean finishing = false; // 判断是否完全完成。
for (int i = 0, bound = 0;;) {
Node<K,V> f; int fh;
while (advance) { //这个while循环体的作用就是在控制i-- 通过i--可以依次遍历原hash表中的节点
int nextIndex, nextBound;
if (--i >= bound || finishing)
advance = false;
else if ((nextIndex = transferIndex) <= 0) {
i = -1;
advance = false;
}
else if (U.compareAndSwapInt
(this, TRANSFERINDEX, nextIndex,
nextBound = (nextIndex > stride ?
nextIndex - stride : 0))) {
bound = nextBound;
i = nextIndex - 1;
advance = false;
}
}
if (i < 0 || i >= n || i + n >= nextn) {
int sc;
if (finishing) { //如果所有的节点都已经完成复制工作 就把nextTable赋值给table
nextTable = null;
table = nextTab;
sizeCtl = (n << 1) - (n >>> 1); ////扩容阈值设置为原来容量的1.5倍 依然相当于现在容量的0.75倍
return;
}
//利用CAS方法更新这个扩容阈值,在这里面sizectl值减一,说明新加入一个线程参与到扩容操作
if (U.compareAndSwapInt(this, SIZECTL, sc = sizeCtl, sc - 1)) {
if ((sc - 2) != resizeStamp(n) << RESIZE_STAMP_SHIFT)
return;
finishing = advance = true;
i = n; // recheck before commit
}
}
//如果遍历到的节点为空 则放入ForwardingNode指针
else if ((f = tabAt(tab, i)) == null)
advance = casTabAt(tab, i, null, fwd);
////如果遍历到ForwardingNode节点 说明这个点已经被处理过了 直接跳过,所以这就是能够并发的扩容!
else if ((fh = f.hash) == MOVED)
advance = true; // already processed
else {
synchronized (f) { //节点上锁
if (tabAt(tab, i) == f) {
Node<K,V> ln, hn;
if (fh >= 0) { //链表节点。
//以下的部分在完成的工作是构造两个链表
int runBit = fh & n;
Node<K,V> lastRun = f;
for (Node<K,V> p = f.next; p != null; p = p.next) {
int b = p.hash & n;
if (b != runBit) {
runBit = b;
lastRun = p;
}
}
if (runBit == 0) {
ln = lastRun;
hn = null;
}
else {
hn = lastRun;
ln = null;
}
for (Node<K,V> p = f; p != lastRun; p = p.next) {
int ph = p.hash; K pk = p.key; V pv = p.val;
if ((ph & n) == 0)
ln = new Node<K,V>(ph, pk, pv, ln);
else
hn = new Node<K,V>(ph, pk, pv, hn);
}
setTabAt(nextTab, i, ln); //在nextTable的i位置上插入一个链表
setTabAt(nextTab, i + n, hn); //在nextTable的i+n的位置上插入另一个链表
setTabAt(tab, i, fwd); //在table的i位置上插入forwardNode节点 表示已经处理过该节点
advance = true; //设置advance为true 返回到上面的while循环中 就可以执行i--操作
}
//二叉树节点。
else if (f instanceof TreeBin) {
TreeBin<K,V> t = (TreeBin<K,V>)f;
TreeNode<K,V> lo = null, loTail = null;
TreeNode<K,V> hi = null, hiTail = null;
int lc = 0, hc = 0;
//构造正序和反序两个链表
for (Node<K,V> e = t.first; e != null; e = e.next) {
int h = e.hash;
TreeNode<K,V> p = new TreeNode<K,V>
(h, e.key, e.val, null, null);
if ((h & n) == 0) {
if ((p.prev = loTail) == null)
lo = p;
else
loTail.next = p;
loTail = p;
++lc;
}
else {
if ((p.prev = hiTail) == null)
hi = p;
else
hiTail.next = p;
hiTail = p;
++hc;
}
}
//检验是否需要转化为链表进行存储。
ln = (lc <= UNTREEIFY_THRESHOLD) ? untreeify(lo) :
(hc != 0) ? new TreeBin<K,V>(lo) : t;
hn = (hc <= UNTREEIFY_THRESHOLD) ? untreeify(hi) :
(lc != 0) ? new TreeBin<K,V>(hi) : t;
setTabAt(nextTab, i, ln);
setTabAt(nextTab, i + n, hn);
setTabAt(tab, i, fwd);
advance = true;
}
}
}
}
}
}
nextTable是全局变量,对于多线程,也是能够进行扩容的,可以这样理解,“多一个线程就多一份力量”,当然是在一定条件下。步骤如下:
- 检查nextTable是否为null,如果是,则初始化nextTable,容量为table的两倍。
- 自旋遍历节点,直到finished:节点从table复制到nextTable中,支持并发,思路如下:
- 如果节点 f 为null,则插入ForwardingNode(采用Unsafe.compareAndSwapObjectf方法实现),从而别的线程不会走到这个节点。
- 如果f为链表的头节点(fh >= 0),则先构造两个链表,通过hash值第n位不同区分
(ph & n) == 0,然后把他们分别放在nextTable的i和i + n位置,并将ForwardingNode 插入原节点位置,代表已经处理过了 - 如果f为TreeBin节点,同样也是构造两课树 ,同时需要判断是否需要进行unTreeify()操作,并把处理的结果分别插入到nextTable的i 和i+nw位置,并插入ForwardingNode 节点
- 所有节点复制完成后,则将table指向nextTable,同时更新sizeCtl = nextTable的0.75倍,完成扩容过程
为什么能够并发的扩容,并且能够“帮助”别的线程一起扩容?
再看helpTransfer方法:
final Node<K,V>[] helpTransfer(Node<K,V>[] tab, Node<K,V> f) {
Node<K,V>[] nextTab; int sc;
//tab不为null,并且传进来这个f正在扩容,next不为null。
if (tab != null && (f instanceof ForwardingNode) &&
(nextTab = ((ForwardingNode<K,V>)f).nextTable) != null) {
int rs = resizeStamp(tab.length); //或运算获得rs
while (nextTab == nextTable && table == tab &&
(sc = sizeCtl) < 0) {
if ((sc >>> RESIZE_STAMP_SHIFT) != rs || sc == rs + 1 ||
sc == rs + MAX_RESIZERS || transferIndex <= 0)
//扩容完成了。
break;
if (U.compareAndSwapInt(this, SIZECTL, sc, sc + 1)) {
//当前线程扩容大军。
transfer(tab, nextTab);
break;
}
}
return nextTab;
}
return table;
}
可以这样理解,有个nextTable,用于指向下一个扩容之后的数组。
如下面的图: 
- 假设一个线程A正在复制节点1的数据,到table中,那么此时,它把节点1给锁住了,并且标识为ForwardingNode,也就是hash值为MOVED。
- 由于没有对整个ConcurrentHashMap加锁,当线程2也能访问这个table,来了后它也尝试扩容,当进行第一个时候,诶,发现有人在扩容,我得先棒棒它。
- 但是节点1有人在扩,进不去,那我就去节点2扩容,如果此时节点2也有人占了,那么就节点3依次往后。
由于每次获取获取某一个节点f只能为一个线程,所以最终保证了线程的安全,并且能让其他线程来辅助扩容。
get方法
get方法并不涉及到线程安全,因为并没有对table数组结构造成修改,所以思想直接计算hash函数获得即可:
public V get(Object key) {
Node<K,V>[] tab; Node<K,V> e, p; int n, eh; K ek;
int h = spread(key.hashCode());
if ((tab = table) != null && (n = tab.length) > 0 &&
(e = tabAt(tab, (n - 1) & h)) != null) {
//通过(n-1)&h 算法,发现这里有值。
if ((eh = e.hash) == h) {
if ((ek = e.key) == key || (ek != null && key.equals(ek)))
//就是这个
return e.val;
}
else if (eh < 0)
//eh小于0,那么就通过next去找,也就是链表方式。
return (p = e.find(h, key)) != null ? p.val : null;
//正常eh>0时候,通过next去找。
while ((e = e.next) != null) {
if (e.hash == h &&
((ek = e.key) == key || (ek != null && key.equals(ek))))
return e.val;
}
}
return null;
}
hash算法
和HashMap类似,我觉得除了上述讲的基于HashMap结构,Doug Lea给我们展示了一个新的线程安全的容器,并且是基于synchronized!当然synchronized也是经过了很多的优化才能在ConcurrentHashMap中替代ReentrantLock。
ConcurrentHash的散列函数比较有意思:(n - 1) & h ,
主要是在扩容的时候,和HashMap一样,也是2的倍数。并且是支持并发扩容,利用hash&n 为0或者1来把节点上的链式存储一分为2存储。插入到i和i+n的位置。保证了正确性的同时也保证了效率。

本文详细剖析了Java8中ConcurrentHashMap的实现机制,包括其内部结构、关键属性及核心方法,如初始化、put操作、size计算、get方法等,并探讨了其线程安全性和并发扩容策略。
456

被折叠的 条评论
为什么被折叠?



