思维导图学习—计算机相关思维导图(1)
1. 计算机概论思维导图:下载地址

2. 计算机系统基础思维导图:下载地址

3. 计算机组成与系统架构思维导图:下载地址

4. 计算机组成原理思维导图:下载地址

5. 计算机网络思维导图:下载地址

6. 计算机网络第一章思维导图:下载地址

7. 计算机网络第二章思维导图:下载地址
8. 计算机网络第三章思维导图:下载地址
9. 计算机网络第四章思维导图:下载地址

10. 计算机网络第五章思维导图:下载地址

11. 计算机网络编程思维导图:下载地址

12. 计算机数据链路层思维导图:下载地址

13. 计算机物理层思维导图:下载地址
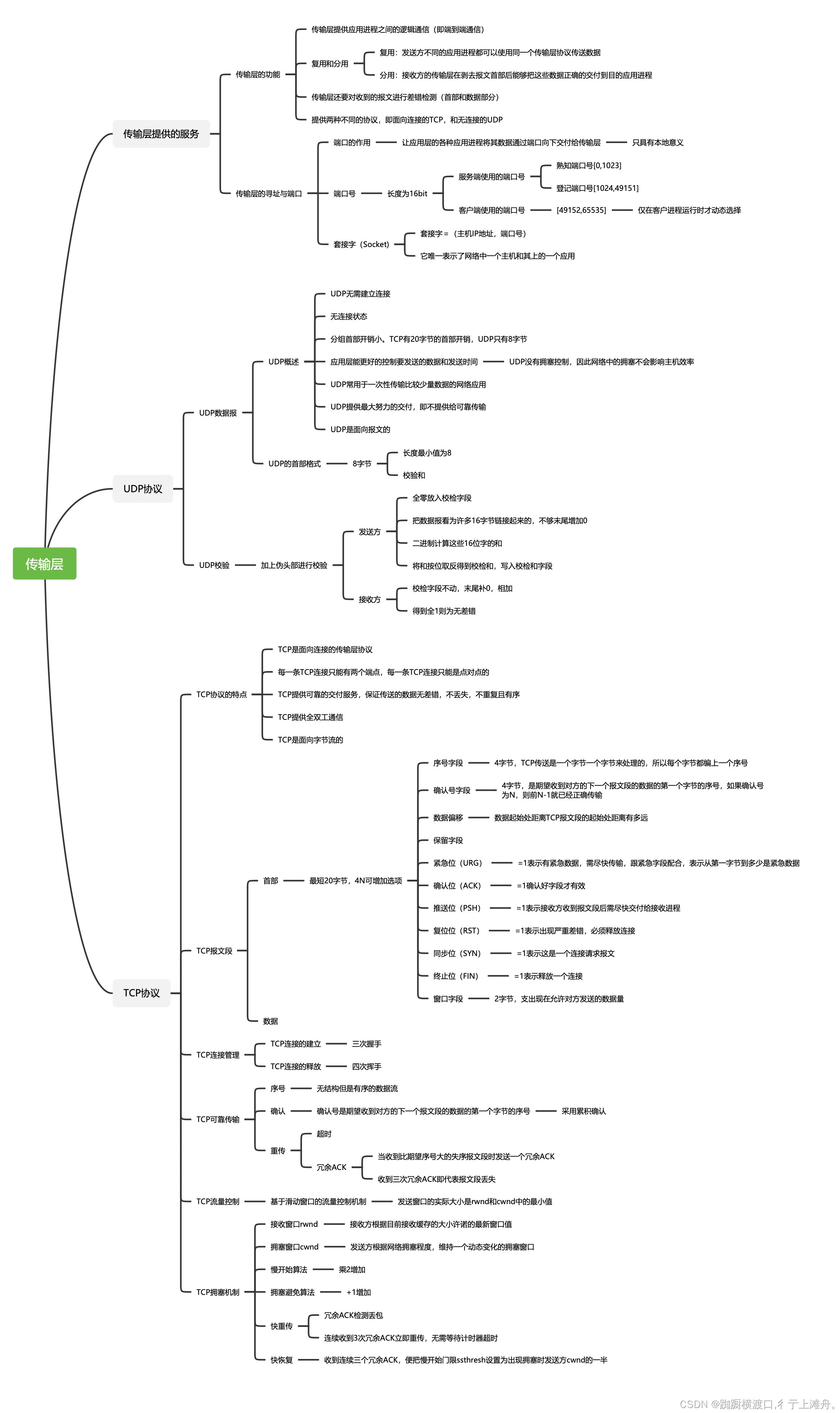
14. 计算机传输层思维导图:下载地址
15. 计算机TCP/IP思维导图:下载地址

16. 计算机IPC思维导图:下载地址


这篇博客汇总了16张关于计算机基础知识的思维导图,包括计算机概论、系统基础、组成原理、网络等多个章节,旨在帮助读者系统学习和理解计算机相关知识。
7147

被折叠的 条评论
为什么被折叠?



