1 概述
xfire是webservice的一个实现框架,是apache旗下CXF的前身,是一个比较被广泛使用的webservice框架,网上有很多关于如何使用xfire或cxf的hello world案例,但是对于它是如何运行起来的介绍比较少,最近在排查问题时对xfire的代码进行了debug,因而对xfire的运行有了大概了解,在此进行下简单总结。
2 Service
xfire作为webservice的实现框架,首当其冲的要先了解下xfire是如何将系统中的一个个功能各异的interface抽象成了具有共同行为和属性的service。
在xfire中是用org.codehaus.xfire.service.Service这个类来表示抽象出来的结果,我们首先了解下继承结构图,可以看到其主要实现了两个接口:Visitable和HandlerSupport,继承了一个类AbstractContext。下面我们先分别了解下他们所描述的内容,那么他们合起来就会知道Service主要干了什么。
2.1 Visitable
一个webservice肯定是要被外面的系统进行调用,因而一个系统必然是可以被访问的,这个接口的名字很好的解释了实现该接口的类应当具备的功能,就是可以被外界的系统访问。这个接口中也只有一个方法:
2.2 AbstractContext
context的概念是在系统设计中经常会用到的一个概念,用来描述各种操作的上下文信息(注意是上、下文,而不是上文信息、也不是下文信息),在xfire中定义了一个抽象类来描述,其内部是一个map类,并提供了相应的set、get、remove方法来操作上下文信息。其内部实现如下:
2.3 Handler
从HandlerSupport字义上看,其是对Handler提供了支持服务。因而在了解HandlerSupport之前,我们需要对Handler有所了解。xfire将客户端、服务端的各种操作抽象为Handler,并且Handler除了必备的invoke外,还额外定义了其他几个属性:
1) role:表示这个服务应用于那些角色The roles which this service applies to
2) Phase:这个handler处于那个阶段,xfire定义的phase阶段主要有下面几个,并且每个phase还有优先级的定义
3) handleFault:处理在handler执行过程中发生的错误
4) getAfter:返回handler执行后要进行的动作
5) getBefore:返回handler执行前要进行的动作
2.4 HandlerSupport
任何一个service都可以划分为客户端和服务端两部分。对于客户端而言,就是把请求输出到服务端并接收服务端的返回结果;对于服务端而言,就是接收来自客户端的请求,在处理完之后将处理结果返回给客户端。同时还要考虑在处理过程中如果发生异常时应该如何操作。因而xfire将各种handler又划分为3类:
1) InHandler 服务端进行的各项操作,主要是
ServiceInvocationHandler:获取传入的参数(InMessage)、执行service、创建返回结果(OutMessage)
PostInvocationHandler:发送结果到客户端
2) OutHandler 客户端进行的各项操作,主要是
OutMessageSender:根据输出渠道(Channel)发送消息
3) FaultHandler 发生异常时的各项操作,主要是
FaultSender:通过输出channel传输信息
CustomFaultHandler:从异常信息中构建一个定制化的详情
2.5 ServiceInfo
上面介绍的是xfire中Service的主要功能,是比较上层的抽象,给出了一个service的整体模板。对于一个具体的service所表示的interface所具备的方法功能,这些信息都存放在ServiceInfo这个类中,通过反射的方式将interface中method信息、class信息都进行了存放,供之后使用。
至此和Service相关的主要接口和类介绍完了,整体来看就是Service用ServiceInfo描述了这个service表示那个interface及这个interface具有那些方法,这个可以看作其属性。其具体的功能则由继承了各个接口来表示。功能的实现主要包括了两类:客户端的输出和服务端的输入处理及输出。
3 Channel &HttpChannel
作为webservice,客户端和服务端的数据传输需要通过某种渠道来实现,Channel类就是对渠道的抽象(xfire中各个类的命名真是字达其意,一目了然,堪称命名的典范)。doc的介绍是:A channel for communication. This can be a channel on an underlying transport - like HTTP - or wrap another channel and provide additional functions - like reliable messaging。说明channel可以是基于http协议也可以是对消息的封装的形成。Channel的主要功能有下面几个:
1) open
2) receive
3) send
4) close
这几个功能比较好理解,先是open channel,然后进行send或receive,执行完后进行close。在这些基础功能之外,xfire还对ChannelEndpoint进行了设置,ChannelEndpoint是指定了这个channel的终点,由它负责具体对收到的数据进行的处理。HttpChannel中的send简单的讲就是使用一个apache的httpClient包中postMethod将请求发送到服务端。
类图和继承结构如下
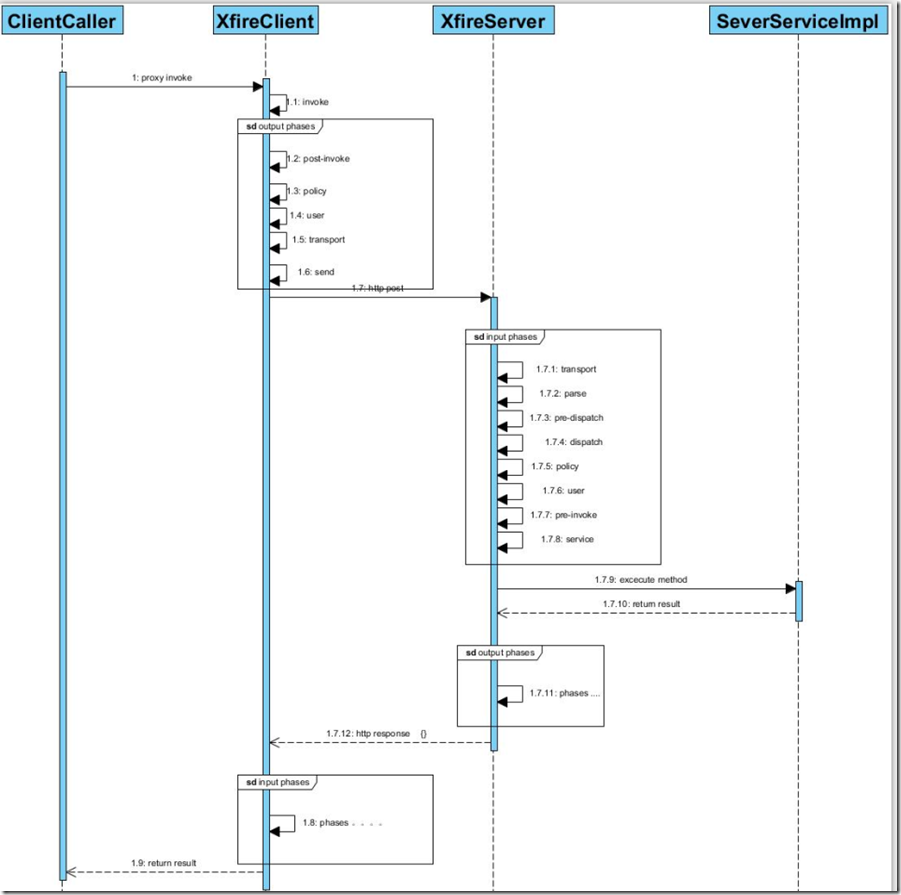
4 Phase
在前面介绍过handler中包含多个Phase,这个小节详细介绍下发送请求和接收请求都包含哪些phase,各个阶段对应的handler是什么,主要做的事是什么。首先要说明Phase是有顺序的,因而下面介绍的Phase在执行时是一步步执行的。
4.1 输出时的Phase
| 顺序 | phase名称 | handler | 主要功能 |
| 1 | post-invoke | SoapSerializerHandler | 设置数据序列化器 |
| 2 | policy | 默认无 | 权限控制等操作(猜测) |
| 3 | user | 默认无 | 用户自定义操作(猜测) |
| 4 | transport | SoapActionOutHandler | 设置soapAction |
| 5 | send | OutMessageSender | 发送请求 |
4.2 输入时的Phase
| 顺序 | phase名称 | handler | 主要功能 |
| 1 | transport | 默认无 | |
| 2 | parse | ReadHeadersHandler | 解析收到的信息,利用XMLStreamReader解析http response中的header、body、Envelope |
| 3 | pre-dispatch | CorrelatorHandler | 添加ClientReceiveHandler处理器 |
| 4 | dispatch | LocateBindingHandler SoapBodyHandler SoapActionInHandler | 进行相应的设置 |
| 5 | policy | 默认无 | 权限控制等操作(猜测) |
| 6 | user | 默认无 | 用户自定义操作(猜测) |
| 7 | pre-invoke | ValidateHeadersHandler | 校验被标记为“mustUnderstand”header信息 |
| 8 | service | ClientReceiveHandler | 处理最终获得到的http响应中的body信息 |
4.3 phase小结
上面这些phase是在客户端和服务端每一次操作过程中都会执行一遍的,而不是客户端只执行request的phase,服务端只执行resonse阶段的phase。因而对于客户端和服务端而言,每一次操作都包含发请求和接收响应的过程,具体的序列图
本文深入剖析了XFire作为WebService框架的核心组件和服务抽象机制,包括Service、Channel、Phase等关键概念及其工作流程。









1526

被折叠的 条评论
为什么被折叠?



