一、Ribbon是什么
SpringCloud Ribbon是基于NetFlix Ribbon实现的一套 客户端 负载均衡的工具。
简单的说,Ribbon是Netflix发布的开源项目,主要功能是提供客户端的软件负载均衡算法和服务调用。Ribbon客户端组件提供一系列完善的配置项如连接超时,重试等。简单的说,就是在配置文件中列出Load Balance(简称LB)后面所有的机器,Ribbon会自动的帮助你基于某种规则(如简单轮询,随机连接等)去连接这些机器。我们很容易使用Ribbon实现自定义的负载均衡算法。
LB即负载均衡(Load Balance),在微服务或分布式集群中经常用的一种应用。
负载均衡简单的说就是讲用户的请求平摊的分配到多个服务上,从而达到系统的HA(高可用)。
常见的负载均衡有软件Nginx,LVS,硬件F5等。
Ribbon本地负载均衡客户端 VS Nginx服务端负载均衡区别
Nginx是服务器负载均衡,客户端所有请求都会交给nginx,然后由nginx实现转发请求。即负载均衡是由服务端实现的。
Ribbon本地负载均衡,在调用微服务接口时,会在注册中心上获取注册信息服务列表之后缓存到JVM本地,从而在本地实现RPC远程服务调用技术。
1.1 LB的分类:
- 集中式LB:
即在服务的消费方和提供方之间独立的LB设施(可以是硬件,如F5,也可以是软件,如nginx),由该设施负责把访问请求通过某种策略转发至服务的提供方。 - 进程内LB
将LB逻辑集成到消费方,消费方从服务注册中心获取有哪些地址可用,然后自己再从这些地址中选择出一个合适的服务器。Ribbon就属于进程内LB,它只是一个类库,集成于消费方进程,消费方通过它来获取服务提供方的地址。
二、再说一次RestTemplate
前面我们讲过80通过轮询负载访问8001/8002,一句话:负载均衡+RestTemplate调用
我们再讲一下RestTemplate
官网地址:
https://docs.spring.io/spring-framework/docs/5.2.2.RELEASE/javadoc-api/org/springframework/web/client/RestTemplate.html

2.1 getForObject 方法与 getForEntity方法
- getForObject 返回对象为响应体中数据转化成的对象,基本上可以理解为JSON
- getForEntity返回对象为ResponseEntity对象,包含了响应中的一些重要信息,比如响应头、响应状态码、响应体等。
也就是说,如果只是要json串就用getForObject 如果想知道详细信息就用entity,推荐使用object
三、 Ribbon负载均衡架构:
Ribbon其实就是一个软负载均衡的客户端组件,它可以和其他所需请求的客户端结合使用,和eureka结合只是其中一个实例。
Ribbon的架构说明

3.1 Ribbon在工作时分成两步:
第一步:先选择EurekaServer,它优先选择在同一个区域内负载较少的server;
第二步:再根据用户指定的策略,在从server取到的服务注册列表中选择一个地址。
其中Ribbon提供了多种策略,比如轮询、随机和根据响应时间加权。
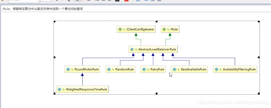
Ribbon核心组件IRule
IRule:根据特定算法中从服务列表中选取一个要访问的服务
3.2 IRule继承关系

- RoundRobinRule:轮询
- RandomRule:随机
- AvailabilityFilteringRule:会先过滤掉由于多次访问故障而处于断路器跳闸状态的服务,还有并发的连接数量超过阈值的服务,然后对剩余的服务列表按照轮询策略进行访问
- WeightedResponseTimeRule:根据平均响应时间计算所有服务的权重,响应时间越快服务权重越大被选中的概率越高。刚启动时如果统计信息不足,则使用RoundRobinRule策略,等统计信息足够,会切换到WeightedResponseTimeRule;
- RetryRule:先按照RoundRobinRule的策略获取服务,如果获取服务失败则在指定时间内会进行重试,获取可用的服务
- BestAvailableRule:会先过滤掉由于多次访问故障而处于断路器跳闸状态的服务,然后选择一个并发量最小的服务;
- ZoneAvoidanceRule:默认规则,复合判断server所在区域的性能和server的可用性选择服务器
四、代码演示负载均衡
4.1 替换
将之前的负载均衡
注意配置细节: 官方文档明确给出了警告:这个自定义配置类不能放在@ComponentScan所扫描的当前包下以及子包下,否则我们自定义的这个配置类就会被所有的Ribbon客户端所共享,达不到特殊定制的目的了。
跳出com.diligentkong.springcloud包下,新建package com.diligentkong.myrule

@Configuration
public class MySelfRule {
@Bean
public IRule myRule(){
return new RandomRule();//自定义为随机
}
}
主启动类添加@RibbonClient
@RibbonClient(name = "CLOUD-PAYMENT-SERVICE",configuration = MySelfRule.class)
4.2 Ribbon负载均衡算法:
原理: 负载均衡算法: rest接口第几次请求数 % 服务器集群总数量 = 实际调用服务器位置下标, 每次服务器重启后 rest接口计数从1开始。

4.3 根据RoundRobinRule轮询的源码进行编写
8001与8002的controller做修改,添加如下代码:
@GetMapping(value = "/payment/lb")
public String getPaymentLB(){
return serverPort;
}
修改80微服务
80中ApplicationContextConfig中去掉注解@LoadBalanced
新建包 com.diligentkong.springcloud.lb;
把下面有一个接口,一个类,分别是:
public interface LoadBalancer {
ServiceInstance instances(List<ServiceInstance> serviceInstances);
}
@Component
public class MyLB implements LoadBalancer {
private AtomicInteger atomicInteger = new AtomicInteger(0);
private final int getAndIncrement(){
int current;
int next;
do {
current = this.atomicInteger.get();
next = current >= 2147483647 ? 0 :current +1;
}while (!atomicInteger.compareAndSet(current,next));
System.out.println("第几次访问,次数next:"+next);
return next;
}
@Override
public ServiceInstance instances(List<ServiceInstance> serviceInstances) {
int index = getAndIncrement() % serviceInstances.size();
return serviceInstances.get(index);
}
}
OrderController类中添加
@Resource
private DiscoveryClient discoveryClient;
@Resource
private LoadBalancer loadBalancer;
@GetMapping(value = "/consumer/payment/lb")
public String getPaymentLB(){
List<ServiceInstance> instances = discoveryClient.getInstances("CLOUD-PAYMENT-SERVICE");
if (instances == null || instances.size() <= 0){
return null;
}
ServiceInstance serviceInstance = loadBalancer.instances(instances);
URI uri = serviceInstance.getUri();
return restTemplate.getForObject(uri+"/payment/lb",String.class);
}
启动7001,7002,8001,8002,80访问
http://localhost/consumer/payment/lb
五、OpenFeign
5.1 什么是Feign
Feign是一个声明式WebService客户端。使用Feign能让编写Web Service客户端更加简单。
它的使用方法是 定义一个服务接口然后在上面添加注解。
Feign也支持可插拔式的编码器和解码器。SpringCloud对Feign进行了封装,使其支持了Spring MVC标注注解和HttpMessageCoverters。Feign可以与Eureka和Ribbon组合使用以支持负载均衡。
Feign旨在使用编写JAVA Http客户端变得更容易。
前面在使用Ribbon+RestTemplate时,利用RestTemplate对http请求的封装处理,形成了一套模块化的调用方法。但是在实际开发中,由于对服务依赖的调用可能不止一处, 往往一个接口会被多处调用,所以通常都会针对每个微服务自行封装一些客户端来包装这些依赖服务的调用。 所以,Feign在此基础上做了进一步封装,由它来帮助我们定义和实现依赖服务接口的定义。在Feign的实现下,我们只需创建一个接口并使用注解的方式来配置它(以前是Dao接口上面标注Mapper注解,现在是一个微服务接口库上面标注一个Feign注解即可),即可完成对服务提供方的接口绑定,简化了使用Springcloud Robbon时,自动封装服务调用客户端的开发量。
Feign集成了Ribbon
利用Ribbon维护了Payment的服务列表信息,并且通过轮询实现了客户端的负载均衡。而Ribbon不同的是,通过feign只需要定义服务绑定接口且以声明式的方法,优雅而简单的实现了服务调用。
5.2 Feign和OpenFeign两者区别
Feign是SpringCloud组件中的一个轻量级RESTful的HTTP服务客户端,Feign内置了Ribbon,用来做客户端负载均衡,去调用服务注册中心的服务。Feign的使用方式是:使用Feign的注解定义接口,调用这个接口,就可以调用服务注册中心的服务。
OpenFeign 是SpringCloud在Feign的基础上支持了SpringMVC的注解,如@RequestMapping等等。OpenFeign的@FeignClient可以解析SpringMVC的@RequestMapping注解下的接口,并通过动态代理的方式产生实现类,实现类中做负载均衡并调用其他服务。
六、OpenFeign的使用步骤
新建module cloud-consumer-feign-order80
6.1 pom文件
<dependencies>
<!-- openFeign-->
<dependency>
<groupId>org.springframework.cloud</groupId>
<artifactId>spring-cloud-starter-openfeign</artifactId>
</dependency>
<!-- 注册服务-->
<dependency>
<groupId>org.springframework.cloud</groupId>
<artifactId>spring-cloud-starter-netflix-eureka-client</artifactId>
</dependency>
<!--引入自己定义的api通用包-->
<dependency>
<groupId>com.diligentkong.springcloud</groupId>
<artifactId>cloud-api-common</artifactId>
<version>${project.version}</version>
</dependency>
<dependency>
<groupId>org.springframework.boot</groupId>
<artifactId>spring-boot-starter-web</artifactId>
</dependency>
<!--监控-->
<dependency>
<groupId>org.springframework.boot</groupId>
<artifactId>spring-boot-starter-actuator</artifactId>
</dependency>
<!--热部署-->
<dependency>
<groupId>org.springframework.boot</groupId>
<artifactId>spring-boot-devtools</artifactId>
<scope>runtime</scope>
<optional>true</optional>
</dependency>
<dependency>
<groupId>org.projectlombok</groupId>
<artifactId>lombok</artifactId>
<optional>true</optional>
</dependency>
<dependency>
<groupId>org.springframework.boot</groupId>
<artifactId>spring-boot-starter-test</artifactId>
<scope>test</scope>
</dependency>
</dependencies>
6.2 application.yml
server:
port: 80
eureka:
client:
#表示是否将自己注册进EurekaServer中
register-with-eureka: false
service-url:
defaultZone: http://eureka7001.com:7001/eureka/,http://eureka7002.com:7002/eureka/ #集群版
6.3 主启动类
@SpringBootApplication
@EnableFeignClients
public class OrderFeignMain80 {
public static void main(String[] args) {
SpringApplication.run(OrderFeignMain80.class,args);
}
}
6.4 业务类
业务逻辑接口 + @FeignClient 配置调用provider服务
@Component
//调用的是哪一个微服务
@FeignClient(value = "CLOUD-PAYMENT-SERVICE")
public interface PaymentFeignService {
// 与payment 8001 8002中controller里面的方法一致
@GetMapping(value = "/payment/get/{id}")
CommonResult<Payment> getPaymentById(@PathVariable("id") Long id);
}
控制层Controller
@RestController
@Slf4j
public class OrderFeignController {
@Resource
private PaymentFeignService paymentFeignService;
@GetMapping(value = "/consumer/payment/get/{id}")
public CommonResult<Payment> getPaymentById(@PathVariable("id") Long id){
// 80 通过Feign调用8001,8002,因此Feign中的接口与8001,8002中的一致
return paymentFeignService.getPaymentById(id);
}
}
6.5 测试
访问http://localhost/consumer/payment/get/1
Feign自带负载均衡配置项
6.6 Feign超时控制
修改内容:8001中的PaymentController添加方法
@GetMapping(value = "/payment/feign/timeout")
public String paymentFeignTimeout() {
try {
TimeUnit.SECONDS.sleep(3);
} catch (InterruptedException e) {
e.printStackTrace();
}
return serverPort;
}
cloud-consumer-feign-order80中的PaymentFeignService添加
@GetMapping(value = "/payment/feign/timeout")
public String paymentFeignTimeout();
OrderFeignController中添加如下:
@GetMapping(value = "/consumer/payment/feign/timeout")
public String paymentFeignTimeout() {
//openfeign-ribbon 客户端默认等待一秒钟
return paymentFeignService.paymentFeignTimeout();
}
访问:http://localhost/consumer/payment/feign/timeout
报错:
Read timed out executing GET http://CLOUD-PAYMENT-SERVICE/payment/feign/timeout
OpenFeign超时: 默认Feign客户端只等待一秒钟,但是服务端处理需要超过1秒钟,导致Feign客户端不想等待了,直接返回报错。 为了避免这样的情况,有时候我们需要设置Feign客户端的超时控制。
yml配置
# 设置feign客户端超时时间(OpenFeign默认支持ribbon)
ribbon:
# 指的是建立连接所用的时间,适用于网络状态正常的情况下,两端连接所用的时间
ReadTimeout: 5000
# 指的是建立连接后从服务器读取到可用资源所用的时间
ConnectTimeout: 5000
6.7 OpenFeign日志打印功能
Feign提供了日志打印功能,我们可以通过配置来调整日志级别,从而了解Feign中Http请求的细节,说白了就是 对Feign接口的调用情况进行监控和输出
日志级别:
NONE:默认的,不显示任何日志;
BASIC:仅记录请求方法、URL、响应状态码以及执行时间;
HEADERS:除了BASIC中定义的信息之外,还有请求和响应的头信息;
FULL:除了HEADERS中定义的信息之外,还有请求和响应的正文及元数据。
配置,新建config
@Configuration
public class FeignConfig {
@Bean
Logger.Level feignLoggerLevel(){
return Logger.Level.FULL;
}
}
yml:
logging:
level:
# feign日志以什么级别监控哪个接口
com.diligentkong.springcloud.service.PaymentFeignService: debug
本文介绍Spring Cloud Ribbon负载均衡原理与OpenFeign的使用,包括Ribbon的工作流程、负载均衡算法,以及如何通过Feign简化微服务间的调用。
631

被折叠的 条评论
为什么被折叠?



