1. 概述:
在本篇教程中,你将学会使用华为云弹性云服务器(以下简称 ECS)搭建微信公众号处理后台,使用Python语言编写对应的微信消息处理逻辑代码,接收从微信服务端转发过来的消息,并返回处理结果给最终用户。整个处理流程如下图所示:

您需要了解的背景知识有: CentOS(Linux)操作系统、PHP语言、Web.py框架、HTTP/XML协议。
1.1 准备事项
申请微信公众号
微信公众号申请链接:https://mp.weixin.qq.com/cgi-bin/loginpage?t=wxm2-login&lang=zh_CN

考虑到申请便利性,本教程中使用订阅号“云图说”为例说明。
购买华为弹性云服务
华为弹性云服务购买链接:https://console.huaweicloud.com/ecm/?region=cn-east-2#/ecs/createVm
如果没有华为云账号,需先注册华为云账号并完成实名认证。
本教程中,使用公共镜像CentOS 7.4

建议同时购买弹性IP,后面需要再微信公众号上配置服务地址需要公网IP。

2. 操作步骤:
2.1 基础软件安装
本教程中使用Python+Web.py组合完成微信公众号开发,需要安装如下软件:
升级默认Python版本
CentOS 7.4自带Python版本比较老,建议升级到Python3。
1、 查看Python版本,使用命令:
python --version

2、 下载Python安装包,这里以Python 3.6.0版本为例,使用命令:
wget https://www.python.org/ftp/python/3.6.0/Python-3.6.0a1.tar.xz

3、 解压安装包,使用命令:
tar xvf Python-3.6.0a1.tar.xz

4、 执行命令:
./configure
执行成功出现类似如下提示:

如果出现类似“configure: error: no acceptable C compiler found in $PATH”提示,是因为未安装合适的编译器。

解决方法:安装/升级gcc及其他依赖的包,使用命令:
sudo yum install gcc-c++
并在随后提示安装包是否OK是,输入y并回车。出现类似如下提示说明依赖的包安装成功:

再重新执行./configure 命令即可。
5、 执行命令:
make && make install
执行成功,提示pip错误,原因是我的系统中少了openssl-devel包,可以先忽略。

6、 查看python3版本,使用命令:
python3 --version

7、 再使用命令:
python3
出现类似如下提示,则说明python3安装成功。

升级默认pip版本
pip通用的 Python 包管理工具。提供了对 Python 包的查找、下载、安装、卸载的功能。Python3安装成功后自带pip3,但版本比较老,建议升级到pip最新版本。同时前面安装python3提示“Ignoring ensurepip failure: pip 8.1.1 requires SSL/TLS”错误,导致pip未成功安装。
1、先安装openssl-devel包,使用命令:
yum install openssl-devel -y

2、重新执行命令:
make && make install
出现如下提示说明安装pip成功:

3、升级pip3,使用命令:
pip3 install --upgrade pip
出现如下提示说明升级pip到最新版本了:

安装Web.py框架
pip3 install web.py==0.40.dev0

安装WinSCP
通常情况下,我们在本地Windows操作系统上编辑代码,完成后再上传至弹性云服务器上(CentOS Linux系统)。WinSCP 是一个 Windows 环境下使用的 SSH 的开源图形化 SFTP 客户端, 同时支持 SCP 协议。它的主要功能是在本地与远程计算机间安全地复制文件,并且可以直接编辑文件。
WinSCP安装链接:https://winscp.net/eng/docs/lang:chs
2.2 上传代码
1、新建main.py文件,拷贝如下代码:
这里为和微信公众技术平台教程保持一致,也使用Web.py框架。Web.py官方教程地址:http://webpy.org/,使用如下命令安装web.py:
# -*- coding: utf-8 -*-
# filename: main.py
import web
from handle import Handle
urls = (
'/wx', 'Handle',
)
if __name__ == '__main__':
app = web.application(urls, globals())
app.run()
2、新建handle.py文件,拷贝如下代码:
# -*- coding: utf-8 -*-
# filename: handle.py
import hashlib
import web
import receive
import time
import os
class Handle(object):
def __init__(self):
self.app_root = os.path.dirname(__file__)
self.templates_root = os.path.join(self.app_root, 'templates')
self.render = web.template.render(self.templates_root)
def GET(self):
try:
data = web.input()
if len(data) == 0:
return "hello, this is handle view"
signature = data.signature
timestamp = data.timestamp
nonce = data.nonce
echostr = data.echostr
token = "此处内容与公众号基本配置里Token字段取值保持一致"
list = [token, timestamp, nonce]
list.sort()
s = list[0] + list[1] + list[2]
hashcode = hashlib.sha1(s.encode('utf-8')).hexdigest()
print( "handle/GET func: hashcode, signature: ", hashcode, signature)
if hashcode == signature:
return echostr
else:
return echostr
except (Exception) as Argument:
return Argument
def POST(self):
try:
webData = web.data()
print("Handle Post webdata is:\n", webData)
#打印消息体日志
recMsg = receive.parse_xml(webData)
if isinstance(recMsg, receive.Msg) and recMsg.MsgType == 'text':
toUser = recMsg.FromUserName
fromUser = recMsg.ToUserName
content = "欢迎关注云图说!" + str(recMsg.Content)
print('Reply message info:\n')
print('toUser =', toUser)
print('fromUser = ', fromUser)
print('content = ', content)
return self.render.reply_text(toUser, fromUser, int(time.time()), content)
else:
print("不支持的消息类型:",recMsg.MsgType)
return "success"
except (Exception) as Argment:
return Argment
3、新建receive.py文件,拷贝如下代码:
# -*- coding: utf-8 -*-
# filename: receive.py
import xml.etree.ElementTree as ET
def parse_xml(web_data):
if len(web_data) == 0:
return None
xmlData = ET.fromstring(web_data)
msg_type = xmlData.find('MsgType').text
if msg_type == 'text':
return TextMsg(xmlData)
elif msg_type == 'image':
return ImageMsg(xmlData)
elif msg_type == 'location':
return LocationMsg(xmlData)
elif msg_type == 'event':
return EventMsg(xmlData)
class Event(object):
def __init__(self, xmlData):
self.ToUserName = xmlData.find('ToUserName').text
self.FromUserName = xmlData.find('FromUserName').text
self.CreateTime = xmlData.find('CreateTime').text
self.MsgType = xmlData.find('MsgType').text
self.Eventkey = xmlData.find('EventKey').text
class Msg(object):
def __init__(self, xmlData):
self.ToUserName = xmlData.find('ToUserName').text
self.FromUserName = xmlData.find('FromUserName').text
self.CreateTime = xmlData.find('CreateTime').text
self.MsgType = xmlData.find('MsgType').text
self.MsgId = xmlData.find('MsgId').text
class TextMsg(Msg):
def __init__(self, xmlData):
Msg.__init__(self, xmlData)
self.Content = xmlData.find('Content').text
class ImageMsg(Msg):
def __init__(self, xmlData):
Msg.__init__(self, xmlData)
self.PicUrl = xmlData.find('PicUrl').text
self.MediaId = xmlData.find('MediaId').text
class LocationMsg(Msg):
def __init__(self, xmlData):
Msg.__init__(self, xmlData)
self.Location_X = xmlData.find('Location_X').text
self.Location_Y = xmlData.find('Location_Y').text
class EventMsg(Msg):
def __init__(self, xmlData):
Event.__init__(self, xmlData)
self.Event = xmlData.find('Event').text
4、新建templates文件夹,在文件夹下新建reply_text.xml文件,拷贝如下代码:
$def with (toUser,fromUser,createTime,content)
<xml>
<ToUserName><![CDATA[$toUser]]></ToUserName>
<FromUserName><![CDATA[$fromUser]]></FromUserName>
<CreateTime>$createTime</CreateTime>
<MsgType><![CDATA[text]]></MsgType>
<Content><![CDATA[$content]]></Content>
</xml>
5、最终本地代码文件形成如下:

通过WinSCP工具将上述文件与目录上传至弹性云服务指定目录下:

2.3 启动服务
使用如下命令启动服务:
python3 main.py 80
未报错,则说明启动成功,参考如下:

2.4 启用开发者模式
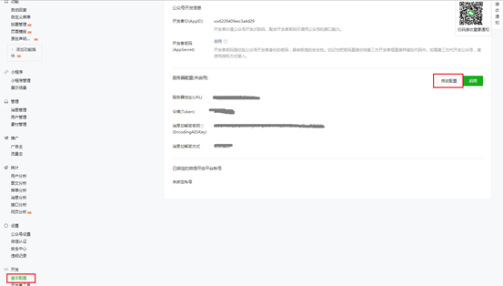
1、公众平台官网登录之后,找到“开发”——>“基本配置”菜单栏,点击“修改配置”。

2、填写URL与Token取值,EncodingAESKey可以随机生成,加解密方式简单起见使用“明文模式”,点击“提交”。参考如下:

3、在弹出的提示框中,点击“确定”。

4、验证token成功,点击启用。

备注:如果token验证失败,请检查Token取值配置与handle.py中GET消息处理代码。
2.5 验证
使用微信关注公众号,任意发送一条文本消息,看是否能够收到回复。出现如下回复则表明系统处理正常。

来源:华为云开发者中心
243

被折叠的 条评论
为什么被折叠?



