前面三节主要讲了如何加载注解Bean的BeanDefinition,执行环节是在DefaultBeanDefinitionDocumentReader.parseBeanDefinitions中用BeanDefinitionParserDelegate.parseCustomElement(ele)加载的,实际上没对注解真正进行解析。本节主要讲述注解bean如何被正确解析。
解析对象
用解析器对含配置类注解的java文件进行解析,例如:
@Configuration
public class AppConfig {
@Bean
public MyServiceImpl myService() {
return new MyServiceImpl();
}
...
}
@Component/@Controller/@Service/@Repository
public class ComponentClass{
...
}
解析入口
真正解析应用注解bean是在应用容器刷新时,入口过程:

解析过程
PostProcessorRegistrationDelegate.invokeBeanFactoryPostProcessors( ConfigurableListableBeanFactory beanFactory, List beanFactoryPostProcessors)
BeanFactoryPostProcessor执行过程:遍历执行处理器的postProcessBeanDefinitionRegistry方法。
public static void invokeBeanFactoryPostProcessors(
ConfigurableListableBeanFactory beanFactory, List<BeanFactoryPostProcessor> beanFactoryPostProcessors) {
/* 警告:尽管看起来可以很容易地重构此方法的主体,以避免使用多个循环和多个列表,但使用多个列表和多次传递处理器名称是有意的。我们必须确保遵守PriorityOrdered和Ordered处理顺序。具体来说,我们决不能使处理器被实例化或以错误的顺序在applicationContext中注册。*/
/* 必须优先调用BeanDefinitionRegistryPostProcessors */
//存放bean后置处理器名称的集合
Set<String> processedBeans = new HashSet<>();
//判断传入的beanFactory是否属于BeanDefinitionRegistry类型
if (beanFactory instanceof BeanDefinitionRegistry registry) {
//创建BeanFactory后置处理器的集合
List<BeanFactoryPostProcessor> regularPostProcessors = new ArrayList<>();
//创建用于注册BeanDefinition后置处理器的集合
List<BeanDefinitionRegistryPostProcessor> registryProcessors = new ArrayList<>();
// 遍历BeanFactory后置处理器
for (BeanFactoryPostProcessor postProcessor : beanFactoryPostProcessors) {
if (postProcessor instanceof BeanDefinitionRegistryPostProcessor registryProcessor) {
//如果是BeanDefinition的后置处理器
// 注册BeanDefinition(执行入口)
registryProcessor.postProcessBeanDefinitionRegistry(registry);
//加入到注册BeanDefinition集合
registryProcessors.add(registryProcessor);
}
else {
//如果不是BeanDefinition的后置处理器,直接加入BeanFactory后置处理器集合
regularPostProcessors.add(postProcessor);
}
}
/*这里不要初始化FactoryBeans:我们需要保持所有常规bean未初始化,以便让bean工厂的后处理器统一处理!按顺序实现PriorityOrdered、Ordered和其他的BeanDefinitionRegistryPostProcessors的处理。*/
// 再创建一个用于每个步骤用的注册BeanDefinition后置处理器的集合
List<BeanDefinitionRegistryPostProcessor> currentRegistryProcessors = new ArrayList<>();
/* 第一步:优先把PriorityOrdered类型的BeanDefinitionRegistryPostProcessors加入currentRegistryProcessors,并执行解析入口,然后整个加入到registryProcessors */
String[] postProcessorNames =
beanFactory.getBeanNamesForType(BeanDefinitionRegistryPostProcessor.class, true, false);
for (String ppName : postProcessorNames) {
if (beanFactory.isTypeMatch(ppName, PriorityOrdered.class)) {
currentRegistryProcessors.add(beanFactory.getBean(ppName, BeanDefinitionRegistryPostProcessor.class));
processedBeans.add(ppName);
}
}
// 排序
sortPostProcessors(currentRegistryProcessors, beanFactory);
// currentRegistryProcessors中的处理器全部加u到registryProcessors
registryProcessors.addAll(currentRegistryProcessors);
//执行registryProcessors里面所有后处理器的方法-postProcessBeanDefinitionRegistry
invokeBeanDefinitionRegistryPostProcessors(currentRegistryProcessors, registry, beanFactory.getApplicationStartup());
// 清空currentRegistryProcessors
currentRegistryProcessors.clear();
/* 第二步:把Ordered类型的BeanDefinitionRegistryPostProcessors加入currentRegistryProcessors,,并执行解析入口,然后整个加入到registryProcessors (处理方式同“第一步”) */
postProcessorNames = beanFactory.getBeanNamesForType(BeanDefinitionRegistryPostProcessor.class, true, false);
for (String ppName : postProcessorNames) {
if (!processedBeans.contains(ppName) && beanFactory.isTypeMatch(ppName, Ordered.class)) {
currentRegistryProcessors.add(beanFactory.getBean(ppName, BeanDefinitionRegistryPostProcessor.class));
processedBeans.add(ppName);
}
}
sortPostProcessors(currentRegistryProcessors, beanFactory);
registryProcessors.addAll(currentRegistryProcessors);
invokeBeanDefinitionRegistryPostProcessors(currentRegistryProcessors, registry, beanFactory.getApplicationStartup());
currentRegistryProcessors.clear();
/* 第三步:把其它(非PriorityOrdered、Ordered类型)的BeanDefinitionRegistryPostProcessors加入currentRegistryProcessors,,并执行解析入口,然后整个加入到registryProcessors (处理方式同“第一步”) */
boolean reiterate = true;
while (reiterate) {
reiterate = false;
postProcessorNames = beanFactory.getBeanNamesForType(BeanDefinitionRegistryPostProcessor.class, true, false);
for (String ppName : postProcessorNames) {
if (!processedBeans.contains(ppName)) {
currentRegistryProcessors.add(beanFactory.getBean(ppName, BeanDefinitionRegistryPostProcessor.class));
processedBeans.add(ppName);
reiterate = true;
}
}
sortPostProcessors(currentRegistryProcessors, beanFactory);
registryProcessors.addAll(currentRegistryProcessors);
invokeBeanDefinitionRegistryPostProcessors(currentRegistryProcessors, registry, beanFactory.getApplicationStartup());
currentRegistryProcessors.clear();
}
/* 调用BeanDefinitionRegistryPostProcessor所有处理器的回调功能:postProcessBeanFactory */
invokeBeanFactoryPostProcessors(registryProcessors, beanFactory);
/* 调用BeanFactoryPostProcessor所有处理器的回调功能:postProcessBeanFactory */
invokeBeanFactoryPostProcessors(regularPostProcessors, beanFactory);
}
else {
//beanFactory非BeanDefinitionRegistry类型,直接调所有处理器的回调功能:postProcessBeanFactory
invokeBeanFactoryPostProcessors(beanFactoryPostProcessors, beanFactory);
}
/* 这里不要初始化FactoryBeans:我们需要保持所有常规bean未初始化,以便让bean工厂后处理器统一处理!*/
/* 前面处理不能保证beanFactoryPostProcessors已全部处理,再处理一次 */
String[] postProcessorNames =
beanFactory.getBeanNamesForType(BeanFactoryPostProcessor.class, true, false);
/* 把所有的BeanFactoryPostProcessor分成三类:PriorityOrdered、Ordered和其它 */
List<BeanFactoryPostProcessor> priorityOrderedPostProcessors = new ArrayList<>();
List<String> orderedPostProcessorNames = new ArrayList<>();
List<String> nonOrderedPostProcessorNames = new ArrayList<>();
for (String ppName : postProcessorNames) {
if (processedBeans.contains(ppName)) {
// skip - already processed in first phase above
// 如果processedBeans已经包含处理器名字,表示已处理,跳过
}
else if (beanFactory.isTypeMatch(ppName, PriorityOrdered.class)) {
priorityOrderedPostProcessors.add(beanFactory.getBean(ppName, BeanFactoryPostProcessor.class));
}
else if (beanFactory.isTypeMatch(ppName, Ordered.class)) {
orderedPostProcessorNames.add(ppName);
}
else {
nonOrderedPostProcessorNames.add(ppName);
}
}
/* 第一步:处理priorityOrderedPostProcessors:排序,并调用回调功能-postProcessBeanFactory */
sortPostProcessors(priorityOrderedPostProcessors, beanFactory);
invokeBeanFactoryPostProcessors(priorityOrderedPostProcessors, beanFactory);
/* 第二步:处理orderedPostProcessors:转处理器名为bean,排序,并调用回调功能-postProcessBeanFactory */
List<BeanFactoryPostProcessor> orderedPostProcessors = new ArrayList<>(orderedPostProcessorNames.size());
for (String postProcessorName : orderedPostProcessorNames) {
orderedPostProcessors.add(beanFactory.getBean(postProcessorName, BeanFactoryPostProcessor.class));
}
sortPostProcessors(orderedPostProcessors, beanFactory);
invokeBeanFactoryPostProcessors(orderedPostProcessors, beanFactory);
/* 第三步:处理其它nonOrderedPostProcessors:转处理器名为bean,不需排序,并调用回调功能-postProcessBeanFactory */
List<BeanFactoryPostProcessor> nonOrderedPostProcessors = new ArrayList<>(nonOrderedPostProcessorNames.size());
for (String postProcessorName : nonOrderedPostProcessorNames) {
nonOrderedPostProcessors.add(beanFactory.getBean(postProcessorName, BeanFactoryPostProcessor.class));
}
invokeBeanFactoryPostProcessors(nonOrderedPostProcessors, beanFactory);
/* 清除缓存的合并bean定义,因为后处理程序可能已经修改了原始元数据,例如替换值中的占位符... */
beanFactory.clearMetadataCache();
}
从技术角度看,主要做如下处理:
1、是BeanDefinitionRegistryPostProcessor,调用回调方法-postProcessBeanDefinitionRegistry
2、所有BeanDefinitionPostProcessor,按顺序调用回调方法-postProcessBeanFactory
解析器
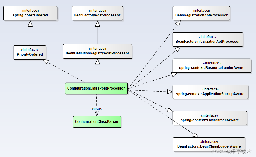
解析器较多,以ConfigurationClassPostProcessor举例说明。
ConfigurationClassPostProcessor
类关系图

图中可看出ConfigurationClassPostProcessor是BeanDefinitionRegistryPostProcessor,执行入口为:postProcessBeanDefinitionRegistry
postProcessBeanDefinitionRegistry(BeanDefinitionRegistry registry)
注册BeanDefinition。
//过渡方法
@Override
public void postProcessBeanDefinitionRegistry(BeanDefinitionRegistry registry) {
int registryId = System.identityHashCode(registry);
if (this.registriesPostProcessed.contains(registryId)) {
throw new IllegalStateException(
"postProcessBeanDefinitionRegistry already called on this post-processor against " + registry);
}
if (this.factoriesPostProcessed.contains(registryId)) {
throw new IllegalStateException(
"postProcessBeanFactory already called on this post-processor against " + registry);
}
this.registriesPostProcessed.add(registryId);
processConfigBeanDefinitions(registry);
}
//处理Configuration类的BeanDefinition
public void processConfigBeanDefinitions(BeanDefinitionRegistry registry) {
List<BeanDefinitionHolder> configCandidates = new ArrayList<>();
String[] candidateNames = registry.getBeanDefinitionNames();
// 从所有bean中选择有Configuration注解bean
for (String beanName : candidateNames) {
BeanDefinition beanDef = registry.getBeanDefinition(beanName);
if (beanDef.getAttribute(ConfigurationClassUtils.CONFIGURATION_CLASS_ATTRIBUTE) != null) {
// bean已经处理过,直接跳过
if (logger.isDebugEnabled()) {
logger.debug("Bean definition has already been processed as a configuration class: " + beanDef);
}
}
else if (ConfigurationClassUtils.checkConfigurationClassCandidate(beanDef, this.metadataReaderFactory)) {
/* checkConfigurationClassCandidate为true是如下三类:
1、@Configuration注解的类;
2、@Component、@ComponentScan、@Import、@ImportResource注解的类;
3、包含@Bean注解方法的类
另:条件为true会设置BeanDefinition 的属性:CONFIGURATION_CLASS_ATTRIBUTE:
1、@Configuration类设置为CONFIGURATION_CLASS_FULL
2、非@Configuration类设置为CONFIGURATION_CLASS_LITE
*/
configCandidates.add(new BeanDefinitionHolder(beanDef, beanName));
}
}
// 没有Configuration注解bean,直接返回
if (configCandidates.isEmpty()) {
return;
}
/// 按@Order排序(没有@Order均为最低优先级)
configCandidates.sort((bd1, bd2) -> {
int i1 = ConfigurationClassUtils.getOrder(bd1.getBeanDefinition());
int i2 = ConfigurationClassUtils.getOrder(bd2.getBeanDefinition());
return Integer.compare(i1, i2);
});
// 对应用容器提供bean名称生成器
SingletonBeanRegistry sbr = null;
if (registry instanceof SingletonBeanRegistry _sbr) {
sbr = _sbr;
if (!this.localBeanNameGeneratorSet) {
BeanNameGenerator generator = (BeanNameGenerator) sbr.getSingleton(
AnnotationConfigUtils.CONFIGURATION_BEAN_NAME_GENERATOR);
if (generator != null) {
this.componentScanBeanNameGenerator = generator;
this.importBeanNameGenerator = generator;
}
}
}
// 生成环境容器
if (this.environment == null) {
this.environment = new StandardEnvironment();
}
/* 解析@Configuration注解的Class */
// 生成解析器ConfigurationClassParser
ConfigurationClassParser parser = new ConfigurationClassParser(
this.metadataReaderFactory, this.problemReporter, this.environment,
this.resourceLoader, this.componentScanBeanNameGenerator, registry);
// 复制一份候选者用于解析@Configuration
Set<BeanDefinitionHolder> candidates = new LinkedHashSet<>(configCandidates);
// 已解析的ConfigurationClass容器
Set<ConfigurationClass> alreadyParsed = new HashSet<>(configCandidates.size());
do {
StartupStep processConfig = this.applicationStartup.start("spring.context.config-classes.parse");
// 解析处理
parser.parse(candidates);
// 解析之后验证,一般作用为验证@Configuration注解
parser.validate();
// 获取已经解析完的configClasses
Set<ConfigurationClass> configClasses = new LinkedHashSet<>(parser.getConfigurationClasses());
// 删除已经解析的configClasses
configClasses.removeAll(alreadyParsed);
/* 用ConfigurationClassBeanDefinitionReader注册解析出来的配置类及其Bean类的BeanDefinitionReader到BeanFactory */
if (this.reader == null) {
this.reader = new ConfigurationClassBeanDefinitionReader(
registry, this.sourceExtractor, this.resourceLoader, this.environment,
this.importBeanNameGenerator, parser.getImportRegistry());
}
this.reader.loadBeanDefinitions(configClasses);
// 加入到已解析configClasses集合中
alreadyParsed.addAll(configClasses);
processConfig.tag("classCount", () -> String.valueOf(configClasses.size())).end();
// 将已经解析过的configClasses从集合中删除,以方便后续添加其它的配置类对象
candidates.clear();
/* 判断BeanFactory中的BeanDefinition数量是否大于解析前的BeanDefinition数量。如果大于,则重新获取所有BeanDefinition,然后过滤掉已经解析过的alreadyParsedClasses,再次解析加载一次。原因是前面的Reader对象调用loadBeanDefinition方法时可能会在注册中心中再注册额外的bean定义,且是没有解析过的,因此可能会遗漏一些@Configuration配置类,因此这里需要再获取一次,防止新引入的配置类对象发生遗漏;如此反复,直到没有需解析的ConfigurationClass为止
*/
if (registry.getBeanDefinitionCount() > candidateNames.length) {
// 新的全部BeanDefinition
String[] newCandidateNames = registry.getBeanDefinitionNames();
// 老的全部BeanDefinition
Set<String> oldCandidateNames = Set.of(candidateNames);
// 已解析的ConfigurationClass容器
Set<String> alreadyParsedClasses = new HashSet<>();
for (ConfigurationClass configurationClass : alreadyParsed) {
alreadyParsedClasses.add(configurationClass.getMetadata().getClassName());
}
/* 找出需解析的ConfigurationClass,只要candidates不为空,就循环解析直至没有新的需解析的ConfigurationClass为止 */
for (String candidateName : newCandidateNames) {
if (!oldCandidateNames.contains(candidateName)) {
// 不是老的BeanDefinition
BeanDefinition bd = registry.getBeanDefinition(candidateName);
if (ConfigurationClassUtils.checkConfigurationClassCandidate(bd, this.metadataReaderFactory) &&
!alreadyParsedClasses.contains(bd.getBeanClassName())) {
// 必须是注解类 且 不包含在已解析的ConfigurationClass容器
candidates.add(new BeanDefinitionHolder(bd, candidateName));
}
}
}
// 本次全部的BeanDefinition作为下次循环检查的标准
candidateNames = newCandidateNames;
}
}
while (!candidates.isEmpty()); // candidates内容是动态变化的
// Register the ImportRegistry as a bean in order to support ImportAware @Configuration classes
// 注册ImportRegistry bean,支持ImportAware @Configuration类
if (sbr != null && !sbr.containsSingleton(IMPORT_REGISTRY_BEAN_NAME)) {
sbr.registerSingleton(IMPORT_REGISTRY_BEAN_NAME, parser.getImportRegistry());
}
// 保存解析器中PropertySourceDescriptors
this.propertySourceDescriptors = parser.getPropertySourceDescriptors();
if (this.metadataReaderFactory instanceof CachingMetadataReaderFactory cachingMetadataReaderFactory) {
// 清除MetadataReaderFactory中的缓存
cachingMetadataReaderFactory.clearCache();
}
}
ConfigurationClassParser
ConfigurationClass 的解析器。
parse(Set configCandidates)
解析注解类。
public void parse(Set<BeanDefinitionHolder> configCandidates) {
for (BeanDefinitionHolder holder : configCandidates) {
BeanDefinition bd = holder.getBeanDefinition();
try {
if (bd instanceof AnnotatedBeanDefinition annotatedBeanDef) {
// 注解类的解析
parse(annotatedBeanDef.getMetadata(), holder.getBeanName());
}
else if (bd instanceof AbstractBeanDefinition abstractBeanDef && abstractBeanDef.hasBeanClass()) {
// 抽象BeanDefinition解析
parse(abstractBeanDef.getBeanClass(), holder.getBeanName());
}
else {
// 其它BeanDefinition解析
parse(bd.getBeanClassName(), holder.getBeanName());
}
}
catch (BeanDefinitionStoreException ex) {
throw ex;
}
catch (Throwable ex) {
throw new BeanDefinitionStoreException(
"Failed to parse configuration class [" + bd.getBeanClassName() + "]", ex);
}
}
this.deferredImportSelectorHandler.process();
}
// 三个解析方法最终都调用processConfigurationClass,只是构建ConfigurationClass方式不同
protected final void parse(@Nullable String className, String beanName) throws IOException {
Assert.notNull(className, "No bean class name for configuration class bean definition");
MetadataReader reader = this.metadataReaderFactory.getMetadataReader(className);
processConfigurationClass(new ConfigurationClass(reader, beanName), DEFAULT_EXCLUSION_FILTER);
}
protected final void parse(Class<?> clazz, String beanName) throws IOException {
processConfigurationClass(new ConfigurationClass(clazz, beanName), DEFAULT_EXCLUSION_FILTER);
}
protected final void parse(AnnotationMetadata metadata, String beanName) throws IOException {
processConfigurationClass(new ConfigurationClass(metadata, beanName), DEFAULT_EXCLUSION_FILTER);
}
processConfigurationClass(ConfigurationClass configClass, Predicate filter)
protected void processConfigurationClass(ConfigurationClass configClass, Predicate<String> filter) throws IOException {
// 应当跳过的类:基于用@Conditional注解引入的判断条件来判断
if (this.conditionEvaluator.shouldSkip(configClass.getMetadata(), ConfigurationPhase.PARSE_CONFIGURATION)) {
return;
}
ConfigurationClass existingClass = this.configurationClasses.get(configClass);
if (existingClass != null) {
if (configClass.isImported()) {
if (existingClass.isImported()) {
existingClass.mergeImportedBy(configClass);
}
// 配置类是import类且已经被导入过了,无需再次解析,直接返回
return;
}
else {
// 如果不是import类,且存在新的且没有解析过,则使用新的配置类替换老的
this.configurationClasses.remove(configClass);
this.knownSuperclasses.values().removeIf(configClass::equals);
}
}
/* 循环调用doProcessConfigurationClass方法解析ConfigurationClass及其继承层次结构 */
// 获取ConfigurationClass的Class字节码
SourceClass sourceClass = asSourceClass(configClass, filter);
do {
// 从源码解析。因为配置类可能存在层级,因此该循环是针对配置类的各层级类进行的
sourceClass = doProcessConfigurationClass(configClass, sourceClass, filter);
}
while (sourceClass != null);
// 将解析好的配置类放入集合中
this.configurationClasses.put(configClass, configClass);
}
doProcessConfigurationClass(ConfigurationClass configClass, SourceClass sourceClass, Predicate filter)
通过从源类中读取注释、成员和方法,应用处理并构建完整的ConfigurationClass。
@Nullable
protected final SourceClass doProcessConfigurationClass(
ConfigurationClass configClass, SourceClass sourceClass, Predicate<String> filter)
throws IOException {
// 解析@Component注解配置类 注1
if (configClass.getMetadata().isAnnotated(Component.class.getName())) {
// @Component配置类成员中可能嵌套有注解配置类,需递归处理
processMemberClasses(configClass, sourceClass, filter);
}
// 解析@PropertySource 注解配置类-该注解的作用是引入额外的properties文件,解析过后再将文件属性值注入到environment中,如果有相同的则替换新的
for (AnnotationAttributes propertySource : AnnotationConfigUtils.attributesForRepeatable(
sourceClass.getMetadata(), PropertySources.class,
org.springframework.context.annotation.PropertySource.class)) {
if (this.propertySourceRegistry != null) {
this.propertySourceRegistry.processPropertySource(propertySource);
}
else {
logger.info("Ignoring @PropertySource annotation on [" + sourceClass.getMetadata().getClassName() +
"]. Reason: Environment must implement ConfigurableEnvironment");
}
}
/* 解析@ComponentScan注解配置类 */
// 获取@ComponentScan注解对应属性(可能多个)
Set<AnnotationAttributes> componentScans = AnnotationConfigUtils.attributesForRepeatable(
sourceClass.getMetadata(), ComponentScans.class, ComponentScan.class);
if (!componentScans.isEmpty() &&
!this.conditionEvaluator.shouldSkip(sourceClass.getMetadata(), ConfigurationPhase.REGISTER_BEAN)) {
// 遍历处理
for (AnnotationAttributes componentScan : componentScans) {
// 用componentScanParse扫描解析,每个componentScan都可能扫描到多个BeanDefinition
Set<BeanDefinitionHolder> scannedBeanDefinitions =
this.componentScanParser.parse(componentScan, sourceClass.getMetadata().getClassName());
// Check the set of scanned definitions for any further config classes and parse recursively if needed
/* 对扫描到的BeanDefinition,判断是否ConfigurationClass,是的话直接进行解析 */
for (BeanDefinitionHolder holder : scannedBeanDefinitions) {
BeanDefinition bdCand = holder.getBeanDefinition().getOriginatingBeanDefinition();
if (bdCand == null) {
bdCand = holder.getBeanDefinition();
}
if (ConfigurationClassUtils.checkConfigurationClassCandidate(bdCand, this.metadataReaderFactory)) {
// 递归解析扫描到的ConfigurationClass
parse(bdCand.getBeanClassName(), holder.getBeanName());
}
}
}
}
// 解析@Import 注解配置类
processImports(configClass, sourceClass, getImports(sourceClass), filter, true);
// 解析@ImportResource 注解配置类
AnnotationAttributes importResource =
AnnotationConfigUtils.attributesFor(sourceClass.getMetadata(), ImportResource.class);
if (importResource != null) {
String[] resources = importResource.getStringArray("locations");
Class<? extends BeanDefinitionReader> readerClass = importResource.getClass("reader");
for (String resource : resources) {
String resolvedResource = this.environment.resolveRequiredPlaceholders(resource);
configClass.addImportedResource(resolvedResource, readerClass);
}
}
// 解析@Bean 方法(对应的是bean)
Set<MethodMetadata> beanMethods = retrieveBeanMethodMetadata(sourceClass);
for (MethodMetadata methodMetadata : beanMethods) {
configClass.addBeanMethod(new BeanMethod(methodMetadata, configClass));
}
// 在配置类实现的接口上注册默认方法
processInterfaces(configClass, sourceClass);
//当前类有父类,返回父类
if (sourceClass.getMetadata().hasSuperClass()) {
String superclass = sourceClass.getMetadata().getSuperClassName();
if (superclass != null && !superclass.startsWith("java") &&
!this.knownSuperclasses.containsKey(superclass)) {
this.knownSuperclasses.put(superclass, configClass);
// Superclass found, return its annotation metadata and recurse
return sourceClass.getSuperClass();
}
}
//当前类没有父类,返回null
return null;
}
注1:@Configuration、@Controller、@Service、@Repository本身就是@Component。@Configuration源代码如下图:

文章详细阐述了Spring框架如何在应用容器刷新时解析注解Bean的过程。解析入口在于`PostProcessorRegistrationDelegate.invokeBeanFactoryPostProcessors`方法,该方法遍历并执行`BeanFactoryPostProcessor`的`postProcessBeanDefinitionRegistry`方法。特别地,`ConfigurationClassPostProcessor`作为`BeanDefinitionRegistryPostProcessor`的一个实例,负责处理`@Configuration`类以及其内部的`@Bean`方法。解析过程中涉及到的类和方法层层递进,最终完成注解驱动的配置处理。
244

被折叠的 条评论
为什么被折叠?



