PowerDesigner的基本用法:创建工程、分包域、创建表、创建表关系`。
(1)打开PowerDesigner工具之后,点击菜单栏的File,弹出如下对话框:PDM是物理模型,可以给Model name取一个名字。也可以理解为整个工程的名字。我这儿取的名字是学生服务综合管理平台。

(2)工程创建好之后,如下图所示:

选中工程名字之后,点击右键,创建分包 。如下图所示:new-->package

填写好分包信息:
点击确定,如下图所示:

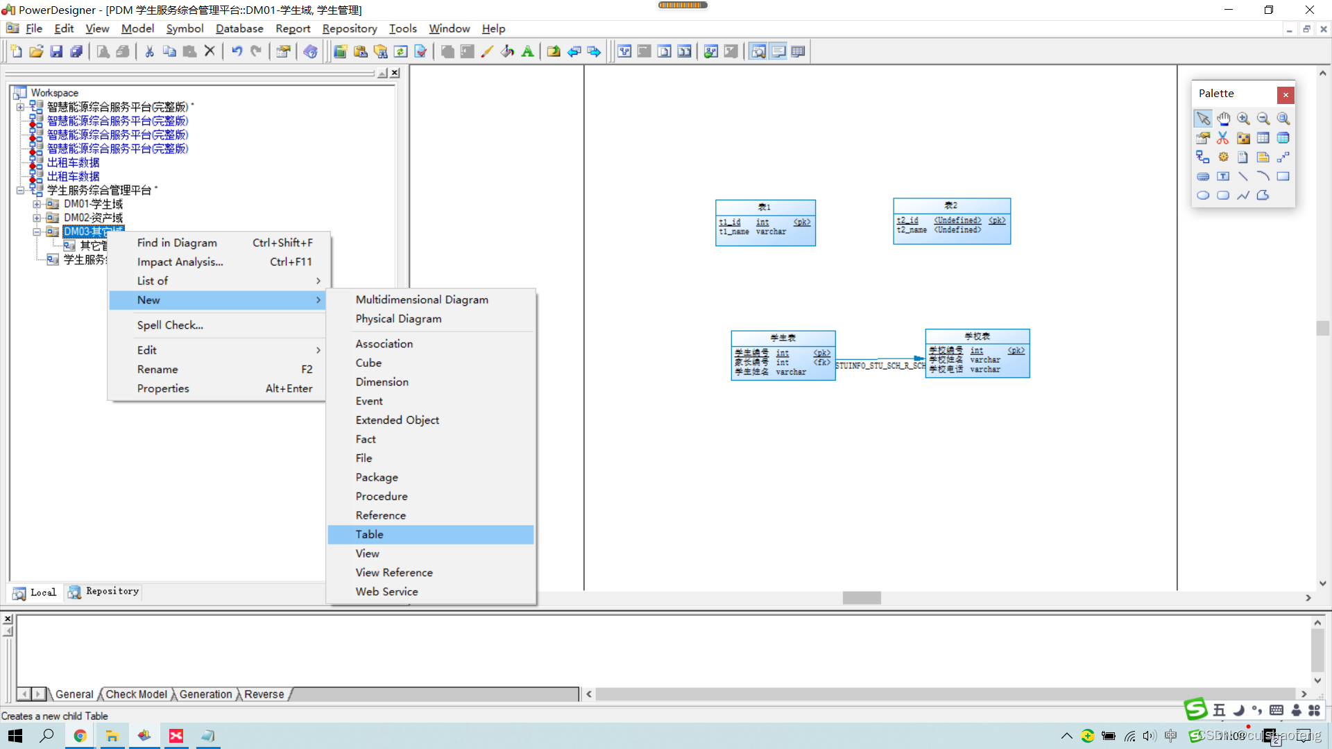
(3)创建表的示例如下:
选中你的分包域,右键-->new-->table,如下图所示:
开始建表操作:
我这儿的例子是学生表、学校表,并立学生与学校之间的关系,一个学生对应一个学校。

name是表的中文名,code是表的英文名
创建表的字段信息

name是中文名,code是英文名,data type是数据类型,p是表示主键 ,F是表示外键
学校表如下:


建立学生与学校之后的关系,然后下面是关键的地方,点击右边按钮Reference这个按钮:

将两个表建立关系:

确定之后如下图所示。建立完成。

(3)导出SQL语句:操作方式如下所示:
菜单栏:Database -->Generate Database

填写好信息如下:

在Selection中选择需要导出的表,然后点击应用和确认即可

完成以后出现如下图所示,可以点击Edit或者close按钮

本篇完结。
本文介绍了PowerDesigner的基本操作,包括创建工程、定义分包域、创建表及表间关系,以及如何导出SQL语句。通过实例展示了如何建立学生表和学校表,并建立它们的一对一关系。
4万+

被折叠的 条评论
为什么被折叠?



