启动jpom: sh Server.sh start
ps -ef | grep jpom

启动Agent: % ./Agent.sh start
查询启动情况: netstat -ant | grep 2123
如果登录需要mfa验证码:去微信 数盾otp 小程序中,获取,登录图形是L(看安装文档)
新添加一个用户:jelex/9sozzcsw
准备添加ssh:

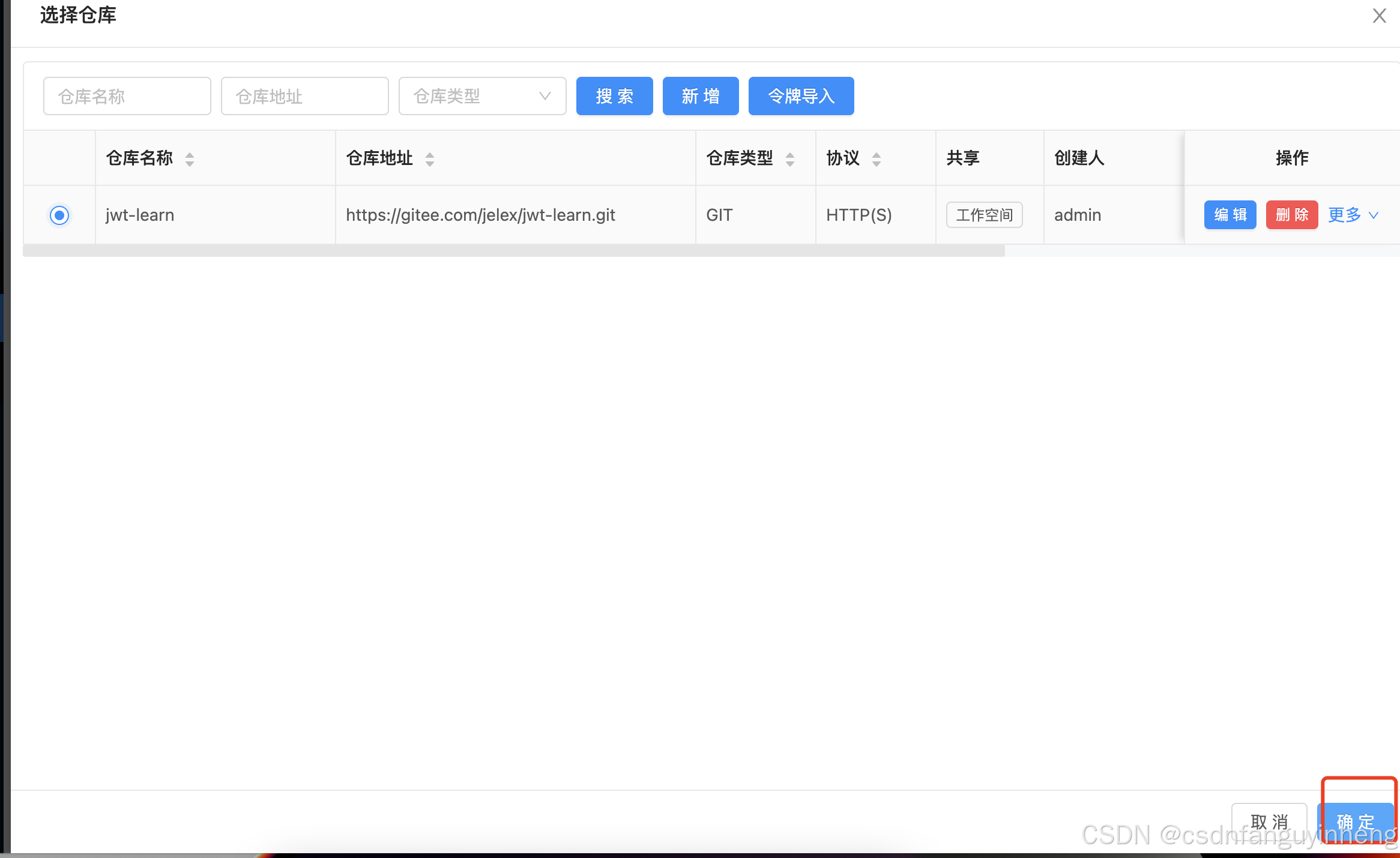
新增如下:

配置构建信息:配置项目查看构建信息,用于管理项目发布流程



令牌内容参看:03系列篇


至此有一条记录了:


配置docker:systemctl status docker
/usr/lib/systemd/system/docker.service

systemctl enable docker.service


有了:



编辑构建列表:




配置mvn环境变量:

再次构建:

所以应该在pom.xml中build中指定finalName:

再次修改:

构建:

文件确实上传到服务器上:但是没有可执行权限:

修改:

此时服务器上的jar有可执行权限了:

下一步编写Dockerfile: 把jar打成镜像,在docker中自动部署运行起来:
cd jwt-learn
chmod +x jwt-learn.jar
cd classes/docker
mv ../../jwt-learn.jar .
docker-compose down
docker-compose up -d --build
docker image prune -f



—————————附录———构建完整示例——————————
[SYSTEM-INFO] 当前构建中任务数:0,队列中任务数:0
[SYSTEM-INFO] 开始执行构建任务,任务等待时间:14毫秒
[SYSTEM-INFO] 开始执行 准备构建流程
[SYSTEM-INFO] 开始构建 #9 构建执行路径 : /Users/jelex/Documents/work/jpom-2.10.40/server-2.10.40-release/data/build/f7877ac318ff436db70ddd4dfb5944d8/source
[SYSTEM-INFO] 执行结束 准备构建流程,耗时:1毫秒
[SYSTEM-INFO] 开始执行 拉取仓库代码流程
[SYSTEM-INFO] repository [master] clone pull from master
Pull: 50% (1/2)
Pull: 100% (2/2)
Pull: 100% (2/2)
mergeResult Merge of revisions ad03c46672ee98be86717aef465c43080e7127a1, ad03c46672ee98be86717aef465c43080e7127a1 with base ad03c46672ee98be86717aef465c43080e7127a1 using strategy recursive resulted in: Already-up-to-date.
fetchedFrom origin
[SYSTEM-INFO] master 调整docker位置 jelex[1170366657@qq.com] 2023-06-13 15:36:24 1
[SYSTEM-INFO] ##################################################################################
[SYSTEM-INFO] BUILD_ID=f7877ac318ff436db70ddd4dfb5944d8
[SYSTEM-INFO] BUILD_NAME=jpom-demo
[SYSTEM-INFO] BUILD_SOURCE_FILE=/Users/jelex/Documents/work/jpom-2.10.40/server-2.10.40-release/data/build/f7877ac318ff436db70ddd4dfb5944d8/source
[SYSTEM-INFO] BUILD_NUMBER_ID=9
[SYSTEM-INFO] BUILD_CONFIG_BRANCH_NAME=master
[SYSTEM-INFO] BUILD_BRANCH_NAME=master
[SYSTEM-INFO] BUILD_COMMIT_ID=ad03c46672ee98be86717aef465c43080e7127a1
[SYSTEM-INFO] ##################################################################################
[SYSTEM-INFO] 执行结束 拉取仓库代码流程,耗时:766毫秒
[SYSTEM-INFO] 开始执行 执行构建命令流程
[INFO] Scanning for projects...
[INFO]
[INFO] -----------------------< com.jel.tech:jwt-demo >------------------------
[INFO] Building jwt-demo 0.0.1-SNAPSHOT
[INFO] from pom.xml
[INFO] --------------------------------[ jar ]---------------------------------
[INFO]
[INFO] --- clean:3.1.0:clean (default-clean) @ jwt-demo ---
[INFO] Deleting /Users/jelex/Documents/work/jpom-2.10.40/server-2.10.40-release/data/build/f7877ac318ff436db70ddd4dfb5944d8/source/target
[INFO]
[INFO] --- resources:3.1.0:resources (default-resources) @ jwt-demo ---
[INFO] Using 'UTF-8' encoding to copy filtered resources.
[INFO] Copying 1 resource
[INFO] Copying 2 resources
[INFO]
[INFO] --- compiler:3.8.1:compile (default-compile) @ jwt-demo ---
[INFO] Changes detected - recompiling the module!
[INFO] Compiling 9 source files to /Users/jelex/Documents/work/jpom-2.10.40/server-2.10.40-release/data/build/f7877ac318ff436db70ddd4dfb5944d8/source/target/classes
[INFO] /Users/jelex/Documents/work/jpom-2.10.40/server-2.10.40-release/data/build/f7877ac318ff436db70ddd4dfb5944d8/source/src/main/java/com/jel/tech/jwt/vo/Result.java: /Users/jelex/Documents/work/jpom-2.10.40/server-2.10.40-release/data/build/f7877ac318ff436db70ddd4dfb5944d8/source/src/main/java/com/jel/tech/jwt/vo/Result.java使用了未经检查或不安全的操作。
[INFO] /Users/jelex/Documents/work/jpom-2.10.40/server-2.10.40-release/data/build/f7877ac318ff436db70ddd4dfb5944d8/source/src/main/java/com/jel/tech/jwt/vo/Result.java: 有关详细信息, 请使用 -Xlint:unchecked 重新编译。
[INFO]
[INFO] --- resources:3.1.0:testResources (default-testResources) @ jwt-demo ---
[INFO] Using 'UTF-8' encoding to copy filtered resources.
[INFO] skip non existing resourceDirectory /Users/jelex/Documents/work/jpom-2.10.40/server-2.10.40-release/data/build/f7877ac318ff436db70ddd4dfb5944d8/source/src/test/resources
[INFO]
[INFO] --- compiler:3.8.1:testCompile (default-testCompile) @ jwt-demo ---
[INFO] Changes detected - recompiling the module!
[INFO] Compiling 3 source files to /Users/jelex/Documents/work/jpom-2.10.40/server-2.10.40-release/data/build/f7877ac318ff436db70ddd4dfb5944d8/source/target/test-classes
[INFO] /Users/jelex/Documents/work/jpom-2.10.40/server-2.10.40-release/data/build/f7877ac318ff436db70ddd4dfb5944d8/source/src/test/java/com/jel/tech/jwt/CommonTest.java: /Users/jelex/Documents/work/jpom-2.10.40/server-2.10.40-release/data/build/f7877ac318ff436db70ddd4dfb5944d8/source/src/test/java/com/jel/tech/jwt/CommonTest.java使用或覆盖了已过时的 API。
[INFO] /Users/jelex/Documents/work/jpom-2.10.40/server-2.10.40-release/data/build/f7877ac318ff436db70ddd4dfb5944d8/source/src/test/java/com/jel/tech/jwt/CommonTest.java: 有关详细信息, 请使用 -Xlint:deprecation 重新编译。
[INFO]
[INFO] --- surefire:2.22.2:test (default-test) @ jwt-demo ---
[WARNING] Parameter 'localRepository' is deprecated core expression; Avoid use of ArtifactRepository type. If you need access to local repository, switch to '${repositorySystemSession}' expression and get LRM from it instead.
[INFO] Tests are skipped.
[INFO]
[INFO] --- jar:3.1.2:jar (default-jar) @ jwt-demo ---
[INFO] Building jar: /Users/jelex/Documents/work/jpom-2.10.40/server-2.10.40-release/data/build/f7877ac318ff436db70ddd4dfb5944d8/source/target/jwt-learn.jar
[INFO]
[INFO] --- spring-boot:2.2.5.RELEASE:repackage (repackage) @ jwt-demo ---
[INFO] Replacing main artifact with repackaged archive
[INFO] ------------------------------------------------------------------------
[INFO] BUILD SUCCESS
[INFO] ------------------------------------------------------------------------
[INFO] Total time: 2.535 s
[INFO] Finished at: 2023-06-13T15:44:41+08:00
[INFO] ------------------------------------------------------------------------
[SYSTEM-INFO] 执行脚本的退出码是:0
[SYSTEM-INFO] 执行结束 执行构建命令流程,耗时:3秒594毫秒
[SYSTEM-INFO] 开始执行 打包产物流程
[SYSTEM-INFO] 执行结束 打包产物流程,耗时:44毫秒
[SYSTEM-INFO] 开始执行 发布产物流程
[SYSTEM-INFO] 开始执行发布,需要发布的文件大小:18.94 MB
[SYSTEM-INFO] 发布的方式:SSH
[SYSTEM-INFO] 2023-06-13 15:44:41 师兄tencent start ftp upload
[SYSTEM-INFO] 上传文件进度:/root/jwt-learn/test-classes/com/jel/tech/jwt/CommonTest.class 4.36 KB/4.36 KB 100%
[SYSTEM-INFO] 上传文件进度:/root/jwt-learn/test-classes/com/jel/tech/jwt/JwtDemoApplicationTests.class 540 B/540 B 100%
[SYSTEM-INFO] 上传文件进度:/root/jwt-learn/test-classes/com/jel/tech/jwt/User.class 2.76 KB/2.76 KB 100%
[SYSTEM-INFO] 上传文件进度:/root/jwt-learn/classes/docker/Dockerfile 91 B/91 B 100%
[SYSTEM-INFO] 上传文件进度:/root/jwt-learn/classes/docker/docker-compose.yml 179 B/179 B 100%
[SYSTEM-INFO] 上传文件进度:/root/jwt-learn/classes/META-INF/spring-configuration-metadata.json 915 B/915 B 100%
[SYSTEM-INFO] 上传文件进度:/root/jwt-learn/classes/application.yml 197 B/197 B 100%
[SYSTEM-INFO] 上传文件进度:/root/jwt-learn/classes/com/jel/tech/jwt/vo/Result.class 5.2 KB/5.2 KB 100%
[SYSTEM-INFO] 上传文件进度:/root/jwt-learn/classes/com/jel/tech/jwt/vo/UserVO.class 2.12 KB/2.12 KB 100%
[SYSTEM-INFO] 上传文件进度:/root/jwt-learn/classes/com/jel/tech/jwt/util/TokenUtils.class 3.58 KB/3.58 KB 100%
[SYSTEM-INFO] 上传文件进度:/root/jwt-learn/classes/com/jel/tech/jwt/web/JwtController.class 2.32 KB/2.32 KB 100%
[SYSTEM-INFO] 上传文件进度:/root/jwt-learn/classes/com/jel/tech/jwt/conf/WebConfig.class 1.22 KB/1.22 KB 100%
[SYSTEM-INFO] 上传文件进度:/root/jwt-learn/classes/com/jel/tech/jwt/conf/JwtHandler.class 920 B/920 B 100%
[SYSTEM-INFO] 上传文件进度:/root/jwt-learn/classes/com/jel/tech/jwt/conf/JwtConfig.class 2.75 KB/2.75 KB 100%
[SYSTEM-INFO] 上传文件进度:/root/jwt-learn/classes/com/jel/tech/jwt/interceptor/TokenInterceptor.class 4.3 KB/4.3 KB 100%
[SYSTEM-INFO] 上传文件进度:/root/jwt-learn/classes/com/jel/tech/jwt/JwtDemoApplication.class 742 B/742 B 100%
[SYSTEM-INFO] 上传文件进度:/root/jwt-learn/jwt-learn.jar 31.83 KB/18.89 MB 0%
[SYSTEM-INFO] 上传文件进度:/root/jwt-learn/jwt-learn.jar 986.82 KB/18.89 MB 5%
[SYSTEM-INFO] 上传文件进度:/root/jwt-learn/jwt-learn.jar 1.9 MB/18.89 MB 10%
[SYSTEM-INFO] 上传文件进度:/root/jwt-learn/jwt-learn.jar 2.86 MB/18.89 MB 15%
[SYSTEM-INFO] 上传文件进度:/root/jwt-learn/jwt-learn.jar 3.79 MB/18.89 MB 20%
[SYSTEM-INFO] 上传文件进度:/root/jwt-learn/jwt-learn.jar 4.73 MB/18.89 MB 25%
[SYSTEM-INFO] 上传文件进度:/root/jwt-learn/jwt-learn.jar 5.69 MB/18.89 MB 30%
[SYSTEM-INFO] 上传文件进度:/root/jwt-learn/jwt-learn.jar 6.62 MB/18.89 MB 35%
[SYSTEM-INFO] 上传文件进度:/root/jwt-learn/jwt-learn.jar 7.59 MB/18.89 MB 40%
[SYSTEM-INFO] 上传文件进度:/root/jwt-learn/jwt-learn.jar 8.52 MB/18.89 MB 45%
[SYSTEM-INFO] 上传文件进度:/root/jwt-learn/jwt-learn.jar 9.45 MB/18.89 MB 50%
[SYSTEM-INFO] 上传文件进度:/root/jwt-learn/jwt-learn.jar 10.41 MB/18.89 MB 55%
[SYSTEM-INFO] 上传文件进度:/root/jwt-learn/jwt-learn.jar 11.35 MB/18.89 MB 60%
[SYSTEM-INFO] 上传文件进度:/root/jwt-learn/jwt-learn.jar 12.28 MB/18.89 MB 65%
[SYSTEM-INFO] 上传文件进度:/root/jwt-learn/jwt-learn.jar 13.24 MB/18.89 MB 70%
[SYSTEM-INFO] 上传文件进度:/root/jwt-learn/jwt-learn.jar 14.18 MB/18.89 MB 75%
[SYSTEM-INFO] 上传文件进度:/root/jwt-learn/jwt-learn.jar 15.14 MB/18.89 MB 80%
[SYSTEM-INFO] 上传文件进度:/root/jwt-learn/jwt-learn.jar 16.07 MB/18.89 MB 85%
[SYSTEM-INFO] 上传文件进度:/root/jwt-learn/jwt-learn.jar 17 MB/18.89 MB 90%
[SYSTEM-INFO] 上传文件进度:/root/jwt-learn/jwt-learn.jar 17.97 MB/18.89 MB 95%
[SYSTEM-INFO] 上传文件进度:/root/jwt-learn/jwt-learn.jar 18.89 MB/18.89 MB 100%
[SYSTEM-INFO] 上传文件进度:/root/jwt-learn/maven-status/maven-compiler-plugin/testCompile/default-testCompile/inputFiles.lst 493 B/493 B 100%
[SYSTEM-INFO] 上传文件进度:/root/jwt-learn/maven-status/maven-compiler-plugin/testCompile/default-testCompile/createdFiles.lst 109 B/109 B 100%
[SYSTEM-INFO] 上传文件进度:/root/jwt-learn/maven-status/maven-compiler-plugin/compile/default-compile/inputFiles.lst 1.47 KB/1.47 KB 100%
[SYSTEM-INFO] 上传文件进度:/root/jwt-learn/maven-status/maven-compiler-plugin/compile/default-compile/createdFiles.lst 399 B/399 B 100%
[SYSTEM-INFO] 上传文件进度:/root/jwt-learn/maven-archiver/pom.properties 64 B/64 B 100%
[SYSTEM-INFO] 上传文件进度:/root/jwt-learn/jwt-learn.jar.original 16.05 KB/16.05 KB 100%
[SYSTEM-INFO] 师兄tencent ftp upload done
[SYSTEM-INFO] 开始执行 师兄tencent 发布后命令
#1 [internal] load build definition from Dockerfile
#1 transferring dockerfile: 128B done
#1 DONE 0.0s
#2 [internal] load .dockerignore
#2 transferring context: 2B done
#2 DONE 0.0s
#3 [internal] load metadata for docker.io/library/openjdk:8
#3 DONE 0.8s
#4 [internal] load build context
#4 DONE 0.0s
#5 [1/3] FROM docker.io/library/openjdk:8@sha256:86e863cc57215cfb181bd319736d0baf625fe8f150577f9eb58bd937f5452cb8
#5 resolve docker.io/library/openjdk:8@sha256:86e863cc57215cfb181bd319736d0baf625fe8f150577f9eb58bd937f5452cb8 0.0s done
#5 sha256:d9d4b9b6e964657da49910b495173d6c4f0d9bc47b3b44273cf82fd32723d165 0B / 5.16MB 0.1s
#5 sha256:2068746827ec1b043b571e4788693eab7e9b2a95301176512791f8c317a2816a 0B / 10.88MB 0.1s
#5 sha256:001c52e26ad57e3b25b439ee0052f6692e5c0f2d5d982a00a8819ace5e521452 0B / 55.00MB 0.1s
#5 sha256:3af2ac94130765b73fc8f1b42ffc04f77996ed8210c297fcfa28ca880ff0a217 1.79kB / 1.79kB done
#5 sha256:b273004037cc3af245d8e08cfbfa672b93ee7dcb289736c82d0b58936fb71702 7.81kB / 7.81kB done
#5 sha256:86e863cc57215cfb181bd319736d0baf625fe8f150577f9eb58bd937f5452cb8 1.04kB / 1.04kB done
#5 ...
#4 [internal] load build context
#4 transferring context: 19.81MB 0.2s done
#4 DONE 0.2s
#5 [1/3] FROM docker.io/library/openjdk:8@sha256:86e863cc57215cfb181bd319736d0baf625fe8f150577f9eb58bd937f5452cb8
#5 sha256:d9d4b9b6e964657da49910b495173d6c4f0d9bc47b3b44273cf82fd32723d165 1.05MB / 5.16MB 3.3s
#5 sha256:001c52e26ad57e3b25b439ee0052f6692e5c0f2d5d982a00a8819ace5e521452 3.15MB / 55.00MB 3.5s
#5 sha256:d9d4b9b6e964657da49910b495173d6c4f0d9bc47b3b44273cf82fd32723d165 2.10MB / 5.16MB 3.6s
#5 sha256:d9d4b9b6e964657da49910b495173d6c4f0d9bc47b3b44273cf82fd32723d165 3.15MB / 5.16MB 4.0s
#5 sha256:d9d4b9b6e964657da49910b495173d6c4f0d9bc47b3b44273cf82fd32723d165 4.19MB / 5.16MB 4.1s
#5 sha256:d9d4b9b6e964657da49910b495173d6c4f0d9bc47b3b44273cf82fd32723d165 5.16MB / 5.16MB 4.1s done
#5 sha256:2068746827ec1b043b571e4788693eab7e9b2a95301176512791f8c317a2816a 1.05MB / 10.88MB 4.2s
#5 sha256:9daef329d35093868ef75ac8b7c6eb407fa53abbcb3a264c218c2ec7bca716e6 0B / 54.58MB 4.2s
#5 sha256:001c52e26ad57e3b25b439ee0052f6692e5c0f2d5d982a00a8819ace5e521452 6.29MB / 55.00MB 4.4s
#5 sha256:2068746827ec1b043b571e4788693eab7e9b2a95301176512791f8c317a2816a 3.15MB / 10.88MB 4.7s
#5 sha256:2068746827ec1b043b571e4788693eab7e9b2a95301176512791f8c317a2816a 6.29MB / 10.88MB 5.0s
#5 sha256:001c52e26ad57e3b25b439ee0052f6692e5c0f2d5d982a00a8819ace5e521452 9.44MB / 55.00MB 5.3s
#5 sha256:2068746827ec1b043b571e4788693eab7e9b2a95301176512791f8c317a2816a 8.39MB / 10.88MB 5.6s
#5 sha256:2068746827ec1b043b571e4788693eab7e9b2a95301176512791f8c317a2816a 9.44MB / 10.88MB 5.7s
#5 sha256:9daef329d35093868ef75ac8b7c6eb407fa53abbcb3a264c218c2ec7bca716e6 3.15MB / 54.58MB 5.7s
#5 sha256:2068746827ec1b043b571e4788693eab7e9b2a95301176512791f8c317a2816a 10.49MB / 10.88MB 5.9s
#5 sha256:2068746827ec1b043b571e4788693eab7e9b2a95301176512791f8c317a2816a 10.88MB / 10.88MB 6.1s done
#5 sha256:001c52e26ad57e3b25b439ee0052f6692e5c0f2d5d982a00a8819ace5e521452 12.58MB / 55.00MB 6.2s
#5 sha256:d85151f15b6683b98f21c3827ac545188b1849efb14a1049710ebc4692de3dd5 0B / 5.42MB 6.2s
#5 sha256:9daef329d35093868ef75ac8b7c6eb407fa53abbcb3a264c218c2ec7bca716e6 7.34MB / 54.58MB 6.5s
#5 sha256:d85151f15b6683b98f21c3827ac545188b1849efb14a1049710ebc4692de3dd5 2.10MB / 5.42MB 7.0s
#5 sha256:9daef329d35093868ef75ac8b7c6eb407fa53abbcb3a264c218c2ec7bca716e6 11.53MB / 54.58MB 7.2s
#5 sha256:d85151f15b6683b98f21c3827ac545188b1849efb14a1049710ebc4692de3dd5 4.19MB / 5.42MB 7.2s
#5 sha256:d85151f15b6683b98f21c3827ac545188b1849efb14a1049710ebc4692de3dd5 5.42MB / 5.42MB 7.3s
#5 sha256:d85151f15b6683b98f21c3827ac545188b1849efb14a1049710ebc4692de3dd5 5.42MB / 5.42MB 7.3s done
#5 sha256:52a8c426d30b691c4f7e8c4b438901ddeb82ff80d4540d5bbd49986376d85cc9 0B / 210B 7.4s
#5 sha256:001c52e26ad57e3b25b439ee0052f6692e5c0f2d5d982a00a8819ace5e521452 15.73MB / 55.00MB 7.6s
#5 sha256:9daef329d35093868ef75ac8b7c6eb407fa53abbcb3a264c218c2ec7bca716e6 14.68MB / 54.58MB 7.7s
#5 sha256:52a8c426d30b691c4f7e8c4b438901ddeb82ff80d4540d5bbd49986376d85cc9 210B / 210B 7.8s done
#5 sha256:8754a66e005039a091c5ad0319f055be393c7123717b1f6fee8647c338ff3ceb 0B / 105.92MB 7.8s
#5 sha256:9daef329d35093868ef75ac8b7c6eb407fa53abbcb3a264c218c2ec7bca716e6 18.87MB / 54.58MB 8.4s
#5 sha256:001c52e26ad57e3b25b439ee0052f6692e5c0f2d5d982a00a8819ace5e521452 18.87MB / 55.00MB 8.5s
#5 sha256:9daef329d35093868ef75ac8b7c6eb407fa53abbcb3a264c218c2ec7bca716e6 23.07MB / 54.58MB 9.1s
#5 sha256:8754a66e005039a091c5ad0319f055be393c7123717b1f6fee8647c338ff3ceb 6.29MB / 105.92MB 9.4s
#5 sha256:9daef329d35093868ef75ac8b7c6eb407fa53abbcb3a264c218c2ec7bca716e6 26.21MB / 54.58MB 9.5s
#5 sha256:9daef329d35093868ef75ac8b7c6eb407fa53abbcb3a264c218c2ec7bca716e6 29.36MB / 54.58MB 10.1s
#5 sha256:001c52e26ad57e3b25b439ee0052f6692e5c0f2d5d982a00a8819ace5e521452 23.07MB / 55.00MB 10.4s
#5 sha256:8754a66e005039a091c5ad0319f055be393c7123717b1f6fee8647c338ff3ceb 13.63MB / 105.92MB 10.5s
#5 sha256:9daef329d35093868ef75ac8b7c6eb407fa53abbcb3a264c218c2ec7bca716e6 32.51MB / 54.58MB 10.6s
#5 sha256:9daef329d35093868ef75ac8b7c6eb407fa53abbcb3a264c218c2ec7bca716e6 35.65MB / 54.58MB 11.0s
#5 sha256:8754a66e005039a091c5ad0319f055be393c7123717b1f6fee8647c338ff3ceb 19.92MB / 105.92MB 11.4s
#5 sha256:001c52e26ad57e3b25b439ee0052f6692e5c0f2d5d982a00a8819ace5e521452 26.21MB / 55.00MB 11.6s
#5 sha256:9daef329d35093868ef75ac8b7c6eb407fa53abbcb3a264c218c2ec7bca716e6 38.80MB / 54.58MB 12.0s
#5 sha256:9daef329d35093868ef75ac8b7c6eb407fa53abbcb3a264c218c2ec7bca716e6 41.94MB / 54.58MB 12.4s
#5 sha256:001c52e26ad57e3b25b439ee0052f6692e5c0f2d5d982a00a8819ace5e521452 29.36MB / 55.00MB 12.8s
#5 sha256:8754a66e005039a091c5ad0319f055be393c7123717b1f6fee8647c338ff3ceb 27.26MB / 105.92MB 13.0s
#5 sha256:9daef329d35093868ef75ac8b7c6eb407fa53abbcb3a264c218c2ec7bca716e6 45.09MB / 54.58MB 13.1s
#5 sha256:001c52e26ad57e3b25b439ee0052f6692e5c0f2d5d982a00a8819ace5e521452 32.51MB / 55.00MB 13.8s
#5 sha256:9daef329d35093868ef75ac8b7c6eb407fa53abbcb3a264c218c2ec7bca716e6 48.23MB / 54.58MB 14.5s
#5 sha256:8754a66e005039a091c5ad0319f055be393c7123717b1f6fee8647c338ff3ceb 34.60MB / 105.92MB 14.5s
#5 sha256:001c52e26ad57e3b25b439ee0052f6692e5c0f2d5d982a00a8819ace5e521452 35.65MB / 55.00MB 14.8s
#5 sha256:9daef329d35093868ef75ac8b7c6eb407fa53abbcb3a264c218c2ec7bca716e6 51.38MB / 54.58MB 15.3s
#5 sha256:8754a66e005039a091c5ad0319f055be393c7123717b1f6fee8647c338ff3ceb 40.89MB / 105.92MB 15.8s
#5 sha256:001c52e26ad57e3b25b439ee0052f6692e5c0f2d5d982a00a8819ace5e521452 38.80MB / 55.00MB 16.0s
#5 sha256:9daef329d35093868ef75ac8b7c6eb407fa53abbcb3a264c218c2ec7bca716e6 54.58MB / 54.58MB 15.9s
#5 sha256:9daef329d35093868ef75ac8b7c6eb407fa53abbcb3a264c218c2ec7bca716e6 54.58MB / 54.58MB 16.0s done
#5 sha256:001c52e26ad57e3b25b439ee0052f6692e5c0f2d5d982a00a8819ace5e521452 41.94MB / 55.00MB 16.8s
#5 sha256:8754a66e005039a091c5ad0319f055be393c7123717b1f6fee8647c338ff3ceb 48.23MB / 105.92MB 16.8s
#5 sha256:001c52e26ad57e3b25b439ee0052f6692e5c0f2d5d982a00a8819ace5e521452 45.09MB / 55.00MB 18.0s
#5 sha256:8754a66e005039a091c5ad0319f055be393c7123717b1f6fee8647c338ff3ceb 55.57MB / 105.92MB 18.0s
#5 sha256:8754a66e005039a091c5ad0319f055be393c7123717b1f6fee8647c338ff3ceb 61.87MB / 105.92MB 19.0s
#5 sha256:001c52e26ad57e3b25b439ee0052f6692e5c0f2d5d982a00a8819ace5e521452 48.23MB / 55.00MB 19.4s
#5 sha256:8754a66e005039a091c5ad0319f055be393c7123717b1f6fee8647c338ff3ceb 68.16MB / 105.92MB 20.2s
#5 sha256:001c52e26ad57e3b25b439ee0052f6692e5c0f2d5d982a00a8819ace5e521452 51.38MB / 55.00MB 20.4s
#5 sha256:8754a66e005039a091c5ad0319f055be393c7123717b1f6fee8647c338ff3ceb 74.45MB / 105.92MB 21.1s
#5 sha256:001c52e26ad57e3b25b439ee0052f6692e5c0f2d5d982a00a8819ace5e521452 54.53MB / 55.00MB 21.2s
#5 extracting sha256:001c52e26ad57e3b25b439ee0052f6692e5c0f2d5d982a00a8819ace5e521452
#5 sha256:001c52e26ad57e3b25b439ee0052f6692e5c0f2d5d982a00a8819ace5e521452 55.00MB / 55.00MB 21.3s done
#5 sha256:8754a66e005039a091c5ad0319f055be393c7123717b1f6fee8647c338ff3ceb 80.74MB / 105.92MB 21.9s
#5 sha256:8754a66e005039a091c5ad0319f055be393c7123717b1f6fee8647c338ff3ceb 87.03MB / 105.92MB 22.8s
#5 extracting sha256:001c52e26ad57e3b25b439ee0052f6692e5c0f2d5d982a00a8819ace5e521452 3.1s done
#5 extracting sha256:d9d4b9b6e964657da49910b495173d6c4f0d9bc47b3b44273cf82fd32723d165 0.1s
#5 sha256:8754a66e005039a091c5ad0319f055be393c7123717b1f6fee8647c338ff3ceb 93.32MB / 105.92MB 24.9s
#5 extracting sha256:d9d4b9b6e964657da49910b495173d6c4f0d9bc47b3b44273cf82fd32723d165 0.3s done
#5 extracting sha256:2068746827ec1b043b571e4788693eab7e9b2a95301176512791f8c317a2816a 0.1s
#5 extracting sha256:2068746827ec1b043b571e4788693eab7e9b2a95301176512791f8c317a2816a 0.3s done
#5 extracting sha256:9daef329d35093868ef75ac8b7c6eb407fa53abbcb3a264c218c2ec7bca716e6 0.1s
#5 sha256:8754a66e005039a091c5ad0319f055be393c7123717b1f6fee8647c338ff3ceb 100.66MB / 105.92MB 26.1s
#5 sha256:8754a66e005039a091c5ad0319f055be393c7123717b1f6fee8647c338ff3ceb 105.92MB / 105.92MB 26.9s done
#5 extracting sha256:9daef329d35093868ef75ac8b7c6eb407fa53abbcb3a264c218c2ec7bca716e6 3.3s done
#5 extracting sha256:d85151f15b6683b98f21c3827ac545188b1849efb14a1049710ebc4692de3dd5 0.1s
#5 extracting sha256:d85151f15b6683b98f21c3827ac545188b1849efb14a1049710ebc4692de3dd5 0.3s done
#5 extracting sha256:52a8c426d30b691c4f7e8c4b438901ddeb82ff80d4540d5bbd49986376d85cc9
#5 extracting sha256:52a8c426d30b691c4f7e8c4b438901ddeb82ff80d4540d5bbd49986376d85cc9 0.0s done
#5 extracting sha256:8754a66e005039a091c5ad0319f055be393c7123717b1f6fee8647c338ff3ceb
#5 extracting sha256:8754a66e005039a091c5ad0319f055be393c7123717b1f6fee8647c338ff3ceb 3.2s done
#5 DONE 32.9s
#6 [2/3] COPY jwt-learn.jar /usr/local
#6 DONE 0.7s
#7 [3/3] WORKDIR /usr/local
#7 DONE 0.1s
#8 exporting to image
#8 exporting layers
#8 exporting layers 0.2s done
#8 writing image sha256:7c07d1417dada8a0ba41d53ea3edb839c648b860c97967fea4b9bf92303630ad done
#8 naming to docker.io/library/jwt-learn:v1.0 0.0s done
#8 DONE 0.2s
Total reclaimed space: 0B
Warning: No resource found to remove for project "docker".
Network docker_default Creating
Network docker_default Created
Container jwt-learn Creating
Container jwt-learn Created
Container jwt-learn Starting
Container jwt-learn Started
[SYSTEM-INFO] 执行结束 发布产物流程,耗时:43秒675毫秒
[SYSTEM-INFO] 开始执行 构建结束流程
[SYSTEM-INFO] 执行结束 构建结束流程,耗时:4毫秒
[SYSTEM-INFO] 构建结束 累计耗时:48秒108毫秒
443

被折叠的 条评论
为什么被折叠?



