1.概述
在大数据的浪潮下,时时刻刻都会产生大量的数据。比如社交媒体、博客、电子商务等等,这些数据会以不同的类型存储在不同的平台里面。为了执行ETL(提取、转换、加载)操作,需要一个消息中间件系统,该系统应该是异步和低耦合的,即来自各种存储系统(如HDFS、Cassandra、RDBMS等)的数据可以同时转存在一个地方,而所有这些数据源都是彼此独立的。解决这个问题的方法之一是Kafka,它是一个开源的分布式消息处理平台。
2.内容
2.1 专业术语
- Message:它基本上是一个键值对,在值部分包含有用的数据和记录;
- Topic:对于多租户,可以创建多个主题,这只是发布和订阅消息的名称;
- Partition:对于多线程任务,可以在一个Topic中,创建多个分区,提升生产者和消费者的性能;
- Offset:消息以类似于提交日志的顺序形式存储,并且从0开始为每个消息提供顺序ID(每个分区偏移量从0开始);
- Broker:Kafka集群由多个服务节点组成,这些服务节点只是集群中托管Zookeeper维护的无状态服务器的节点,英文这里没有主从概念,所以所有的Broker都是同级别的(每个Partition上会有Leader和Follower);
- Consumer:用于消费Topic的应用程序;
- ConsumerGroup:消费不同Topic所使用的相同GroupID;
- Producer:用于生产Topic的应用程序。
2.2 Kafka为何需要Zookeeper
Zookeeper是一个分布式集群管理系统,它是一个为分布式应用提供一致性服务的软件,提供的功能包含:配置维护、域名服务、分布式服务等。它目标就是封装好复杂易出错的关键服务,将简单易用的接口和性能高效、功能稳定的提供提供给用户。而在Kafka中,它提供了以下功能:
- 控制器选举:对于特定主题,分区中的所有读写操作都是通过复制副本的数据来完成的,每当Leader宕机,Zookeeper就会选举出新的Leader来提供服务;
- 配置Topic:与某个Topic相关的元数据,即某个特定Topic是否位于Broker中,有多少个Partition等存储在Zookeeper中,并在生产消息时持续同步;
- ACL:Topic的权限控制均在Zookeeper中进行维护。
2.3 Kafka有哪些特性?
Kafka的一些关键特性,使得它更加受到喜爱,针对传统消息系统的不同:
- 高吞吐量:吞吐量表示每秒可以处理的消息数(消息速率)。由于我们可以将Topic分布到不同的Broker上,因此我们可以实现每条数以千次的读写操作;
- 分布式:分布式系统是一个被分割成多台运行的机器的系统,所有这些机器在一个集群中协同工作,在最终用户看来是一个单一的节点。Kafka是分布式的,因为它存储、读取和写入多个节点上的数据,这些节点被称为Broker,它与Zookeeper一起共同创建了一个称为Kafka集群的生态系统;
- 持久性:消息队列完全保存在磁盘上,而不是保存在内存中,同一数据的多个副本(ISR)可以跨不同的节点存储。因此,不存在由于故障转移场景而导致数据丢失的可能性,并使其具有持久性;
- 可伸缩性:任何系统都可以水平或垂直伸缩,纵向可伸缩性意味着向相同的节点添加更多的资源,如CPU、内存,并且会产生很高的操作成本。水平可伸缩性可以通过简单的在集群中添加几个节点来实现,这增加了容量需求。Kafka水平扩展意味着当我们的容量用完时,我们可以在集群中添加一个新的节点。
2.4 Producer如何写数据?
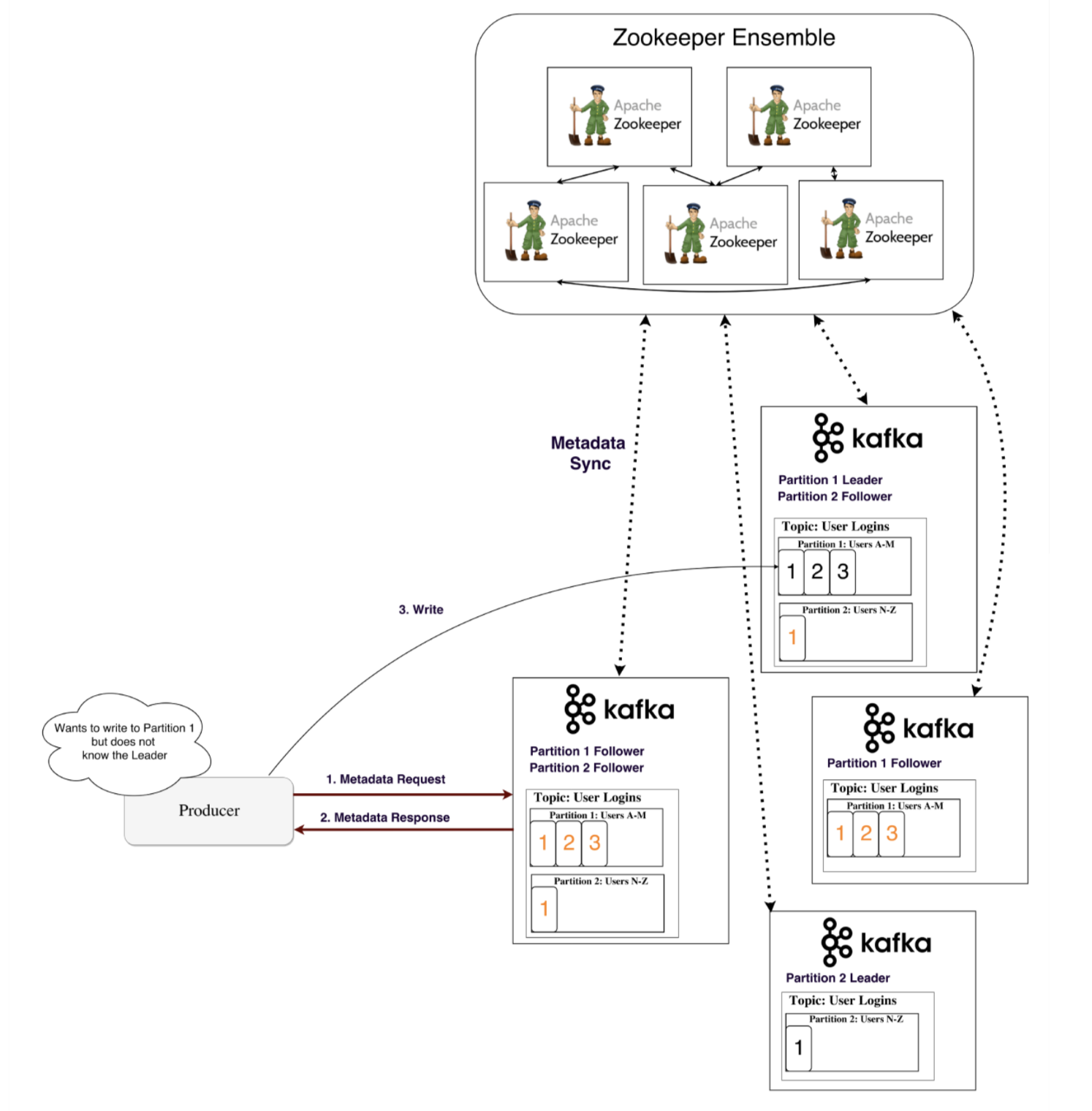
生产者首先获取Topic中的元数据,以便知道需要使用消息更新哪个Broker。元数据也存储在Broker中,并与Zookeeper保持连续同步。因此,若有多个生产者都希望连接到Zookeeper来访问元数据,会导致性能降低。当生产者获取了Topic和元数据信息,它就会在Leader所在的Broker节点的日志中写入消息,而之后Follower(ISR)会将其复制进行同步。

在写入操作可以是同步的,即仅当Follower还在其日志中同步消息时,或者异步,即只有Leader更新信息消息,状态发生给生产者。磁盘上的消息可以保留特定的持续时间,在此期限后,将自动清除旧消息,并且不再可供使用。默认情况下,设置为7天。可以通过三种策略将消息写到Topic。
- send(key,value,topic,partition):专门提供需要进行写操作的分区。不建议使用该方式,因为它可能会导致分区大小不均衡;
- send(key,value,topic):在这里,默认的HashPartitioner用于确定要写入消息的分区,方式查找key的Hash并进行取模,该Topic的分区,也可以编写我们自己定义的分区程序;
- send(null,value,topic):在这种情况下,消息以循环方式存储在所有分区中。
Java生产者示例代码如下:
![]()
public class JProducer extends Thread {
public static void main(String[] args) {
Properties props = new Properties();
props.put("bootstrap.servers", "127.0.0.1:9092");
props.put("acks", "1");
props.put("retries", 0);
props.put("batch.size", 16384);
props.put("linger.ms", 1);
props.put("buffer.memory", 33554432);
props.put("key.serializer", "org.apache.kafka.common.serialization.StringSerializer");
props.put("value.serializer", "org.apache.kafka.common.serialization.StringSerializer");
Producer<String, String> producer = new KafkaProducer<>(props);
long counter = 1L;
while (true) {
String json = "{\"id\":" + (counter++) + ",\"date\":\"" + new Date().toString() + "\"}";
String k = "key" + counter;
producer.send(new ProducerRecord<String, String>("test01", k, json), (recordMetadata, e) -> {
if (e == null) {
System.out.println(recordMetadata.topic() + "-" + recordMetadata.partition() + "-" + recordMetadata.offset());
} else {
e.printStackTrace();
}
});
try {
sleep(1000);
} catch (InterruptedException e) {
e.printStackTrace();
}
}
// producer.close();
}
}
![]()
2.5 消费者如何订阅消息?
由于Kafka的速度非常快并且可以获取实时消息,因此单个消费者肯定会在Topic中读取很大一部分消息时出现延迟。为了克服这类问题,可以创建一个消费者组,该消费者组由多个具有相同GroupID的消费者组成。每个使用者都连接有一个唯一的分区,该分区所在所有使用者之间平均分配。将分区分配给特定使用者是消费者组协调器的责任,协调器由Broker被提名担任该角色。为了管理活跃的消费者,消费者组中的所有成员会将它们的心跳发送到组协调器。
关于消费分区与消费线程的对应关系,理论上消费线程数应该小于等于分区数。之前是有这样一种观点,一个消费线程对应一个分区,当消费线程等于分区数是最大化线程的利用率。直接使用KafkaConsumer Client实例,这样使用确实没有什么问题。但是,如果我们有富裕的CPU,其实还可以使用大于分区数的线程,来提升消费能力,这就需要我们对KafkaConsumer Client实例进行改造,实现消费策略预计算,利用额外的CPU开启更多的线程,来实现消费任务分片。
在0.10.x以后的版本中,Kafka底层架构发生了变化,将消费者的信息由Zookeeper存储迁移到Topic(__consumer_offsets)中进行存储。消费的偏移量Key(groupid, topic, partition)以及Value(Offset, ...)

Java消费者示例代码如下:
![]()
public class JConsumer extends Thread {
private String groupId;
public static void main(String[] args) throws InterruptedException {
for (int i = 0; i < 1; i++) {
JConsumerSsl jc = new JConsumerSsl("jgroup" + i);
jc.start();
}
}
public JConsumerSsl(String groupId) {
this.groupId = groupId;
}
@Override
public void run() {
consumer(this.groupId);
}
public static void consumer(String groupId) {
Properties props = new Properties();
props.put("bootstrap.servers", "127.0.0.1:9092");
props.put("group.id", groupId);
props.put("enable.auto.commit", "true");
props.put("auto.commit.interval.ms", "1000");
props.put("key.deserializer", "org.apache.kafka.common.serialization.StringDeserializer");
props.put("value.deserializer", "org.apache.kafka.common.serialization.StringDeserializer");
KafkaConsumer<String, String> consumer = new KafkaConsumer<>(props);
consumer.subscribe(Arrays.asList("test01"));
boolean flag = true;
while (flag) {
ConsumerRecords<String, String> records = consumer.poll(Duration.ofMillis(100));
for (ConsumerRecord<String, String> record : records)
System.out.printf("offset = %d, key = %s, value = %s%n", record.offset(), record.key(), record.value());
try {
// sleep(60 * 1000L);
} catch (Exception e) {
e.printStackTrace();
}
}
consumer.close();
}
}
![]()
2.6 Kafka为何如此之快?
由于Kafka遵循了一定的策略,这也是它设计的一部分,以使得它性能更好、更快。
- 没有随机磁盘访问:它使用称为不可变队列的顺序数据结构,其中读写操作始终为恒定时间O(1)。它在末尾附加消息,并从头开始或者从特定偏移量读取;
- 顺序IO:现代操作系统将其大不部分可用的内存分配给磁盘缓存,并且更快的用于存储和检索顺序数据;
- 零拷贝:由于根本没有修改数据,因此将磁盘中的数据不必要的加载到应用程序内存中,因此,它没有将其加载到应用程序中,而是通过Socket字节,缓冲区以及网络从context缓存区发送了相同的数据;
- 消息批处理:为了避免多次网络交互,将多个消息分组在一起;
- 消息压缩:在通过网络传输消息之前,使用gzip、snappy等压缩算法对消息进行压缩,然后在Consumer中使用API将其解压。
2.7 数据如何存储在Broker上?
在打开Kafka服务器之前,Broker中的所有消息都存储在配置文件中的配置的日志目录中,在该目录内,可以找到包含特定Topic分区的文件夹,其格式topic_name-partition_number,例如topic1-0。另外,__consumer_offsets这个Topic也存储在同一日志目录中。

在特定Topic的分区目录中,可以找到Kafka的Segment文件xxx.log,索引文件xxx.index和时间索引xxx.timeindex。当达到旧的Segment大小或者时间限制时,会在创建新的Segment文件时将属于该分区的所有数据写入活跃的Segment中。索引将每个偏移量映射到其消息在日志中的位置,由于偏移量时顺序的,因此将二进制搜索应用于在特定偏移量的日志文件中查找数据索引。
2.8 日志压缩
- 任何保持在日志头部以内的使用者都将看到所写的每条消息,这些消息将具有顺序偏移量。可以使用Topic的min.compaction.lag.ms属性来保证消息在被压缩之前必须经过的最短时间。也就是说,它为每个消息在(未压缩)头部停留的时间提供了一个下限。可以使用Topic的max.compaction.lag.ms属性来保证从编写消息到消息符合压缩条件之间的最大延时
- 消息始终保持顺序,压缩永远不会重新排序消息,只是删除一些而已
- 消息的偏移量永远不会改变,它是日志中位置的永久标识符
- 从日志开始的任何使用者将至少看到所有记录的最终状态,按记录的顺序写入。另外,如果使用者在比Topic的log.cleaner.delete.retention.ms短的时间内到达日志的头部,则会看到已删除记录的所有delete标记。保留时间默认是24小时。
详情分析可阅读《Kafka日志压缩剖析》。
3.总结
以上就是笔者给大家简要的汇总了Kafka的各个知识点,包含常见的术语、Consumer & Producer的使用方式、存储流程等
本文介绍了Kafka这一开源分布式消息处理平台。阐述了其专业术语,如Message、Topic等;说明了Kafka需要Zookeeper的原因及功能;介绍了Kafka高吞吐量、分布式等特性,还讲解了Producer写数据、消费者订阅消息的方式,以及Kafka快速的原因、数据存储和日志压缩等内容。
1211

被折叠的 条评论
为什么被折叠?



