告别建站烦恼!用Lighthouse × 1Panel & Halo轻松打造高颜值网站,海量模板即选即用
引言
曾几何时,想要搭建一个专业又好看的网站,往往意味着你需要耗费数月时间、学习复杂的代码、页面设计,但是得到的还不是自己想要的效果。即使你是开发者,也往往是数倍精力的投入,而不能成行。 现在,是时候彻底告别这种建站烦恼了!腾讯云 轻量服务器 Lighthouse,与开源神器 1Panel & Halo 的强强联合, 为我们带来了前所未有的极简建站方案。 这不再是一个复杂的技术项目,而是一次轻松愉快的创作之旅。无需一行代码,你就能像搭积木一样,快速组装出个人博客、企业官网、作品集或是知识库。Halo 内置的海量高颜值模板更是可以让你随心所欲、即选即用,风格一键切换,颜值时刻在线。 只需几个简单的点击,从服务器配置到网站上线,一切变得如此清晰、顺滑。 接下来,就让我们一起开启这段高效、省心又充满惊喜的建站之旅吧!
这里我们需要用到腾讯云轻量应用服务器Lighthouse 和 1Panel 、 Halo,那么下面我们先来介绍一下我们今天用到的资源产品。
产品介绍
轻量应用服务器
腾讯云轻量应用服务器(Tencent Cloud Lighthouse)是新一代开箱即用、面向轻量应用场景的云服务器产品,助力中小企业和开发者便捷高效的在云端构建网站、Web应用、小程序/小游戏、APP、电商应用、云盘/图床和各类开发测试环境,相比普通云服务器更加简单易用且更贴近应用,预置镜像模板为我们提供丰富的选择,场景更多,应用更广。
腾讯云轻量应用服务器官网地址:https://cloud.tencent.com/product/lighthouse 官网地址会不定时推出产品优惠活动,建议收藏官网地址哈,后续可以第一时间获取轻量应用服务器最新优惠活动哦

1Panel
1Panel 是一个现代化、开源的 Linux 服务器运维管理面板。1Panel 以其现代化的技术架构、开源免费的理念、 容器化的核心优势以及出色的用户体验,为服务器运维带来革命性的提升。与宝塔 Linux 面板相比,1Panel 的特色是开源和现代化。
- 开源:1Panel 强调开源开放,广泛获取社区使用反馈,并快速迭代。
- 现代化:一方面,1Panel 采纳最新的前端技术,并通过精心设计的 UX 交互,为用户提供更好的用户使用体验;另一方面,1Panel
采用主流的容器技术,让 Linux 服务器的运维管理更简单、更安全。
关于1Panel Linux 面板和 传统面板 (比如:宝塔LInux 面板)更多区别可以通过1Panel官网的对比来看

Halo
Halo 是一个简洁、高效的开源建站平台。它提供了易于使用的界面和丰富的功能,使用户可以轻松地创建个人博客或专业网站。它可以是你公司的官方网站,可以是你的个人博客,也可以是团队共享的知识库,甚至可以是一个论坛、一个商城。
Halo 管理平台页面展示

功能介绍
-
简洁易用:Halo 的界面设计简洁清晰,使用户能够快速上手并轻松管理网站内容。
-
高度可定制:Halo 提供了丰富的主题和插件系统,用户可以根据自己的需求选择合适的主题和插件,定制网站的外观和功能。
-
多媒体支持:Halo 支持插入和管理多媒体内容,如图片、视频和音频,使网站内容更加丰富和生动。
-
SEO 友好:Halo 内置了优化的 SEO 功能,帮助您提升网站在搜索引擎中的排名,增加曝光和访问量。
-
安全可靠:Halo 针对安全性进行了严格设计和测试,保护网站数据的安全和可靠性。
-
自定义品牌信息(专业版):Halo 专业版支持修改后台登录页、控制台等 Logo 信息。
-
全站私有化(专业版):Halo 专业版支持全站私有化,只有登录用户才能访问网站。
-
手机号码验证注册登录(专业版):Halo 专业版支持配置短信发送平台,支持手机号码验证注册登录。
资源配置
这里我们主要需要用到的是腾讯云轻量应用服务器 Lighthouse,在开始搭建我们的专属网站之前,我们需要先开通云服务。
登录腾讯云轻量应用服务器控制台:https://console.cloud.tencent.com/lighthouse/instance/index?rid=8 选择【服务器】-【立即选购】

在轻量应用服务器选购页面,我们选择应用创建方式 【使用应用模板】,应用模板选择【网站】-【1Panel Linux 面板】

轻量应用服务的地域、可用区、套餐类型默认即可,套餐规格我们选择(2核2G 40GB SSD 峰值带宽 200Mbps)就够用了

轻量应用服务器服务器名称选填,这里我们先不填了,登录方式默认即可。自动续费(如果你后期会一直使用当前服务器,可以勾选),随后勾选协议后,点击【立即购买】

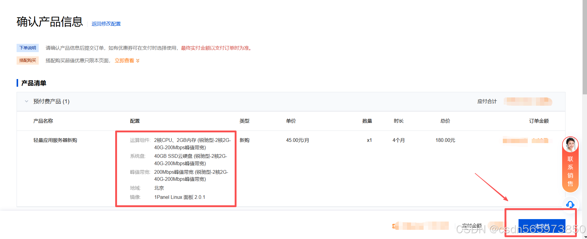
在确认产品信息页面,确认我们选购的轻量应用服务器的配置信息后,点击【去支付】-【确认支付】完成云服务开通操作。

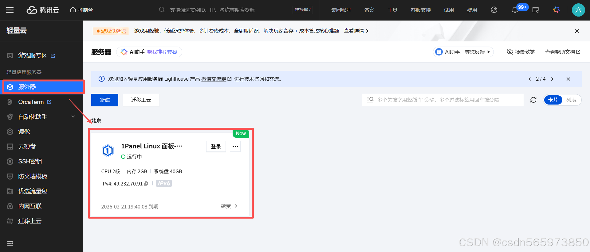
等待轻量应用服务器开通成功之后可以在控制台看到我们的云服务器

1Panel平台
完成了轻量应用服务器的云服务器的开通之后,在服务器管理平台,点击服务器tab 页进入服务器详情,在服务器详情页我们可以看到服务器的实例信息、实例监控信息以及关于轻量应用服务器的相关操作,包括:应用管理、域名解析、云硬盘、防火墙、SSH密钥、快照、对象存储、监控、主机安全、执行命令等,

这里我们选择【应用管理】,在应用管理页面找到具体的1Panel 首页地址:http://公网IP:面板端口/tencentcloud 面板端口默认为 8090,选择【登录】按钮进入服务器,获取1Panel 登录用户名和密码

在服务器登录后的页面输入命令 sudo /opt/1panel/get-1panel-info.sh 可以看到 1Panel 面板的用户名,这里密码是隐藏显示,我们可以执行命令 1pctl update password 来自定义密码

整个执行命令汇总后
root@VM-8-17-ubuntu:~# sudo /opt/1panel/get-1panel-info.sh
Panel address: http://公网IP:8090/tencentcloud
Panel user: tybuwzszva
Panel password: ********
Tip: To change the password, you can execute the command: 1pctl update password
root@VM-8-17-ubuntu:~# 1pctl update password
Update panel password:
Confirm password:
Update successful!
Panel user: tybuwzszva
Panel password: admin123
root@VM-8-17-ubuntu:~#
复制用户名和密码并保存,在浏览器中 输入 1Panel 的首页地址后 输入用户名和密码

勾选协议点击【登录】进入 1Panel 管理平台,左侧是菜单区域,包括:概览、应用商店、网站、AI、数据库、容器、系统、终端等菜单项,中间区域为切换不同菜单的内容展示区域。概览菜单的右侧为系统信息展示以及推荐安装应用区域

Halo安装&使用
安装数据库
在安装Halo 之前我们首先需要安装数据库,这是因为后面安装Halo 需要用到,因此这里我先来安装数据库。在1Panel 管理平台,我们选择【应用商店】-【数据库】-【MySQL】-【安装】弹出安装详情信息

在MySQL 安装详情信息页面,我们默认基本信息即可,包括:名称、版本、Root密码,端口等,这里我们需要复制Root密码备用。
这里需要注意的是:我们需要勾选【端口外部访问】,不勾选的话将无法通过外网IP:端口来访问数据库

点击【确认】完成MySQL 数据库的安装

在MySQL 的安装日志中,看到如下日志信息则表示MySQL 安装成功

安装Halo
在完成了MySQL 数据库的安装之后,我们就可以来安装我们的开源建站平台Halo 了。在1Panel 管理平台,我们选择【应用商店】-【建站】-【Halo】-【安装】跳转到Halo 安装详情页面

在Halo 安装详情页面,我们直接按照默认的配置安装Halo 即可,无需更改选项。这里我们可以看到在安装Halo时已经自动选择了我们刚才安装的MySQL 本地服务了。
这里需要注意的是:我们同样需要勾选【端口外部访问】,默认外部访问地址端口是 8090,但是我们的8090 端口已经给了1Panel 管理平台,这里我们需要修改外部访问端口为 8091 ,8091没有开通防火墙的话,需要到轻量云应用服务器控制台开通

点击【确认】按钮,

等待Halo 的安装日志显示安装成功信息

Halo安装成功之后,回到【应用商店】-【已安装】可以看到当前已经安装的应用,对于Halo 来说,需要默认访问地址。这里我们鼠标悬浮【跳转】可以看到提示我们绑定默认访问地址

点击跳转到 Halo 面板信息,找到【默认访问地址】,点击右侧的【设置】将默认访问地址设置为轻量应用服务器外网IP地址

设置完成后,再次点击【跳转】就可以跳转到我们安装的Halo 应用服务了。但是此时点击是无法跳转的,因为我们的 8091 防火墙还没有放开,请继续往下看。
访问Halo
在完成了Halo 开源建站平台的安装后,我们就可以登录我们的Halo 管理平台了,这里需要我们先开通 8091 的防火墙,在轻量应用服务器的控制台 服务器详情页面选择【防火墙】新增一条端口开放信息

再次回到 1Panel 管理平台,选择【应用商店】-【已安装】-【跳转】鼠标悬浮可以看到具体的跳转地址

点击【跳转】首次打开Halo 管理平台设置页面,我们对Halo 进行初始化设置(其中:用户名只能小写且只能包含字母、数字、中划线和点,以字符开头和结尾)这里我用的中文用户名,初始化时会报错无法提交的

初始化内容包括:
-
站点标题:网站的名称,将会显示在浏览器标签页上。
-
用户名:初始管理员的用户名。
-
电子邮箱:初始管理员的邮箱地址。
-
密码:初始管理员的密码。
-
确认密码:重复输入密码以验证是否匹配。
初始化结束之后在跳转的登录页面输入用户名、密码后登录 Halo 平台,可以看到Halo 管理平台如下图

Halo 访问后缀介绍
Halo 的统一登录入口为 /login
Halo 的注册地址为 /signup
Console 控制台是一个 Halo 站点的后台管理系统,只有具有权限的登录用户才可以正常使用控制台功能,访问地址为 /console
从 Halo 2.11 开始,Halo 增加了 个人中心,用于管理和用户相关的所有功能,个人中心独立访问入口为 /uc
发布文章
在登录了我们的Halo 平台之后,下面我们就可以发布我们的第一篇文章了。这里我们来发布一篇简单的内容,选择【文章】-【新建】

在弹出的创建文章页面输入文章标题、文章内容,内容输入完成后,点击右上角的【发布】按钮,发布文章

发布文章成功后自动跳转到文章列表页面,这时可以看到文章的发布状态及访问量、评论量信息

Halo 展示
这里我们已经发布了我们的第一篇文章,在文章列表,鼠标悬浮指定文章标题后可以看到【分享】箭头,

点击【分享】箭头可以跳转到我们的文章详情页面,在文章详情页面我们可以看到历史的热门文章、分类目录、顶部菜单、评论输入框等

切换顶部菜单到【首页】可以看到我们的网站的详细介绍信息,其中【我的Halo】就是初始化时设置的站点标题。

那么到这里,我们基于腾讯云轻量应用服务器Lighthouse × 1Panel & Halo轻松打造高颜值网站的所有操作都结束了。当然 Halo 平台还有其他功能来为我们提供更丰富的服务,包括网站主题设置、菜单、插件、设置


以及应用市场主题或者插件安装,这里我们来安装一款技术博客主题

在应用市场安装完成主题之后,回到【主题】-【主题管理】启用我们安装的个人技术博客主题,

回到我们的Halo 网站首页刷新之后可以看到我们的博客风格的网站啦

总结一下
本文详细介绍了基于Lighthouse × 1Panel & Halo轻松打造高颜值网站 的详细操作。对于感兴趣的小伙伴, 可以根据文章里面的详细步骤,来利用腾讯云轻量应用服务器(Lighthouse),结合开源的1Panel服务器管理面板和Halo建站程序,从零开始、无需编写代码,轻松构建并部署一个功能完整且外观专业的网站。
这里我开篇阐述了传统建站的复杂性与当前方案的便捷性,随后分步详解了核心操作流程:首先在腾讯云选购并开通预装1Panel的轻量服务器;接着通过命令行获取并登录1Panel管理后台;进而在其中像安装手机应用一样,先后安装MySQL数据库和Halo建站系统,并特别强调了配置外部访问端口和防火墙规则的关键步骤;最后,完成Halo的初始化设置、第一篇内容的创建与发布,并通过安装并启用新的主题模板,快速切换网站的整体风格与视觉效果。全文通过清晰的步骤说明和必要的注意事项,完整再现了“服务器配置 -> 环境部署 -> 应用安装 -> 内容发布 -> 界面美化”的全过程,充分展示了这一技术组合在简化运维、降低建站门槛和提升建站效率方面的强大优势。
1326

被折叠的 条评论
为什么被折叠?



