概述
在现实生活中,一个事件需要经过多个对象处理是很常见的场景。例如,采购审批流程、请假流程等。公司员工请假,可批假的领导有部门负责人、副总经理、总经理等,但每个领导能批准的天数不同,员工必须根据需要请假的天数去找不同的领导签名,也就是说员工必须记住每个领导的姓名、电话和地址等信息,这无疑增加了难度。
在计算机软硬件中也有相关例子,如总线网中数据报传送,每台计算机根据目标地址是否同自己的地址相同来决定是否接收;还有异常处理中,处理程序根据异常的类型决定自己是否处理该异常;还有Strust2的拦截器、JSP和Servlet的 Filter 等,所有这些,都可以考虑使用责任链模式来实现。
责任链(Chain of Responsibility)模式的定义:为了避免请求发送者与多个请求处理者耦合在一起,于是将所有请求的处理者通过前一对象记住其下一个对象的引用而连成一条链;当有请求发生时,可将请求沿着这条链传递,直到有对象处理它为止。
注意:责任链模式也叫职责链模式。
在责任链模式中,客户只需要将请求发送到责任链上即可,无须关心请求的处理细节和请求的传递过程,请求会自动进行传递。所以责任链将请求的发送者和请求的处理者解耦了。
结构
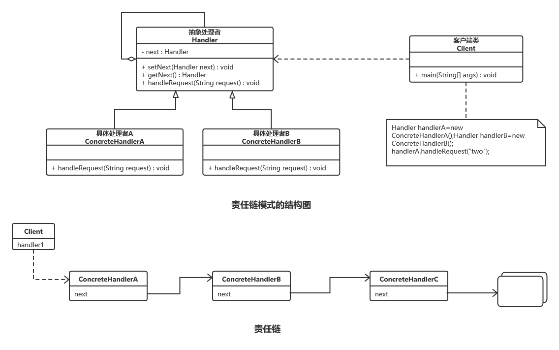
职责链模式主要包含以下角色:
-
抽象处理者(Handler)角色:定义一个处理请求的接口,包含抽象处理方法和一个后继连接。
-
具体处理者(Concrete Handler)角色:实现抽象处理者的处理方法,判断能否处理本次请求,如果可以处理请求则处理,否则将该请求转给它的后继者。
-
客户类(Client)角色:创建处理链,并向链头的具体处理者对象提交请求,它不关心处理细节和请求的传递过程。
责任链模式的本质是解耦请求与处理,让请求在处理链中能进行传递与被处理;理解责任链模式应当理解其模式,而不是其具体实现。责任链模式的独到之处是将其节点处理者组合成了链式结构,并允许节点自身决定是否进行请求处理或转发,相当于让请求流动起来。
类似于链表结构。
UML类图如下:

各实现代码如下:
- Handler.java
/**
* @author lcl100
* @create 2021-07-14 21:42
* @desc 抽象处理者角色
*/
public abstract class Handler {
private Handler next;// 下一个处理者角色
public Handler getNext() {
return next;
}
public void setNext(Handler next) {
this.next = next;
}
// 处理请求的方法,每个处理者的处理方式不一样,所以定义成抽象方法,由具体实现者完成
public abstract void handleRequest(String request);
}
- ConcreteHandlerA.java
/**
* @author lcl100
* @create 2021-07-14 21:46
* @desc 具体处理者角色A
*/
public class ConcreteHandlerA extends Handler {
@Override
public void handleRequest(String request) {
if (request.equals("one")) {
System.out.println("具体处理者A负责处理该请求!");
} else {
// 交由下一个处理者角色处理
if (getNext() != null) {
getNext().handleRequest(request);
} else {
System.out.println("没有人处理该请求!");
}
}
}
}
- ConcreteHandlerB.java
/**
* @author lcl100
* @create 2021-07-14 21:49
* @desc 具体处理者角色B
*/
public class ConcreteHandlerB extends Handler {
@Override
public void handleRequest(String request) {
// 处理责任链是按顺序的
if (request.equals("two")) {// 当前处理者角色处理
System.out.println("具体处理者B负责处理该请求!");
} else {// 当前处理者角色不能处理,交由下一个处理者处理
if (getNext() != null) {
getNext().handleRequest(request);
} else {
System.out.println("没有人处理该请求!");
}
}
}
}
- Client.java
/**
* @author lcl100
* @create 2021-07-14 21:53
* @desc 客户端类,即是测试类
*/
public class Client {
public static void main(String[] args) {
// 组装责任链
Handler handlerA=new ConcreteHandlerA();
Handler handlerB=new ConcreteHandlerB();
handlerA.setNext(handlerB);
// 提交请求
handlerA.handleRequest("two");
}
}
案例实现
例:现需要开发一个请假流程控制系统。请假一天以下的假只需要小组长同意即可;请假1天到3天的假还需要部门经理同意;请求3天到7天还需要总经理同意才行。 其UML类图如下:

各实现代码如下:
- LeaveRequest.java
/**
* @author lcl100
* @create 2021-07-14 22:50
* @desc 请假条类,不属于责任链模式中的角色类
*/
public class LeaveRequest {
private String name;// 姓名
private int num;// 请假天数
private String content;// 请假内容
public LeaveRequest(String name, int num, String content) {
this.name = name;
this.num = num;
this.content = content;
}
public String getName() {
return name;
}
public int getNum() {
return num;
}
public String getContent() {
return content;
}
}
- Handler.java
/**
* @author lcl100
* @create 2021-07-14 22:42
* @desc 抽象处理者
*/
public abstract class Handler {
protected final static int NUM_ONE=1;// 表示一天
protected final static int NUM_THREE=3;// 表示三天
protected final static int NUM_SEVEN=7;// 表示七天
// 该领导处理的请求天数区间
private int numStart;
private int numEnd;
// 声明后续者,即下一个具体处理者角色,也是上级领导
private Handler nextHandler;
public Handler(int numStart) {
this.numStart = numStart;
}
public Handler(int numStart, int numEnd) {
this.numStart = numStart;
this.numEnd = numEnd;
}
// 设置下一个处理者角色,即上级领导
public void setNextHandler(Handler nextHandler) {
this.nextHandler = nextHandler;
}
// 各具体处理者角色处理请求的方法,是抽象方法,由具体各级领导处理请假条
public abstract void handleLeave(LeaveRequest leave);
// 提交请假条
public final void submit(LeaveRequest leave){
// 该领导审批
this.handleLeave(leave);
if(this.nextHandler!=null&&leave.getNum()>this.numEnd){
// 提交给上级领导进行审批
this.nextHandler.submit(leave);
}else {
// 没有上级领导了,流程结束
System.out.println("流程结束!");
}
}
}
- GroupLeader.java
/**
* @author lcl100
* @create 2021-07-14 22:
* @desc 具体处理者,小组长类
*/
public class GroupLeader extends Handler {
public GroupLeader() {
super(0,Handler.NUM_ONE);// 小组长只能审批1天之内的请假
}
@Override
public void handleLeave(LeaveRequest leave) {
System.out.println(leave.getName() + "请假" + leave.getNum() + "天," + leave.getContent() + "。");
System.out.println("小组长审批:同意");
}
}
- Manager.java
/**
* @author lcl100
* @create 2021-07-14 22:53
* @desc 具体处理者,部门经理类
*/
public class Manager extends Handler {
public Manager() {
super(Handler.NUM_ONE, Handler.NUM_THREE);// 部门经理能处理1~3天的请假
}
@Override
public void handleLeave(LeaveRequest leave) {
System.out.println(leave.getName() + "请假" + leave.getNum() + "天," + leave.getContent() + "。");
System.out.println("部门经理审批:同意");
}
}
- GeneralManager.java
/**
* @author lcl100
* @create 2021-07-14 22:55
* @desc 具体处理者,总经理类
*/
public class GeneralManager extends Handler {
public GeneralManager() {
super(Handler.NUM_THREE, Handler.NUM_SEVEN);// 总经理能处理3~7天的请假
}
@Override
public void handleLeave(LeaveRequest leave) {
System.out.println(leave.getName() + "请假" + leave.getNum() + "天," + leave.getContent() + "。");
System.out.println("总经理审批:同意");
}
}
- Client.java
/**
* @author lcl100
* @create 2021-07-14 22:56
* @desc 测试类
*/
public class Client {
public static void main(String[] args) {
// 创建一个请假条对象
LeaveRequest leave = new LeaveRequest("小明",5,"身体不适");
// 创建各级领导对象,即具体的处理者
GroupLeader groupLeader=new GroupLeader();
Manager manager=new Manager();
GeneralManager generalManager=new GeneralManager();
// 组装责任链
groupLeader.setNextHandler(manager);
manager.setNextHandler(generalManager);
// 小明提交请假申请
groupLeader.submit(leave);
}
}
优缺点
责任链模式是一种对象行为型模式,其主要优点如下:
- 降低了对象之间的耦合度。该模式使得一个对象无须知道到底是哪一个对象处理其请求以及链的结构,发送者和接收者也无须拥有对方的明确信息。
- 增强了系统的可扩展性。可以根据需要增加新的请求处理类,满足开闭原则。
- 增强了给对象指派职责的灵活性。当工作流程发生变化,可以动态地改变链内的成员或者调动它们的次序,也可动态地新增或者删除责任。
- 责任链简化了对象之间的连接。每个对象只需保持一个指向其后继者的引用,不需保持其他所有处理者的引用,这避免了使用众多的 if 或者 if···else 语句。
- 责任分担。每个类只需要处理自己该处理的工作,不该处理的传递给下一个对象完成,明确各类的责任范围,符合类的单一职责原则。
其主要缺点如下:
- 不能保证每个请求一定被处理。由于一个请求没有明确的接收者,所以不能保证它一定会被处理,该请求可能一直传到链的末端都得不到处理。
- 对比较长的职责链,请求的处理可能涉及多个处理对象,系统性能将受到一定影响。
- 职责链建立的合理性要靠客户端来保证,增加了客户端的复杂性,可能会由于职责链的错误设置而导致系统出错,如可能会造成循环调用。
适用场景:
- 多个对象可以处理一个请求,但具体由哪个对象处理该请求在运行时自动确定。
- 可动态指定一组对象处理请求,或添加新的处理者。
- 需要在不明确指定请求处理者的情况下,向多个处理者中的一个提交请求。
责任链模式是一种行为设计模式,用于将请求的发送者与多个请求处理者解耦。它允许在运行时动态指定一组对象来处理请求,请求沿着处理者链传递,直到被某个处理者处理。这种模式常用于审批流程、异常处理等场景,如请假流程控制系统中,根据请假天数的不同由不同级别的领导审批。通过责任链模式,系统可以灵活地添加、删除处理者,且请求处理者无需了解其他处理者的具体信息,降低了耦合度。
611

被折叠的 条评论
为什么被折叠?



