1.Fiddler下载地址:https://www.telerik.com/download/fiddler
2.Fiddler设置:
Fiddler是强大的抓包工具,它的原理是以web代理服务器的形式进行工作的,使用的代理地址是:127.0.0.1,端口默认为8888。当我们运行Fiddler时,IE或者谷歌浏览器的代理服务器选项会被自动勾选,而其他如火狐浏览器需要手动设置代理后才可以抓包。设置内容如图:

3.Fiddler设置开始捕获和停止捕获
方法1:单击左上角FIle–>Capture Traffic(或直接F12快捷键)
方法2:单击左下角Capturing

4.Fiddler删除所有请求(Web Sessions)
方法1:点击“×”–>Remove All

方法2:在命令行工具输入cls命令回车

方法3:快捷键Ctrl+X
方法4:右击某请求–>Remove–>All Sessions

5.点击请求,可在界面右边查看请求的相关信息。


6.Fiddler查看响应
如果HTTP响应的是HTML文档,则可以用WebView选项卡来查看
如果HTTP响应的是图片,则可以用ImageView选项卡来查看
如果HTTP响应的是JSON,则可以用JSON选项卡来格式化JSON查看

7.Fiddler查看HTTP请求的响应时间

8.Fiddler查看和复制Header

9.在浏览器中打开网站,会发现Fiddler捕获了很多请求,其中是父请求,其余为子请求,
右击父请求–>Select–>Child Requests,会选中所有子请求(或按快捷键C)
右击子请求–>Select–>Parent Requests,会选中父请求(或按快捷键P)
右击父请求–>Select–>Duplicate Requests,会选中相同的请求(或按快捷键D)

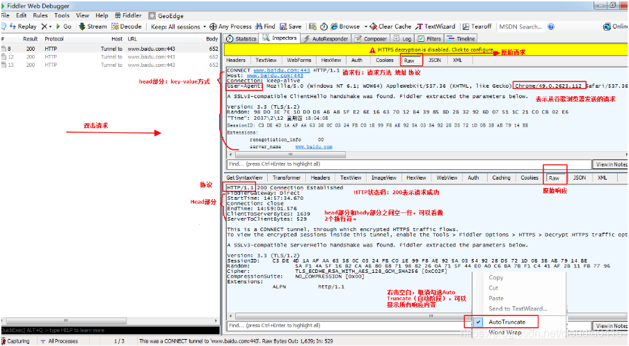
10. 若要抓取HTTPS包,必须对fiddler进行配置

如有必要,需对Firebox安装证书
a.导出证书

b.安装证书
11.如何查看Windows本地安装的证书
方法1:WIN+R打开运行,输入certmgr.msc回车查看

方法2:通过Fiddler

12.隐藏Https的握手验证请求(Tunnel to)
这些请求对我们没有用,可以通过Rules–>Hide CONNECTS隐藏掉。


13.Fiddler修改User-Agent,伪装客户端。
(1)启动Fiddler,Rules–>User-Agents–>iPhone6

(2)打开浏览器,输入www.taobao.com回车,可以看到淘宝的页面变成了移动版的淘宝。
(3)在Fiddler页面,可以查看User-Agent的值如下

13.点击Decode自动解压HTTP响应

14.Fiddler中的TextWizard:单击Fiddler工具栏中的TextWizard,可以启动TextWizard小工具,进行字符编码。

参考:肖佳《HTTP抓包实战》
本文详细介绍了Fiddler的下载、设置及使用方法,包括代理服务器配置、捕获和停止捕获请求、删除会话、查看响应、管理请求等。同时,还讲解了HTTPS抓包配置、查看本地证书、隐藏握手验证请求、修改User-Agent等功能。
2807

被折叠的 条评论
为什么被折叠?



