1. tcp/ip三次握手协议
a. 客户端发送SYN段
b. 服务端接收到SYN段后, 发送SYN/ACK段
c. 客户端回复确认ACK段, 服务端收到ACK段
关于三次握手协议的具体分析详见:tcp三次握手协议分析
2. tcp ip协议connect 流程(发送流程与此类似)

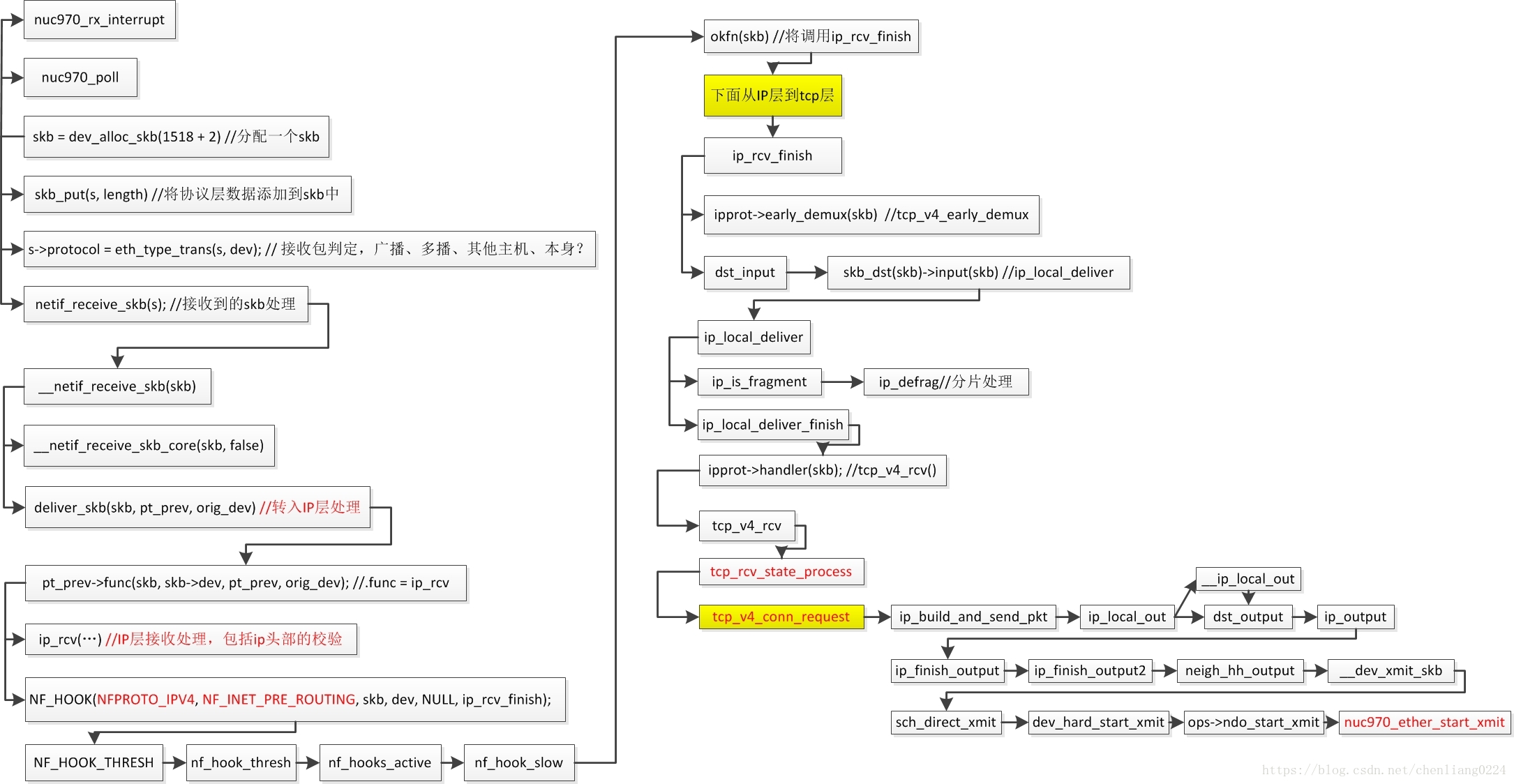
3. tcp ip协议栈接收流程
特别要注意 tcp_rcv_state_process() 函数的接收处理流程,里面包括三次握手协议处理、socket断开、请求连接...

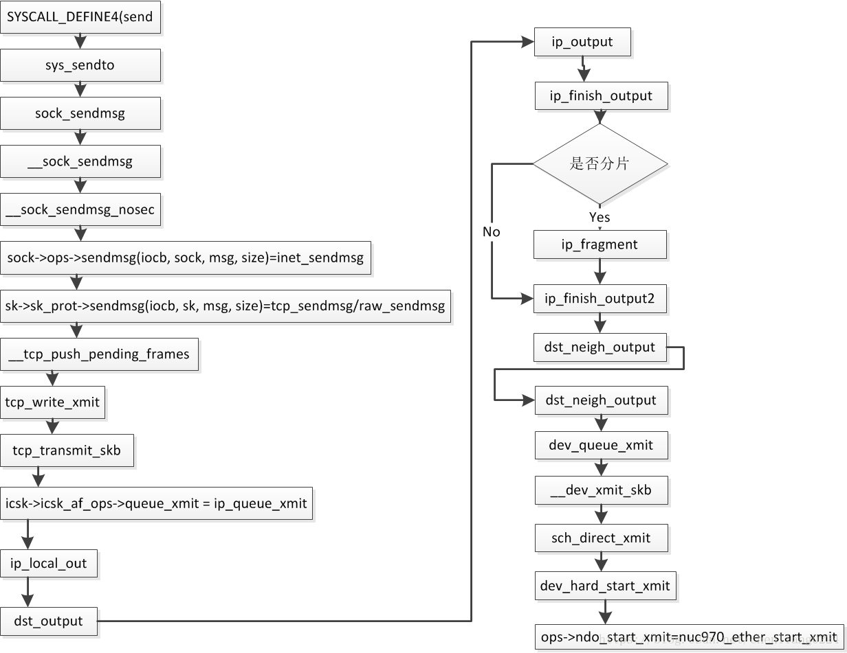
3. tcp ip协议栈发送流程

本文详细解析了TCP/IP协议中的三次握手过程,包括客户端发送SYN段,服务端响应SYN/ACK段,以及客户端最后确认ACK段的完整流程。深入探讨了tcp_rcv_state_process()函数在TCP/IP协议栈接收流程中的关键作用。
1. tcp/ip三次握手协议
a. 客户端发送SYN段
b. 服务端接收到SYN段后, 发送SYN/ACK段
c. 客户端回复确认ACK段, 服务端收到ACK段
关于三次握手协议的具体分析详见:tcp三次握手协议分析
2. tcp ip协议connect 流程(发送流程与此类似)

3. tcp ip协议栈接收流程
特别要注意 tcp_rcv_state_process() 函数的接收处理流程,里面包括三次握手协议处理、socket断开、请求连接...

3. tcp ip协议栈发送流程


被折叠的 条评论
为什么被折叠?