护网行动背景
什么是“护网行动”?
指挥机构∶由公安机关统一组织的"网络安全实战攻防演习"。
护网分为两级演习∶公安部对总部,省厅对省级公司。
什么是“实战攻防演习”
每支队伍3-5 人组成,明确目标系统,不限制攻击路径。
提交漏洞不得分,获取权限、数据才能得分。
禁止的行为
能使用DDOS 攻击,部分目标系统需要在非常规攻击时段进行攻击操作;
不能使用破坏性的物理入侵,但针对如无人值守变电站、智能电表等均在测试范围之内;
不能使用有感染及多进程守护功能的木马;
重要业务系统进行攻击操作前需要向指挥部进行请示;

image-20220612214057384
护网行动的演进历史

image-20220612214106736
护网行动规则
攻击靶标由各单位自报或公安部指定,公安部一般提前3 周通知各单位参演靶标,以及攻击的起始时间与结束时间,各单位可在期间进行防御准 备。
红蓝对抗
| 红蓝对抗 | 红队 | 蓝队 |
|---|---|---|
| 人员组成 | 由公安部组织包括:* 国家信息安全队伍、军队科研机构测评机构* 安全公司 等共几十支队。 | 由护网单位自行组织安全专家进行针对性防御。 |
| 人员组织 | 3-5 人一组,每组对一个目标进行攻击。 | 护网单位运维人员护网单位项目组成员安全厂商安全工程师 |
| 攻击方式防守方式 | 不限攻击方式,但攻击过程受到监控。 | 不限防御方式,监控全网的攻击。及时发现并处置,避免内部系统被攻陷。 |
指挥部拟对攻防双方进行评分考核。对防守方评分的总体原则是:
根据安全防护能力强弱对防守方进行排名;
初始分5000 分; 目标系统被拿下不参加排名,即护网失败;
攻击方提交报告1 小时内, 防守方发现来自攻击方的行为并上报,将不扣分;
主要考核参演单位监测发现能力、应急处置能力与公安机关配合能力。
防守方减分规则
获取权限类:

image-20220612214354632
防守方加分规则

image-20220612214409668
防守方避免减分技巧
| 技巧 |
|---|
| * 非所属资产必须上诉;(合作企业资产带有单位名称/logo,不再负责运营管理的资产等)。被判别为敏感数据但非数据库泄露的扣分项选择性上诉;被判别为内网资产的扣分项,要求提供证明是我方资产; |
要点:
态度严谨
无确凿证据,拒不承认
防守方主动得分技巧
| 技巧 |
|---|
| * 关注文件沙箱的告警日志,分析业务系统/邮箱流量获取的恶意样本;* 关注高危漏洞告警,如注入、命令执行、反序列化,系统提取等漏洞。 |
要点:
严格按照标准,提供充足证明
防守方实用提示
IP 封禁是简单有效的防护方式;
内网资产监测与防护极为重要;
遇到国外地址进行攻击一律封禁,虽无法得分但具有真实防护效果;
沙箱设备能覆盖木马攻击和邮件攻击,建议设置专人专职进行样本分析;
提交报告需包含关键内容:源IP,事件类型,流量分析(全流量),有样本需附上样本及分析报告,切忌只截设备告警图;
建立快速沟通渠道,避免耽误上报时间;
…
护网行动工作

image-20220612214603740
备战阶段
减少护网被攻击面
主动发现安全风险
闭环潜伏安全隐患
了解自身安全现状
完善安全监控能力
提高安全防护能力
…
安全加固
上设备

image-20220612214632767
安全配置
具体工作

image-20220612214646031
临战阶段
建立护网保障机制
熟悉应急响应流程
提高内部安全意识
检验护网保障能力
磨合护网保障团队
主动改进自身不足
…
具体工作

image-20220612214711612
决战阶段
避免非必要的减分项 提前进行攻击拦截 主动获取各项加分项 …
具体工作

image-20220612214733540
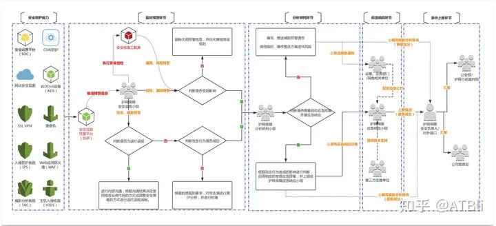
工作流程

image-20220612214903360
总结阶段
闭环护网安全风险 吸取护网经验教训 备战后续护网保障 …
具体工作

网络安全学习路线&学习资源
网络安全的知识多而杂,怎么科学合理安排?
下面给大家总结了一套适用于网安零基础的学习路线,应届生和转行人员都适用,学完保底6k!就算你底子差,如果能趁着网安良好的发展势头不断学习,日后跳槽大厂、拿到百万年薪也不是不可能!
初级网工
1、网络安全理论知识(2天)
①了解行业相关背景,前景,确定发展方向。
②学习网络安全相关法律法规。
③网络安全运营的概念。
④等保简介、等保规定、流程和规范。(非常重要)
2、渗透测试基础(一周)
①渗透测试的流程、分类、标准
②信息收集技术:主动/被动信息搜集、Nmap工具、Google Hacking
③漏洞扫描、漏洞利用、原理,利用方法、工具(MSF)、绕过IDS和反病毒侦察
④主机攻防演练:MS17-010、MS08-067、MS10-046、MS12-20等
3、操作系统基础(一周)
①Windows系统常见功能和命令
②Kali Linux系统常见功能和命令
③操作系统安全(系统入侵排查/系统加固基础)
4、计算机网络基础(一周)
①计算机网络基础、协议和架构
②网络通信原理、OSI模型、数据转发流程
③常见协议解析(HTTP、TCP/IP、ARP等)
④网络攻击技术与网络安全防御技术
⑤Web漏洞原理与防御:主动/被动攻击、DDOS攻击、CVE漏洞复现
5、数据库基础操作(2天)
①数据库基础
②SQL语言基础
③数据库安全加固
6、Web渗透(1周)
①HTML、CSS和JavaScript简介
②OWASP Top10
③Web漏洞扫描工具
④Web渗透工具:Nmap、BurpSuite、SQLMap、其他(菜刀、漏扫等)

恭喜你,如果学到这里,你基本可以从事一份网络安全相关的工作,比如渗透测试、Web 渗透、安全服务、安全分析等岗位;如果等保模块学的好,还可以从事等保工程师。薪资区间6k-15k
到此为止,大概1个月的时间。你已经成为了一名“脚本小子”。那么你还想往下探索吗?
7、脚本编程(初级/中级/高级)
在网络安全领域。是否具备编程能力是“脚本小子”和真正黑客的本质区别。在实际的渗透测试过程中,面对复杂多变的网络环境,当常用工具不能满足实际需求的时候,往往需要对现有工具进行扩展,或者编写符合我们要求的工具、自动化脚本,这个时候就需要具备一定的编程能力。在分秒必争的CTF竞赛中,想要高效地使用自制的脚本工具来实现各种目的,更是需要拥有编程能力.
零基础入门,建议选择脚本语言Python/PHP/Go/Java中的一种,对常用库进行编程学习; 搭建开发环境和选择IDE,PHP环境推荐Wamp和XAMPP, IDE强烈推荐Sublime; ·Python编程学习,学习内容包含:语法、正则、文件、 网络、多线程等常用库,推荐《Python核心编程》,不要看完; ·用Python编写漏洞的exp,然后写一个简单的网络爬虫; ·PHP基本语法学习并书写一个简单的博客系统; 熟悉MVC架构,并试着学习一个PHP框架或者Python框架 (可选); ·了解Bootstrap的布局或者CSS。
8、超级网工
这部分内容对零基础的同学来说还比较遥远,就不展开细说了,贴一个大概的路线。感兴趣的童鞋可以研究一下,不懂得地方可以【点这里】加我耗油,跟我学习交流一下。

网络安全工程师企业级学习路线
如图片过大被平台压缩导致看不清的话,可以【点这里】加我耗油发给你,大家也可以一起学习交流一下。

一些我自己买的、其他平台白嫖不到的视频教程:

需要的话可以扫描下方卡片加我耗油发给你(都是无偿分享的),大家也可以一起学习交流一下。
网络安全学习路线&学习资源
结语
网络安全产业就像一个江湖,各色人等聚集。相对于欧美国家基础扎实(懂加密、会防护、能挖洞、擅工程)的众多名门正派,我国的人才更多的属于旁门左道(很多白帽子可能会不服气),因此在未来的人才培养和建设上,需要调整结构,鼓励更多的人去做“正向”的、结合“业务”与“数据”、“自动化”的“体系、建设”,才能解人才之渴,真正的为社会全面互联网化提供安全保障。
特别声明:
此教程为纯技术分享!本书的目的决不是为那些怀有不良动机的人提供及技术支持!也不承担因为技术被滥用所产生的连带责任!本书的目的在于最大限度地唤醒大家对网络安全的重视,并采取相应的安全措施,从而减少由网络安全而带来的经济损失!!!


被折叠的 条评论
为什么被折叠?



