前言
本文介绍了构建推理模型的四种主要方法,即我们如何为大语言模型(LLMs)赋予推理能力。希望这些内容能为你提供有价值的见解,帮助你在这一领域快速发展的文献和炒作中理清方向。
2024年,大语言模型领域呈现出日益明显的专业化趋势。除了预训练和微调之外,我们见证了各种专用应用的兴起,从检索增强生成(RAG)到代码助手等。我预计这一趋势将在2025年进一步加速,领域和应用场景特定的优化(即“专业化”)将受到更多重视。

推理模型的开发正是这些专业化方向之一。这意味着我们对大语言模型(LLMs)进行优化,使其在需要中间步骤才能解决的复杂任务上表现出色,例如解谜题、高阶数学问题和编程挑战等。然而,这种专业化并不会取代其他类型的LLM应用,因为将一个通用LLM转变为推理模型也会带来某些弊端,我将在后文加以讨论。
为了让你快速了解下文内容,本文将:
- 阐释“推理模型”的含义
- 探讨推理模型的优势与劣势
- 概述 DeepSeek R1 背后的技术方法
- 介绍构建和改进推理模型的四种主要途径
- 分享在 DeepSeek V3 和 R1 发布之后对大语言模型格局的一些思考
- 提供在预算有限的情况下开发推理模型的实用建议
希望本文能在人工智能今年持续高速发展的背景下,为你带来切实的帮助!
我们如何定义“推理模型”?
如果你从事人工智能(或更广义的机器学习)领域,你很可能已经习惯了那些模糊且充满争议的术语定义。“推理模型”也不例外。最终,总会有某篇论文对它做出正式定义,但很快又会在下一篇论文中被重新诠释,如此往复。
在本文中,我将“推理”定义为:回答那些需要复杂、多步骤生成并包含中间推理过程的问题。例如,“中国的首都是哪里?”这类事实型问答并不涉及推理;而像“一列火车以每小时60英里的速度行驶了3小时,它行驶了多远?”这样的问题则需要一定的简单推理——比如,必须先识别出距离、速度和时间之间的关系,才能得出答案。

大多数现代大语言模型(LLMs)都具备基本的推理能力,能够回答诸如“一列火车以每小时60英里的速度行驶了3小时,它行驶了多远?”这类问题。因此,如今当我们提到“推理模型”时,通常指的是那些在更复杂的推理任务上表现卓越的大语言模型,例如解答谜题、脑筋急转弯以及数学证明等。
此外,目前大多数被冠以“推理模型”之名的大语言模型,其输出通常包含一个“思考”或“思维”过程。至于大语言模型是否真的在“思考”,以及如何“思考”,则是另一个值得探讨的话题。
推理模型中的中间步骤可以以两种方式呈现:
第一种是明确地将其包含在模型的输出中,如前文图示所示;
第二种是一些推理型大语言模型(例如 OpenAI 的 o1)会在内部进行多轮迭代,生成中间步骤,但这些步骤并不会展示给用户。

我们何时应该使用推理模型?
在明确了推理模型的定义之后,我们可以进入更有趣的部分:如何构建和改进用于推理任务的大语言模型(LLMs)。然而,在深入技术细节之前,我们首先需要思考一个关键问题:究竟在什么情况下才真正需要推理模型?
我们什么时候需要推理模型?推理模型专为处理复杂任务而设计,例如解谜题、高阶数学问题以及具有挑战性的编程任务。但对于更简单的任务,如文本摘要、翻译或基于知识的事实型问答,则并不需要推理模型。事实上,对所有任务都使用推理模型可能既低效又昂贵。例如,推理模型通常使用成本更高、输出更冗长,有时还会因“过度思考”而更容易出错。这里同样适用一条简单原则:为任务选择合适的工具(或合适类型的大语言模型)。
下图总结了推理模型的主要优势与局限性。

简要了解 DeepSeek 的训练流程
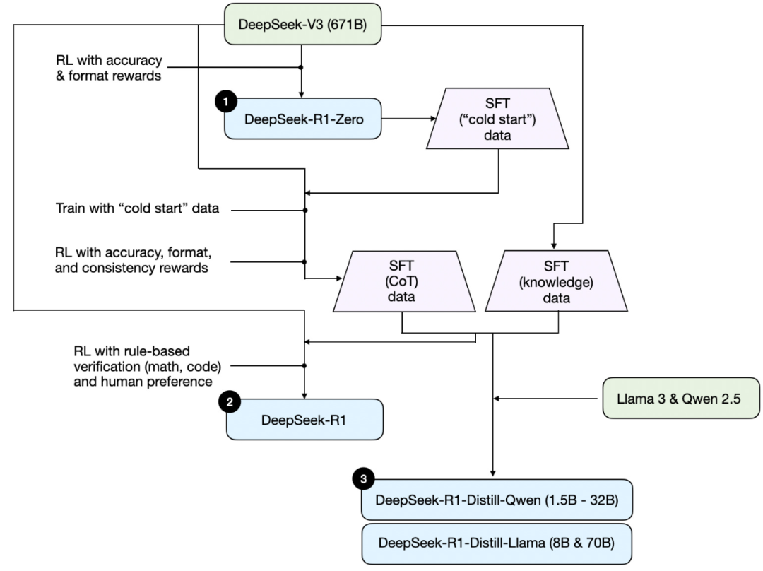
在下一节讨论构建和改进推理模型的四种主要方法之前,我想先简要概述一下 DeepSeek R1 的训练流程,该流程源自《DeepSeek-R1: Incentivizing Reasoning Capability in LLMs via Reinforcement Learning》。这份报告不仅是一个有趣的案例研究,也为开发推理型大语言模型提供了可借鉴的蓝图。
需要注意的是,DeepSeek 并未只发布单一的 R1 推理模型,而是推出了三个不同的变体:DeepSeek-R1-Zero、DeepSeek-R1 和 DeepSeek-R1-Distill。
根据技术报告中的描述,我将这些模型的开发流程总结在下图中。

接下来,我们简要回顾一下上图所示的流程。更多细节将在下一节展开,届时我们将讨论构建和改进推理模型的四种主要方法。
(1)DeepSeek-R1-Zero:该模型基于 2024 年 12 月发布的 671B 参数预训练基础模型 DeepSeek-V3。研究团队使用强化学习(RL)对其进行训练,并采用了两种类型的奖励信号。这种方法被称为“冷启动”(cold start)训练,因为它跳过了通常在人类反馈强化学习(RLHF)中包含的监督微调(SFT)步骤。
(2)DeepSeek-R1:这是 DeepSeek 的旗舰推理模型,建立在 DeepSeek-R1-Zero 的基础上。团队通过额外的 SFT 阶段和进一步的 RL 训练对其进行了优化,从而在“冷启动”的 R1-Zero 模型之上实现了性能提升。
(3)DeepSeek-R1-Distill*:利用前几步生成的 SFT 数据,DeepSeek 团队对 Qwen 和 Llama 系列模型进行了微调,以增强它们的推理能力。虽然这一过程并非传统意义上的知识蒸馏,但它确实使用了更大的 DeepSeek-R1(671B)模型的输出,来训练更小的模型(包括 Llama 8B 和 70B,以及 Qwen 1.5B–30B)。
构建和改进推理模型的四大主要方法
在本节中,我将概述当前用于提升大语言模型(LLM)推理能力、并构建专用推理模型(如 DeepSeek-R1、OpenAI 的 o1 和 o3 等)的关键技术。
注:o1 和 o3 的具体实现细节在 OpenAI 之外尚不公开。但据传它们结合了推理阶段和训练阶段的多种技术。
1) 推理时扩展(Inference-time scaling)
提升 LLM 推理能力(或任何能力)的一种方式是推理时扩展。这一术语有多种含义,但在本文语境下,特指在推理过程中增加计算资源,以提高输出质量。
一个粗略的类比是:人类在面对复杂问题时,如果给予更多思考时间,通常能给出更好的答案。类似地,我们可以采用一些技术,促使 LLM 在生成答案时进行更多“思考”(尽管 LLM 是否真的“思考”是另一个话题)。
推理时扩展的一个直接方法是巧妙的提示工程(prompt engineering)。经典例子是思维链(Chain-of-Thought, CoT),即在输入提示中加入“请逐步思考”之类的引导语句。这会鼓励模型生成中间推理步骤,而不是直接跳到最终答案——对于更复杂的问题,这种做法通常(但并非总是)能带来更准确的结果。
(注意:对于像“中国首都是哪里?”这类简单的知识型问题,使用此类策略并无意义。这也是一条实用的经验法则:判断你的输入查询是否真正需要推理模型。)

前面提到的思维链(CoT)方法可被视为一种推理时扩展,因为它通过生成更多的输出 token 使推理过程变得更加“昂贵”(即计算开销更大)。
另一种推理时扩展的方法是采用投票和搜索策略。一个简单的例子是多数投票(majority voting):让大语言模型生成多个答案,然后通过多数投票选出最终答案。类似地,我们也可以使用束搜索(beam search)等其他搜索算法来生成更优的回答。
若想深入了解这些不同策略,我强烈推荐阅读论文《Scaling LLM Test-Time Compute Optimally can be More Effective than Scaling Model Parameters》

《DeepSeek-R1: Incentivizing Reasoning Capability in LLMs via Reinforcement Learning》将常见的推理时扩展方法(例如基于过程奖励模型(Process Reward Model)和基于蒙特卡洛树搜索(Monte Carlo Tree Search)的方法)归类为“未成功的尝试”。这表明,除了 R1 模型本身相比 V3 基础模型更倾向于生成更长的回答(这种倾向可视为一种隐式的推理时扩展)之外,DeepSeek 并未显式采用这些技术。
然而,显式的推理时扩展通常是在应用层(而非大语言模型内部)实现的,因此 DeepSeek 仍有可能在其应用程序中使用这类技术。
我推测 OpenAI 的 o1 和 o3 模型采用了推理时扩展技术,这也解释了为何它们的使用成本明显高于 GPT-4o 等模型。除了推理时扩展之外,o1 和 o3 很可能也使用了类似于 DeepSeek R1 的强化学习(RL)训练流程。关于强化学习的更多内容,将在接下来的两节中详细展开。

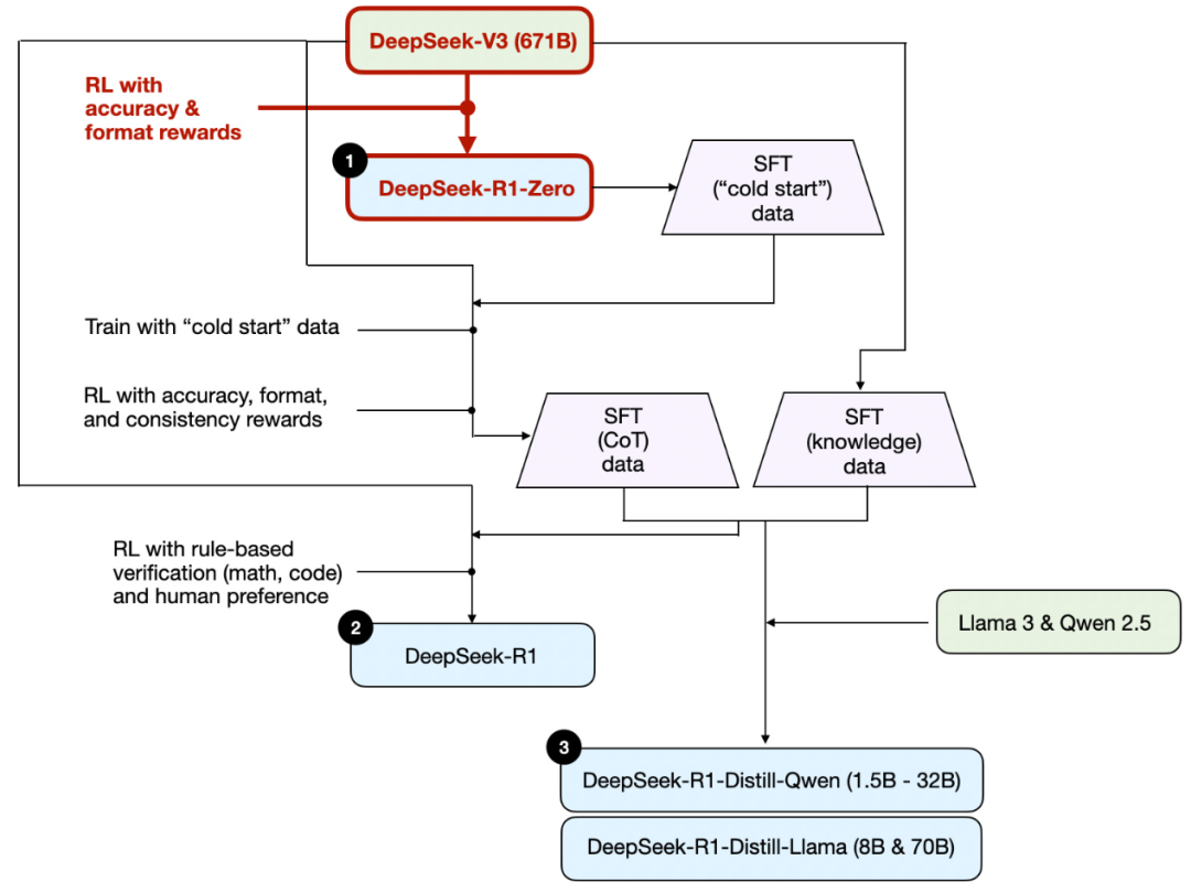
2) 纯强化学习(Pure Reinforcement Learning, RL)
《DeepSeek-R1: Incentivizing Reasoning Capability in LLMs via Reinforcement Learning》中让我个人印象最深的一点是:他们发现推理能力可以作为一种行为,从纯强化学习中自然涌现。下面我们来深入探讨这一发现的含义。
如前所述,DeepSeek 开发了三种 R1 模型。其中第一种是 DeepSeek-R1-Zero,它基于 DeepSeek-V3 基础模型构建——这是他们在 2024 年 12 月发布的一个标准预训练大语言模型。与典型的强化学习流程不同(通常会在 RL 之前先进行监督微调,即 SFT),DeepSeek-R1-Zero 完全仅通过强化学习进行训练,没有初始的 SFT 阶段,如下图所示。

尽管如此,这种强化学习(RL)过程与常用的基于人类反馈的强化学习(RLHF)方法类似,后者通常用于对大语言模型(LLMs)进行偏好微调。然而,如前所述,DeepSeek-R1-Zero 的关键区别在于跳过了用于指令微调的监督微调(SFT),正因如此,他们称之为“纯”强化学习(“pure” RL)。(不过需要指出的是,大语言模型语境下的 RL 与传统强化学习存在显著差异,但这属于另一个话题了。)
在奖励机制方面,他们并未使用基于人类偏好训练的奖励模型,而是采用了两种类型的奖励:准确性奖励(accuracy reward)和格式奖励(format reward)。
-
准确性奖励
:对于编程问题,使用 LeetCode 编译器来验证答案是否正确;对于数学问题,则通过一个确定性的系统来评估回答的准确性。
-
格式奖励
:利用一个 LLM 作为“评判者”(judge),确保模型输出符合预期格式,例如将推理步骤放在
<think>标签内。
令人惊讶的是,仅凭这种方法,该大语言模型就发展出了基本的推理能力。研究人员观察到了一个“顿悟时刻”(“Aha!” moment)——尽管模型从未被明确训练去生成推理过程,它却开始在回答中自发地输出推理轨迹(reasoning traces),如下图所示。

尽管 R1-Zero 并非顶尖的推理模型,但它确实展现出了推理能力——如上图所示,它能够生成中间的“思考”步骤。这证实了仅通过纯强化学习(pure RL)来构建推理模型是可行的,而 DeepSeek 团队是首个展示(或至少公开发表)这一方法的研究团队。
3) 监督微调与强化学习(SFT + RL)
接下来,我们来看 DeepSeek 旗舰推理模型 DeepSeek-R1 的开发过程,该模型为构建推理模型提供了一个范本。它在 DeepSeek-R1-Zero 的基础上,进一步引入了额外的监督微调(SFT),以提升其推理性能。
需要注意的是,在标准的 RLHF(基于人类反馈的强化学习)流程中,通常都会在强化学习之前加入一个 SFT 阶段,这种做法其实相当普遍。OpenAI 的 o1 模型很可能也采用了类似的方法进行开发。

如上图所示,DeepSeek 团队使用 DeepSeek-R1-Zero 生成了他们称之为“冷启动”(cold-start)的监督微调(SFT)数据。这里的“冷启动”指的是:这些数据由 DeepSeek-R1-Zero 生成,而该模型本身从未接受过任何监督微调(SFT)数据的训练。
利用这批冷启动 SFT 数据,DeepSeek 首先对模型进行了指令微调(instruction fine-tuning),随后又进行了一轮强化学习(RL)。这一 RL 阶段沿用了 DeepSeek-R1-Zero 中使用的相同准确性奖励和格式奖励,但额外增加了一个一致性奖励(consistency reward),用于防止模型在单次回答中混用多种语言(即“语言混杂”现象)。
在完成该 RL 阶段后,团队又进行了一轮 SFT 数据收集。在此阶段,他们使用最新模型检查点生成了 60 万条思维链(Chain-of-Thought, CoT),同时另外使用 DeepSeek-V3 基础模型创建了 20 万条基于知识的 SFT 示例。
这总计 80 万条(60 万 + 20 万)SFT 样本随后被用于对 DeepSeek-V3 基础模型进行指令微调,并紧接着进行了最后一轮强化学习。在这一最终 RL 阶段,对于数学和编程类问题,他们继续采用基于规则的方法提供准确性奖励;而对于其他类型的问题,则使用了人类偏好标注作为奖励信号。总体而言,这一流程与标准的 RLHF 非常相似,主要区别在于:
- SFT 数据中包含(更多)思维链(CoT)示例;
- RL 阶段除了基于人类偏好的奖励外,还引入了可验证的奖励机制。
最终得到的 DeepSeek-R1 模型,得益于额外的 SFT 和 RL 训练阶段,在性能上相比 DeepSeek-R1-Zero 实现了显著提升,如下表所示。

4) 纯监督微调(SFT)与蒸馏
到目前为止,我们已经介绍了构建和改进推理模型的三种关键方法:
-
推理时扩展
(Inference-time scaling):一种无需训练或修改底层模型即可提升推理能力的技术。
-
纯强化学习
(Pure RL):如 DeepSeek-R1-Zero 所示,即使没有监督微调,推理能力也能作为一种习得行为自然涌现。
-
监督微调 + 强化学习
(SFT + RL):该方法催生了 DeepSeek 的旗舰推理模型 DeepSeek-R1。
那么,还剩下什么方法呢?答案是模型“蒸馏”(distillation)。
令人意外的是,DeepSeek 还发布了一系列通过他们称之为“蒸馏”的流程训练得到的小型模型。然而,在大语言模型(LLM)的语境下,“蒸馏”并不一定遵循深度学习中传统的知识蒸馏(knowledge distillation)方法。按照传统定义,知识蒸馏是指让一个较小的“学生”模型同时学习大型“教师”模型的输出 logits 和目标任务数据。
而在这里,“蒸馏”指的是:在由大型 LLM 生成的 SFT 数据集上,对更小的 LLM(例如 Llama 8B 和 70B,以及 Qwen 2.5 系列模型,参数规模从 0.5B 到 32B 不等)进行指令微调。具体而言,这些大型 LLM 包括 DeepSeek-V3 和 DeepSeek-R1 的一个中间检查点。事实上,用于此次蒸馏过程的 SFT 数据,正是前一节中描述的、用于训练 DeepSeek-R1 的同一数据集。
为清晰说明这一流程,我在下图中特别标出了蒸馏部分。

他们为什么要开发这些蒸馏模型呢?在我看来,主要有两个关键原因:
- 小型模型更高效。这意味着它们运行成本更低,同时也能在性能较低的硬件上运行,这对许多研究人员和像我这样的技术爱好者来说尤其具有吸引力。
- 纯监督微调(SFT)。这些蒸馏模型提供了一个有趣的基准案例,展示了仅依靠纯监督微调(不使用强化学习)能在多大程度上提升模型性能。
下表对比了这些蒸馏模型与其他主流模型、以及 DeepSeek-R1-Zero 和 DeepSeek-R1 的性能表现。

如我们所见,这些蒸馏模型的性能明显弱于 DeepSeek-R1,但令人惊讶的是,尽管它们的参数规模比 DeepSeek-R1-Zero 小几个数量级,其表现却显著优于后者。此外值得注意的是,这些模型与 o1-mini 的性能对比也相当出色(我怀疑 o1-mini 本身可能也是 o1 的一种类似蒸馏版本)。
在结束本节之前,还有一个有趣的对比值得一提。DeepSeek 团队测试了在 DeepSeek-R1-Zero 中观察到的“涌现式推理行为”是否也能出现在更小的模型中。为此,他们将 DeepSeek-R1-Zero 所采用的纯强化学习(pure RL)方法直接应用于 Qwen-32B 模型。
该实验的结果总结在下表中,其中 QwQ-32B-Preview 作为参照推理模型,是由 Qwen 团队基于 Qwen 2.5 32B 开发的(据我所知,其训练细节从未公开)。这一对比进一步揭示了一个关键问题:仅靠纯强化学习,是否也能在远小于 DeepSeek-R1-Zero 的模型中激发出推理能力?

有趣的是,实验结果表明,对于小型模型而言,蒸馏(即基于高质量推理数据的监督微调)。这支持了一种观点:仅靠强化学习(RL)可能不足以在这一规模的模型中激发出强大的推理能力,而使用高质量推理数据进行监督微调(SFT)在小型模型上可能是更有效的策略。
为了更全面地评估,表中若能包含以下两项额外对比会更有价值:
- 采用 SFT + RL 训练的 Qwen-32B,训练方式类似于 DeepSeek-R1 的开发流程。这将有助于判断:与纯 RL 或纯 SFT 相比,将 RL 与 SFT 结合究竟能带来多大程度的性能提升。
- 仅通过纯 SFT 微调的 DeepSeek-V3,其训练方式与蒸馏模型的构建过程类似。这样就能直接比较“RL + SFT”相较于“纯 SFT”到底有多大的优势。
结论
在本节中,我们探讨了构建和提升推理模型的四种不同策略:
- 推理时扩展(Inference-time scaling)无需额外训练,但会增加推理成本。随着用户数量或查询量的增长,大规模部署的成本将显著上升。尽管如此,对于已经较强的模型而言,这种方法仍是提升性能的“不二之选”。我强烈怀疑 OpenAI 的 o1 模型就采用了推理时扩展,这也解释了为何其每 token 的成本高于 DeepSeek-R1。
- 纯强化学习(Pure RL)在研究层面颇具启发性,因为它揭示了推理能力可以作为一种“涌现行为”自然产生。然而在实际模型开发中,RL + SFT 才是更优选择,能构建出更强的推理模型。我同样高度怀疑 o1 也采用了 RL + SFT 的训练方式。更具体地说,我认为 o1 可能基于一个比 DeepSeek-R1 更弱、更小的基础模型,但通过 RL + SFT 和推理时扩展进行了弥补。
- 如前所述,RL + SFT 是构建高性能推理模型的核心方法。DeepSeek-R1 为此提供了一个出色的范本,清晰展示了这一流程如何实现。
- 蒸馏(Distillation)是一种极具吸引力的方法,尤其适用于构建更小、更高效的模型。但其局限在于:蒸馏本身无法推动创新,也无法催生下一代推理模型——因为它始终依赖于一个已有的、更强的模型来生成监督微调(SFT)数据。
接下来一个值得关注的方向,是将 RL + SFT(策略3)与 推理时扩展(策略1)相结合。这很可能正是 OpenAI 在 o1 中采用的做法,只不过 o1 的基础模型可能弱于 DeepSeek-R1,这也解释了为何 DeepSeek-R1 在推理时既高效又表现出色。
关于 DeepSeek R1 的思考
谈谈我对 DeepSeek-R1 模型的看法。简而言之,我认为这是一项了不起的成就。作为一名算法工程师,我尤其欣赏其详尽的技术报告,其中披露的方法论对我极具启发和学习价值。
最令人着迷的发现之一,是推理能力竟能从纯强化学习中自发涌现。此外,DeepSeek 将模型以宽松的 MIT 开源许可证发布,其限制甚至比 Meta 的 Llama 系列模型还要少,这一点也令人印象深刻。
与 o1 相比如何?
DeepSeek-R1 是否优于 o1?我认为两者大致处于同一水平。但 DeepSeek-R1 的突出优势在于推理效率更高。这表明 DeepSeek 可能在训练阶段投入更多,而 OpenAI 则可能更依赖推理时扩展来提升 o1 的性能。
不过,由于 OpenAI 并未公开 o1 的细节,直接比较仍属“苹果与橘子”的对比。例如,我们尚不清楚:
- o1 是否也是混合专家模型(MoE)?
- o1 的实际规模有多大?
- o1 是否只是 GPT-4o 的轻微改进版,仅辅以少量 RL + SFT,主要依靠大量推理时扩展?
在缺乏这些关键信息的情况下,任何直接对比都只能是推测。
DeepSeek-R1 的训练成本
另一个热议话题是 DeepSeek-R1 的开发成本。有人提到约4300万元的训练费用,但这很可能是将 DeepSeek-V3(2024 年 12 月发布的基座模型)与 DeepSeek-R1 混淆了。
4300万元的估算基于假设 GPU 小时单价为14元,并参考了 DeepSeek-V3 最终训练轮次所需的 GPU 小时数——该数据最早在 2024 年 12 月被讨论过。
然而,DeepSeek 团队从未披露 R1 的确切 GPU 小时数或开发成本,因此所有相关成本估计都纯属猜测。
无论如何,DeepSeek-R1 无疑是开源权重推理模型领域的一个重要里程碑,其高效的推理表现使其成为 OpenAI o1 的一个有趣替代方案。
在有限预算下开发推理模型
即使以 DeepSeek-V3 这类开源基座模型为起点,要开发出 DeepSeek-R1 级别的推理模型,仍可能需要数十万至数百万美元的资金投入。这对预算有限的研究人员或工程师来说,无疑令人望而却步。
好消息是:蒸馏能走得很远。
幸运的是,模型蒸馏提供了一种更具成本效益的替代路径。DeepSeek 团队通过其 R1 蒸馏模型证明了这一点:尽管参数规模远小于 DeepSeek-R1,这些小型模型仍展现出令人惊讶的强推理能力。当然,即便如此,该方法也并非完全廉价——他们的蒸馏过程使用了 80 万条 SFT 样本,仍需大量算力支持。
有趣的是,在 DeepSeek-R1 发布前几天,我偶然看到一篇关于 Sky-T1 的文章:一个小型团队仅用 1.7 万条 SFT 样本就训练出了一个开源的 32B 模型,总成本仅为 450 美元——甚至低于大多数 AI 会议的注册费。
这一案例表明:尽管大规模训练依然昂贵,但小规模、有针对性的微调工作,仍能以极低成本取得令人印象深刻的结果。

根据其基准测试,Sky-T1 的性能大致与 o1 相当,考虑到其极低的训练成本,这一表现令人印象深刻。
低成本下的纯强化学习:TinyZero
虽然 Sky-T1 聚焦于模型蒸馏,我也注意到“纯强化学习”(pure RL)领域一些有趣的工作。其中一个突出的例子是 TinyZero——一个仅含 30 亿参数(3B)的模型,它复现了 DeepSeek-R1-Zero 的方法(顺便一提:其训练成本不到 30 美元)。
令人惊讶的是,即使规模仅有 3B 参数,TinyZero 仍展现出一定的涌现式自验证能力(emergent self-verification abilities),这进一步支持了一个观点:即使在小型模型中,推理能力也能通过纯强化学习自然涌现。
TinyZero 的代码仓库提到,相关研究报告仍在撰写中。后续期待更多细节的公布。
上述两个项目表明,即使预算有限,依然可以开展富有成效的推理模型研究。尽管这两种方法都借鉴了 DeepSeek-R1 的思路——TinyZero 聚焦于纯强化学习(pure RL),而 Sky-T1 则专注于纯监督微调(pure SFT)——但更令人期待的是,这些思路未来还能如何进一步拓展和深化。
超越传统 SFT:旅程学习(Journey Learning)
去年我接触到一种特别有趣的方法,见于论文《O1 Replication Journey: A Strategic Progress Report – Part 1》。尽管标题提到“复现 o1”,但该论文实际上并未真正复现 o1,而是提出了一种改进蒸馏(即纯 SFT)过程的新思路。
论文的核心思想是用 “旅程学习”(journey learning)替代传统的 “捷径学习”(shortcut learning)。
-
捷径学习
指的是传统指令微调中的做法:模型仅使用正确的解题路径进行训练。
-
而 旅程学习 则同时包含错误的解题路径及其修正过程,使模型能够从错误中学习。
这种方法在某种程度上与 TinyZero 在纯强化学习训练中观察到的自验证能力相关,但其目标是完全通过 SFT 来提升模型性能。通过向模型展示错误的推理路径以及对应的纠正方式,旅程学习有望增强模型的自我纠错能力,从而以这种方式构建出更可靠、更稳健的推理模型。

这可能是一个令人兴奋的未来研究方向,尤其适用于预算有限的推理模型开发场景——在这些场景中,基于强化学习(RL)的方法可能因计算成本过高而难以实施。
无论如何,目前在推理模型领域正涌现出大量有趣的工作,我相信在接下来的时间里,我们一定会看到更多令人振奋的成果!
普通人如何抓住AI大模型的风口?
为什么要学AI大模型
当下,⼈⼯智能市场迎来了爆发期,并逐渐进⼊以⼈⼯通⽤智能(AGI)为主导的新时代。企业纷纷官宣“ AI+ ”战略,为新兴技术⼈才创造丰富的就业机会,⼈才缺⼝将达 400 万!
DeepSeek问世以来,生成式AI和大模型技术爆发式增长,让很多岗位重新成了炙手可热的新星,岗位薪资远超很多后端岗位,在程序员中稳居前列。

与此同时AI与各行各业深度融合,飞速发展,成为炙手可热的新风口,企业非常需要了解AI、懂AI、会用AI的员工,纷纷开出高薪招聘AI大模型相关岗位。

AI大模型开发工程师对AI大模型需要了解到什么程度呢?我们先看一下招聘需求:

知道人家要什么能力,一切就好办了!我整理了AI大模型开发工程师需要掌握的知识如下:
大模型基础知识
你得知道市面上的大模型产品生态和产品线;还要了解Llama、Qwen等开源大模型与OpenAI等闭源模型的能力差异;以及了解开源模型的二次开发优势,以及闭源模型的商业化限制,等等。

了解这些技术的目的在于建立与算法工程师的共通语言,确保能够沟通项目需求,同时具备管理AI项目进展、合理分配项目资源、把握和控制项目成本的能力。
产品经理还需要有业务sense,这其实就又回到了产品人的看家本领上。我们知道先阶段AI的局限性还非常大,模型生成的内容不理想甚至错误的情况屡见不鲜。因此AI产品经理看技术,更多的是从技术边界、成本等角度出发,选择合适的技术方案来实现需求,甚至用业务来补足技术的短板。
AI Agent
现阶段,AI Agent的发展可谓是百花齐放,甚至有人说,Agent就是未来应用该有的样子,所以这个LLM的重要分支,必须要掌握。
Agent,中文名为“智能体”,由控制端(Brain)、感知端(Perception)和行动端(Action)组成,是一种能够在特定环境中自主行动、感知环境、做出决策并与其他Agent或人类进行交互的计算机程序或实体。简单来说就是给大模型这个大脑装上“记忆”、装上“手”和“脚”,让它自动完成工作。
Agent的核心特性
自主性: 能够独立做出决策,不依赖人类的直接控制。
适应性: 能够根据环境的变化调整其行为。
交互性: 能够与人类或其他系统进行有效沟通和交互。

对于大模型开发工程师来说,学习Agent更多的是理解它的设计理念和工作方式。零代码的大模型应用开发平台也有很多,比如dify、coze,拿来做一个小项目,你就会发现,其实并不难。
AI 应用项目开发流程
如果产品形态和开发模式都和过去不一样了,那还画啥原型?怎么排项目周期?这将深刻影响产品经理这个岗位本身的价值构成,所以每个AI产品经理都必须要了解它。

看着都是新词,其实接触起来,也不难。
从0到1的大模型系统学习籽料
最近很多程序员朋友都已经学习或者准备学习 AI 大模型,后台也经常会有小伙伴咨询学习路线和学习资料,我特别拜托北京清华大学学士和美国加州理工学院博士学位的鲁为民老师(吴文俊奖得主)

给大家准备了一份涵盖了AI大模型入门学习思维导图、精品AI大模型学习书籍手册、视频教程、实战学习等录播视频 全系列的学习资料,这些学习资料不仅深入浅出,而且非常实用,让大家系统而高效地掌握AI大模型的各个知识点。

这份完整版的大模型 AI 学习资料已经上传优快云,朋友们如果需要可以微信扫描下方优快云官方认证二维码免费领取【保证100%免费】
适学人群
应届毕业生: 无工作经验但想要系统学习AI大模型技术,期待通过实战项目掌握核心技术。
零基础转型: 非技术背景但关注AI应用场景,计划通过低代码工具实现“AI+行业”跨界。
业务赋能突破瓶颈: 传统开发者(Java/前端等)学习Transformer架构与LangChain框架,向AI全栈工程师转型。

AI大模型系统学习路线
在面对AI大模型开发领域的复杂与深入,精准学习显得尤为重要。一份系统的技术路线图,不仅能够帮助开发者清晰地了解从入门到精通所需掌握的知识点,还能提供一条高效、有序的学习路径。
- 基础篇,包括了大模型的基本情况,核心原理,带你认识了解大模型提示词,Transformer架构,预训练、SFT、RLHF等一些基础概念,用最易懂的方式带你入门AI大模型
- 进阶篇,你将掌握RAG,Langchain、Agent的核心原理和应用,学习如何微调大模型,让大模型更适合自己的行业需求,私有化部署大模型,让自己的数据更加安全
- 项目实战篇,会手把手一步步带着大家练习企业级落地项目,比如电商行业的智能客服、智能销售项目,教育行业的智慧校园、智能辅导项目等等

但知道是一回事,做又是另一回事,初学者最常遇到的问题主要是理论知识缺乏、资源和工具的限制、模型理解和调试的复杂性,在这基础上,找到高质量的学习资源,不浪费时间、不走弯路,又是重中之重。
AI大模型入门到实战的视频教程+项目包
看视频学习是一种高效、直观、灵活且富有吸引力的学习方式,可以更直观地展示过程,能有效提升学习兴趣和理解力,是现在获取知识的重要途径

光学理论是没用的,要学会跟着一起敲,要动手实操,才能将自己的所学运用到实际当中去,这时候可以搞点实战案例来学习。

海量AI大模型必读的经典书籍(PDF)
阅读AI大模型经典书籍可以帮助读者提高技术水平,开拓视野,掌握核心技术,提高解决问题的能力,同时也可以借鉴他人的经验。对于想要深入学习AI大模型开发的读者来说,阅读经典书籍是非常有必要的。

600+AI大模型报告(实时更新)
这套包含640份报告的合集,涵盖了AI大模型的理论研究、技术实现、行业应用等多个方面。无论您是科研人员、工程师,还是对AI大模型感兴趣的爱好者,这套报告合集都将为您提供宝贵的信息和启示。

AI大模型面试真题+答案解析
我们学习AI大模型必然是想找到高薪的工作,下面这些面试题都是总结当前最新、最热、最高频的面试题,并且每道题都有详细的答案,面试前刷完这套面试题资料,小小offer,不在话下


AI时代,企业最需要的是既懂技术、又有实战经验的复合型人才,**当前人工智能岗位需求多,薪资高,前景好。**在职场里,选对赛道就能赢在起跑线。抓住AI这个风口,相信下一个人生赢家就是你!机会,永远留给有准备的人。
如何获取?
这份完整版的大模型 AI 学习资料已经上传优快云,朋友们如果需要可以微信扫描下方优快云官方认证二维码免费领取【保证100%免费】

被折叠的 条评论
为什么被折叠?



