一.定义和类型
定义:将一个复杂对象的构建和它的表示分离,使得同样的构建过程可以创建不同的表示
用户只需指定需要建造的类型就可以得到它们,建造过程及细节不需要知道
类型:创建型
二.适用场景
1.如果一个对象有非常复杂的内部结构(很多属性)
2.想把复杂对象的创建和使用分离
三.优点
1.封装性好,创建和使用分离
2.扩展性好、建造类之间独立、一定程度上解耦
四.缺点
1.产生多余的Builder对象
2.产品内部发生变化,建造者都要修改,成本较大
五.UML

六.代码
Course.java
package com.caomingyu.autotest.builder;
public class Course {
private String courseName;
private String coursePPT;
private String courseVideo;
private String courseArticle;
//question & answer
private String courseQA;
public String getCourseName() {
return courseName;
}
public void setCourseName(String courseName) {
this.courseName = courseName;
}
public String getCoursePPT() {
return coursePPT;
}
public void setCoursePPT(String coursePPT) {
this.coursePPT = coursePPT;
}
public String getCourseVideo() {
return courseVideo;
}
public void setCourseVideo(String courseVideo) {
this.courseVideo = courseVideo;
}
public String getCourseArticle() {
return courseArticle;
}
public void setCourseArticle(String courseArticle) {
this.courseArticle = courseArticle;
}
public String getCourseQA() {
return courseQA;
}
public void setCourseQA(String courseQA) {
this.courseQA = courseQA;
}
@Override
public String toString() {
return "Course{" +
"courseName='" + courseName + '\'' +
", coursePPT='" + coursePPT + '\'' +
", courseVideo='" + courseVideo + '\'' +
", courseArticle='" + courseArticle + '\'' +
", courseQA='" + courseQA + '\'' +
'}';
}
}
CourseBuilder.java
package com.caomingyu.autotest.builder;
public abstract class CourseBuilder {
public abstract void buildCourseName(String courseName);
public abstract void buildCoursePPT(String coursePPT);
public abstract void buildCourseVideo(String courseVideo);
public abstract void buildCourseArticle(String courseArticle);
public abstract void buildCourseQA(String courseQA);
public abstract Course makeCourse();
}
CourseActualBuilder.java
package com.caomingyu.autotest.builder;
public class CourseActualBuilder extends CourseBuilder {
private Course course = new Course();
public void buildCourseName(String courseName) {
course.setCourseName(courseName);
}
public void buildCoursePPT(String coursePPT) {
course.setCoursePPT(coursePPT);
}
public void buildCourseVideo(String courseVideo) {
course.setCourseVideo(courseVideo);
}
public void buildCourseArticle(String courseArticle) {
course.setCourseArticle(courseArticle);
}
public void buildCourseQA(String courseQA) {
course.setCourseQA(courseQA);
}
public Course makeCourse() {
return course;
}
}
Coach.java
package com.caomingyu.autotest.builder;
public class Coach {
private CourseBuilder courseBuilder;
public void setCourseBuilder(CourseBuilder courseBuilder) {
this.courseBuilder = courseBuilder;
}
public Course makeCourse(String courseName, String coursePPT, String courseVideo, String courseArticle, String courseQA){
this.courseBuilder.buildCourseName(courseName);
this.courseBuilder.buildCoursePPT(coursePPT);
this.courseBuilder.buildCourseVideo(courseVideo);
this.courseBuilder.buildCourseArticle(courseArticle);
this.courseBuilder.buildCourseQA(courseQA);
return this.courseBuilder.makeCourse();
}
}
Test.java
package com.caomingyu.autotest.builder;
public class Test {
public static void main(String[] args) {
CourseBuilder courseBuilder = new CourseActualBuilder();
Coach coach = new Coach();
coach.setCourseBuilder(courseBuilder);
Course course = coach.makeCourse("Java设计模式精讲","Java设计模式精讲PPT","Java设计模式精讲视频","Java设计模式精讲手记","Java设计模式精讲问答");
System.out.println(course);
}
}
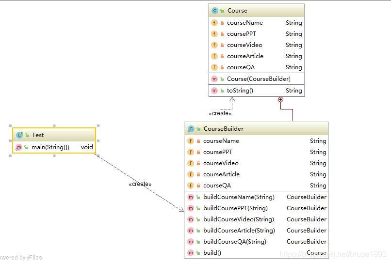
7.演进版本UML(链式调用,去掉教练类)

8.演进版本代码
Course.java
package com.caomingyu.autotest.builder.v2;
public class Course {
private String courseName;
private String coursePPT;
private String courseVideo;
private String courseArticle;
//question & answer
private String courseQA;
public Course(CourseBuilder courseBuilder){
this.courseName = courseBuilder.courseName;
this.coursePPT = courseBuilder.coursePPT;
this.courseVideo = courseBuilder.courseVideo;
this.courseArticle = courseBuilder.courseArticle;
this.courseQA = courseBuilder.courseQA;
}
@Override
public String toString() {
return "Course{" +
"courseName='" + courseName + '\'' +
", coursePPT='" + coursePPT + '\'' +
", courseVideo='" + courseVideo + '\'' +
", courseArticle='" + courseArticle + '\'' +
", courseQA='" + courseQA + '\'' +
'}';
}
public static class CourseBuilder{
private String courseName;
private String coursePPT;
private String courseVideo;
private String courseArticle;
//question & answer
private String courseQA;
public CourseBuilder buildCourseName(String courseName){
this.courseName = courseName;
return this;
}
public CourseBuilder buildCoursePPT(String coursePPT){
this.coursePPT = coursePPT;
return this;
}
public CourseBuilder buildCourseVideo(String courseVideo){
this.courseVideo = courseVideo;
return this;
}
public CourseBuilder buildCourseArticle(String courseArticle){
this.courseArticle = courseArticle;
return this;
}
public CourseBuilder buildCourseQA(String courseQA){
this.courseQA = courseQA;
return this;
}
public Course build(){
return new Course(this);
}
}
}
Test.java
package com.caomingyu.autotest.builder.v2;
public class Test {
public static void main(String[] args) {
Course course = new Course.CourseBuilder().buildCourseName("Java设计模式精讲").buildCoursePPT("Java设计模式精讲PPT").buildCourseVideo("Java设计模式精讲视频").buildCourseArticle("Java设计模式精讲手记").buildCourseQA("Java设计模式精讲问答").build();
System.out.println(course);
}
}
1838

被折叠的 条评论
为什么被折叠?



