前言
面试中问到,一个请求到达controller之前经过了什么,我们会想到前端页面发出请求的过程:DNS解析—三次握手—四次分手。这个回答是不照应的,人家问的一个请求到达controller之前经过了什么,今天拿着代码就简单分析一下(当然这里其实就是MVC工作的流程哈)。
项目:最基础的springboot项目,有个controller就行。
开始分析
我们应该从哪里开始入手呢?我们都知道“前端控制器DispatcherServlet”,但是DispatcherServlet在代码里边是怎么体现出来的呢,我们也不知道。
这样,我们先打个断点在controller里边,进行debugger一下,看看能看到什么。

可以看到有个DispatcherServlet,当然再往前看,可以看到HttpServlet,我们刚开始学习java web的时候,应该挺熟悉HttpServlet的,现在是不是和我一样的把这个东西忘的差不多了。。。
// HttpServlet.class
@Override
public void service(ServletRequest req, ServletResponse res)
throws ServletException, IOException {
HttpServletRequest request;
HttpServletResponse response;
try {
request = (HttpServletRequest) req;
response = (HttpServletResponse) res;
} catch (ClassCastException e) {
throw new ServletException(lStrings.getString("http.non_http"));
}
service(request, response);
}
可以明显的看到,这里是把ServletRequest和ServletResponse 给强转为 HttpServletRequest和HttpServletResponse对象,之后继续往下调用,会进入FrameworkServlet的service方法。
// FrameworkServlet.class
@Override
protected void service(HttpServletRequest request, HttpServletResponse response)
throws ServletException, IOException {
HttpMethod httpMethod = HttpMethod.resolve(request.getMethod());
//判断是否是PATCH请求
if (httpMethod == HttpMethod.PATCH || httpMethod == null) {
processRequest(request, response);
}
else {
super.service(request, response);
}
}

我们从类的关系图上可以看到,FrameworkServlet是HttpServlet的子类,这里也算是验证了Spring是基于Servlet来进行处理请求的。
显然我们的请求不是PATCH请求,所以走的是else判断,继续往下,进入到了HttpServlet.service方法。这个方法的主要作用是:接收标准的HTTP请求,并将他们分派到具体的doMethod方法中。
// HttpServlet.class
protected void service(HttpServletRequest req, HttpServletResponse resp)
throws ServletException, IOException {
String method = req.getMethod();
if (method.equals(METHOD_GET)) {
long lastModified = getLastModified(req);
if (lastModified == -1) {
// servlet doesn't support if-modified-since, no reason
// to go through further expensive logic
doGet(req, resp);
} else {
long ifModifiedSince;
try {
ifModifiedSince = req.getDateHeader(HEADER_IFMODSINCE);
} catch (IllegalArgumentException iae) {
// Invalid date header - proceed as if none was set
ifModifiedSince = -1;
}
if (ifModifiedSince < (lastModified / 1000 * 1000)) {
// If the servlet mod time is later, call doGet()
// Round down to the nearest second for a proper compare
// A ifModifiedSince of -1 will always be less
maybeSetLastModified(resp, lastModified);
doGet(req, resp);
} else {
resp.setStatus(HttpServletResponse.SC_NOT_MODIFIED);
}
}
} else if (method.equals(METHOD_HEAD)) {
long lastModified = getLastModified(req);
maybeSetLastModified(resp, lastModified);
doHead(req, resp);
} else if (method.equals(METHOD_POST)) {
doPost(req, resp);
} else if (method.equals(METHOD_PUT)) {
doPut(req, resp);
} else if (method.equals(METHOD_DELETE)) {
doDelete(req, resp);
} else if (method.equals(METHOD_OPTIONS)) {
doOptions(req,resp);
} else if (method.equals(METHOD_TRACE)) {
doTrace(req,resp);
} else {
//
// Note that this means NO servlet supports whatever
// method was requested, anywhere on this server.
//
String errMsg = lStrings.getString("http.method_not_implemented");
Object[] errArgs = new Object[1];
errArgs[0] = method;
errMsg = MessageFormat.format(errMsg, errArgs);
resp.sendError(HttpServletResponse.SC_NOT_IMPLEMENTED, errMsg);
}
}
我们请求是get请求,所以这里进入的是doGet(req, resp);方法。
这里是将GET请求委托给processRequest,当然,我们也是可以看到doPost、doPut、doDelete这几个方法里边的调用都是一样的,都是调用了processRequest(request, response);方法。
// FrameworkServlet.class
@Override
protected final void doGet(HttpServletRequest request, HttpServletResponse response)
throws ServletException, IOException {
processRequest(request, response);
}
在这里,会进行一些国际化的设置等等,请求的处理是通过抽象的doService模板方法来执行的,最终会发布一个ServletRequestHandledEvent的事件。
// FrameworkServlet.class
protected final void processRequest(HttpServletRequest request, HttpServletResponse response)
throws ServletException, IOException {
long startTime = System.currentTimeMillis();
Throwable failureCause = null;
// 国际化的设置
LocaleContext previousLocaleContext = LocaleContextHolder.getLocaleContext();
LocaleContext localeContext = buildLocaleContext(request);
RequestAttributes previousAttributes = RequestContextHolder.getRequestAttributes();
ServletRequestAttributes requestAttributes = buildRequestAttributes(request, response, previousAttributes);
WebAsyncManager asyncManager = WebAsyncUtils.getAsyncManager(request);
asyncManager.registerCallableInterceptor(FrameworkServlet.class.getName(), new RequestBindingInterceptor());
initContextHolders(request, localeContext, requestAttributes);
try {
// 具体方法的执行者
doService(request, response);
}
catch (ServletException | IOException ex) {
failureCause = ex;
throw ex;
}
catch (Throwable ex) {
failureCause = ex;
throw new NestedServletException("Request processing failed", ex);
}
finally {
resetContextHolders(request, previousLocaleContext, previousAttributes);
if (requestAttributes != null) {
requestAttributes.requestCompleted();
}
logResult(request, response, failureCause, asyncManager);
publishRequestHandledEvent(request, response, startTime, failureCause);
}
}
之后,我们进入doService方法,发现此方法是在DispatcherServlet之中,看到这里,我们终于知道了DispatcherServlet是在哪里了。
DispatcherServlet的分析
DispatcherServlet是MVC中的核心,我们好好看看它吧。
在这个方法中,暴露出DispatcherServlet特定的请求属性,并委托doDispatch方法继续往下执行的。
//DispatcherServlet.class
@Override
protected void doService(HttpServletRequest request, HttpServletResponse response) throws Exception {
logRequest(request);
// Keep a snapshot of the request attributes in case of an include,
// to be able to restore the original attributes after the include.
// 请求是include请求时,保存一份请求属性的快照,一边后续可以进行恢复
Map<String, Object> attributesSnapshot = null;
if (WebUtils.isIncludeRequest(request)) {
attributesSnapshot = new HashMap<>();
Enumeration<?> attrNames = request.getAttributeNames();
while (attrNames.hasMoreElements()) {
String attrName = (String) attrNames.nextElement();
if (this.cleanupAfterInclude || attrName.startsWith(DEFAULT_STRATEGIES_PREFIX)) {
attributesSnapshot.put(attrName, request.getAttribute(attrName));
}
}
}
// Make framework objects available to handlers and view objects.
request.setAttribute(WEB_APPLICATION_CONTEXT_ATTRIBUTE, getWebApplicationContext());
request.setAttribute(LOCALE_RESOLVER_ATTRIBUTE, this.localeResolver);
request.setAttribute(THEME_RESOLVER_ATTRIBUTE, this.themeResolver);
request.setAttribute(THEME_SOURCE_ATTRIBUTE, getThemeSource());
if (this.flashMapManager != null) {
FlashMap inputFlashMap = this.flashMapManager.retrieveAndUpdate(request, response);
if (inputFlashMap != null) {
request.setAttribute(INPUT_FLASH_MAP_ATTRIBUTE, Collections.unmodifiableMap(inputFlashMap));
}
request.setAttribute(OUTPUT_FLASH_MAP_ATTRIBUTE, new FlashMap());
request.setAttribute(FLASH_MAP_MANAGER_ATTRIBUTE, this.flashMapManager);
}
RequestPath previousRequestPath = null;
if (this.parseRequestPath) {
previousRequestPath = (RequestPath) request.getAttribute(ServletRequestPathUtils.PATH_ATTRIBUTE);
ServletRequestPathUtils.parseAndCache(request);
}
try {
//具体执行方法
doDispatch(request, response);
}
finally {
if (!WebAsyncUtils.getAsyncManager(request).isConcurrentHandlingStarted()) {
// Restore the original attribute snapshot, in case of an include.
//恢复原始属性快照
if (attributesSnapshot != null) {
restoreAttributesAfterInclude(request, attributesSnapshot);
}
}
if (this.parseRequestPath) {
ServletRequestPathUtils.setParsedRequestPath(previousRequestPath, request);
}
}
}
进入到doDispatch方法中,
此方法的主要作用:
1、确定当前请求的HandlerExecutionChain(handler对象和拦截器)
2、确定当前请求的handler adapter
3、由handler adapter执行具体的handler,会进入我们的controller,返回一个ModelAndView对象
4、在controller方法之前之后调用拦截器的方法preHandle、postHandle
5、解析ModelAndView
//DispatcherServlet.class
protected void doDispatch(HttpServletRequest request, HttpServletResponse response) throws Exception {
HttpServletRequest processedRequest = request;
HandlerExecutionChain mappedHandler = null;
boolean multipartRequestParsed = false;
WebAsyncManager asyncManager = WebAsyncUtils.getAsyncManager(request);
try {
ModelAndView mv = null;
Exception dispatchException = null;
try {
processedRequest = checkMultipart(request);
multipartRequestParsed = (processedRequest != request);
// Determine handler for the current request.
// 1、确定当前请求的HandlerExecutionChain(handler对象和拦截器)
mappedHandler = getHandler(processedRequest);
if (mappedHandler == null) {
noHandlerFound(processedRequest, response);
return;
}
// Determine handler adapter for the current request.
// 2、确定当前请求的handler adapter
HandlerAdapter ha = getHandlerAdapter(mappedHandler.getHandler());
// Process last-modified header, if supported by the handler.
String method = request.getMethod();
boolean isGet = HttpMethod.GET.matches(method);
if (isGet || HttpMethod.HEAD.matches(method)) {
long lastModified = ha.getLastModified(request, mappedHandler.getHandler());
if (new ServletWebRequest(request, response).checkNotModified(lastModified) && isGet) {
return;
}
}
// 在controller方法调用之前进行调用拦截器preHandle方法
if (!mappedHandler.applyPreHandle(processedRequest, response)) {
return;
}
// Actually invoke the handler.
// 3、由handler adapter执行具体的handler,会进入我们的controller
mv = ha.handle(processedRequest, response, mappedHandler.getHandler());
if (asyncManager.isConcurrentHandlingStarted()) {
return;
}
applyDefaultViewName(processedRequest, mv);
// 在controller方法调用之后进行调用拦截器postHandle方法
mappedHandler.applyPostHandle(processedRequest, response, mv);
}
catch (Exception ex) {
dispatchException = ex;
}
catch (Throwable err) {
// As of 4.3, we're processing Errors thrown from handler methods as well,
// making them available for @ExceptionHandler methods and other scenarios.
dispatchException = new NestedServletException("Handler dispatch failed", err);
}
// 5、解析ModelAndView或着它产生的Exception
processDispatchResult(processedRequest, response, mappedHandler, mv, dispatchException);
}
catch (Exception ex) {
triggerAfterCompletion(processedRequest, response, mappedHandler, ex);
}
catch (Throwable err) {
triggerAfterCompletion(processedRequest, response, mappedHandler,
new NestedServletException("Handler processing failed", err));
}
finally {
if (asyncManager.isConcurrentHandlingStarted()) {
// Instead of postHandle and afterCompletion
if (mappedHandler != null) {
mappedHandler.applyAfterConcurrentHandlingStarted(processedRequest, response);
}
}
else {
// Clean up any resources used by a multipart request.
if (multipartRequestParsed) {
cleanupMultipart(processedRequest);
}
}
}
}
在打了断点的情况下,可以明显看到getHandler方法返回了具体的handler对象和拦截器。

我们进去getHandler方法,看一眼,发现是遍历了handlerMappings,在这里边得到具体的handler。


可以看到一个handler叫RequestMappingHandlerMapping,它的属性mappingRegistry,里面有个属性registry,存放了我们所有的controller。RequestMappingHandlerMapping就是专门用来处理请求的。
那这里的handlerMappings是怎么来的呢,我们可以发现,它是在onRefresh方法中进行了初始化。
而onRefresh的父方法是FrameworkServlet的onRefresh方法,它是一个Template方法,该方法可以被覆盖以添加servlet特定的刷新工作。在成功刷新上下文后调用。此实现为空。
//DispatcherServlet.class
/** List of HandlerMappings used by this servlet. */
@Nullable
private List<HandlerMapping> handlerMappings;
/** List of HandlerAdapters used by this servlet. */
@Nullable
private List<HandlerAdapter> handlerAdapters;
@Override
protected void onRefresh(ApplicationContext context) {
initStrategies(context);
}
/**
* Initialize the strategy objects that this servlet uses.
* <p>May be overridden in subclasses in order to initialize further strategy objects.
*/
protected void initStrategies(ApplicationContext context) {
initMultipartResolver(context);
initLocaleResolver(context);
initThemeResolver(context);
initHandlerMappings(context);
initHandlerAdapters(context);
initHandlerExceptionResolvers(context);
initRequestToViewNameTranslator(context);
initViewResolvers(context);
initFlashMapManager(context);
}
这样我们得到了一个ModelAndView对象,我们进入handle方法,看一下里边做了什么。
// AbstractHandlerMethodAdapter.calss
public final ModelAndView handle(HttpServletRequest request, HttpServletResponse response, Object handler)
throws Exception {
return handleInternal(request, response, (HandlerMethod) handler);
}
protected ModelAndView handleInternal(HttpServletRequest request,
HttpServletResponse response, HandlerMethod handlerMethod) throws Exception {
mav = invokeHandlerMethod(request, response, handlerMethod);
}
protected ModelAndView invokeHandlerMethod(HttpServletRequest request,
HttpServletResponse response, HandlerMethod handlerMethod) throws Exception {
// 1、执行具体handler方法(此时会进入到具体的controller中)
invocableMethod.invokeAndHandle(webRequest, mavContainer);
// 2、返回了ModelAndView对象
return getModelAndView(mavContainer, modelFactory, webRequest);
finally {
// 3、设置请求处理完成
webRequest.requestCompleted();
}
}
我们可以发现,在invokeHandlerMethod的方法中,有2个主要的方法,
1、执行具体handler方法(此时会进入到具体的controller中)
2、返回了ModelAndView对象
3、设置请求处理完成
我们进入invokeAndHandle方法,看一下具体是怎么执行的。
1、通过反射调用具体的方法,得到返回值(此时会进入到具体的controller中)
2、根据返回值,选择对应的转换器,write写入到输出消息中(会进入到writeWithMessageConverters方法中)
// ServletInvocableHandlerMethod.class
public void invokeAndHandle(ServletWebRequest webRequest, ModelAndViewContainer mavContainer,
Object... providedArgs) throws Exception {
//这里会通过反射调用具体的方法,得到返回值(此时会进入到具体的controller中)
Object returnValue = invokeForRequest(webRequest, mavContainer, providedArgs);
setResponseStatus(webRequest);
if (returnValue == null) {
if (isRequestNotModified(webRequest) || getResponseStatus() != null || mavContainer.isRequestHandled()) {
disableContentCachingIfNecessary(webRequest);
mavContainer.setRequestHandled(true);
return;
}
}
else if (StringUtils.hasText(getResponseStatusReason())) {
mavContainer.setRequestHandled(true);
return;
}
mavContainer.setRequestHandled(false);
Assert.state(this.returnValueHandlers != null, "No return value handlers");
try {
//根据返回值,选择对应的转换器,write写入到输出消息中(会进入到writeWithMessageConverters方法中)
this.returnValueHandlers.handleReturnValue(
returnValue, getReturnValueType(returnValue), mavContainer, webRequest);
}
catch (Exception ex) {
if (logger.isTraceEnabled()) {
logger.trace(formatErrorForReturnValue(returnValue), ex);
}
throw ex;
}
}
我们看下writeWithMessageConverters方法,
这个方法的主要作用是:将给定的返回类型写入给定的输出消息。
当MediaType是application/json,转换器会采用MappingJackson2HttpMessageConverter,会调用Jackson进行序列化这个对象,然后采用流的方式输出。
// AbstractMessageConverterMethodProcessor.class
protected <T> void writeWithMessageConverters(@Nullable T value, MethodParameter returnType,
ServletServerHttpRequest inputMessage, ServletServerHttpResponse outputMessage)
throws IOException, HttpMediaTypeNotAcceptableException, HttpMessageNotWritableException {
//.......
//返回值是字符串,就进行toString
if (value instanceof CharSequence) {
body = value.toString();
valueType = String.class;
targetType = String.class;
}
else {
body = value;
valueType = getReturnValueType(body, returnType);
targetType = GenericTypeResolver.resolveType(getGenericType(returnType), returnType.getContainingClass());
}
//.......
if (selectedMediaType != null) {
selectedMediaType = selectedMediaType.removeQualityValue();
// 遍历所有的转换器
// String类型的话,就使用StringHttpMessageConverter
for (HttpMessageConverter<?> converter : this.messageConverters) {
// 先进行canWrite的判断
GenericHttpMessageConverter genericConverter = (converter instanceof GenericHttpMessageConverter ?
(GenericHttpMessageConverter<?>) converter : null);
if (genericConverter != null ?
((GenericHttpMessageConverter) converter).canWrite(targetType, valueType, selectedMediaType) :
converter.canWrite(valueType, selectedMediaType)) {
body = getAdvice().beforeBodyWrite(body, returnType, selectedMediaType,
(Class<? extends HttpMessageConverter<?>>) converter.getClass(),
inputMessage, outputMessage);
if (body != null) {
Object theBody = body;
LogFormatUtils.traceDebug(logger, traceOn ->
"Writing [" + LogFormatUtils.formatValue(theBody, !traceOn) + "]");
addContentDispositionHeader(inputMessage, outputMessage);
if (genericConverter != null) {
genericConverter.write(body, targetType, selectedMediaType, outputMessage);
}
else {
// 写入输出消息
((HttpMessageConverter) converter).write(body, selectedMediaType, outputMessage);
}
}
else {
if (logger.isDebugEnabled()) {
logger.debug("Nothing to write: null body");
}
}
return;
}
}
}
//.......
}
之后,我们看一下getModelAndView,是怎么返回ModelAndView的。
根据ModelAndViewContainer 容器对象,new出来一个mav对象,进行返回。
// RequestMappingHandlerAdapter.class
@Nullable
private ModelAndView getModelAndView(ModelAndViewContainer mavContainer,
ModelFactory modelFactory, NativeWebRequest webRequest) throws Exception {
modelFactory.updateModel(webRequest, mavContainer);
// 请求是否在handler中得到完全处理
if (mavContainer.isRequestHandled()) {
return null;
}
ModelMap model = mavContainer.getModel();
ModelAndView mav = new ModelAndView(mavContainer.getViewName(), model, mavContainer.getStatus());
if (!mavContainer.isViewReference()) {
mav.setView((View) mavContainer.getView());
}
if (model instanceof RedirectAttributes) {
Map<String, ?> flashAttributes = ((RedirectAttributes) model).getFlashAttributes();
HttpServletRequest request = webRequest.getNativeRequest(HttpServletRequest.class);
if (request != null) {
RequestContextUtils.getOutputFlashMap(request).putAll(flashAttributes);
}
}
return mav;
}
我们看看它是怎么解析ModelAndView的,进入processDispatchResult方法。
这里主要做了:
1、有异常信息的话,处理mv的异常信息
2、进行渲染视图的操作
//DispatcherServlet.class
private void processDispatchResult(HttpServletRequest request, HttpServletResponse response,
@Nullable HandlerExecutionChain mappedHandler, @Nullable ModelAndView mv,
@Nullable Exception exception) throws Exception {
boolean errorView = false;
//有异常信息的话
if (exception != null) {
if (exception instanceof ModelAndViewDefiningException) {
logger.debug("ModelAndViewDefiningException encountered", exception);
mv = ((ModelAndViewDefiningException) exception).getModelAndView();
}
else {
Object handler = (mappedHandler != null ? mappedHandler.getHandler() : null);
mv = processHandlerException(request, response, handler, exception);
errorView = (mv != null);
}
}
// Did the handler return a view to render?
if (mv != null && !mv.wasCleared()) {
//进行渲染视图操作
render(mv, request, response);
if (errorView) {
WebUtils.clearErrorRequestAttributes(request);
}
}
else {
if (logger.isTraceEnabled()) {
logger.trace("No view rendering, null ModelAndView returned.");
}
}
if (WebAsyncUtils.getAsyncManager(request).isConcurrentHandlingStarted()) {
// Concurrent handling started during a forward
return;
}
if (mappedHandler != null) {
// Exception (if any) is already handled..
//调用拦截器的afterCompletion方法
mappedHandler.triggerAfterCompletion(request, response, null);
}
}
我们进去render方法,看一下是怎么进行渲染视图的。
此方法的作用:
1、渲染给定的ModelAndView。
2、这是处理请求的最后阶段。这可能涉及到按名称解析视图。
此方法做了两件事:
1、 根据给定的视图名称解析为视图对象
2、视图进行渲染,将页面变成输出流,进行输出
//DispatcherServlet.class
protected void render(ModelAndView mv, HttpServletRequest request, HttpServletResponse response) throws Exception {
// Determine locale for request and apply it to the response.
Locale locale =
(this.localeResolver != null ? this.localeResolver.resolveLocale(request) : request.getLocale());
response.setLocale(locale);
//视图对象
View view;
//视图名称
String viewName = mv.getViewName();
if (viewName != null) {
// We need to resolve the view name.
// 根据给定的视图名称解析为视图对象
view = resolveViewName(viewName, mv.getModelInternal(), locale, request);
if (view == null) {
throw new ServletException("Could not resolve view with name '" + mv.getViewName() +
"' in servlet with name '" + getServletName() + "'");
}
}
else {
// No need to lookup: the ModelAndView object contains the actual View object.
view = mv.getView();
if (view == null) {
throw new ServletException("ModelAndView [" + mv + "] neither contains a view name nor a " +
"View object in servlet with name '" + getServletName() + "'");
}
}
// Delegate to the View object for rendering.
if (logger.isTraceEnabled()) {
logger.trace("Rendering view [" + view + "] ");
}
try {
if (mv.getStatus() != null) {
response.setStatus(mv.getStatus().value());
}
//视图进行渲染,将页面变成输出流,进行输出
view.render(mv.getModelInternal(), request, response);
}
catch (Exception ex) {
if (logger.isDebugEnabled()) {
logger.debug("Error rendering view [" + view + "]", ex);
}
throw ex;
}
}
进入resolveViewName方法,看下是怎么 将给定的视图名称解析为视图对象的。
明显看到:遍历视图解析器viewResolvers ,解析器会根据视图名称得到视图对象。
//DispatcherServlet.class
@Nullable
protected View resolveViewName(String viewName, @Nullable Map<String, Object> model,
Locale locale, HttpServletRequest request) throws Exception {
if (this.viewResolvers != null) {
for (ViewResolver viewResolver : this.viewResolvers) {
View view = viewResolver.resolveViewName(viewName, locale);
if (view != null) {
return view;
}
}
}
return null;
}
有了视图对象之后,调用它的render方法,可以看到render方法的实现有好几个,我们随便进去两个看看,发现总体上就是将页面变成输出流,进行输出。

//DefaultErrorViewResolver.class
@Override
public void render(Map<String, ?> model, HttpServletRequest request, HttpServletResponse response)
throws Exception {
response.setContentType(getContentType());
FileCopyUtils.copy(this.resource.getInputStream(), response.getOutputStream());
}
//ErrorMvcAutoConfiguration.class
@Override
public void render(Map<String, ?> model, HttpServletRequest request, HttpServletResponse response)
throws Exception {
if (response.isCommitted()) {
String message = getMessage(model);
logger.error(message);
return;
}
response.setContentType(TEXT_HTML_UTF8.toString());
StringBuilder builder = new StringBuilder();
Object timestamp = model.get("timestamp");
Object message = model.get("message");
Object trace = model.get("trace");
if (response.getContentType() == null) {
response.setContentType(getContentType());
}
builder.append("<html><body><h1>Whitelabel Error Page</h1>").append(
"<p>This application has no explicit mapping for /error, so you are seeing this as a fallback.</p>")
.append("<div id='created'>").append(timestamp).append("</div>")
.append("<div>There was an unexpected error (type=").append(htmlEscape(model.get("error")))
.append(", status=").append(htmlEscape(model.get("status"))).append(").</div>");
if (message != null) {
builder.append("<div>").append(htmlEscape(message)).append("</div>");
}
if (trace != null) {
builder.append("<div style='white-space:pre-wrap;'>").append(htmlEscape(trace)).append("</div>");
}
builder.append("</body></html>");
response.getWriter().append(builder.toString());
}
好了,分析结束了。
有不对的地方还望多多指正!
总结
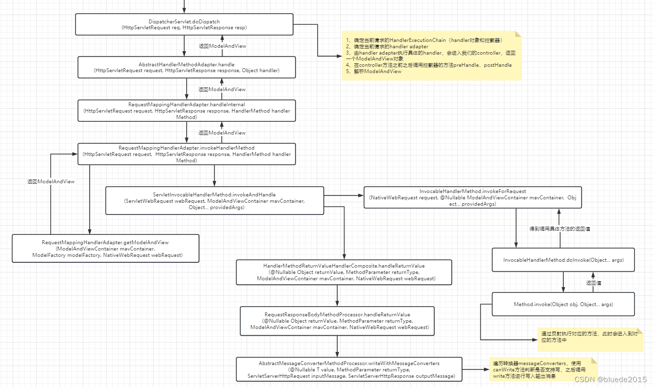
这里贴上两个图吧



参考:https://blog.youkuaiyun.com/qq_28064009/article/details/117074402
4240

被折叠的 条评论
为什么被折叠?



