0 介绍
在spring中,使用的入口就是在main函数中创建Spring容器,基于XML形式的是ClassPathXmlApplicationContext;而基于注解形式的是AnnotationConfigApplicationContext。本文将对AnnotationConfigApplicationContext进行详细讲解。
1 使用篇
在这里简单介绍一下AnnotationConfigApplicationContext该如何使用
创建一个Person类
public class Person {
private String name;
public void setName(String name) {
this.name = name;
}
@Override
public String toString() {
return "Person [name=" + name + "]";
}
}
创建PeopleConfig
@Configuration(value = "PeopleConfig")
public class PeopleConfig {
@Bean(name="person1")
public Person person1() {
Person person= new Person();
person.setName("person1");
return person;
}
@Bean(name="person2")
public Person person2() {
Person person= new Person();
person.setName("person2");
return person;
}
}
main函数创建AnnotationConfigApplicationContext容器,并获取person。
public static void main(String[] args) {
ApplicationContext context = new AnnotationConfigApplicationContext(PeopleConfig.class);
Person person1 = (Person)context.getBean("person1");
System.out.println(person1);
Person person2 = (Person)context.getBean("person2");
System.out.println(person2);
}
该类还有另一种使用方式,参数为package,此时会获取该package下所有注解过的类(包括@Configuration,@Component,@Controller,@Service等等)
ApplicationContext context = new AnnotationConfigApplicationContext("com.test");
接下来正式开始分析其原理
2 AnnotationConfigApplicationContext原理
2.1 AnnotationConfigApplicationContext的构造函数
从使用篇可以看到,创建AnnotationConfigApplicationContext有两种方式,一种是将Class作为参数,另一种将String… basePackagess作为参数,因此我们首先介绍这两个构造方法:
public AnnotationConfigApplicationContext(Class<?>... annotatedClasses) {
//调用无参构造方法
this();
register(annotatedClasses);
refresh();
}
/**
* Create a new AnnotationConfigApplicationContext, scanning for bean definitions
* in the given packages and automatically refreshing the context.
* @param basePackages the packages to check for annotated classes
*/
public AnnotationConfigApplicationContext(String... basePackages) {
//调用无参构造方法
this();
scan(basePackages);
refresh();
}
可以看到,两个不同参数的构造方法的具体实现基本相同,不同之处在于Class<?>为参数时调用的是register(class)方法,而参数为String时调用的scan。
先看共有的无参构造方法:
public AnnotationConfigApplicationContext() {
this.reader = new AnnotatedBeanDefinitionReader(this);
this.scanner = new ClassPathBeanDefinitionScanner(this);
}
可以看到,构造方法中设置了reader和scanner,实际上,reader负责实现构造方法中的register(),而scanner负责实现构造方法中的scan(),如下代码所示:
public void register(Class<?>... annotatedClasses) {
Assert.notEmpty(annotatedClasses, "At least one annotated class must be specified");
this.reader.register(annotatedClasses);
}
public void scan(String... basePackages) {
Assert.notEmpty(basePackages, "At least one base package must be specified");
this.scanner.scan(basePackages);
}
另外,在对reader和scanner进行讲解之前,还对AnnotationConfigApplicationContext进行补充讲解,这样才能更好地去理解后续的reader和scanner。
2.2 AnnotationConfigApplicationContext与BeanDefinitionRegistry
当我们进入new AnnotatedBeanDefinitionReader(this);时,会发现参数实际上是BeanDefinitionRegistry:
public AnnotatedBeanDefinitionReader(BeanDefinitionRegistry registry) {
this(registry, getOrCreateEnvironment(registry));
}
然而AnnotationConfigApplicationContext并没有实现BeanDefinitionRegistry接口:
public class AnnotationConfigApplicationContext extends GenericApplicationContext implements AnnotationConfigRegistry
那这个是怎么实现的呢?
简单来说,AnnotationConfigApplicationContext的父类GenericApplicationContext实现了BeanDefinitionRegistry接口,因此AnnotationConfigApplicationContext也相当于实现了该接口。
关于BeanDefinitionRegistry和GenericApplicationContext的具体情况,建议阅读我的另一篇博客:
spring 之 BeanDefinition及注册:https://blog.youkuaiyun.com/bintoYu/article/details/104275827
接下来,正式对reader和scanner进行介绍,按顺序,我们先看AnnotatedBeanDefinitionReader。
3 AnnotatedBeanDefinitionReader
AnnotatedBeanDefinitionReader的主要功能有以下两点:
- 注册一些与注解相关的后置处理器
- 注册相关的BeanDefinition
3.1 注册内置BeanPostProcessor
首先,在构造方法中注册内置的BeanPostProcessor:
public AnnotatedBeanDefinitionReader(BeanDefinitionRegistry registry) {
this(registry, getOrCreateEnvironment(registry));
}
public AnnotatedBeanDefinitionReader(BeanDefinitionRegistry registry, Environment environment) {
...
this.registry = registry;
this.conditionEvaluator = new ConditionEvaluator(registry, environment, null);
AnnotationConfigUtils.registerAnnotationConfigProcessors(this.registry);
}
可以看到,构造方法的最后会进入AnnotationConfigUtils.registerAnnotationConfigProcessors()方法,该方法将会注册6个后置处理器,代码如下:
public static Set<BeanDefinitionHolder> registerAnnotationConfigProcessors(
BeanDefinitionRegistry registry, Object source) {
//获取registry中的DefaultListableBeanFactory
DefaultListableBeanFactory beanFactory = unwrapDefaultListableBeanFactory(registry);
...
//声明一个名为beanDefs的Set,用于存储这些后置处理器的BeanDefinition,这里的4实际上并不好,因为处理器最少5个,最多7个
Set<BeanDefinitionHolder> beanDefs = new LinkedHashSet<BeanDefinitionHolder>(4);
//注:下面所有的注册都按照以下步骤:
//1. 将后置处理器封装成BeanDefinition
//2. 设置source,因为参数source==null,所以这步没意义
//3. 将BeanDefinition存放到beanDefs中
//注册ConfigurationAnnotationProcessor:BeanName为internalConfigurationAnnotationProcessor
if (!registry.containsBeanDefinition(CONFIGURATION_ANNOTATION_PROCESSOR_BEAN_NAME)) {
RootBeanDefinition def = new RootBeanDefinition(ConfigurationClassPostProcessor.class);
def.setSource(source);
beanDefs.add(registerPostProcessor(registry, def, CONFIGURATION_ANNOTATION_PROCESSOR_BEAN_NAME));
}
//注册AutowiredAnnotationBeanPostProcessor
if (!registry.containsBeanDefinition(AUTOWIRED_ANNOTATION_PROCESSOR_BEAN_NAME)) {
RootBeanDefinition def = new RootBeanDefinition(AutowiredAnnotationBeanPostProcessor.class);
def.setSource(source);
beanDefs.add(registerPostProcessor(registry, def, AUTOWIRED_ANNOTATION_PROCESSOR_BEAN_NAME));
}
// 注册RequiredAnnotationBeanPostProcessor
if (!registry.containsBeanDefinition(REQUIRED_ANNOTATION_PROCESSOR_BEAN_NAME)) {
RootBeanDefinition def = new RootBeanDefinition(RequiredAnnotationBeanPostProcessor.class);
def.setSource(source);
beanDefs.add(registerPostProcessor(registry, def, REQUIRED_ANNOTATION_PROCESSOR_BEAN_NAME));
}
//如果支持JSR250,则注册CommonAnnotationBeanPostProcessor
if (jsr250Present && !registry.containsBeanDefinition(COMMON_ANNOTATION_PROCESSOR_BEAN_NAME)) {
RootBeanDefinition def = new RootBeanDefinition(CommonAnnotationBeanPostProcessor.class);
def.setSource(source);
beanDefs.add(registerPostProcessor(registry, def, COMMON_ANNOTATION_PROCESSOR_BEAN_NAME));
}
// 如果支持spring jpa,则注册PersistenceAnnotationProcessor
if (jpaPresent && !registry.containsBeanDefinition(PERSISTENCE_ANNOTATION_PROCESSOR_BEAN_NAME)) {
RootBeanDefinition def = new RootBeanDefinition();
try {
def.setBeanClass(ClassUtils.forName(PERSISTENCE_ANNOTATION_PROCESSOR_CLASS_NAME,
AnnotationConfigUtils.class.getClassLoader()));
}
catch (ClassNotFoundException ex) {
throw new IllegalStateException(
"Cannot load optional framework class: " + PERSISTENCE_ANNOTATION_PROCESSOR_CLASS_NAME, ex);
}
def.setSource(source);
beanDefs.add(registerPostProcessor(registry, def, PERSISTENCE_ANNOTATION_PROCESSOR_BEAN_NAME));
}
// 注册EventListenerMethodProcessor
if (!registry.containsBeanDefinition(EVENT_LISTENER_PROCESSOR_BEAN_NAME)) {
RootBeanDefinition def = new RootBeanDefinition(EventListenerMethodProcessor.class);
def.setSource(source);
beanDefs.add(registerPostProcessor(registry, def, EVENT_LISTENER_PROCESSOR_BEAN_NAME));
}
// 注册DefaultEventListenerFactory
if (!registry.containsBeanDefinition(EVENT_LISTENER_FACTORY_BEAN_NAME)) {
RootBeanDefinition def = new RootBeanDefinition(DefaultEventListenerFactory.class);
def.setSource(source);
beanDefs.add(registerPostProcessor(registry, def, EVENT_LISTENER_FACTORY_BEAN_NAME));
}
return beanDefs;
}
因为代码很长,所以我在这里总结一下可能会注册的后置处理器有:
- ConfigurationClassPostProcessor
- AutowiredAnnotationBeanPostProcessor
- RequiredAnnotationBeanPostProcessor
- CommonAnnotationBeanPostProcessor(有设置JSR250才会注册)
- PersistenceAnnotationProcessor(有设置JPA才会注册)
- EventListenerMethodProcessor
- DefaultEventListenerFactory
这7个后置处理器中,前两个比较重要,尤其是第一个ConfigurationClassPostProcessor,它是spring中最最最最!最重要的后置处理器!关于该类,传送门:
spring 之 最重要的后置处理器ConfigurationClassPostProcessor
3.2 注册相关的BeanDefinition
我们先回顾一下,以Class<?>作为参数构造AnnotationConfigApplicationContext时,最终会调用reader.register()方法:
public AnnotationConfigApplicationContext(Class<?>... annotatedClasses) {
//调用无参构造方法
this();
register(annotatedClasses);
refresh();
}
public void register(Class<?>... annotatedClasses) {
Assert.notEmpty(annotatedClasses, "At least one annotated class must be specified");
this.reader.register(annotatedClasses);
}
register()方法是AnnotatedBeanDefinitionReader的另一个重要功能,该方法能注册一些相关的BeanDefinition,我们接着看代码:
//对每一个class都进行注册
public void register(Class<?>... annotatedClasses) {
for (Class<?> annotatedClass : annotatedClasses) {
registerBean(annotatedClass);
}
}
public void registerBean(Class<?> annotatedClass) {
registerBean(annotatedClass, null, (Class<? extends Annotation>[]) null);
}
public void registerBean(Class<?> annotatedClass, String name, Class<? extends Annotation>... qualifiers) {
//1. 将class转换为AnnotatedGenericBeanDefinition
AnnotatedGenericBeanDefinition abd = new AnnotatedGenericBeanDefinition(annotatedClass);
//2. 过滤一些Bean,只有在Bean标有@Conditional并且不满足Conditional条件的情况下,才会直接return;
if (this.conditionEvaluator.shouldSkip(abd.getMetadata())) {
return;
}
//3. 设置scope
ScopeMetadata scopeMetadata = this.scopeMetadataResolver.resolveScopeMetadata(abd);
abd.setScope(scopeMetadata.getScopeName());
//4. 获取beanName,如果没有的话,则系统自动生成bean,比如类名是HelloWorld,则生成的beanName是helloWorld。
String beanName = (name != null ? name : this.beanNameGenerator.generateBeanName(abd, this.registry));
//5.从BeanDefinition的metadata中获取Lazy、Primary、DependsOn等属性,然后设置到BeanDefinition中
AnnotationConfigUtils.processCommonDefinitionAnnotations(abd);
//因为qualifiers为null,所以省略一些无关代码
BeanDefinitionHolder definitionHolder = new BeanDefinitionHolder(abd, beanName);
definitionHolder = AnnotationConfigUtils.applyScopedProxyMode(scopeMetadata, definitionHolder, this.registry);
//6. 注册BeanDefinition到Registry中
BeanDefinitionReaderUtils.registerBeanDefinition(definitionHolder, this.registry);
}
前四步不需要详细讲解,这里直接看第五步的processCommonDefinitionAnnotations():
public static void processCommonDefinitionAnnotations(AnnotatedBeanDefinition abd) {
//获取BeanDefinition的metadata,并作为参数传入方法
processCommonDefinitionAnnotations(abd, abd.getMetadata());
}
static void processCommonDefinitionAnnotations(AnnotatedBeanDefinition abd, AnnotatedTypeMetadata metadata) {
//1. 从metadata中获取lazy,并设置到beanDefinition中
if (metadata.isAnnotated(Lazy.class.getName())) {
abd.setLazyInit(attributesFor(metadata, Lazy.class).getBoolean("value"));
}
else if (abd.getMetadata() != metadata && abd.getMetadata().isAnnotated(Lazy.class.getName())) {
abd.setLazyInit(attributesFor(abd.getMetadata(), Lazy.class).getBoolean("value"));
}
//2. 设置Primary
if (metadata.isAnnotated(Primary.class.getName())) {
abd.setPrimary(true);
}
//3. 设置DependsOn
if (metadata.isAnnotated(DependsOn.class.getName())) {
abd.setDependsOn(attributesFor(metadata, DependsOn.class).getStringArray("value"));
}
//4. 设置Role和Description
if (abd instanceof AbstractBeanDefinition) {
AbstractBeanDefinition absBd = (AbstractBeanDefinition) abd;
if (metadata.isAnnotated(Role.class.getName())) {
absBd.setRole(attributesFor(metadata, Role.class).getNumber("value").intValue());
}
if (metadata.isAnnotated(Description.class.getName())) {
absBd.setDescription(attributesFor(metadata, Description.class).getString("value"));
}
}
}
接下来是真正的注册:BeanDefinitionReaderUtils.registerBeanDefinition(definitionHolder, this.registry);
public static void registerBeanDefinition(
BeanDefinitionHolder definitionHolder, BeanDefinitionRegistry registry)
throws BeanDefinitionStoreException {
// 1. 注册beanDefinition到Registry中
String beanName = definitionHolder.getBeanName();
registry.registerBeanDefinition(beanName, definitionHolder.getBeanDefinition());
// 2. 如果该bean存在别名aliases,则别名也要注册上。
String[] aliases = definitionHolder.getAliases();
if (aliases != null) {
for (String alias : aliases) {
registry.registerAlias(beanName, alias);
}
}
}
可以看到,注册BeanDefinition实际上是通过registry.registerBeanDefinition();来实现的,对于BeanDefinitionRegistry,2.2小节已经进行了介绍。
3.3 AnnotatedBeanDefinitionReader与ConfigurationClassPostProcessor
在3.1小节中,我们有提及最重要的后置处理器ConfigurationClassPostProcessor,现在来对两者的关系进行总结:
- AnnotatedBeanDefinitionReader在构造时会将ConfigurationClassPostProcessor进行注册。
- AnnotatedBeanDefinitionReader和ConfigurationClassPostProcessor有将BeanDefinition注册到BeanDefinitionRegistry的功能。
- AnnotatedBeanDefinitionReader只会对构造方法参数中的Class转成BeanDefinition并进行注册,而ConfigurationClassPostProcessor会将BeanDefinitionRegistry中的所有BeanDefinition重新提取出来,寻找这些BeanDefinition中内部还有的别的BeanDefinition,并将它们提取出来,注册到BeanDefinitionRegistry中。
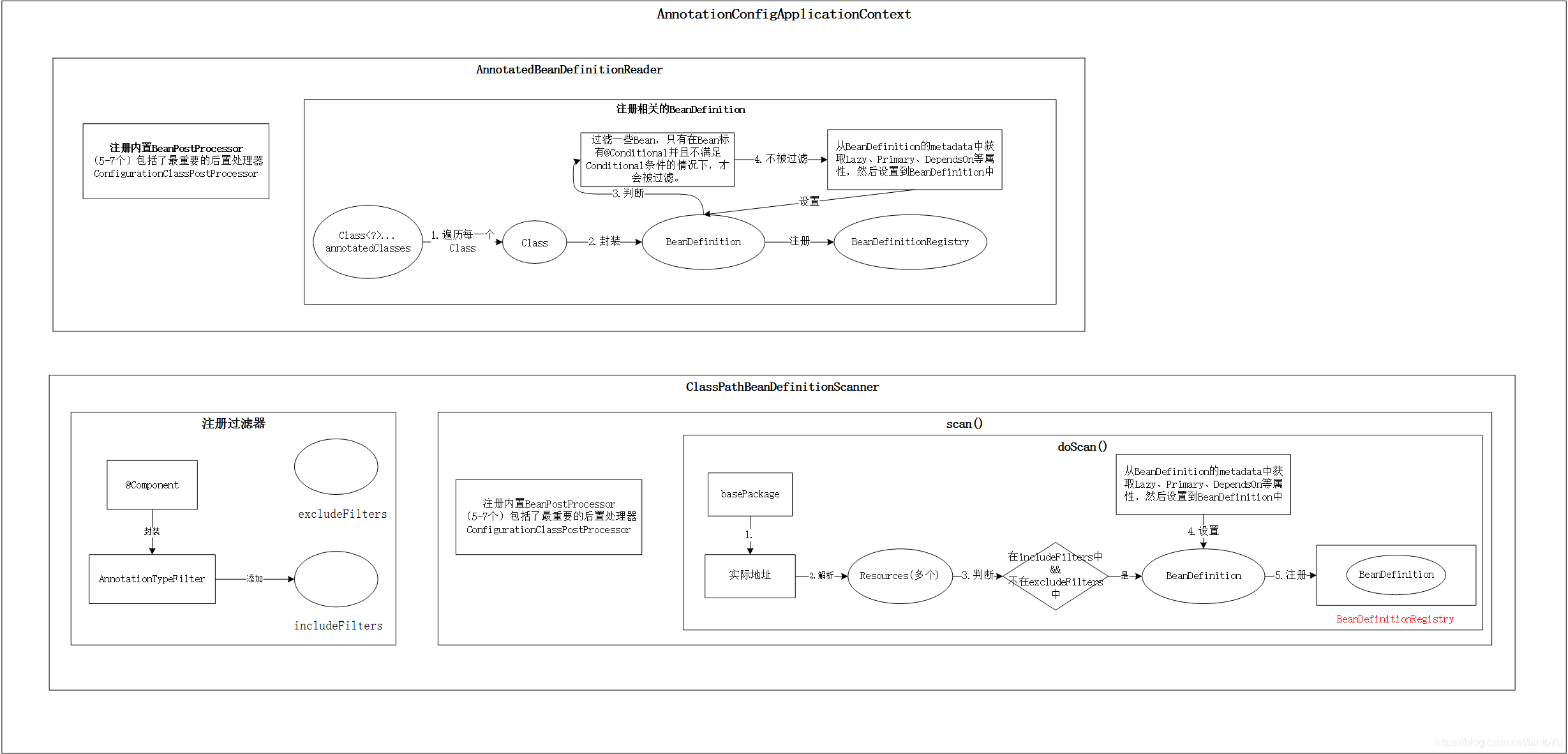
3.4总结:(流程图)
注意:从方法的流程可以看到,其并没有判断annotatedClasses上是否有注解,因此即使annotatedClasses上没有注解也能被注册上(本人亲测)。

4 ClassPathBeanDefinitionScanner
ClassPathBeanDefinitionScanner主要由两部分组成:
- 构造方法注册过滤器
- doScan()扫描指定路径,最终注册BeanDefinition。
- 注册一些与注解相关的后置处理器(同AnnotatedBeanDefinitionReader)
4.1 构造方法:
public ClassPathBeanDefinitionScanner(BeanDefinitionRegistry registry) {
this(registry, true);
}
public ClassPathBeanDefinitionScanner(BeanDefinitionRegistry registry, boolean useDefaultFilters) {
this(registry, useDefaultFilters, getOrCreateEnvironment(registry));
}
public ClassPathBeanDefinitionScanner(BeanDefinitionRegistry registry, boolean useDefaultFilters,
Environment environment) {
this(registry, useDefaultFilters, environment,
(registry instanceof ResourceLoader ? (ResourceLoader) registry : null));
}
public ClassPathBeanDefinitionScanner(BeanDefinitionRegistry registry, boolean useDefaultFilters,
Environment environment, ResourceLoader resourceLoader) {
Assert.notNull(registry, "BeanDefinitionRegistry must not be null");
this.registry = registry;
/**
* 注册spring扫描类过滤器
* 加了特定注解的类会被扫描到
* 包括@Component(注意@Service等也算Component)、@ManagedBean、@Named(后面两个得有设置jar包才会添加)
*/
if (useDefaultFilters) {
registerDefaultFilters();
}
setEnvironment(environment);
setResourceLoader(resourceLoader);
}
构造方法中唯一需要关心的是registerDefaultFilters();方法,该方法实际上是父类ClassPathScanningCandidateComponentProvider的方法,UML图如下所示:

private final List<TypeFilter> includeFilters = new LinkedList<TypeFilter>();
private final List<TypeFilter> excludeFilters = new LinkedList<TypeFilter>();
protected void registerDefaultFilters() {
//往includeFilters中添加@Component的过滤器
this.includeFilters.add(new AnnotationTypeFilter(Component.class));
ClassLoader cl = ClassPathScanningCandidateComponentProvider.class.getClassLoader();
try {
//往includeFilters中添加@ManagedBean的过滤器
this.includeFilters.add(new AnnotationTypeFilter(
((Class<? extends Annotation>) ClassUtils.forName("javax.annotation.ManagedBean", cl)), false));
logger.debug("JSR-250 'javax.annotation.ManagedBean' found and supported for component scanning");
}
catch (ClassNotFoundException ex) {
}
try {
//往includeFilters中添加@Named的过滤器
this.includeFilters.add(new AnnotationTypeFilter(
((Class<? extends Annotation>) ClassUtils.forName("javax.inject.Named", cl)), false));
logger.debug("JSR-330 'javax.inject.Named' annotation found and supported for component scanning");
}
catch (ClassNotFoundException ex) {
}
}
需要注意两点:
- @Component实际上不止它本身,例如@Repository、@Service、@Controller等属于Component
- @ManagedBean和@Named得在有配置特定jar包的情况下才会添加,例如本文就没有添加这两个过滤器。
4.2 scan()扫描指定路径
先看scan()代码:
public int scan(String... basePackages) {
int beanCountAtScanStart = this.registry.getBeanDefinitionCount();
//1. 生成BeanDefinition并注册到BeanDefinitionRegistry中
doScan(basePackages);
//注册后置处理器
if (this.includeAnnotationConfig) {
AnnotationConfigUtils.registerAnnotationConfigProcessors(this.registry);
}
return (this.registry.getBeanDefinitionCount() - beanCountAtScanStart);
}
scan()主要由两部分组成:
- doScan()进行扫描,该方法的功能可以概括为:扫描指定路径,先将路径中的所有java文件转成resouce,然后根据过滤器筛选出满足条件的类,设置属性后转成BeanDefinition,最后注册到BeanDefinitionRegistry中。
- 注册一些与注解相关的后置处理器,和AnnotatedBeanDefinitionReader时讲到的实际上是同一个方法,因此这里不进行介绍。
接下来看doScan()的代码:
protected Set<BeanDefinitionHolder> doScan(String... basePackages) {
Assert.notEmpty(basePackages, "At least one base package must be specified");
Set<BeanDefinitionHolder> beanDefinitions = new LinkedHashSet<BeanDefinitionHolder>();
for (String basePackage : basePackages) {
//1.扫描basePackage路径下的java文件
//先全部转为Resource,然后再判断拿出符合条件的beanDefinition
Set<BeanDefinition> candidates = findCandidateComponents(basePackage);
for (BeanDefinition candidate : candidates) {
//2.解析scope
ScopeMetadata scopeMetadata = this.scopeMetadataResolver.resolveScopeMetadata(candidate);
candidate.setScope(scopeMetadata.getScopeName());
//3.获取beanName
String beanName = this.beanNameGenerator.generateBeanName(candidate, this.registry);
//4. 如果是AbstractBeanDefinition类型,则设置默认值,比如lazy/init/destroy
if (candidate instanceof AbstractBeanDefinition) {
postProcessBeanDefinition((AbstractBeanDefinition) candidate, beanName);
}
//5. 如果是AnnotatedBeanDefinition类型,从BeanDefinition的metadata中获取Lazy、Primary、DependsOn等属性,然后设置到BeanDefinition中,3.2小节已介绍过该方法
if (candidate instanceof AnnotatedBeanDefinition) {
AnnotationConfigUtils.processCommonDefinitionAnnotations((AnnotatedBeanDefinition) candidate);
}
if (checkCandidate(beanName, candidate)) {
BeanDefinitionHolder definitionHolder = new BeanDefinitionHolder(candidate, beanName);
definitionHolder =
AnnotationConfigUtils.applyScopedProxyMode(scopeMetadata, definitionHolder, this.registry);
beanDefinitions.add(definitionHolder);
//6.注册到registry中
registerBeanDefinition(definitionHolder, this.registry);
}
}
}
return beanDefinitions;
}
需要关注主要是第一步findCandidateComponents()方法,该方法会扫描basePackage路径下的java文件,先全部转为Resource,然后再判断拿出符合条件的beanDefinition:
public Set<BeanDefinition> findCandidateComponents(String basePackage) {
Set<BeanDefinition> candidates = new LinkedHashSet<BeanDefinition>();
try {
//1. 确认路径
String packageSearchPath = ResourcePatternResolver.CLASSPATH_ALL_URL_PREFIX +
resolveBasePackage(basePackage) + '/' + this.resourcePattern;
//2. 将路径下的所有java转成Resource
Resource[] resources = this.resourcePatternResolver.getResources(packageSearchPath);
for (Resource resource : resources) {
if (resource.isReadable()) {
try {
//3. 获得resource的元数据metadata,
MetadataReader metadataReader = this.metadataReaderFactory.getMetadataReader(resource);
// 4. 根据excludeFilters与includeFilters来判断是否满足条件
// 因为在构造方法中,已经将@Component加入到includeFilters中,所以能筛选出@Component的类
if (isCandidateComponent(metadataReader)) {
//5. 构造beanDefinition
ScannedGenericBeanDefinition sbd = new ScannedGenericBeanDefinition(metadataReader);
sbd.setResource(resource);
sbd.setSource(resource);
//6. 添加到set中
if (isCandidateComponent(sbd)) {
candidates.add(sbd);
}
//...略
return candidates;
}
4.3 总结

5 AnnotationConfigApplicationContext总结

本文深入剖析Spring框架中AnnotationConfigApplicationContext的使用与原理,涵盖构造函数、BeanDefinition注册过程及ClassPathBeanDefinitionScanner的工作机制。
3435

被折叠的 条评论
为什么被折叠?



