国庆七天乐,就在家中学习玩耍最快乐,不用去高速口来回堵两次车,也不用去旅游打卡地拍人群,更不用因为疫情原因影响自己的计划;说实话,疫情当下,宅家是最好的选择,附近超市逛一逛,附近商场、娱乐场所玩一玩,找三五好友或者亲戚聚一聚,也是很有意思的事,要不就宅家看电影、看书,还可以做兼职赚外快,总之,每个人有不同的选择,而我选择没有工作就在家恶补知识,希望国庆结束找个好工作。
这次总结的是(五)接口自动化测试-Fiddler抓包工具,其实是http协议调试代理工具,它能够记录并检查所有你的电脑和互联网之间的http通讯,设置断点,查看所有的“进出”Fiddler的数据(指cookies,html,js,css等文件)。
温馨提示:此工具以及类似工具仅可用于学习、测试等正规行为,主要是为了对数据进行校验等;如若从事非法行为,会触犯网络安全法律哦。要知道法网恢恢疏而不漏,切不要以身试法!
参赛话题:学习笔记
目 录
一、抓包简介
1、抓包定义
(1)抓包(packet capture):将网络传输发送与接收的数据包进行截获、重发、编辑、转存等操作。
(2)用来检查网络安全。
(3)数据截取。
2、抓包工具的工作原理
(1)运行在网络请求的客户端和服务端之间。
(2)记录、接收、转发二者之间的数据,篡改请求或响应数据。
3、主流抓包工具简介
(1)Wireshark
(2)Sniffer
(3)Fiddler
适用于全系统、浏览器、平台
Web调试和协议代理工具
主要作用:抓取(记录)、转发、存储请求和响应及记录
(4)Charles
适用于全系统
Web调试代理应用程序
4、Fiddler抓包设置
(1)下载与安装:Fiddler官网(轻巧便捷,只有几兆)
(2)启动Fiddler,抓取HTTP数据包(抓取Capture)

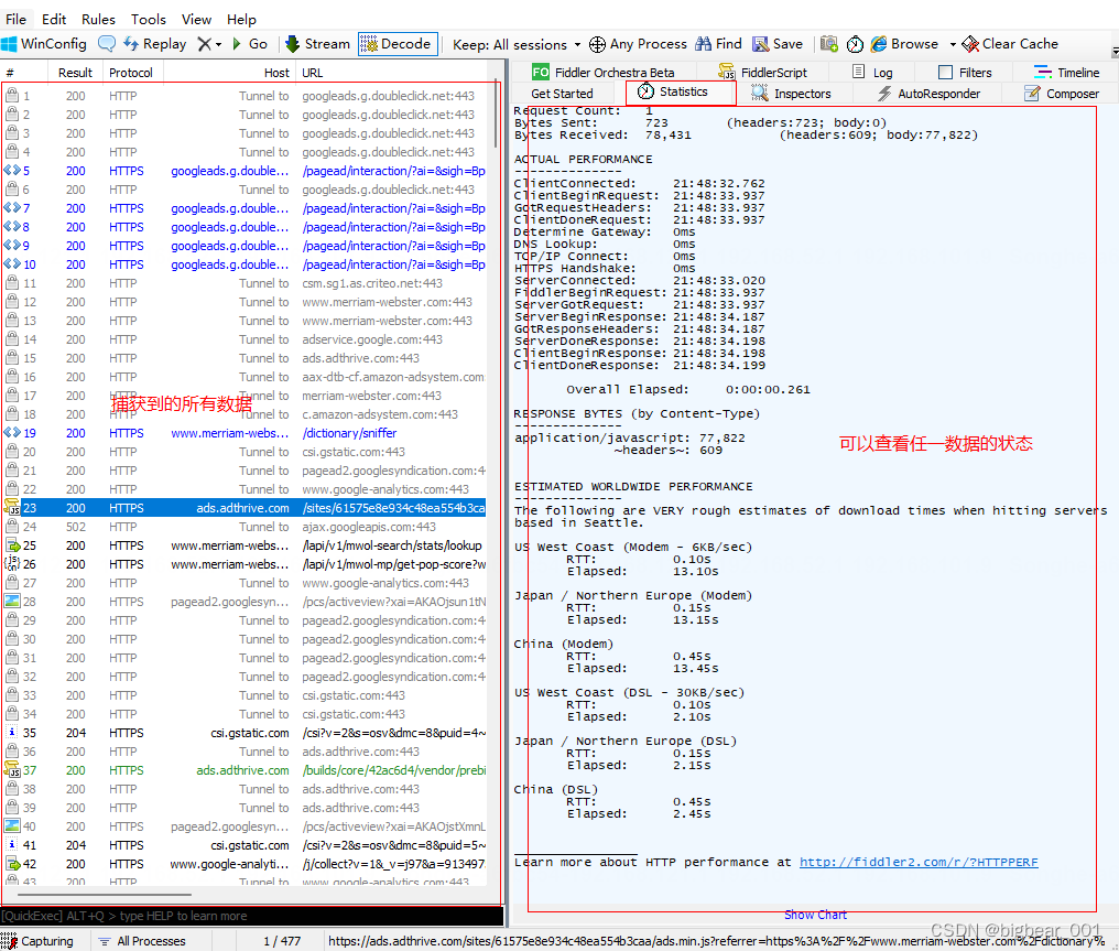
右侧显示任一session数据的视图:可以是文本、页面、json等

(3)分析请求数据(状态Statistics)

(4)识别数据包的请求状态和资源类型


(5)查看请求和响应的详细信息(检查员Inspectors)

(6)设置支持HTTPS请求抓取
Tools→Options→HTTPS勾选Decrypt HTTPS trafic(解密并安装CA证书)


二、Fiddler用于Web抓包
1、Fiddler用于HTTP抓包
(1)抓取HTTP数据包

(2)抓取HTTPS数据包


最低0.47元/天 解锁文章
1294

被折叠的 条评论
为什么被折叠?



